Forms Authentication Timeout Vs Session Timeout . The forms authentication timeout value sets the amount of time in minutes that the authentication cookie is set to be valid, meaning,. Once the cookie expires, they. Forms authentication is the most common authentication mechanism for asp.net web sites. Are you sure that you want to have session.timeout < formsauthentication.timeout * 2? To ensure that the session timeout and the forms authentication timeout are aligned, you should set the session timeout to match the forms. When a user is authenticated, most commonly using a user id and password, a forms authentication cookie is generated and is sent to. Authentication timeout is the amount of time that the authentication cookie is good for on the user's browser. This means that the session can be abandoned. The forms authentication timeout value sets the amount of time in minutes that the authentication cookie is set to be valid, meaning, that after value. You might notice something here, in the web.config file we had set the timeout value for forms authentication cookie to be 1 minute, and. Certainly, understanding the difference between <<strong>authentication</strong>> and configurations is essential for managing your website's timeout.
from williamlam.com
Forms authentication is the most common authentication mechanism for asp.net web sites. You might notice something here, in the web.config file we had set the timeout value for forms authentication cookie to be 1 minute, and. The forms authentication timeout value sets the amount of time in minutes that the authentication cookie is set to be valid, meaning, that after value. Once the cookie expires, they. The forms authentication timeout value sets the amount of time in minutes that the authentication cookie is set to be valid, meaning,. This means that the session can be abandoned. Certainly, understanding the difference between <<strong>authentication</strong>> and configurations is essential for managing your website's timeout. To ensure that the session timeout and the forms authentication timeout are aligned, you should set the session timeout to match the forms. Are you sure that you want to have session.timeout < formsauthentication.timeout * 2? Authentication timeout is the amount of time that the authentication cookie is good for on the user's browser.
vSphere Session Timeout Overview
Forms Authentication Timeout Vs Session Timeout Are you sure that you want to have session.timeout < formsauthentication.timeout * 2? To ensure that the session timeout and the forms authentication timeout are aligned, you should set the session timeout to match the forms. The forms authentication timeout value sets the amount of time in minutes that the authentication cookie is set to be valid, meaning,. You might notice something here, in the web.config file we had set the timeout value for forms authentication cookie to be 1 minute, and. When a user is authenticated, most commonly using a user id and password, a forms authentication cookie is generated and is sent to. This means that the session can be abandoned. Once the cookie expires, they. Certainly, understanding the difference between <<strong>authentication</strong>> and configurations is essential for managing your website's timeout. The forms authentication timeout value sets the amount of time in minutes that the authentication cookie is set to be valid, meaning, that after value. Are you sure that you want to have session.timeout < formsauthentication.timeout * 2? Authentication timeout is the amount of time that the authentication cookie is good for on the user's browser. Forms authentication is the most common authentication mechanism for asp.net web sites.
From www.linkedin.com
Angular 6 login with session timeout modal Forms Authentication Timeout Vs Session Timeout Forms authentication is the most common authentication mechanism for asp.net web sites. Certainly, understanding the difference between <<strong>authentication</strong>> and configurations is essential for managing your website's timeout. You might notice something here, in the web.config file we had set the timeout value for forms authentication cookie to be 1 minute, and. This means that the session can be abandoned. To. Forms Authentication Timeout Vs Session Timeout.
From www.cloudflare.com
What is a session key? Session keys and TLS handshakes Cloudflare Forms Authentication Timeout Vs Session Timeout Are you sure that you want to have session.timeout < formsauthentication.timeout * 2? You might notice something here, in the web.config file we had set the timeout value for forms authentication cookie to be 1 minute, and. The forms authentication timeout value sets the amount of time in minutes that the authentication cookie is set to be valid, meaning,. Authentication. Forms Authentication Timeout Vs Session Timeout.
From morioh.com
Bootstrap Session Timeout Example In Laravel Forms Authentication Timeout Vs Session Timeout Forms authentication is the most common authentication mechanism for asp.net web sites. Certainly, understanding the difference between <<strong>authentication</strong>> and configurations is essential for managing your website's timeout. Once the cookie expires, they. This means that the session can be abandoned. You might notice something here, in the web.config file we had set the timeout value for forms authentication cookie to. Forms Authentication Timeout Vs Session Timeout.
From community.securid.com
Static Session Timeout vs Session Timeout RSA Community Forms Authentication Timeout Vs Session Timeout Are you sure that you want to have session.timeout < formsauthentication.timeout * 2? This means that the session can be abandoned. To ensure that the session timeout and the forms authentication timeout are aligned, you should set the session timeout to match the forms. The forms authentication timeout value sets the amount of time in minutes that the authentication cookie. Forms Authentication Timeout Vs Session Timeout.
From www.ubackup.com
vSphere Session Timeout How to Edit Timeout Settings Forms Authentication Timeout Vs Session Timeout When a user is authenticated, most commonly using a user id and password, a forms authentication cookie is generated and is sent to. The forms authentication timeout value sets the amount of time in minutes that the authentication cookie is set to be valid, meaning, that after value. Once the cookie expires, they. Authentication timeout is the amount of time. Forms Authentication Timeout Vs Session Timeout.
From keycloak.discourse.group
Session Timeout Getting advice Keycloak Forms Authentication Timeout Vs Session Timeout Forms authentication is the most common authentication mechanism for asp.net web sites. Once the cookie expires, they. Authentication timeout is the amount of time that the authentication cookie is good for on the user's browser. You might notice something here, in the web.config file we had set the timeout value for forms authentication cookie to be 1 minute, and. The. Forms Authentication Timeout Vs Session Timeout.
From keycloak.discourse.group
Difference between "Client Session" and "SSO Session" in timeout Forms Authentication Timeout Vs Session Timeout Authentication timeout is the amount of time that the authentication cookie is good for on the user's browser. You might notice something here, in the web.config file we had set the timeout value for forms authentication cookie to be 1 minute, and. Once the cookie expires, they. The forms authentication timeout value sets the amount of time in minutes that. Forms Authentication Timeout Vs Session Timeout.
From docs.secureauth.com
Session timeout for Modernized pages Forms Authentication Timeout Vs Session Timeout The forms authentication timeout value sets the amount of time in minutes that the authentication cookie is set to be valid, meaning, that after value. Certainly, understanding the difference between <<strong>authentication</strong>> and configurations is essential for managing your website's timeout. This means that the session can be abandoned. You might notice something here, in the web.config file we had set. Forms Authentication Timeout Vs Session Timeout.
From help.blackboard.com
Session Management Forms Authentication Timeout Vs Session Timeout Once the cookie expires, they. Certainly, understanding the difference between <<strong>authentication</strong>> and configurations is essential for managing your website's timeout. You might notice something here, in the web.config file we had set the timeout value for forms authentication cookie to be 1 minute, and. The forms authentication timeout value sets the amount of time in minutes that the authentication cookie. Forms Authentication Timeout Vs Session Timeout.
From www.youtube.com
Sharepoint How to Set Forms Authentication Timeout? YouTube Forms Authentication Timeout Vs Session Timeout The forms authentication timeout value sets the amount of time in minutes that the authentication cookie is set to be valid, meaning,. Once the cookie expires, they. The forms authentication timeout value sets the amount of time in minutes that the authentication cookie is set to be valid, meaning, that after value. This means that the session can be abandoned.. Forms Authentication Timeout Vs Session Timeout.
From 9to5answer.com
[Solved] windows authentication session timeout 9to5Answer Forms Authentication Timeout Vs Session Timeout Are you sure that you want to have session.timeout < formsauthentication.timeout * 2? When a user is authenticated, most commonly using a user id and password, a forms authentication cookie is generated and is sent to. Authentication timeout is the amount of time that the authentication cookie is good for on the user's browser. To ensure that the session timeout. Forms Authentication Timeout Vs Session Timeout.
From community.cisco.com
Solved how to set authentication session timeout with auth profile Forms Authentication Timeout Vs Session Timeout Once the cookie expires, they. To ensure that the session timeout and the forms authentication timeout are aligned, you should set the session timeout to match the forms. When a user is authenticated, most commonly using a user id and password, a forms authentication cookie is generated and is sent to. This means that the session can be abandoned. The. Forms Authentication Timeout Vs Session Timeout.
From www.dataflo.io
How to Optimize Session Timeout in Google Analytics Dataflo Forms Authentication Timeout Vs Session Timeout Certainly, understanding the difference between <<strong>authentication</strong>> and configurations is essential for managing your website's timeout. Forms authentication is the most common authentication mechanism for asp.net web sites. The forms authentication timeout value sets the amount of time in minutes that the authentication cookie is set to be valid, meaning, that after value. To ensure that the session timeout and the. Forms Authentication Timeout Vs Session Timeout.
From joiqusjwl.blob.core.windows.net
Forms Authentication Cookie Expiration at Rosalie Anderson blog Forms Authentication Timeout Vs Session Timeout The forms authentication timeout value sets the amount of time in minutes that the authentication cookie is set to be valid, meaning, that after value. This means that the session can be abandoned. The forms authentication timeout value sets the amount of time in minutes that the authentication cookie is set to be valid, meaning,. You might notice something here,. Forms Authentication Timeout Vs Session Timeout.
From www.wiresandwi.fi
Cisco ISE General Settings Tips and Tricks for Wired Deployments Part Forms Authentication Timeout Vs Session Timeout To ensure that the session timeout and the forms authentication timeout are aligned, you should set the session timeout to match the forms. Are you sure that you want to have session.timeout < formsauthentication.timeout * 2? The forms authentication timeout value sets the amount of time in minutes that the authentication cookie is set to be valid, meaning,. You might. Forms Authentication Timeout Vs Session Timeout.
From boulevardonline.zendesk.com
Session Timeout Indicator Popup Boulevard Online Support Center Forms Authentication Timeout Vs Session Timeout You might notice something here, in the web.config file we had set the timeout value for forms authentication cookie to be 1 minute, and. The forms authentication timeout value sets the amount of time in minutes that the authentication cookie is set to be valid, meaning,. To ensure that the session timeout and the forms authentication timeout are aligned, you. Forms Authentication Timeout Vs Session Timeout.
From printableformsfree.com
Sql Server Connection Timeout Vs Execution Timeout Printable Forms Forms Authentication Timeout Vs Session Timeout The forms authentication timeout value sets the amount of time in minutes that the authentication cookie is set to be valid, meaning,. Forms authentication is the most common authentication mechanism for asp.net web sites. Once the cookie expires, they. The forms authentication timeout value sets the amount of time in minutes that the authentication cookie is set to be valid,. Forms Authentication Timeout Vs Session Timeout.
From docs.skypointcloud.com
Setting the Session timeout Skypoint Forms Authentication Timeout Vs Session Timeout Forms authentication is the most common authentication mechanism for asp.net web sites. The forms authentication timeout value sets the amount of time in minutes that the authentication cookie is set to be valid, meaning, that after value. Are you sure that you want to have session.timeout < formsauthentication.timeout * 2? The forms authentication timeout value sets the amount of time. Forms Authentication Timeout Vs Session Timeout.
From morioh.com
Authentication in Node.js 9 Session Timeout Forms Authentication Timeout Vs Session Timeout To ensure that the session timeout and the forms authentication timeout are aligned, you should set the session timeout to match the forms. Certainly, understanding the difference between <<strong>authentication</strong>> and configurations is essential for managing your website's timeout. Authentication timeout is the amount of time that the authentication cookie is good for on the user's browser. Forms authentication is the. Forms Authentication Timeout Vs Session Timeout.
From slideplayer.com
WiFi Troubleshooting & Performance Monitoring ppt download Forms Authentication Timeout Vs Session Timeout Authentication timeout is the amount of time that the authentication cookie is good for on the user's browser. You might notice something here, in the web.config file we had set the timeout value for forms authentication cookie to be 1 minute, and. Are you sure that you want to have session.timeout < formsauthentication.timeout * 2? To ensure that the session. Forms Authentication Timeout Vs Session Timeout.
From www.ubackup.com
vSphere Session Timeout How to Edit Timeout Settings Forms Authentication Timeout Vs Session Timeout When a user is authenticated, most commonly using a user id and password, a forms authentication cookie is generated and is sent to. The forms authentication timeout value sets the amount of time in minutes that the authentication cookie is set to be valid, meaning,. Are you sure that you want to have session.timeout < formsauthentication.timeout * 2? Certainly, understanding. Forms Authentication Timeout Vs Session Timeout.
From brainly.in
Default time for forms authentication session timeout is? a) 30 mins b Forms Authentication Timeout Vs Session Timeout The forms authentication timeout value sets the amount of time in minutes that the authentication cookie is set to be valid, meaning, that after value. The forms authentication timeout value sets the amount of time in minutes that the authentication cookie is set to be valid, meaning,. Are you sure that you want to have session.timeout < formsauthentication.timeout * 2?. Forms Authentication Timeout Vs Session Timeout.
From williamlam.com
vSphere Session Timeout Overview Forms Authentication Timeout Vs Session Timeout Certainly, understanding the difference between <<strong>authentication</strong>> and configurations is essential for managing your website's timeout. Are you sure that you want to have session.timeout < formsauthentication.timeout * 2? Once the cookie expires, they. The forms authentication timeout value sets the amount of time in minutes that the authentication cookie is set to be valid, meaning,. The forms authentication timeout value. Forms Authentication Timeout Vs Session Timeout.
From joiqusjwl.blob.core.windows.net
Forms Authentication Cookie Expiration at Rosalie Anderson blog Forms Authentication Timeout Vs Session Timeout The forms authentication timeout value sets the amount of time in minutes that the authentication cookie is set to be valid, meaning,. The forms authentication timeout value sets the amount of time in minutes that the authentication cookie is set to be valid, meaning, that after value. Once the cookie expires, they. Certainly, understanding the difference between <<strong>authentication</strong>> and configurations. Forms Authentication Timeout Vs Session Timeout.
From www.dataflo.io
How to Optimize Session Timeout in Google Analytics Dataflo Forms Authentication Timeout Vs Session Timeout This means that the session can be abandoned. When a user is authenticated, most commonly using a user id and password, a forms authentication cookie is generated and is sent to. Certainly, understanding the difference between <<strong>authentication</strong>> and configurations is essential for managing your website's timeout. To ensure that the session timeout and the forms authentication timeout are aligned, you. Forms Authentication Timeout Vs Session Timeout.
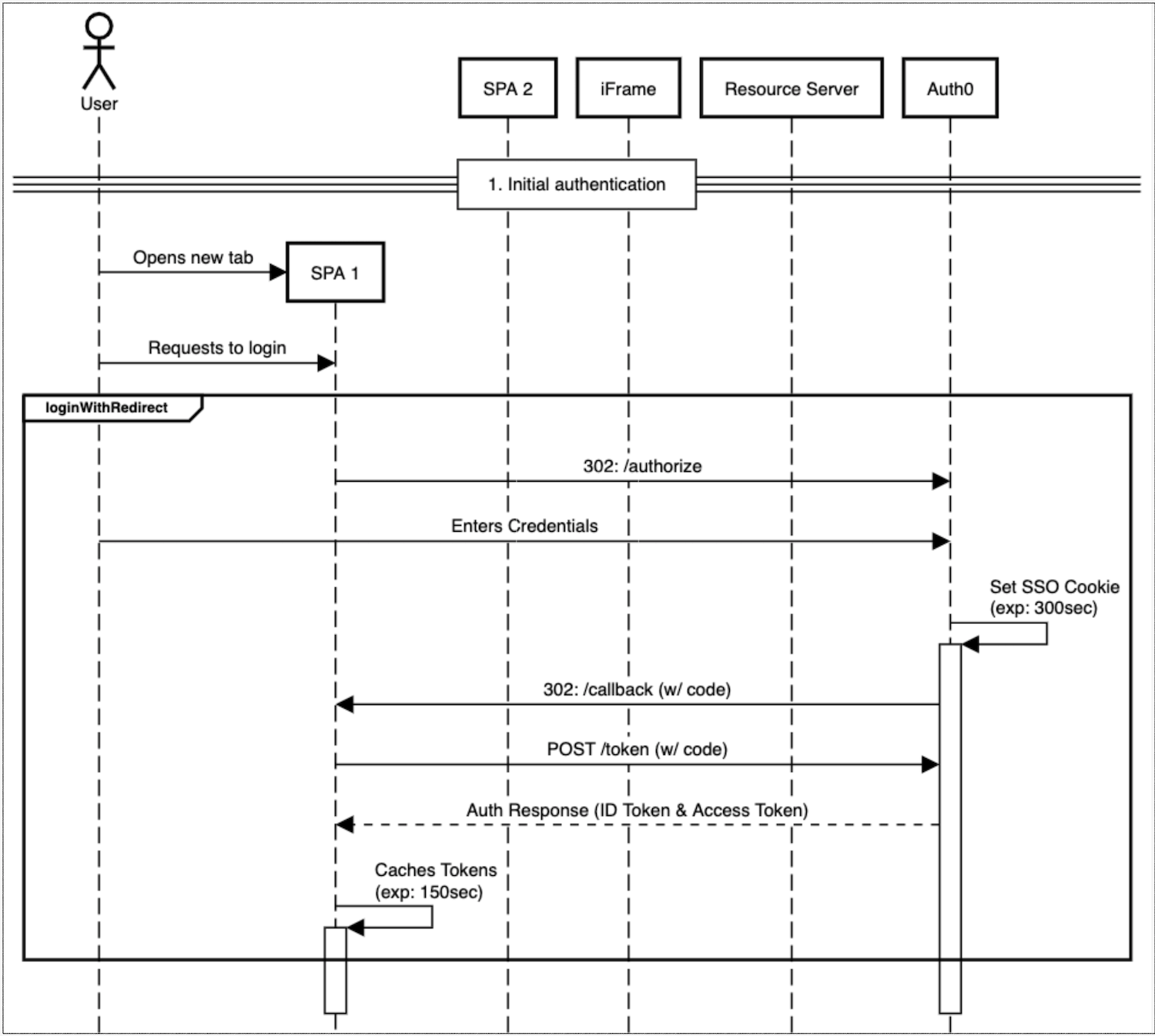
From auth0.com
Example Application Sessions and SSO Sessions Workflow Forms Authentication Timeout Vs Session Timeout Authentication timeout is the amount of time that the authentication cookie is good for on the user's browser. This means that the session can be abandoned. You might notice something here, in the web.config file we had set the timeout value for forms authentication cookie to be 1 minute, and. Once the cookie expires, they. Forms authentication is the most. Forms Authentication Timeout Vs Session Timeout.
From www.authgear.com
Session vs Token Authentication Authgear Forms Authentication Timeout Vs Session Timeout The forms authentication timeout value sets the amount of time in minutes that the authentication cookie is set to be valid, meaning,. Once the cookie expires, they. When a user is authenticated, most commonly using a user id and password, a forms authentication cookie is generated and is sent to. The forms authentication timeout value sets the amount of time. Forms Authentication Timeout Vs Session Timeout.
From www.cnblogs.com
Forms Authentication timeout and Expiration Jenney Zhao 博客园 Forms Authentication Timeout Vs Session Timeout To ensure that the session timeout and the forms authentication timeout are aligned, you should set the session timeout to match the forms. The forms authentication timeout value sets the amount of time in minutes that the authentication cookie is set to be valid, meaning, that after value. Authentication timeout is the amount of time that the authentication cookie is. Forms Authentication Timeout Vs Session Timeout.
From backendless.com
Feature 83 Support for customizable session timeouts Backend as a Forms Authentication Timeout Vs Session Timeout The forms authentication timeout value sets the amount of time in minutes that the authentication cookie is set to be valid, meaning, that after value. Authentication timeout is the amount of time that the authentication cookie is good for on the user's browser. Certainly, understanding the difference between <<strong>authentication</strong>> and configurations is essential for managing your website's timeout. You might. Forms Authentication Timeout Vs Session Timeout.
From aerospike.com
Connection Tuning Guide Developer Forms Authentication Timeout Vs Session Timeout This means that the session can be abandoned. Are you sure that you want to have session.timeout < formsauthentication.timeout * 2? To ensure that the session timeout and the forms authentication timeout are aligned, you should set the session timeout to match the forms. Once the cookie expires, they. Forms authentication is the most common authentication mechanism for asp.net web. Forms Authentication Timeout Vs Session Timeout.
From www.keyfactor.com
Demystifying the TLS Handshake What it is and how it works Keyfactor Forms Authentication Timeout Vs Session Timeout Certainly, understanding the difference between <<strong>authentication</strong>> and configurations is essential for managing your website's timeout. The forms authentication timeout value sets the amount of time in minutes that the authentication cookie is set to be valid, meaning,. This means that the session can be abandoned. Once the cookie expires, they. Authentication timeout is the amount of time that the authentication. Forms Authentication Timeout Vs Session Timeout.
From www.linkedin.com
Idle Session Timeout for Microsoft 365 Forms Authentication Timeout Vs Session Timeout The forms authentication timeout value sets the amount of time in minutes that the authentication cookie is set to be valid, meaning, that after value. Once the cookie expires, they. Certainly, understanding the difference between <<strong>authentication</strong>> and configurations is essential for managing your website's timeout. Authentication timeout is the amount of time that the authentication cookie is good for on. Forms Authentication Timeout Vs Session Timeout.
From support.easyforms.dev
Session Timeout Automatic Logout after minutes or hours of User Forms Authentication Timeout Vs Session Timeout Forms authentication is the most common authentication mechanism for asp.net web sites. To ensure that the session timeout and the forms authentication timeout are aligned, you should set the session timeout to match the forms. Certainly, understanding the difference between <<strong>authentication</strong>> and configurations is essential for managing your website's timeout. The forms authentication timeout value sets the amount of time. Forms Authentication Timeout Vs Session Timeout.
From forum.radzen.com
AD Authentication and Session Timeout Radzen Forms Authentication Timeout Vs Session Timeout Authentication timeout is the amount of time that the authentication cookie is good for on the user's browser. When a user is authenticated, most commonly using a user id and password, a forms authentication cookie is generated and is sent to. The forms authentication timeout value sets the amount of time in minutes that the authentication cookie is set to. Forms Authentication Timeout Vs Session Timeout.
From brainly.in
Default time for forms authentication session timeout is? a) 30 mins b Forms Authentication Timeout Vs Session Timeout To ensure that the session timeout and the forms authentication timeout are aligned, you should set the session timeout to match the forms. This means that the session can be abandoned. Once the cookie expires, they. You might notice something here, in the web.config file we had set the timeout value for forms authentication cookie to be 1 minute, and.. Forms Authentication Timeout Vs Session Timeout.