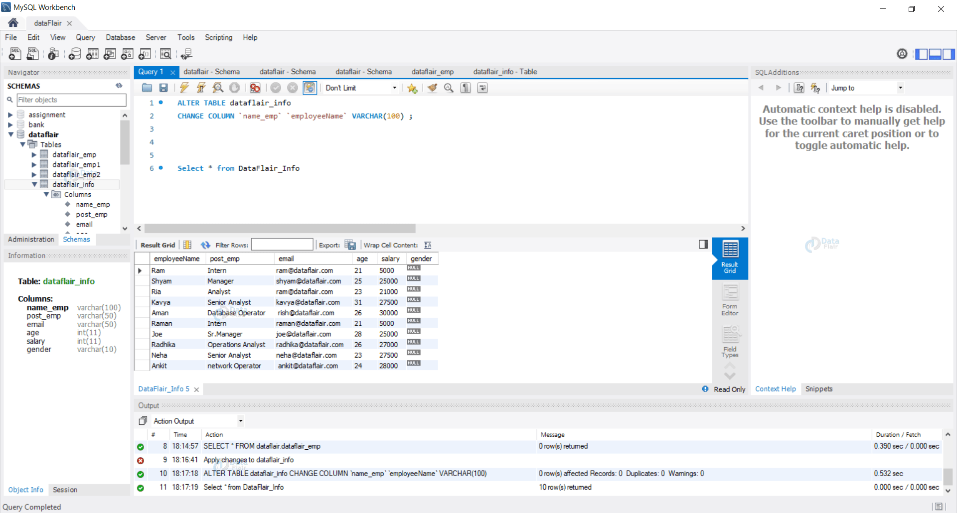
Change Table Data Type Sql . We can use alter table alter column statement to change the column type of the table. Learn how to change them in the sql. The simplest solution is to create a new table type, change all the objects that reference the old type, then drop the old type. Sql server allows you to perform the following changes to an existing column of a table: Different databases support different alter table syntax to modify the column data type and size. Let’s start with the simple scenario of a table type. The syntax to change the column type is following: Alter table table_name alter column.
from data36.com
The simplest solution is to create a new table type, change all the objects that reference the old type, then drop the old type. Different databases support different alter table syntax to modify the column data type and size. Alter table table_name alter column. The syntax to change the column type is following: Sql server allows you to perform the following changes to an existing column of a table: We can use alter table alter column statement to change the column type of the table. Let’s start with the simple scenario of a table type. Learn how to change them in the sql.
SQL for Data Analysis Tutorial ep6 Some Advanced SQL stuff Data36
Change Table Data Type Sql The syntax to change the column type is following: Different databases support different alter table syntax to modify the column data type and size. Sql server allows you to perform the following changes to an existing column of a table: The syntax to change the column type is following: The simplest solution is to create a new table type, change all the objects that reference the old type, then drop the old type. Alter table table_name alter column. Learn how to change them in the sql. Let’s start with the simple scenario of a table type. We can use alter table alter column statement to change the column type of the table.
From www.sqlshack.com
SQL Commands to check current Date and Time (Timestamp) in SQL Server Change Table Data Type Sql Sql server allows you to perform the following changes to an existing column of a table: The syntax to change the column type is following: Different databases support different alter table syntax to modify the column data type and size. Alter table table_name alter column. Learn how to change them in the sql. We can use alter table alter column. Change Table Data Type Sql.
From www.sqlservertutorial.net
SQL Server Data Types Change Table Data Type Sql The syntax to change the column type is following: The simplest solution is to create a new table type, change all the objects that reference the old type, then drop the old type. We can use alter table alter column statement to change the column type of the table. Learn how to change them in the sql. Different databases support. Change Table Data Type Sql.
From sqlskull.com
How to get the size of table in SQL SQL Skull Change Table Data Type Sql Alter table table_name alter column. Learn how to change them in the sql. The simplest solution is to create a new table type, change all the objects that reference the old type, then drop the old type. We can use alter table alter column statement to change the column type of the table. Sql server allows you to perform the. Change Table Data Type Sql.
From kindsonthegenius.com
10 DBA Tools for Managing Microsoft SQL Server MS SQL Tutorial Change Table Data Type Sql We can use alter table alter column statement to change the column type of the table. The simplest solution is to create a new table type, change all the objects that reference the old type, then drop the old type. Sql server allows you to perform the following changes to an existing column of a table: The syntax to change. Change Table Data Type Sql.
From www.sqlshack.com
Implementing SQL data types Change Table Data Type Sql We can use alter table alter column statement to change the column type of the table. The syntax to change the column type is following: The simplest solution is to create a new table type, change all the objects that reference the old type, then drop the old type. Sql server allows you to perform the following changes to an. Change Table Data Type Sql.
From brokeasshome.com
Access Sql Create Table Boolean Data Type Change Table Data Type Sql We can use alter table alter column statement to change the column type of the table. The syntax to change the column type is following: Alter table table_name alter column. Learn how to change them in the sql. The simplest solution is to create a new table type, change all the objects that reference the old type, then drop the. Change Table Data Type Sql.
From www.mytecbits.com
How to update values in identity column in SQL Server? My Tec Bits Change Table Data Type Sql Alter table table_name alter column. Different databases support different alter table syntax to modify the column data type and size. Learn how to change them in the sql. The simplest solution is to create a new table type, change all the objects that reference the old type, then drop the old type. The syntax to change the column type is. Change Table Data Type Sql.
From 9to5answer.com
[Solved] How to change data type of a column in an SQL 9to5Answer Change Table Data Type Sql Different databases support different alter table syntax to modify the column data type and size. The simplest solution is to create a new table type, change all the objects that reference the old type, then drop the old type. Alter table table_name alter column. Sql server allows you to perform the following changes to an existing column of a table:. Change Table Data Type Sql.
From brokeasshome.com
Create Table Double Data Type Sql Server Change Table Data Type Sql We can use alter table alter column statement to change the column type of the table. The syntax to change the column type is following: The simplest solution is to create a new table type, change all the objects that reference the old type, then drop the old type. Sql server allows you to perform the following changes to an. Change Table Data Type Sql.
From fyogdlxcg.blob.core.windows.net
Sql Server Management Studio Table History at Mark Maranto blog Change Table Data Type Sql Alter table table_name alter column. Sql server allows you to perform the following changes to an existing column of a table: Let’s start with the simple scenario of a table type. We can use alter table alter column statement to change the column type of the table. The syntax to change the column type is following: The simplest solution is. Change Table Data Type Sql.
From www.slideserve.com
PPT SQL DDL PowerPoint Presentation, free download ID3734479 Change Table Data Type Sql Alter table table_name alter column. Sql server allows you to perform the following changes to an existing column of a table: The syntax to change the column type is following: Let’s start with the simple scenario of a table type. The simplest solution is to create a new table type, change all the objects that reference the old type, then. Change Table Data Type Sql.
From codingsight.com
SQL Date Format Easy Ways to Format SQL Dates Change Table Data Type Sql Learn how to change them in the sql. The syntax to change the column type is following: Let’s start with the simple scenario of a table type. Sql server allows you to perform the following changes to an existing column of a table: Alter table table_name alter column. Different databases support different alter table syntax to modify the column data. Change Table Data Type Sql.
From elchoroukhost.net
Sql Server Modify Table Column Size Elcho Table Change Table Data Type Sql We can use alter table alter column statement to change the column type of the table. The syntax to change the column type is following: Sql server allows you to perform the following changes to an existing column of a table: Alter table table_name alter column. Learn how to change them in the sql. The simplest solution is to create. Change Table Data Type Sql.
From fasnt.weebly.com
Sql rename table fasnt Change Table Data Type Sql Learn how to change them in the sql. Let’s start with the simple scenario of a table type. Different databases support different alter table syntax to modify the column data type and size. The simplest solution is to create a new table type, change all the objects that reference the old type, then drop the old type. The syntax to. Change Table Data Type Sql.
From www.quest.com
Using SQL CONVERT Date formats and Functions Database Management Change Table Data Type Sql The simplest solution is to create a new table type, change all the objects that reference the old type, then drop the old type. Alter table table_name alter column. Let’s start with the simple scenario of a table type. Different databases support different alter table syntax to modify the column data type and size. The syntax to change the column. Change Table Data Type Sql.
From stackoverflow.com
Change date format in SQL Server Stack Overflow Change Table Data Type Sql Learn how to change them in the sql. Alter table table_name alter column. We can use alter table alter column statement to change the column type of the table. Different databases support different alter table syntax to modify the column data type and size. The syntax to change the column type is following: The simplest solution is to create a. Change Table Data Type Sql.
From www.youtube.com
SQLHow to Change Data Type of ColumnSQLAlter TablePHPMyADMINChange Change Table Data Type Sql Let’s start with the simple scenario of a table type. Different databases support different alter table syntax to modify the column data type and size. The simplest solution is to create a new table type, change all the objects that reference the old type, then drop the old type. Learn how to change them in the sql. We can use. Change Table Data Type Sql.
From brokeasshome.com
How To Change Table Data Type In Sql Server Change Table Data Type Sql Let’s start with the simple scenario of a table type. We can use alter table alter column statement to change the column type of the table. The simplest solution is to create a new table type, change all the objects that reference the old type, then drop the old type. The syntax to change the column type is following: Learn. Change Table Data Type Sql.
From sqlspreads.com
Excel Linked Data Types An Introduction SQL Spreads Change Table Data Type Sql Learn how to change them in the sql. Different databases support different alter table syntax to modify the column data type and size. The syntax to change the column type is following: Sql server allows you to perform the following changes to an existing column of a table: The simplest solution is to create a new table type, change all. Change Table Data Type Sql.
From fity.club
Introduction To Datetime Functions In Sql Server Change Table Data Type Sql We can use alter table alter column statement to change the column type of the table. Sql server allows you to perform the following changes to an existing column of a table: Alter table table_name alter column. Let’s start with the simple scenario of a table type. Different databases support different alter table syntax to modify the column data type. Change Table Data Type Sql.
From brokeasshome.com
How To Change Table Data Type In Sql Server Change Table Data Type Sql Sql server allows you to perform the following changes to an existing column of a table: Let’s start with the simple scenario of a table type. Alter table table_name alter column. We can use alter table alter column statement to change the column type of the table. Different databases support different alter table syntax to modify the column data type. Change Table Data Type Sql.
From brokeasshome.com
Alter Table Add Multiple Column In Sql Server 2008 R2 Change Table Data Type Sql Let’s start with the simple scenario of a table type. Sql server allows you to perform the following changes to an existing column of a table: Alter table table_name alter column. Learn how to change them in the sql. The simplest solution is to create a new table type, change all the objects that reference the old type, then drop. Change Table Data Type Sql.
From www.youtube.com
How to CHANGE COLUMN TYPE INT to VARCHAR in SQL YouTube Change Table Data Type Sql Learn how to change them in the sql. The syntax to change the column type is following: Sql server allows you to perform the following changes to an existing column of a table: Let’s start with the simple scenario of a table type. The simplest solution is to create a new table type, change all the objects that reference the. Change Table Data Type Sql.
From www.essentialsql.com
How to Use SQL Variables in Queries Essential SQL Change Table Data Type Sql Alter table table_name alter column. The syntax to change the column type is following: Sql server allows you to perform the following changes to an existing column of a table: The simplest solution is to create a new table type, change all the objects that reference the old type, then drop the old type. Learn how to change them in. Change Table Data Type Sql.
From brokeasshome.com
Can We Change Table Name In Oracle Sql Query Change Table Data Type Sql Alter table table_name alter column. Learn how to change them in the sql. We can use alter table alter column statement to change the column type of the table. Sql server allows you to perform the following changes to an existing column of a table: Different databases support different alter table syntax to modify the column data type and size.. Change Table Data Type Sql.
From mybios.me
Sql Server Alter Table Modify Multiple Column Size Bios Pics Change Table Data Type Sql Learn how to change them in the sql. We can use alter table alter column statement to change the column type of the table. Alter table table_name alter column. Sql server allows you to perform the following changes to an existing column of a table: Different databases support different alter table syntax to modify the column data type and size.. Change Table Data Type Sql.
From www.sqlshack.com
An Overview of Userdefined SQL Server Types Change Table Data Type Sql Let’s start with the simple scenario of a table type. The syntax to change the column type is following: Different databases support different alter table syntax to modify the column data type and size. Alter table table_name alter column. We can use alter table alter column statement to change the column type of the table. Learn how to change them. Change Table Data Type Sql.
From brokeasshome.com
How To Change Column Name Of Table In Sql Change Table Data Type Sql Learn how to change them in the sql. The simplest solution is to create a new table type, change all the objects that reference the old type, then drop the old type. Let’s start with the simple scenario of a table type. We can use alter table alter column statement to change the column type of the table. Different databases. Change Table Data Type Sql.
From www.youtube.com
How to change data type in a table using SQL SERVER 2012 YouTube Change Table Data Type Sql The syntax to change the column type is following: Let’s start with the simple scenario of a table type. Different databases support different alter table syntax to modify the column data type and size. Alter table table_name alter column. Learn how to change them in the sql. Sql server allows you to perform the following changes to an existing column. Change Table Data Type Sql.
From data36.com
SQL for Data Analysis Tutorial ep6 Some Advanced SQL stuff Data36 Change Table Data Type Sql We can use alter table alter column statement to change the column type of the table. The simplest solution is to create a new table type, change all the objects that reference the old type, then drop the old type. Let’s start with the simple scenario of a table type. Different databases support different alter table syntax to modify the. Change Table Data Type Sql.
From www.datacamp.com
SQL Reporting and Analysis DataCamp Change Table Data Type Sql Different databases support different alter table syntax to modify the column data type and size. The simplest solution is to create a new table type, change all the objects that reference the old type, then drop the old type. The syntax to change the column type is following: Let’s start with the simple scenario of a table type. Learn how. Change Table Data Type Sql.
From stackoverflow.com
mysql Changing Date Format in SQL Table Stack Overflow Change Table Data Type Sql Learn how to change them in the sql. The simplest solution is to create a new table type, change all the objects that reference the old type, then drop the old type. Let’s start with the simple scenario of a table type. Different databases support different alter table syntax to modify the column data type and size. Alter table table_name. Change Table Data Type Sql.
From brokeasshome.com
How To Change Column Name In Table Using Sql Server Change Table Data Type Sql Learn how to change them in the sql. Alter table table_name alter column. Different databases support different alter table syntax to modify the column data type and size. Sql server allows you to perform the following changes to an existing column of a table: We can use alter table alter column statement to change the column type of the table.. Change Table Data Type Sql.
From www.youtube.com
Changing Column Data, Types or Values In TSQL (or SQL) YouTube Change Table Data Type Sql Learn how to change them in the sql. Sql server allows you to perform the following changes to an existing column of a table: Alter table table_name alter column. We can use alter table alter column statement to change the column type of the table. Different databases support different alter table syntax to modify the column data type and size.. Change Table Data Type Sql.
From brokeasshome.com
How To Change Column Name Of Table In Sql Change Table Data Type Sql Learn how to change them in the sql. Let’s start with the simple scenario of a table type. Alter table table_name alter column. Sql server allows you to perform the following changes to an existing column of a table: We can use alter table alter column statement to change the column type of the table. The simplest solution is to. Change Table Data Type Sql.