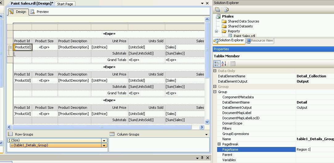
How To Change The Sheet Name In Ssrs . This article explains how to utilize this feature. Here i want to override the default worksheet name with (tab1, tab2, tab3,.). Currently the sheets are renamed based on value in cell a1, you can change this reference. When the report is exported to excel, the worksheets has the default name (sheet1, sheet2, sheet3,…). To provide the page name, you set the. I explain how to change the worksheet tab name in a sql server reporting services (ssrs). So how can i assign a specific value to the sheet names so that those values are used when the ssrs report with its subreports is exported to excel? A new feature of ssrs 2008 r2 is the ability to name sheets in exported excel workbooks. However, we would like the name them with a proper name. I am working on a ssrs report where the grouping is done to group the records in to multiple tabs/worksheets. Sub renametabshandlingnulls() ' renames all. For example, we would like to name the sheets as bikes and clothing instead of sheet1, sheet2. A rendered report can provide a new page name for the new page that a page break causes.
from www.tutorialgateway.org
I am working on a ssrs report where the grouping is done to group the records in to multiple tabs/worksheets. Sub renametabshandlingnulls() ' renames all. Currently the sheets are renamed based on value in cell a1, you can change this reference. A new feature of ssrs 2008 r2 is the ability to name sheets in exported excel workbooks. A rendered report can provide a new page name for the new page that a page break causes. Here i want to override the default worksheet name with (tab1, tab2, tab3,.). For example, we would like to name the sheets as bikes and clothing instead of sheet1, sheet2. So how can i assign a specific value to the sheet names so that those values are used when the ssrs report with its subreports is exported to excel? To provide the page name, you set the. I explain how to change the worksheet tab name in a sql server reporting services (ssrs).
Creating Calculated Fields in SSRS
How To Change The Sheet Name In Ssrs I am working on a ssrs report where the grouping is done to group the records in to multiple tabs/worksheets. So how can i assign a specific value to the sheet names so that those values are used when the ssrs report with its subreports is exported to excel? However, we would like the name them with a proper name. This article explains how to utilize this feature. I explain how to change the worksheet tab name in a sql server reporting services (ssrs). I am working on a ssrs report where the grouping is done to group the records in to multiple tabs/worksheets. A new feature of ssrs 2008 r2 is the ability to name sheets in exported excel workbooks. A rendered report can provide a new page name for the new page that a page break causes. When the report is exported to excel, the worksheets has the default name (sheet1, sheet2, sheet3,…). For example, we would like to name the sheets as bikes and clothing instead of sheet1, sheet2. Currently the sheets are renamed based on value in cell a1, you can change this reference. To provide the page name, you set the. Here i want to override the default worksheet name with (tab1, tab2, tab3,.). Sub renametabshandlingnulls() ' renames all.
From stackoverflow.com
reporting services How do I change data type of cells in SSRS report How To Change The Sheet Name In Ssrs A new feature of ssrs 2008 r2 is the ability to name sheets in exported excel workbooks. I explain how to change the worksheet tab name in a sql server reporting services (ssrs). To provide the page name, you set the. A rendered report can provide a new page name for the new page that a page break causes. Sub. How To Change The Sheet Name In Ssrs.
From askgarth.com
How to Create a SSRS Date Range Prompt Ask Garth How To Change The Sheet Name In Ssrs I explain how to change the worksheet tab name in a sql server reporting services (ssrs). For example, we would like to name the sheets as bikes and clothing instead of sheet1, sheet2. So how can i assign a specific value to the sheet names so that those values are used when the ssrs report with its subreports is exported. How To Change The Sheet Name In Ssrs.
From msbitutor.blogspot.com
Change SSRS report server header name How To Change The Sheet Name In Ssrs When the report is exported to excel, the worksheets has the default name (sheet1, sheet2, sheet3,…). Currently the sheets are renamed based on value in cell a1, you can change this reference. However, we would like the name them with a proper name. I explain how to change the worksheet tab name in a sql server reporting services (ssrs). Here. How To Change The Sheet Name In Ssrs.
From www.tutorialgateway.org
Report Parts in SSRS How To Change The Sheet Name In Ssrs This article explains how to utilize this feature. For example, we would like to name the sheets as bikes and clothing instead of sheet1, sheet2. Here i want to override the default worksheet name with (tab1, tab2, tab3,.). Currently the sheets are renamed based on value in cell a1, you can change this reference. I explain how to change the. How To Change The Sheet Name In Ssrs.
From www.sqlservercentral.com
Dynamic SSRS report documentation via a ReportServer.dbo.Catalog query How To Change The Sheet Name In Ssrs For example, we would like to name the sheets as bikes and clothing instead of sheet1, sheet2. However, we would like the name them with a proper name. Sub renametabshandlingnulls() ' renames all. When the report is exported to excel, the worksheets has the default name (sheet1, sheet2, sheet3,…). A new feature of ssrs 2008 r2 is the ability to. How To Change The Sheet Name In Ssrs.
From www.sqlservercentral.com
How to Name Sheets in Exported Excel Workbooks with SSRS 2008 R2 How To Change The Sheet Name In Ssrs Sub renametabshandlingnulls() ' renames all. So how can i assign a specific value to the sheet names so that those values are used when the ssrs report with its subreports is exported to excel? I explain how to change the worksheet tab name in a sql server reporting services (ssrs). To provide the page name, you set the. When the. How To Change The Sheet Name In Ssrs.
From www.tutorialgateway.org
How to Display Image in SSRS Report How To Change The Sheet Name In Ssrs Sub renametabshandlingnulls() ' renames all. So how can i assign a specific value to the sheet names so that those values are used when the ssrs report with its subreports is exported to excel? For example, we would like to name the sheets as bikes and clothing instead of sheet1, sheet2. When the report is exported to excel, the worksheets. How To Change The Sheet Name In Ssrs.
From www.crystalmigration.com
Crystal to SSRS Conversion and SSRS Reporting How To Change The Sheet Name In Ssrs However, we would like the name them with a proper name. Here i want to override the default worksheet name with (tab1, tab2, tab3,.). I am working on a ssrs report where the grouping is done to group the records in to multiple tabs/worksheets. I explain how to change the worksheet tab name in a sql server reporting services (ssrs).. How To Change The Sheet Name In Ssrs.
From www.sqlshack.com
SSRS Report Builder introduction and tutorial How To Change The Sheet Name In Ssrs Sub renametabshandlingnulls() ' renames all. For example, we would like to name the sheets as bikes and clothing instead of sheet1, sheet2. A rendered report can provide a new page name for the new page that a page break causes. I explain how to change the worksheet tab name in a sql server reporting services (ssrs). This article explains how. How To Change The Sheet Name In Ssrs.
From www.aparat.com
Export SSRS Report To Excel and Name Sheets to Group Values Automatically How To Change The Sheet Name In Ssrs To provide the page name, you set the. So how can i assign a specific value to the sheet names so that those values are used when the ssrs report with its subreports is exported to excel? A rendered report can provide a new page name for the new page that a page break causes. This article explains how to. How To Change The Sheet Name In Ssrs.
From www.sqlservercentral.com
How to Name Sheets in Exported Excel Workbooks with SSRS 2008 R2 How To Change The Sheet Name In Ssrs Here i want to override the default worksheet name with (tab1, tab2, tab3,.). So how can i assign a specific value to the sheet names so that those values are used when the ssrs report with its subreports is exported to excel? I am working on a ssrs report where the grouping is done to group the records in to. How To Change The Sheet Name In Ssrs.
From askgarth.com
How to Deploy SSRS Reports from VS to the SSRS How To Change The Sheet Name In Ssrs Currently the sheets are renamed based on value in cell a1, you can change this reference. When the report is exported to excel, the worksheets has the default name (sheet1, sheet2, sheet3,…). I am working on a ssrs report where the grouping is done to group the records in to multiple tabs/worksheets. A rendered report can provide a new page. How To Change The Sheet Name In Ssrs.
From www.sqlservercentral.com
How to Name Sheets in Exported Excel Workbooks with SSRS 2008 R2 How To Change The Sheet Name In Ssrs So how can i assign a specific value to the sheet names so that those values are used when the ssrs report with its subreports is exported to excel? For example, we would like to name the sheets as bikes and clothing instead of sheet1, sheet2. I explain how to change the worksheet tab name in a sql server reporting. How To Change The Sheet Name In Ssrs.
From shyamkannadasan.blogspot.com
How to get Company information and SSRS expression for company name How To Change The Sheet Name In Ssrs A new feature of ssrs 2008 r2 is the ability to name sheets in exported excel workbooks. I am working on a ssrs report where the grouping is done to group the records in to multiple tabs/worksheets. To provide the page name, you set the. So how can i assign a specific value to the sheet names so that those. How To Change The Sheet Name In Ssrs.
From dynamicsfox.com
Customizing default filename when saving SSRS report (Ax 2012 How To Change The Sheet Name In Ssrs When the report is exported to excel, the worksheets has the default name (sheet1, sheet2, sheet3,…). For example, we would like to name the sheets as bikes and clothing instead of sheet1, sheet2. This article explains how to utilize this feature. However, we would like the name them with a proper name. To provide the page name, you set the.. How To Change The Sheet Name In Ssrs.
From www.codeproject.com
Create SSRS Report in SQL Server CodeProject How To Change The Sheet Name In Ssrs For example, we would like to name the sheets as bikes and clothing instead of sheet1, sheet2. So how can i assign a specific value to the sheet names so that those values are used when the ssrs report with its subreports is exported to excel? A new feature of ssrs 2008 r2 is the ability to name sheets in. How To Change The Sheet Name In Ssrs.
From www.tutorialgateway.org
Custom Code in SSRS Report How To Change The Sheet Name In Ssrs This article explains how to utilize this feature. Here i want to override the default worksheet name with (tab1, tab2, tab3,.). For example, we would like to name the sheets as bikes and clothing instead of sheet1, sheet2. When the report is exported to excel, the worksheets has the default name (sheet1, sheet2, sheet3,…). I am working on a ssrs. How To Change The Sheet Name In Ssrs.
From www.sqlshack.com
SSRS Report Builder introduction and tutorial How To Change The Sheet Name In Ssrs Sub renametabshandlingnulls() ' renames all. To provide the page name, you set the. A new feature of ssrs 2008 r2 is the ability to name sheets in exported excel workbooks. When the report is exported to excel, the worksheets has the default name (sheet1, sheet2, sheet3,…). A rendered report can provide a new page name for the new page that. How To Change The Sheet Name In Ssrs.
From www.sqlservercentral.com
How to Name Sheets in Exported Excel Workbooks with SSRS 2008 R2 How To Change The Sheet Name In Ssrs A rendered report can provide a new page name for the new page that a page break causes. To provide the page name, you set the. So how can i assign a specific value to the sheet names so that those values are used when the ssrs report with its subreports is exported to excel? Sub renametabshandlingnulls() ' renames all.. How To Change The Sheet Name In Ssrs.
From www.tutorialgateway.org
Deploy SSRS Reports using SSRS Report Manager How To Change The Sheet Name In Ssrs A new feature of ssrs 2008 r2 is the ability to name sheets in exported excel workbooks. To provide the page name, you set the. For example, we would like to name the sheets as bikes and clothing instead of sheet1, sheet2. A rendered report can provide a new page name for the new page that a page break causes.. How To Change The Sheet Name In Ssrs.
From blog.csdn.net
ssrs报表教程_SSRS报表生成器简介和教程CSDN博客 How To Change The Sheet Name In Ssrs However, we would like the name them with a proper name. For example, we would like to name the sheets as bikes and clothing instead of sheet1, sheet2. I explain how to change the worksheet tab name in a sql server reporting services (ssrs). To provide the page name, you set the. I am working on a ssrs report where. How To Change The Sheet Name In Ssrs.
From brokeasshome.com
How To Change Table Name Dynamically In Sql Server How To Change The Sheet Name In Ssrs A rendered report can provide a new page name for the new page that a page break causes. I explain how to change the worksheet tab name in a sql server reporting services (ssrs). Sub renametabshandlingnulls() ' renames all. Currently the sheets are renamed based on value in cell a1, you can change this reference. I am working on a. How To Change The Sheet Name In Ssrs.
From www.timmitchell.net
Creating a Generic SSRS Report Tim Mitchell How To Change The Sheet Name In Ssrs This article explains how to utilize this feature. When the report is exported to excel, the worksheets has the default name (sheet1, sheet2, sheet3,…). For example, we would like to name the sheets as bikes and clothing instead of sheet1, sheet2. A rendered report can provide a new page name for the new page that a page break causes. I. How To Change The Sheet Name In Ssrs.
From radacad.com
R Chart into SSRS (Show Chart in SSRS)Part 3 RADACAD How To Change The Sheet Name In Ssrs A new feature of ssrs 2008 r2 is the ability to name sheets in exported excel workbooks. When the report is exported to excel, the worksheets has the default name (sheet1, sheet2, sheet3,…). Here i want to override the default worksheet name with (tab1, tab2, tab3,.). This article explains how to utilize this feature. I am working on a ssrs. How To Change The Sheet Name In Ssrs.
From sqlskull.com
Parameters in SSRS SqlSkull How To Change The Sheet Name In Ssrs When the report is exported to excel, the worksheets has the default name (sheet1, sheet2, sheet3,…). This article explains how to utilize this feature. So how can i assign a specific value to the sheet names so that those values are used when the ssrs report with its subreports is exported to excel? A new feature of ssrs 2008 r2. How To Change The Sheet Name In Ssrs.
From www.sqlservercentral.com
How to Name Sheets in Exported Excel Workbooks with SSRS 2008 R2 How To Change The Sheet Name In Ssrs Here i want to override the default worksheet name with (tab1, tab2, tab3,.). I am working on a ssrs report where the grouping is done to group the records in to multiple tabs/worksheets. Currently the sheets are renamed based on value in cell a1, you can change this reference. This article explains how to utilize this feature. To provide the. How To Change The Sheet Name In Ssrs.
From qa.sqlservercentral.com
How to Name Sheets in Exported Excel Workbooks with SSRS 2008 R2 How To Change The Sheet Name In Ssrs A rendered report can provide a new page name for the new page that a page break causes. However, we would like the name them with a proper name. To provide the page name, you set the. So how can i assign a specific value to the sheet names so that those values are used when the ssrs report with. How To Change The Sheet Name In Ssrs.
From www.mssqltips.com
SQL Server Reporting Services SSRS 2017 Data Sources How To Change The Sheet Name In Ssrs For example, we would like to name the sheets as bikes and clothing instead of sheet1, sheet2. Sub renametabshandlingnulls() ' renames all. I explain how to change the worksheet tab name in a sql server reporting services (ssrs). A rendered report can provide a new page name for the new page that a page break causes. Currently the sheets are. How To Change The Sheet Name In Ssrs.
From debug.to
Install SSRS 2016 step by step deBUG.to How To Change The Sheet Name In Ssrs A rendered report can provide a new page name for the new page that a page break causes. So how can i assign a specific value to the sheet names so that those values are used when the ssrs report with its subreports is exported to excel? Sub renametabshandlingnulls() ' renames all. I explain how to change the worksheet tab. How To Change The Sheet Name In Ssrs.
From www.tutorialgateway.org
Creating Calculated Fields in SSRS How To Change The Sheet Name In Ssrs Currently the sheets are renamed based on value in cell a1, you can change this reference. I explain how to change the worksheet tab name in a sql server reporting services (ssrs). This article explains how to utilize this feature. Sub renametabshandlingnulls() ' renames all. However, we would like the name them with a proper name. For example, we would. How To Change The Sheet Name In Ssrs.
From learn.microsoft.com
SSRS Pass the Sort Column Name to the Report for variable sorting How To Change The Sheet Name In Ssrs Currently the sheets are renamed based on value in cell a1, you can change this reference. This article explains how to utilize this feature. So how can i assign a specific value to the sheet names so that those values are used when the ssrs report with its subreports is exported to excel? However, we would like the name them. How To Change The Sheet Name In Ssrs.
From blogs.perficient.com
How To Create Reports Using SQL Server Reporting Service(SSRS) How To Change The Sheet Name In Ssrs When the report is exported to excel, the worksheets has the default name (sheet1, sheet2, sheet3,…). Sub renametabshandlingnulls() ' renames all. To provide the page name, you set the. A rendered report can provide a new page name for the new page that a page break causes. For example, we would like to name the sheets as bikes and clothing. How To Change The Sheet Name In Ssrs.
From www.tutorialgateway.org
Change SSRS Report Manager Title How To Change The Sheet Name In Ssrs A rendered report can provide a new page name for the new page that a page break causes. Sub renametabshandlingnulls() ' renames all. For example, we would like to name the sheets as bikes and clothing instead of sheet1, sheet2. I am working on a ssrs report where the grouping is done to group the records in to multiple tabs/worksheets.. How To Change The Sheet Name In Ssrs.
From stackoverflow.com
reporting services SSRS How to change export Excel Tab Name (2) when How To Change The Sheet Name In Ssrs Currently the sheets are renamed based on value in cell a1, you can change this reference. A new feature of ssrs 2008 r2 is the ability to name sheets in exported excel workbooks. However, we would like the name them with a proper name. So how can i assign a specific value to the sheet names so that those values. How To Change The Sheet Name In Ssrs.
From www.enhansoft.com
How to Setup SSRS to Use HTTPS Part 1 Enhansoft How To Change The Sheet Name In Ssrs When the report is exported to excel, the worksheets has the default name (sheet1, sheet2, sheet3,…). Currently the sheets are renamed based on value in cell a1, you can change this reference. So how can i assign a specific value to the sheet names so that those values are used when the ssrs report with its subreports is exported to. How To Change The Sheet Name In Ssrs.