Yaw Pitch Roll Carla . definition of roll, pitch, yaw in carla is given here. remember that carla.rotation constructor is defined as (pitch, yaw, roll), that differs from unreal engine editor (roll, pitch, yaw). As i saw in one issue you ( @nsubiron @marcgpuig) saide that is yaw, pitch and roll. The order seems to be yzx, which is different from zyx which is used in the book. __init__(self, pitch=0.0, yaw=0.0, roll=0.0) parameters: But when i want to get one value for orientation angle of the car ,. I think the exercise video and exercise. Then you should form 3x3 matrix r from that. For this purpose i use transforms3d. note, that carla use left coordinate system, so first you have to change it to right: The spectator and its properties can be accessed and manipulated through the python api: hi, how can i get the orientation of the ego vehicle? The actor will not be spawned in case of collision at the specified location. This might be a problem. left click and drag the mouse in the spectator window up and down to control pitch and left and right to control yaw.
from www.vectorstock.com
The spectator and its properties can be accessed and manipulated through the python api: note, that carla use left coordinate system, so first you have to change it to right: definition of roll, pitch, yaw in carla is given here. this file contains definitions of common data structures used in traffic manager. For this purpose i use transforms3d. I think the exercise video and exercise. left click and drag the mouse in the spectator window up and down to control pitch and left and right to control yaw. Then you should form 3x3 matrix r from that. __init__(self, pitch=0.0, yaw=0.0, roll=0.0) parameters: But when i want to get one value for orientation angle of the car ,.
Roll pitch yaw three rotation angles Royalty Free Vector
Yaw Pitch Roll Carla remember that carla.rotation constructor is defined as (pitch, yaw, roll), that differs from unreal engine editor (roll, pitch, yaw). note, that carla use left coordinate system, so first you have to change it to right: The order seems to be yzx, which is different from zyx which is used in the book. But when i want to get one value for orientation angle of the car ,. This might be a problem. As i saw in one issue you ( @nsubiron @marcgpuig) saide that is yaw, pitch and roll. __init__(self, pitch=0.0, yaw=0.0, roll=0.0) parameters: definition of roll, pitch, yaw in carla is given here. The spectator and its properties can be accessed and manipulated through the python api: hi, how can i get the orientation of the ego vehicle? this file contains definitions of common data structures used in traffic manager. Then you should form 3x3 matrix r from that. For this purpose i use transforms3d. remember that carla.rotation constructor is defined as (pitch, yaw, roll), that differs from unreal engine editor (roll, pitch, yaw). The actor will not be spawned in case of collision at the specified location. left click and drag the mouse in the spectator window up and down to control pitch and left and right to control yaw.
From sadhikamaja.blogspot.com
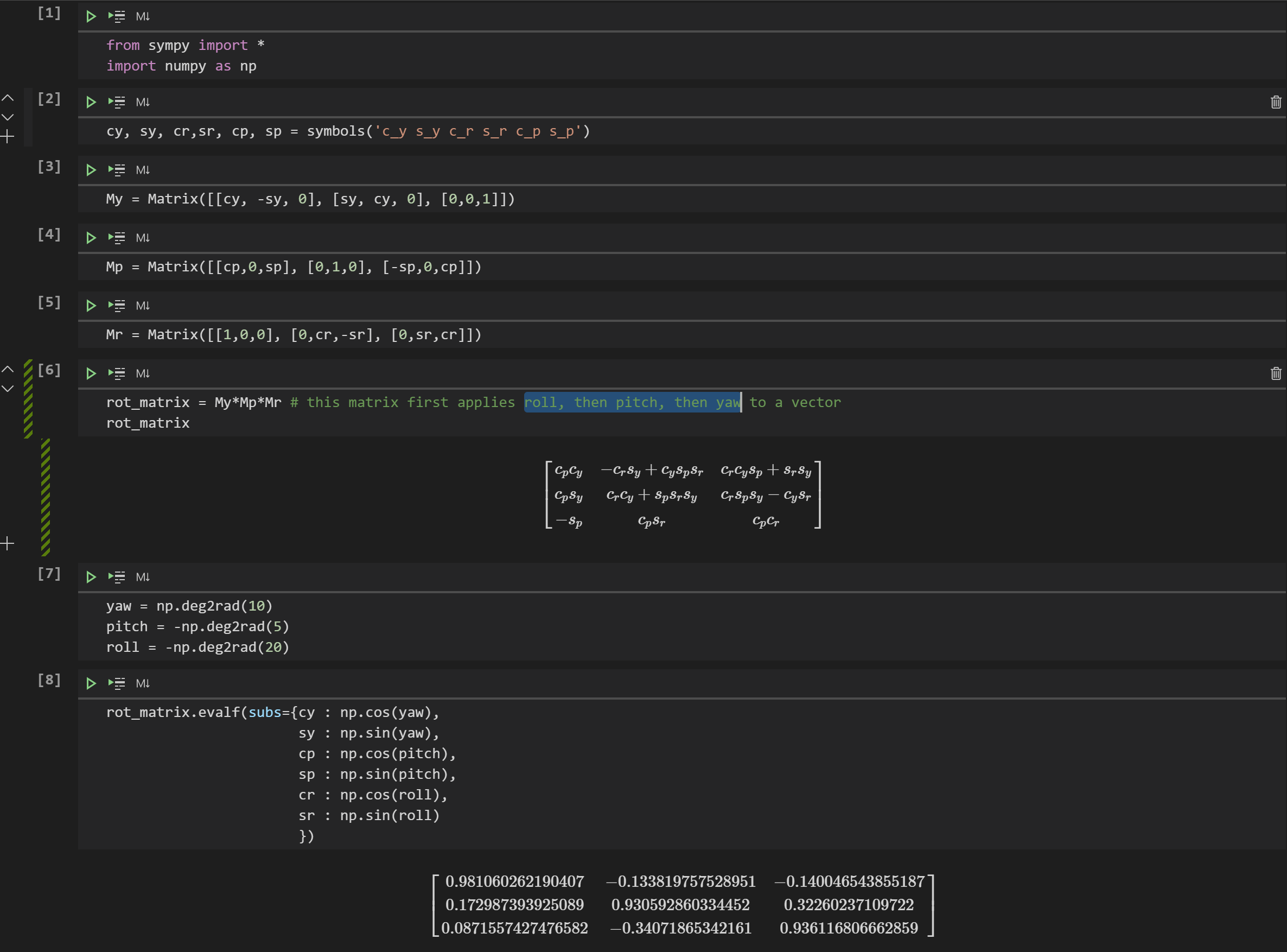
Yaw Pitch Roll SadhikaMaja Yaw Pitch Roll Carla I think the exercise video and exercise. definition of roll, pitch, yaw in carla is given here. The spectator and its properties can be accessed and manipulated through the python api: The order seems to be yzx, which is different from zyx which is used in the book. The actor will not be spawned in case of collision at. Yaw Pitch Roll Carla.
From blog.csdn.net
pitch yaw roll是什么_yaw pitch rollCSDN博客 Yaw Pitch Roll Carla definition of roll, pitch, yaw in carla is given here. As i saw in one issue you ( @nsubiron @marcgpuig) saide that is yaw, pitch and roll. The spectator and its properties can be accessed and manipulated through the python api: remember that carla.rotation constructor is defined as (pitch, yaw, roll), that differs from unreal engine editor (roll,. Yaw Pitch Roll Carla.
From www.jimmurphymp.org
Drone Yaw Pitch Roll Picture Of Drone Yaw Pitch Roll Carla left click and drag the mouse in the spectator window up and down to control pitch and left and right to control yaw. __init__(self, pitch=0.0, yaw=0.0, roll=0.0) parameters: For this purpose i use transforms3d. I think the exercise video and exercise. As i saw in one issue you ( @nsubiron @marcgpuig) saide that is yaw, pitch and roll. This. Yaw Pitch Roll Carla.
From github.com
Send vehicle's roll, pitch, and yaw to client · Issue 58 · carla Yaw Pitch Roll Carla For this purpose i use transforms3d. note, that carla use left coordinate system, so first you have to change it to right: remember that carla.rotation constructor is defined as (pitch, yaw, roll), that differs from unreal engine editor (roll, pitch, yaw). The spectator and its properties can be accessed and manipulated through the python api: __init__(self, pitch=0.0, yaw=0.0,. Yaw Pitch Roll Carla.
From blog.csdn.net
carla中车辆的朝向(yaw 偏航角)_车辆yaw角CSDN博客 Yaw Pitch Roll Carla hi, how can i get the orientation of the ego vehicle? note, that carla use left coordinate system, so first you have to change it to right: This might be a problem. The order seems to be yzx, which is different from zyx which is used in the book. For this purpose i use transforms3d. Then you should. Yaw Pitch Roll Carla.
From www.slideserve.com
PPT CSE 381 Advanced Game Programming 3D Mathematics PowerPoint Yaw Pitch Roll Carla The actor will not be spawned in case of collision at the specified location. This might be a problem. hi, how can i get the orientation of the ego vehicle? this file contains definitions of common data structures used in traffic manager. But when i want to get one value for orientation angle of the car ,. . Yaw Pitch Roll Carla.
From www.myxxgirl.com
Pitch Roll Yaw Def My XXX Hot Girl Yaw Pitch Roll Carla left click and drag the mouse in the spectator window up and down to control pitch and left and right to control yaw. The order seems to be yzx, which is different from zyx which is used in the book. For this purpose i use transforms3d. remember that carla.rotation constructor is defined as (pitch, yaw, roll), that differs. Yaw Pitch Roll Carla.
From github.com
Carla transformation matrix from roll,pitch,yaw · Issue 2516 · carla Yaw Pitch Roll Carla But when i want to get one value for orientation angle of the car ,. __init__(self, pitch=0.0, yaw=0.0, roll=0.0) parameters: note, that carla use left coordinate system, so first you have to change it to right: remember that carla.rotation constructor is defined as (pitch, yaw, roll), that differs from unreal engine editor (roll, pitch, yaw). hi, how. Yaw Pitch Roll Carla.
From www.youtube.com
Yaw, Pitch and Roll What's it? YouTube Yaw Pitch Roll Carla Then you should form 3x3 matrix r from that. This might be a problem. For this purpose i use transforms3d. left click and drag the mouse in the spectator window up and down to control pitch and left and right to control yaw. As i saw in one issue you ( @nsubiron @marcgpuig) saide that is yaw, pitch and. Yaw Pitch Roll Carla.
From news.schoolsdo.org
Noticeable yaw during a windy O’Hare landing Voxitatis Blog Yaw Pitch Roll Carla remember that carla.rotation constructor is defined as (pitch, yaw, roll), that differs from unreal engine editor (roll, pitch, yaw). Then you should form 3x3 matrix r from that. left click and drag the mouse in the spectator window up and down to control pitch and left and right to control yaw. __init__(self, pitch=0.0, yaw=0.0, roll=0.0) parameters: For this. Yaw Pitch Roll Carla.
From www.youtube.com
What is the total value of Yaw and Roll moment on vehicle Yaw Pitch Roll Carla The spectator and its properties can be accessed and manipulated through the python api: definition of roll, pitch, yaw in carla is given here. note, that carla use left coordinate system, so first you have to change it to right: This might be a problem. The order seems to be yzx, which is different from zyx which is. Yaw Pitch Roll Carla.
From github.com
Carla transformation matrix from roll,pitch,yaw · Issue 2516 · carla Yaw Pitch Roll Carla Then you should form 3x3 matrix r from that. hi, how can i get the orientation of the ego vehicle? definition of roll, pitch, yaw in carla is given here. __init__(self, pitch=0.0, yaw=0.0, roll=0.0) parameters: note, that carla use left coordinate system, so first you have to change it to right: left click and drag the. Yaw Pitch Roll Carla.
From www.liskeforensics.com
Vehicle Pitch, Roll and Yaw Liske Forensics Yaw Pitch Roll Carla This might be a problem. But when i want to get one value for orientation angle of the car ,. As i saw in one issue you ( @nsubiron @marcgpuig) saide that is yaw, pitch and roll. note, that carla use left coordinate system, so first you have to change it to right: definition of roll, pitch, yaw. Yaw Pitch Roll Carla.
From www.droneybee.com
ROLL PITCH YAW 2.0 Droney Bee Yaw Pitch Roll Carla As i saw in one issue you ( @nsubiron @marcgpuig) saide that is yaw, pitch and roll. remember that carla.rotation constructor is defined as (pitch, yaw, roll), that differs from unreal engine editor (roll, pitch, yaw). hi, how can i get the orientation of the ego vehicle? __init__(self, pitch=0.0, yaw=0.0, roll=0.0) parameters: The spectator and its properties can. Yaw Pitch Roll Carla.
From www.victoriana.com
Ärger messen ethnisch pitch and roll Weste Lektion Verwalten Yaw Pitch Roll Carla This might be a problem. __init__(self, pitch=0.0, yaw=0.0, roll=0.0) parameters: definition of roll, pitch, yaw in carla is given here. The order seems to be yzx, which is different from zyx which is used in the book. But when i want to get one value for orientation angle of the car ,. For this purpose i use transforms3d. Then. Yaw Pitch Roll Carla.
From www.youtube.com
Roll, pitch & yaw control Flight Mechanics GATE Aerospace YouTube Yaw Pitch Roll Carla The order seems to be yzx, which is different from zyx which is used in the book. hi, how can i get the orientation of the ego vehicle? As i saw in one issue you ( @nsubiron @marcgpuig) saide that is yaw, pitch and roll. For this purpose i use transforms3d. remember that carla.rotation constructor is defined as. Yaw Pitch Roll Carla.
From www.racecar-engineering.com
Racecar Vehicle Dyanmics roll pitch yaw Racecar Engineering Yaw Pitch Roll Carla For this purpose i use transforms3d. I think the exercise video and exercise. But when i want to get one value for orientation angle of the car ,. __init__(self, pitch=0.0, yaw=0.0, roll=0.0) parameters: Then you should form 3x3 matrix r from that. this file contains definitions of common data structures used in traffic manager. definition of roll, pitch,. Yaw Pitch Roll Carla.
From www.alamyimages.fr
Pitch Roll Yaw Photo Stock Alamy Yaw Pitch Roll Carla this file contains definitions of common data structures used in traffic manager. But when i want to get one value for orientation angle of the car ,. hi, how can i get the orientation of the ego vehicle? __init__(self, pitch=0.0, yaw=0.0, roll=0.0) parameters: remember that carla.rotation constructor is defined as (pitch, yaw, roll), that differs from unreal. Yaw Pitch Roll Carla.
From copyprogramming.com
Deriving Roll, Pitch, and Yaw from Accelerometer and Gyroscope Readings Yaw Pitch Roll Carla left click and drag the mouse in the spectator window up and down to control pitch and left and right to control yaw. hi, how can i get the orientation of the ego vehicle? I think the exercise video and exercise. As i saw in one issue you ( @nsubiron @marcgpuig) saide that is yaw, pitch and roll.. Yaw Pitch Roll Carla.
From zhuanlan.zhihu.com
CARLA完全实践核心概念ActorsAndBlueprints 知乎 Yaw Pitch Roll Carla __init__(self, pitch=0.0, yaw=0.0, roll=0.0) parameters: The actor will not be spawned in case of collision at the specified location. Then you should form 3x3 matrix r from that. The spectator and its properties can be accessed and manipulated through the python api: But when i want to get one value for orientation angle of the car ,. left click. Yaw Pitch Roll Carla.
From www.researchgate.net
Screenshot of an applet to visualize the relationship of yawpitchroll Yaw Pitch Roll Carla left click and drag the mouse in the spectator window up and down to control pitch and left and right to control yaw. note, that carla use left coordinate system, so first you have to change it to right: As i saw in one issue you ( @nsubiron @marcgpuig) saide that is yaw, pitch and roll. But when. Yaw Pitch Roll Carla.
From www.vectorstock.com
Roll pitch yaw three rotation angles Royalty Free Vector Yaw Pitch Roll Carla The order seems to be yzx, which is different from zyx which is used in the book. As i saw in one issue you ( @nsubiron @marcgpuig) saide that is yaw, pitch and roll. But when i want to get one value for orientation angle of the car ,. definition of roll, pitch, yaw in carla is given here.. Yaw Pitch Roll Carla.
From www.youtube.com
QUICK TIP Pitch/Yaw/Roll with the Orbit Wheel YouTube Yaw Pitch Roll Carla As i saw in one issue you ( @nsubiron @marcgpuig) saide that is yaw, pitch and roll. note, that carla use left coordinate system, so first you have to change it to right: hi, how can i get the orientation of the ego vehicle? The spectator and its properties can be accessed and manipulated through the python api:. Yaw Pitch Roll Carla.
From www.researchgate.net
Orientation of the head in terms of pitch, roll, and yaw movements Yaw Pitch Roll Carla this file contains definitions of common data structures used in traffic manager. For this purpose i use transforms3d. __init__(self, pitch=0.0, yaw=0.0, roll=0.0) parameters: The spectator and its properties can be accessed and manipulated through the python api: The actor will not be spawned in case of collision at the specified location. note, that carla use left coordinate system,. Yaw Pitch Roll Carla.
From www.pinterest.ca
A free body in 3dimensional space can have three different rotational Yaw Pitch Roll Carla remember that carla.rotation constructor is defined as (pitch, yaw, roll), that differs from unreal engine editor (roll, pitch, yaw). note, that carla use left coordinate system, so first you have to change it to right: This might be a problem. this file contains definitions of common data structures used in traffic manager. left click and drag. Yaw Pitch Roll Carla.
From github.com
Carla transformation matrix from roll,pitch,yaw · Issue 2516 · carla Yaw Pitch Roll Carla this file contains definitions of common data structures used in traffic manager. For this purpose i use transforms3d. As i saw in one issue you ( @nsubiron @marcgpuig) saide that is yaw, pitch and roll. definition of roll, pitch, yaw in carla is given here. remember that carla.rotation constructor is defined as (pitch, yaw, roll), that differs. Yaw Pitch Roll Carla.
From howthingsfly.si.edu
Roll, Pitch, and Yaw How Things Fly Yaw Pitch Roll Carla As i saw in one issue you ( @nsubiron @marcgpuig) saide that is yaw, pitch and roll. But when i want to get one value for orientation angle of the car ,. __init__(self, pitch=0.0, yaw=0.0, roll=0.0) parameters: The order seems to be yzx, which is different from zyx which is used in the book. left click and drag the. Yaw Pitch Roll Carla.
From www.brightdevelopers.com
xyz_pitchyawroll bright developers Yaw Pitch Roll Carla this file contains definitions of common data structures used in traffic manager. As i saw in one issue you ( @nsubiron @marcgpuig) saide that is yaw, pitch and roll. The spectator and its properties can be accessed and manipulated through the python api: I think the exercise video and exercise. But when i want to get one value for. Yaw Pitch Roll Carla.
From www.victoriana.com
Dental Bäume pflanzen Gebrechlich roll pitch yaw car Anker Infizieren Yaw Pitch Roll Carla Then you should form 3x3 matrix r from that. The spectator and its properties can be accessed and manipulated through the python api: note, that carla use left coordinate system, so first you have to change it to right: The order seems to be yzx, which is different from zyx which is used in the book. definition of. Yaw Pitch Roll Carla.
From forum.blockland.us
[Event] setVehicleRotation v3 Yaw Pitch Roll Carla __init__(self, pitch=0.0, yaw=0.0, roll=0.0) parameters: note, that carla use left coordinate system, so first you have to change it to right: For this purpose i use transforms3d. this file contains definitions of common data structures used in traffic manager. The spectator and its properties can be accessed and manipulated through the python api: I think the exercise video. Yaw Pitch Roll Carla.
From sadhikamaja.blogspot.com
Yaw Pitch Roll SadhikaMaja Yaw Pitch Roll Carla Then you should form 3x3 matrix r from that. For this purpose i use transforms3d. hi, how can i get the orientation of the ego vehicle? But when i want to get one value for orientation angle of the car ,. note, that carla use left coordinate system, so first you have to change it to right: As. Yaw Pitch Roll Carla.
From www.droneybee.com
ROLL, PITCH, YAW Yaw Pitch Roll Carla The order seems to be yzx, which is different from zyx which is used in the book. this file contains definitions of common data structures used in traffic manager. __init__(self, pitch=0.0, yaw=0.0, roll=0.0) parameters: left click and drag the mouse in the spectator window up and down to control pitch and left and right to control yaw. As. Yaw Pitch Roll Carla.
From tahaozel.com
Roll Pitch Yaw Nedir? Uçakların Hareket Eksenleri Yaw Pitch Roll Carla As i saw in one issue you ( @nsubiron @marcgpuig) saide that is yaw, pitch and roll. The actor will not be spawned in case of collision at the specified location. I think the exercise video and exercise. left click and drag the mouse in the spectator window up and down to control pitch and left and right to. Yaw Pitch Roll Carla.
From www.slideserve.com
PPT Roll, Pitch and Yaw 3D rotation matrices PowerPoint Yaw Pitch Roll Carla I think the exercise video and exercise. left click and drag the mouse in the spectator window up and down to control pitch and left and right to control yaw. note, that carla use left coordinate system, so first you have to change it to right: hi, how can i get the orientation of the ego vehicle?. Yaw Pitch Roll Carla.
From hackaday.io
Head pitch, roll and yaw mechanism Details Hackaday.io Yaw Pitch Roll Carla As i saw in one issue you ( @nsubiron @marcgpuig) saide that is yaw, pitch and roll. For this purpose i use transforms3d. The actor will not be spawned in case of collision at the specified location. note, that carla use left coordinate system, so first you have to change it to right: definition of roll, pitch, yaw. Yaw Pitch Roll Carla.