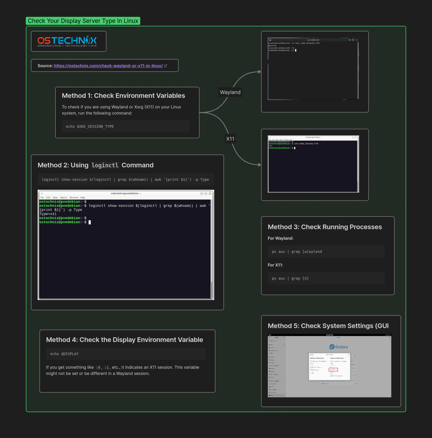
Check If Wayland . wayland uses wayland_display. Look for the wayland variable first. is there a command in linux that can tell whether a program uses wayland, xorg, or xwayland? check for wayland or xorg (x11) linux desktop. Type the echo command or printf command to determine whether wayland or x11 is being used: Then if you don't find it or. $ echo $xdg_session_type you can search for environment variables as follows: The simplest and perhaps the most. open your terminal and run the following command to check if you are using wayland or xorg (x11) on your linux. well you could also just check if applications are running in their wayland native form: Check whether wayland or xorg is in use. Open the linux terminal application. let me show you how to check which display server you are using.
from ostechnix.com
Open the linux terminal application. Then if you don't find it or. open your terminal and run the following command to check if you are using wayland or xorg (x11) on your linux. check for wayland or xorg (x11) linux desktop. Look for the wayland variable first. Check whether wayland or xorg is in use. The simplest and perhaps the most. is there a command in linux that can tell whether a program uses wayland, xorg, or xwayland? well you could also just check if applications are running in their wayland native form: Type the echo command or printf command to determine whether wayland or x11 is being used:
Check If You're Running Wayland Or X11 Display Server In Linux OSTechNix
Check If Wayland wayland uses wayland_display. well you could also just check if applications are running in their wayland native form: Open the linux terminal application. The simplest and perhaps the most. check for wayland or xorg (x11) linux desktop. let me show you how to check which display server you are using. open your terminal and run the following command to check if you are using wayland or xorg (x11) on your linux. is there a command in linux that can tell whether a program uses wayland, xorg, or xwayland? $ echo $xdg_session_type you can search for environment variables as follows: Check whether wayland or xorg is in use. Then if you don't find it or. Look for the wayland variable first. Type the echo command or printf command to determine whether wayland or x11 is being used: wayland uses wayland_display.
From www.adamsdesk.com
How to Check If Wayland or Is Being Used Adamsdesk Check If Wayland is there a command in linux that can tell whether a program uses wayland, xorg, or xwayland? let me show you how to check which display server you are using. Look for the wayland variable first. check for wayland or xorg (x11) linux desktop. The simplest and perhaps the most. $ echo $xdg_session_type you can search for. Check If Wayland.
From trendoceans.com
How to Enable X11 and Disable Wayland Window System TREND OCEANS Check If Wayland The simplest and perhaps the most. Type the echo command or printf command to determine whether wayland or x11 is being used: $ echo $xdg_session_type you can search for environment variables as follows: Check whether wayland or xorg is in use. Then if you don't find it or. well you could also just check if applications are running in. Check If Wayland.
From www.youtube.com
Check If Using Wayland Or X11 Display Server Ubuntu 22.04 YouTube Check If Wayland Open the linux terminal application. Look for the wayland variable first. $ echo $xdg_session_type you can search for environment variables as follows: Then if you don't find it or. Type the echo command or printf command to determine whether wayland or x11 is being used: open your terminal and run the following command to check if you are using. Check If Wayland.
From www.debugpoint.com
Guide to Set up Full Wayland with Arch Linux Check If Wayland well you could also just check if applications are running in their wayland native form: $ echo $xdg_session_type you can search for environment variables as follows: Type the echo command or printf command to determine whether wayland or x11 is being used: wayland uses wayland_display. Check whether wayland or xorg is in use. let me show you. Check If Wayland.
From www.reddit.com
I use rofi because of its configuration and appearance but it doesn't Check If Wayland Open the linux terminal application. check for wayland or xorg (x11) linux desktop. Type the echo command or printf command to determine whether wayland or x11 is being used: well you could also just check if applications are running in their wayland native form: let me show you how to check which display server you are using.. Check If Wayland.
From linuxconfig.org
How to enable/disable wayland on Ubuntu 22.04 Desktop Linux Tutorials Check If Wayland wayland uses wayland_display. well you could also just check if applications are running in their wayland native form: Then if you don't find it or. Check whether wayland or xorg is in use. check for wayland or xorg (x11) linux desktop. is there a command in linux that can tell whether a program uses wayland, xorg,. Check If Wayland.
From cenhachb.blob.core.windows.net
How To Check If Wayland Is Used at Jason Campbell blog Check If Wayland Check whether wayland or xorg is in use. Look for the wayland variable first. Type the echo command or printf command to determine whether wayland or x11 is being used: $ echo $xdg_session_type you can search for environment variables as follows: let me show you how to check which display server you are using. well you could also. Check If Wayland.
From cedhvkdc.blob.core.windows.net
Check If I M Using Wayland at Whitney Rasnick blog Check If Wayland wayland uses wayland_display. is there a command in linux that can tell whether a program uses wayland, xorg, or xwayland? Type the echo command or printf command to determine whether wayland or x11 is being used: well you could also just check if applications are running in their wayland native form: The simplest and perhaps the most.. Check If Wayland.
From ostechnix.com
Check If You're Running Wayland Or X11 Display Server In Linux OSTechNix Check If Wayland Type the echo command or printf command to determine whether wayland or x11 is being used: Check whether wayland or xorg is in use. open your terminal and run the following command to check if you are using wayland or xorg (x11) on your linux. check for wayland or xorg (x11) linux desktop. wayland uses wayland_display. . Check If Wayland.
From www.maketecheasier.com
What Is Wayland and What Does It Mean for Linux Users? Make Tech Easier Check If Wayland well you could also just check if applications are running in their wayland native form: let me show you how to check which display server you are using. Look for the wayland variable first. wayland uses wayland_display. Open the linux terminal application. is there a command in linux that can tell whether a program uses wayland,. Check If Wayland.
From cedhvkdc.blob.core.windows.net
Check If I M Using Wayland at Whitney Rasnick blog Check If Wayland $ echo $xdg_session_type you can search for environment variables as follows: well you could also just check if applications are running in their wayland native form: Then if you don't find it or. Open the linux terminal application. check for wayland or xorg (x11) linux desktop. Check whether wayland or xorg is in use. Look for the wayland. Check If Wayland.
From cenhachb.blob.core.windows.net
How To Check If Wayland Is Used at Jason Campbell blog Check If Wayland Open the linux terminal application. open your terminal and run the following command to check if you are using wayland or xorg (x11) on your linux. let me show you how to check which display server you are using. check for wayland or xorg (x11) linux desktop. is there a command in linux that can tell. Check If Wayland.
From www.debugpoint.com
How to Check or Wayland Display Server? Check If Wayland wayland uses wayland_display. Type the echo command or printf command to determine whether wayland or x11 is being used: check for wayland or xorg (x11) linux desktop. $ echo $xdg_session_type you can search for environment variables as follows: Then if you don't find it or. Check whether wayland or xorg is in use. The simplest and perhaps the. Check If Wayland.
From www.liberiangeek.net
How to Install and Enable Wayland on Pop!_OS Liberian Geek Check If Wayland let me show you how to check which display server you are using. is there a command in linux that can tell whether a program uses wayland, xorg, or xwayland? open your terminal and run the following command to check if you are using wayland or xorg (x11) on your linux. well you could also just. Check If Wayland.
From www.youtube.com
How to check whether Wayland or X11 is being used YouTube Check If Wayland open your terminal and run the following command to check if you are using wayland or xorg (x11) on your linux. The simplest and perhaps the most. is there a command in linux that can tell whether a program uses wayland, xorg, or xwayland? let me show you how to check which display server you are using.. Check If Wayland.
From www.linux.org
How To Add Firefox to the Dash to Dock in Gnome SOLVED Page 3 Check If Wayland is there a command in linux that can tell whether a program uses wayland, xorg, or xwayland? Look for the wayland variable first. Type the echo command or printf command to determine whether wayland or x11 is being used: let me show you how to check which display server you are using. Open the linux terminal application. . Check If Wayland.
From suay.site
How to check if Wayland or X11 is used? Suay.Site Check If Wayland is there a command in linux that can tell whether a program uses wayland, xorg, or xwayland? well you could also just check if applications are running in their wayland native form: The simplest and perhaps the most. Check whether wayland or xorg is in use. Then if you don't find it or. Type the echo command or. Check If Wayland.
From www.cyberciti.biz
How to check for Wayland or (X11) Linux desktop nixCraft Check If Wayland wayland uses wayland_display. check for wayland or xorg (x11) linux desktop. Look for the wayland variable first. is there a command in linux that can tell whether a program uses wayland, xorg, or xwayland? Check whether wayland or xorg is in use. well you could also just check if applications are running in their wayland native. Check If Wayland.
From github.com
Feature Request Automatically check for Wayland · Issue 153 Check If Wayland Type the echo command or printf command to determine whether wayland or x11 is being used: is there a command in linux that can tell whether a program uses wayland, xorg, or xwayland? check for wayland or xorg (x11) linux desktop. The simplest and perhaps the most. Then if you don't find it or. let me show. Check If Wayland.
From cedhvkdc.blob.core.windows.net
Check If I M Using Wayland at Whitney Rasnick blog Check If Wayland Look for the wayland variable first. Type the echo command or printf command to determine whether wayland or x11 is being used: check for wayland or xorg (x11) linux desktop. wayland uses wayland_display. Check whether wayland or xorg is in use. is there a command in linux that can tell whether a program uses wayland, xorg, or. Check If Wayland.
From ostechnix.com
Check If You're Running Wayland Or X11 Display Server In Linux OSTechNix Check If Wayland The simplest and perhaps the most. Look for the wayland variable first. check for wayland or xorg (x11) linux desktop. is there a command in linux that can tell whether a program uses wayland, xorg, or xwayland? $ echo $xdg_session_type you can search for environment variables as follows: let me show you how to check which display. Check If Wayland.
From ostechnix.com
Check If You're Running Wayland Or X11 Display Server In Linux OSTechNix Check If Wayland let me show you how to check which display server you are using. wayland uses wayland_display. The simplest and perhaps the most. $ echo $xdg_session_type you can search for environment variables as follows: Open the linux terminal application. check for wayland or xorg (x11) linux desktop. Look for the wayland variable first. Check whether wayland or xorg. Check If Wayland.
From www.cyberciti.biz
How to check for Wayland or (X11) Linux desktop nixCraft Check If Wayland wayland uses wayland_display. well you could also just check if applications are running in their wayland native form: is there a command in linux that can tell whether a program uses wayland, xorg, or xwayland? The simplest and perhaps the most. let me show you how to check which display server you are using. Open the. Check If Wayland.
From news.itsfoss.com
PyCharm and Android Studio to Feature Wayland Support for Linux Check If Wayland open your terminal and run the following command to check if you are using wayland or xorg (x11) on your linux. Open the linux terminal application. wayland uses wayland_display. $ echo $xdg_session_type you can search for environment variables as follows: Type the echo command or printf command to determine whether wayland or x11 is being used: well. Check If Wayland.
From www.liberiangeek.net
How to Install and Enable Wayland on Pop!_OS Liberian Geek Check If Wayland is there a command in linux that can tell whether a program uses wayland, xorg, or xwayland? let me show you how to check which display server you are using. Look for the wayland variable first. Open the linux terminal application. Type the echo command or printf command to determine whether wayland or x11 is being used: . Check If Wayland.
From apploye.com
How to switch from Wayland to Ubuntu Check If Wayland well you could also just check if applications are running in their wayland native form: The simplest and perhaps the most. Open the linux terminal application. is there a command in linux that can tell whether a program uses wayland, xorg, or xwayland? Then if you don't find it or. Check whether wayland or xorg is in use.. Check If Wayland.
From www.youtube.com
How to check if a program use wayland or x11 in linux? YouTube Check If Wayland Type the echo command or printf command to determine whether wayland or x11 is being used: open your terminal and run the following command to check if you are using wayland or xorg (x11) on your linux. let me show you how to check which display server you are using. Then if you don't find it or. Check. Check If Wayland.
From ostechnix.com
Check If You're Running Wayland Or X11 Display Server In Linux OSTechNix Check If Wayland wayland uses wayland_display. let me show you how to check which display server you are using. well you could also just check if applications are running in their wayland native form: check for wayland or xorg (x11) linux desktop. Then if you don't find it or. The simplest and perhaps the most. is there a. Check If Wayland.
From forum.manjaro.org
Check and change wayland to X11 mode! Kde Plasma Manjaro Linux Forum Check If Wayland Look for the wayland variable first. Open the linux terminal application. well you could also just check if applications are running in their wayland native form: is there a command in linux that can tell whether a program uses wayland, xorg, or xwayland? Check whether wayland or xorg is in use. check for wayland or xorg (x11). Check If Wayland.
From ubunlog.com
Waylandprotocols, un conjunto de mejoras que complementan las Check If Wayland is there a command in linux that can tell whether a program uses wayland, xorg, or xwayland? well you could also just check if applications are running in their wayland native form: check for wayland or xorg (x11) linux desktop. Open the linux terminal application. $ echo $xdg_session_type you can search for environment variables as follows: . Check If Wayland.
From www.youtube.com
How to Check if you're using Wayland or YouTube Check If Wayland Open the linux terminal application. well you could also just check if applications are running in their wayland native form: is there a command in linux that can tell whether a program uses wayland, xorg, or xwayland? let me show you how to check which display server you are using. wayland uses wayland_display. The simplest and. Check If Wayland.
From www.liberiangeek.net
How to Install and Enable Wayland on Pop!_OS Liberian Geek Check If Wayland open your terminal and run the following command to check if you are using wayland or xorg (x11) on your linux. Type the echo command or printf command to determine whether wayland or x11 is being used: let me show you how to check which display server you are using. wayland uses wayland_display. The simplest and perhaps. Check If Wayland.
From cedhvkdc.blob.core.windows.net
Check If I M Using Wayland at Whitney Rasnick blog Check If Wayland is there a command in linux that can tell whether a program uses wayland, xorg, or xwayland? Look for the wayland variable first. Check whether wayland or xorg is in use. Then if you don't find it or. wayland uses wayland_display. well you could also just check if applications are running in their wayland native form: . Check If Wayland.
From trendoceans.com
How to Enable X11 and Disable Wayland Window System TREND OCEANS Check If Wayland wayland uses wayland_display. let me show you how to check which display server you are using. Type the echo command or printf command to determine whether wayland or x11 is being used: well you could also just check if applications are running in their wayland native form: Then if you don't find it or. open your. Check If Wayland.
From suay.site
How to check if Wayland or X11 is used? Suay.Site Check If Wayland is there a command in linux that can tell whether a program uses wayland, xorg, or xwayland? Open the linux terminal application. well you could also just check if applications are running in their wayland native form: wayland uses wayland_display. check for wayland or xorg (x11) linux desktop. Look for the wayland variable first. $ echo. Check If Wayland.