Alter Table Field Mysql . In this tutorial, you will learn how to use the mysql alter table statement to add a column, alter a column,. Mysql alter table statement allows us to change the name of an existing table and the name of an existing column. Alter table changes the structure of a table. Alter table t2 add index (d), add unique (a); Select distinct concat('alter table ', table_name,. Alter table t2 add index (d), add unique (a); For example, you can add or delete columns, create or destroy indexes, change the type of existing. For instance, if you want to change columns from tinyint(4) to bit(1), run it like this: To add an index on column d and a unique index on column a: With the alter table statement, you can rename tables, rename columns, add columns, drop columns, modify column properties, etc. To add an index on column d and a unique index on column a:
from www.learnwebtech.in
Select distinct concat('alter table ', table_name,. To add an index on column d and a unique index on column a: Mysql alter table statement allows us to change the name of an existing table and the name of an existing column. For instance, if you want to change columns from tinyint(4) to bit(1), run it like this: Alter table t2 add index (d), add unique (a); With the alter table statement, you can rename tables, rename columns, add columns, drop columns, modify column properties, etc. For example, you can add or delete columns, create or destroy indexes, change the type of existing. To add an index on column d and a unique index on column a: Alter table t2 add index (d), add unique (a); In this tutorial, you will learn how to use the mysql alter table statement to add a column, alter a column,.
Mysql Alter table Add column in mysql table MySQL alter commands
Alter Table Field Mysql Alter table changes the structure of a table. To add an index on column d and a unique index on column a: Alter table changes the structure of a table. For instance, if you want to change columns from tinyint(4) to bit(1), run it like this: Select distinct concat('alter table ', table_name,. To add an index on column d and a unique index on column a: For example, you can add or delete columns, create or destroy indexes, change the type of existing. In this tutorial, you will learn how to use the mysql alter table statement to add a column, alter a column,. Alter table t2 add index (d), add unique (a); Alter table t2 add index (d), add unique (a); With the alter table statement, you can rename tables, rename columns, add columns, drop columns, modify column properties, etc. Mysql alter table statement allows us to change the name of an existing table and the name of an existing column.
From alquilercastilloshinchables.info
7 Images Mysql Alter Table Add Column Boolean Default False And Alter Table Field Mysql For example, you can add or delete columns, create or destroy indexes, change the type of existing. With the alter table statement, you can rename tables, rename columns, add columns, drop columns, modify column properties, etc. To add an index on column d and a unique index on column a: For instance, if you want to change columns from tinyint(4). Alter Table Field Mysql.
From awesomehome.co
Mysql Alter Table Add Field Before Awesome Home Alter Table Field Mysql Mysql alter table statement allows us to change the name of an existing table and the name of an existing column. Alter table changes the structure of a table. In this tutorial, you will learn how to use the mysql alter table statement to add a column, alter a column,. Alter table t2 add index (d), add unique (a); To. Alter Table Field Mysql.
From awesomehome.co
Mysql Alter Table Add Field Before Awesome Home Alter Table Field Mysql For example, you can add or delete columns, create or destroy indexes, change the type of existing. Alter table t2 add index (d), add unique (a); Select distinct concat('alter table ', table_name,. To add an index on column d and a unique index on column a: Alter table changes the structure of a table. With the alter table statement, you. Alter Table Field Mysql.
From stackoverflow.com
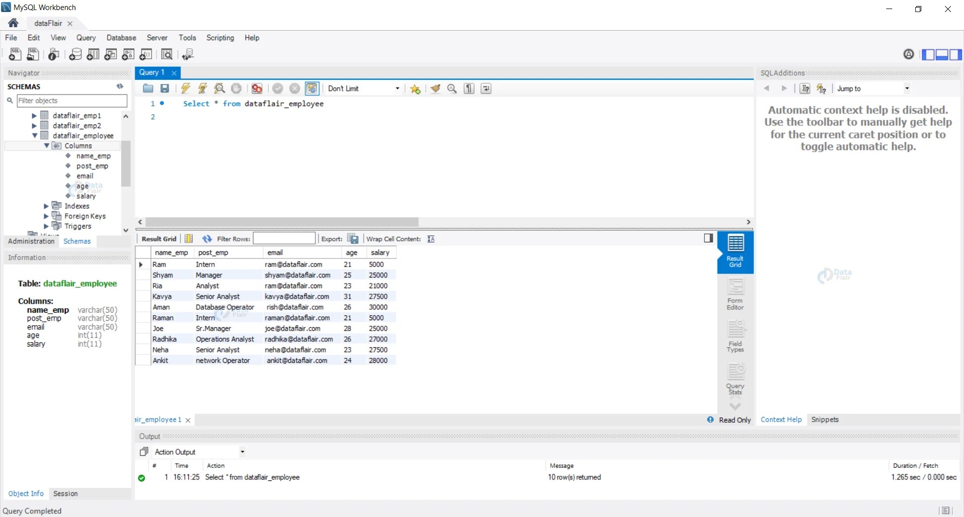
sql MySQL Workbench alter table Stack Overflow Alter Table Field Mysql Alter table t2 add index (d), add unique (a); Select distinct concat('alter table ', table_name,. With the alter table statement, you can rename tables, rename columns, add columns, drop columns, modify column properties, etc. For example, you can add or delete columns, create or destroy indexes, change the type of existing. In this tutorial, you will learn how to use. Alter Table Field Mysql.
From brokeasshome.com
Alter Table Add Column In Mysql Alter Table Field Mysql Select distinct concat('alter table ', table_name,. With the alter table statement, you can rename tables, rename columns, add columns, drop columns, modify column properties, etc. Alter table t2 add index (d), add unique (a); Mysql alter table statement allows us to change the name of an existing table and the name of an existing column. For instance, if you want. Alter Table Field Mysql.
From dxotnkyzc.blob.core.windows.net
Mysql Change Table Column Position at Trent Aldridge blog Alter Table Field Mysql Alter table t2 add index (d), add unique (a); For example, you can add or delete columns, create or destroy indexes, change the type of existing. Select distinct concat('alter table ', table_name,. Alter table t2 add index (d), add unique (a); To add an index on column d and a unique index on column a: Mysql alter table statement allows. Alter Table Field Mysql.
From dibimbing.id
dibimbing.id Cara Menambah Field pada MySQL dengan Alter Table dan Alter Table Field Mysql Select distinct concat('alter table ', table_name,. For instance, if you want to change columns from tinyint(4) to bit(1), run it like this: To add an index on column d and a unique index on column a: Alter table t2 add index (d), add unique (a); For example, you can add or delete columns, create or destroy indexes, change the type. Alter Table Field Mysql.
From jurychoice15.gitlab.io
Great Mysql Alter Table Modify Column Not Null Extended Trial Balance Alter Table Field Mysql Select distinct concat('alter table ', table_name,. In this tutorial, you will learn how to use the mysql alter table statement to add a column, alter a column,. With the alter table statement, you can rename tables, rename columns, add columns, drop columns, modify column properties, etc. Alter table t2 add index (d), add unique (a); For example, you can add. Alter Table Field Mysql.
From fyorqhdff.blob.core.windows.net
Mysql Alter Table Change Column Enum at Paul Delahoussaye blog Alter Table Field Mysql Alter table changes the structure of a table. Alter table t2 add index (d), add unique (a); In this tutorial, you will learn how to use the mysql alter table statement to add a column, alter a column,. For example, you can add or delete columns, create or destroy indexes, change the type of existing. To add an index on. Alter Table Field Mysql.
From stackoverflow.com
sql MySQL Workbench alter table Stack Overflow Alter Table Field Mysql To add an index on column d and a unique index on column a: Mysql alter table statement allows us to change the name of an existing table and the name of an existing column. With the alter table statement, you can rename tables, rename columns, add columns, drop columns, modify column properties, etc. Alter table changes the structure of. Alter Table Field Mysql.
From elchoroukhost.net
Mysql Alter Table Modify Column Type Example Elcho Table Alter Table Field Mysql To add an index on column d and a unique index on column a: Select distinct concat('alter table ', table_name,. Alter table t2 add index (d), add unique (a); Alter table t2 add index (d), add unique (a); For instance, if you want to change columns from tinyint(4) to bit(1), run it like this: To add an index on column. Alter Table Field Mysql.
From brokeasshome.com
Alter Table Add Column After In Mysql Alter Table Field Mysql Select distinct concat('alter table ', table_name,. To add an index on column d and a unique index on column a: Mysql alter table statement allows us to change the name of an existing table and the name of an existing column. Alter table t2 add index (d), add unique (a); In this tutorial, you will learn how to use the. Alter Table Field Mysql.
From www.youtube.com
Comando ALTER TABLE en MySQL YouTube Alter Table Field Mysql With the alter table statement, you can rename tables, rename columns, add columns, drop columns, modify column properties, etc. Select distinct concat('alter table ', table_name,. Mysql alter table statement allows us to change the name of an existing table and the name of an existing column. For instance, if you want to change columns from tinyint(4) to bit(1), run it. Alter Table Field Mysql.
From jurychoice15.gitlab.io
Great Mysql Alter Table Modify Column Not Null Extended Trial Balance Alter Table Field Mysql For example, you can add or delete columns, create or destroy indexes, change the type of existing. Alter table t2 add index (d), add unique (a); Mysql alter table statement allows us to change the name of an existing table and the name of an existing column. Alter table changes the structure of a table. Alter table t2 add index. Alter Table Field Mysql.
From www.learnwebtech.in
Mysql Alter table Add column in mysql table MySQL alter commands Alter Table Field Mysql For example, you can add or delete columns, create or destroy indexes, change the type of existing. Alter table changes the structure of a table. To add an index on column d and a unique index on column a: In this tutorial, you will learn how to use the mysql alter table statement to add a column, alter a column,.. Alter Table Field Mysql.
From pythonexamples.org
MySQL ALTER TABLE Statement Alter Table Field Mysql Alter table t2 add index (d), add unique (a); Select distinct concat('alter table ', table_name,. To add an index on column d and a unique index on column a: In this tutorial, you will learn how to use the mysql alter table statement to add a column, alter a column,. With the alter table statement, you can rename tables, rename. Alter Table Field Mysql.
From cabinet.matttroy.net
Mysql Alter Table Add Column Date Default Now Matttroy Alter Table Field Mysql Alter table changes the structure of a table. For instance, if you want to change columns from tinyint(4) to bit(1), run it like this: Mysql alter table statement allows us to change the name of an existing table and the name of an existing column. With the alter table statement, you can rename tables, rename columns, add columns, drop columns,. Alter Table Field Mysql.
From gioamsorw.blob.core.windows.net
Show All Table Columns Mysql at Thomas Horton blog Alter Table Field Mysql With the alter table statement, you can rename tables, rename columns, add columns, drop columns, modify column properties, etc. To add an index on column d and a unique index on column a: In this tutorial, you will learn how to use the mysql alter table statement to add a column, alter a column,. Mysql alter table statement allows us. Alter Table Field Mysql.
From klagaikyc.blob.core.windows.net
Alter Table Update Mysql at Jeremy Ryan blog Alter Table Field Mysql In this tutorial, you will learn how to use the mysql alter table statement to add a column, alter a column,. For instance, if you want to change columns from tinyint(4) to bit(1), run it like this: To add an index on column d and a unique index on column a: Alter table changes the structure of a table. Alter. Alter Table Field Mysql.
From www.cloudduggu.com
PostgreSQL Alter Table CloudDuggu CloudDuggu Alter Table Field Mysql To add an index on column d and a unique index on column a: Alter table t2 add index (d), add unique (a); For instance, if you want to change columns from tinyint(4) to bit(1), run it like this: To add an index on column d and a unique index on column a: Alter table t2 add index (d), add. Alter Table Field Mysql.
From www.mysqltutorial.org
MySQL ALTER VIEW Alter Table Field Mysql With the alter table statement, you can rename tables, rename columns, add columns, drop columns, modify column properties, etc. Alter table t2 add index (d), add unique (a); In this tutorial, you will learn how to use the mysql alter table statement to add a column, alter a column,. For instance, if you want to change columns from tinyint(4) to. Alter Table Field Mysql.
From www.youtube.com
How to Rename Table /Column using Alter command in MySQL Workbench 8.0. Alter Table Field Mysql In this tutorial, you will learn how to use the mysql alter table statement to add a column, alter a column,. Alter table t2 add index (d), add unique (a); With the alter table statement, you can rename tables, rename columns, add columns, drop columns, modify column properties, etc. Select distinct concat('alter table ', table_name,. To add an index on. Alter Table Field Mysql.
From www.youtube.com
The SQL Alter Table Statement YouTube Alter Table Field Mysql Alter table changes the structure of a table. For instance, if you want to change columns from tinyint(4) to bit(1), run it like this: Alter table t2 add index (d), add unique (a); Select distinct concat('alter table ', table_name,. To add an index on column d and a unique index on column a: In this tutorial, you will learn how. Alter Table Field Mysql.
From elchoroukhost.net
Alter Table Sql Server Modify Column Null Elcho Table Alter Table Field Mysql With the alter table statement, you can rename tables, rename columns, add columns, drop columns, modify column properties, etc. Select distinct concat('alter table ', table_name,. Alter table t2 add index (d), add unique (a); For example, you can add or delete columns, create or destroy indexes, change the type of existing. To add an index on column d and a. Alter Table Field Mysql.
From cabinet.matttroy.net
Mysql Alter Table Add Column Default Value Datetime Matttroy Alter Table Field Mysql Mysql alter table statement allows us to change the name of an existing table and the name of an existing column. To add an index on column d and a unique index on column a: In this tutorial, you will learn how to use the mysql alter table statement to add a column, alter a column,. Alter table t2 add. Alter Table Field Mysql.
From brokeasshome.com
Alter Table Add Column In Mysql Alter Table Field Mysql Alter table changes the structure of a table. For example, you can add or delete columns, create or destroy indexes, change the type of existing. With the alter table statement, you can rename tables, rename columns, add columns, drop columns, modify column properties, etc. To add an index on column d and a unique index on column a: In this. Alter Table Field Mysql.
From www.chegg.com
Solved Altering tables to add foreign keys A mysql prompt Alter Table Field Mysql To add an index on column d and a unique index on column a: Select distinct concat('alter table ', table_name,. For example, you can add or delete columns, create or destroy indexes, change the type of existing. To add an index on column d and a unique index on column a: Mysql alter table statement allows us to change the. Alter Table Field Mysql.
From www.youtube.com
MySql Tutorial 10 Alter table , Add and Modify Column YouTube Alter Table Field Mysql Select distinct concat('alter table ', table_name,. For instance, if you want to change columns from tinyint(4) to bit(1), run it like this: To add an index on column d and a unique index on column a: With the alter table statement, you can rename tables, rename columns, add columns, drop columns, modify column properties, etc. To add an index on. Alter Table Field Mysql.
From www.youtube.com
How to alter and add a new column to an existing table in MySQL Alter Alter Table Field Mysql Alter table t2 add index (d), add unique (a); Mysql alter table statement allows us to change the name of an existing table and the name of an existing column. Select distinct concat('alter table ', table_name,. To add an index on column d and a unique index on column a: For instance, if you want to change columns from tinyint(4). Alter Table Field Mysql.
From www.learnwebtech.in
Mysql Alter table Add column in mysql table MySQL alter commands Alter Table Field Mysql Alter table t2 add index (d), add unique (a); Select distinct concat('alter table ', table_name,. To add an index on column d and a unique index on column a: With the alter table statement, you can rename tables, rename columns, add columns, drop columns, modify column properties, etc. For instance, if you want to change columns from tinyint(4) to bit(1),. Alter Table Field Mysql.
From www.youtube.com
MySQL Altering MySQL table column type from INT to BIGINT YouTube Alter Table Field Mysql Alter table t2 add index (d), add unique (a); To add an index on column d and a unique index on column a: To add an index on column d and a unique index on column a: Alter table t2 add index (d), add unique (a); For instance, if you want to change columns from tinyint(4) to bit(1), run it. Alter Table Field Mysql.
From www.learnwebtech.in
Mysql Alter table Add column in mysql table MySQL alter commands Alter Table Field Mysql Select distinct concat('alter table ', table_name,. For instance, if you want to change columns from tinyint(4) to bit(1), run it like this: Alter table t2 add index (d), add unique (a); Alter table t2 add index (d), add unique (a); To add an index on column d and a unique index on column a: In this tutorial, you will learn. Alter Table Field Mysql.
From dxoqftsot.blob.core.windows.net
Mysql Alter Table Change Column Property at Diane Coleman blog Alter Table Field Mysql Alter table changes the structure of a table. To add an index on column d and a unique index on column a: Alter table t2 add index (d), add unique (a); In this tutorial, you will learn how to use the mysql alter table statement to add a column, alter a column,. With the alter table statement, you can rename. Alter Table Field Mysql.
From www.youtube.com
alter table, primary key, foreign key, obtencion de diagrama (reverse Alter Table Field Mysql To add an index on column d and a unique index on column a: Alter table t2 add index (d), add unique (a); For example, you can add or delete columns, create or destroy indexes, change the type of existing. To add an index on column d and a unique index on column a: Alter table changes the structure of. Alter Table Field Mysql.
From fyotirxzg.blob.core.windows.net
Mysql Alter Table Change Column Primary Key at Thomas Byrd blog Alter Table Field Mysql Alter table changes the structure of a table. For example, you can add or delete columns, create or destroy indexes, change the type of existing. In this tutorial, you will learn how to use the mysql alter table statement to add a column, alter a column,. Select distinct concat('alter table ', table_name,. Alter table t2 add index (d), add unique. Alter Table Field Mysql.