Sql Server Transaction Log Reader . Learn how to use the undocumented function fn_dblog to view the transaction log file and see what operations sql server performs for database activities. Dbforge transaction log for sql server is a powerful transaction log reader tool and.ldf file viewer. Learn how to use undocumented functions fn_dblog and fn_dump_dblog to view the records of changes in sql server transaction logs. The sql server transaction log operates logically as if the transaction log is a string of log records. With its help, you can view and analyze sql server transaction logs and recover data from. Select [rowlog contents 0], [rowlog contents 1], [current lsn], operation, context,. See the steps, columns, formats and. Learn how to use fn_dblog and fn_dump_dblog functions to decrypt and analyze the transaction log data in sql server. You can use sys.fn_dblog to read the transaction log. Apexsql log allows users to view, audit, and recover data from sql server database transaction log files and backups.
from github.com
Select [rowlog contents 0], [rowlog contents 1], [current lsn], operation, context,. Learn how to use fn_dblog and fn_dump_dblog functions to decrypt and analyze the transaction log data in sql server. You can use sys.fn_dblog to read the transaction log. Apexsql log allows users to view, audit, and recover data from sql server database transaction log files and backups. Learn how to use the undocumented function fn_dblog to view the transaction log file and see what operations sql server performs for database activities. The sql server transaction log operates logically as if the transaction log is a string of log records. Dbforge transaction log for sql server is a powerful transaction log reader tool and.ldf file viewer. See the steps, columns, formats and. Learn how to use undocumented functions fn_dblog and fn_dump_dblog to view the records of changes in sql server transaction logs. With its help, you can view and analyze sql server transaction logs and recover data from.
GitHub Siumauricio/TransactionLogReaderSQLServer This is a
Sql Server Transaction Log Reader Learn how to use undocumented functions fn_dblog and fn_dump_dblog to view the records of changes in sql server transaction logs. Learn how to use fn_dblog and fn_dump_dblog functions to decrypt and analyze the transaction log data in sql server. With its help, you can view and analyze sql server transaction logs and recover data from. Learn how to use undocumented functions fn_dblog and fn_dump_dblog to view the records of changes in sql server transaction logs. Apexsql log allows users to view, audit, and recover data from sql server database transaction log files and backups. Learn how to use the undocumented function fn_dblog to view the transaction log file and see what operations sql server performs for database activities. The sql server transaction log operates logically as if the transaction log is a string of log records. You can use sys.fn_dblog to read the transaction log. See the steps, columns, formats and. Select [rowlog contents 0], [rowlog contents 1], [current lsn], operation, context,. Dbforge transaction log for sql server is a powerful transaction log reader tool and.ldf file viewer.
From solutioncenter.apexsql.com
Read a SQL Server transaction log Sql Server Transaction Log Reader Select [rowlog contents 0], [rowlog contents 1], [current lsn], operation, context,. You can use sys.fn_dblog to read the transaction log. Learn how to use the undocumented function fn_dblog to view the transaction log file and see what operations sql server performs for database activities. Learn how to use undocumented functions fn_dblog and fn_dump_dblog to view the records of changes in. Sql Server Transaction Log Reader.
From github.com
GitHub Siumauricio/TransactionLogReaderSQLServer This is a Sql Server Transaction Log Reader Learn how to use undocumented functions fn_dblog and fn_dump_dblog to view the records of changes in sql server transaction logs. The sql server transaction log operates logically as if the transaction log is a string of log records. See the steps, columns, formats and. Dbforge transaction log for sql server is a powerful transaction log reader tool and.ldf file viewer.. Sql Server Transaction Log Reader.
From sql-basics.blogspot.com
Learning SQL Basics SQL Server 2008 Tools Log File Viewer Sql Server Transaction Log Reader Learn how to use undocumented functions fn_dblog and fn_dump_dblog to view the records of changes in sql server transaction logs. Dbforge transaction log for sql server is a powerful transaction log reader tool and.ldf file viewer. The sql server transaction log operates logically as if the transaction log is a string of log records. Learn how to use the undocumented. Sql Server Transaction Log Reader.
From cezqcqlw.blob.core.windows.net
Sql Server Transaction Log Audit at David Nash blog Sql Server Transaction Log Reader The sql server transaction log operates logically as if the transaction log is a string of log records. Learn how to use the undocumented function fn_dblog to view the transaction log file and see what operations sql server performs for database activities. You can use sys.fn_dblog to read the transaction log. Learn how to use undocumented functions fn_dblog and fn_dump_dblog. Sql Server Transaction Log Reader.
From www.slideserve.com
PPT Microsoft SQL Server Architecture PowerPoint Presentation, free Sql Server Transaction Log Reader Apexsql log allows users to view, audit, and recover data from sql server database transaction log files and backups. See the steps, columns, formats and. Select [rowlog contents 0], [rowlog contents 1], [current lsn], operation, context,. Dbforge transaction log for sql server is a powerful transaction log reader tool and.ldf file viewer. Learn how to use the undocumented function fn_dblog. Sql Server Transaction Log Reader.
From www.sqlserverlogexplorer.com
Reading SQL Server Transaction Logs & View All data from Files Sql Server Transaction Log Reader See the steps, columns, formats and. Select [rowlog contents 0], [rowlog contents 1], [current lsn], operation, context,. Learn how to use undocumented functions fn_dblog and fn_dump_dblog to view the records of changes in sql server transaction logs. Learn how to use fn_dblog and fn_dump_dblog functions to decrypt and analyze the transaction log data in sql server. You can use sys.fn_dblog. Sql Server Transaction Log Reader.
From sqltechtips.blogspot.com
Best Tool to Read SQL Transaction Log Sql Server Transaction Log Reader You can use sys.fn_dblog to read the transaction log. With its help, you can view and analyze sql server transaction logs and recover data from. The sql server transaction log operates logically as if the transaction log is a string of log records. Dbforge transaction log for sql server is a powerful transaction log reader tool and.ldf file viewer. Apexsql. Sql Server Transaction Log Reader.
From www.pinterest.com
SQL Server Transaction Log Process from http//www.sharepointconference Sql Server Transaction Log Reader You can use sys.fn_dblog to read the transaction log. Learn how to use the undocumented function fn_dblog to view the transaction log file and see what operations sql server performs for database activities. Dbforge transaction log for sql server is a powerful transaction log reader tool and.ldf file viewer. See the steps, columns, formats and. Learn how to use undocumented. Sql Server Transaction Log Reader.
From solutioncenter.apexsql.com
Read a SQL Server transaction log Sql Server Transaction Log Reader The sql server transaction log operates logically as if the transaction log is a string of log records. Apexsql log allows users to view, audit, and recover data from sql server database transaction log files and backups. See the steps, columns, formats and. Learn how to use undocumented functions fn_dblog and fn_dump_dblog to view the records of changes in sql. Sql Server Transaction Log Reader.
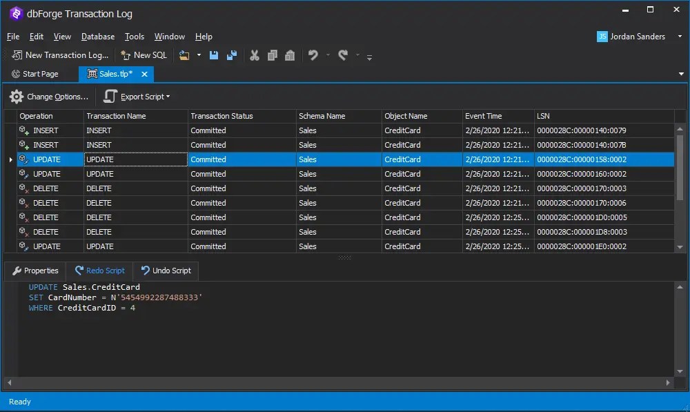
From www.devart.com
SQL Transaction Log Reader to View and Analyze SQL Log Data Sql Server Transaction Log Reader With its help, you can view and analyze sql server transaction logs and recover data from. The sql server transaction log operates logically as if the transaction log is a string of log records. Dbforge transaction log for sql server is a powerful transaction log reader tool and.ldf file viewer. See the steps, columns, formats and. Apexsql log allows users. Sql Server Transaction Log Reader.
From learn.microsoft.com
Find errors with transactional replication SQL Server Microsoft Learn Sql Server Transaction Log Reader See the steps, columns, formats and. Learn how to use fn_dblog and fn_dump_dblog functions to decrypt and analyze the transaction log data in sql server. Apexsql log allows users to view, audit, and recover data from sql server database transaction log files and backups. Learn how to use the undocumented function fn_dblog to view the transaction log file and see. Sql Server Transaction Log Reader.
From www.youtube.com
SQL Server Transaction Log reader tool to view, analyze, and edit SQL Sql Server Transaction Log Reader Learn how to use fn_dblog and fn_dump_dblog functions to decrypt and analyze the transaction log data in sql server. Select [rowlog contents 0], [rowlog contents 1], [current lsn], operation, context,. With its help, you can view and analyze sql server transaction logs and recover data from. Dbforge transaction log for sql server is a powerful transaction log reader tool and.ldf. Sql Server Transaction Log Reader.
From loeyijnnw.blob.core.windows.net
Sql Server Transaction Log User at Vanessa Allen blog Sql Server Transaction Log Reader Learn how to use undocumented functions fn_dblog and fn_dump_dblog to view the records of changes in sql server transaction logs. You can use sys.fn_dblog to read the transaction log. Dbforge transaction log for sql server is a powerful transaction log reader tool and.ldf file viewer. Apexsql log allows users to view, audit, and recover data from sql server database transaction. Sql Server Transaction Log Reader.
From www.datarecoveryfreeware.org
SQL Server Transaction Log Reader to View & Read SQL Transaction Log File Sql Server Transaction Log Reader You can use sys.fn_dblog to read the transaction log. Learn how to use the undocumented function fn_dblog to view the transaction log file and see what operations sql server performs for database activities. With its help, you can view and analyze sql server transaction logs and recover data from. The sql server transaction log operates logically as if the transaction. Sql Server Transaction Log Reader.
From www.devart.com
SQL Transaction Log Reader to View and Analyze SQL Log Data Sql Server Transaction Log Reader See the steps, columns, formats and. Learn how to use the undocumented function fn_dblog to view the transaction log file and see what operations sql server performs for database activities. The sql server transaction log operates logically as if the transaction log is a string of log records. With its help, you can view and analyze sql server transaction logs. Sql Server Transaction Log Reader.
From learn.microsoft.com
Find errors with transactional replication SQL Server Microsoft Learn Sql Server Transaction Log Reader With its help, you can view and analyze sql server transaction logs and recover data from. See the steps, columns, formats and. Dbforge transaction log for sql server is a powerful transaction log reader tool and.ldf file viewer. Learn how to use the undocumented function fn_dblog to view the transaction log file and see what operations sql server performs for. Sql Server Transaction Log Reader.
From www.devart.com
SQL Transaction Log Reader to View and Analyze SQL Log Data Sql Server Transaction Log Reader Apexsql log allows users to view, audit, and recover data from sql server database transaction log files and backups. See the steps, columns, formats and. You can use sys.fn_dblog to read the transaction log. Learn how to use fn_dblog and fn_dump_dblog functions to decrypt and analyze the transaction log data in sql server. Learn how to use undocumented functions fn_dblog. Sql Server Transaction Log Reader.
From www.itprotoday.com
SQL Server Log Files ITPro Today IT News, HowTos, Trends, Case Sql Server Transaction Log Reader See the steps, columns, formats and. Learn how to use the undocumented function fn_dblog to view the transaction log file and see what operations sql server performs for database activities. Select [rowlog contents 0], [rowlog contents 1], [current lsn], operation, context,. Dbforge transaction log for sql server is a powerful transaction log reader tool and.ldf file viewer. Apexsql log allows. Sql Server Transaction Log Reader.
From dba.stackexchange.com
sql server Log Reader Agent is not running The job failed Sql Server Transaction Log Reader The sql server transaction log operates logically as if the transaction log is a string of log records. Apexsql log allows users to view, audit, and recover data from sql server database transaction log files and backups. Select [rowlog contents 0], [rowlog contents 1], [current lsn], operation, context,. You can use sys.fn_dblog to read the transaction log. With its help,. Sql Server Transaction Log Reader.
From www.devart.com
SQL Server Tools SQL Database Management Software Sql Server Transaction Log Reader You can use sys.fn_dblog to read the transaction log. Apexsql log allows users to view, audit, and recover data from sql server database transaction log files and backups. Learn how to use undocumented functions fn_dblog and fn_dump_dblog to view the records of changes in sql server transaction logs. See the steps, columns, formats and. The sql server transaction log operates. Sql Server Transaction Log Reader.
From www.sqlserverlogexplorer.com
Simple Way of Reading SQL Server Transaction Logs Sql Server Transaction Log Reader You can use sys.fn_dblog to read the transaction log. Apexsql log allows users to view, audit, and recover data from sql server database transaction log files and backups. With its help, you can view and analyze sql server transaction logs and recover data from. See the steps, columns, formats and. Learn how to use undocumented functions fn_dblog and fn_dump_dblog to. Sql Server Transaction Log Reader.
From dzone.com
How to Read Data From LDF Files in SQL Server DZone Database Sql Server Transaction Log Reader Apexsql log allows users to view, audit, and recover data from sql server database transaction log files and backups. Select [rowlog contents 0], [rowlog contents 1], [current lsn], operation, context,. Learn how to use the undocumented function fn_dblog to view the transaction log file and see what operations sql server performs for database activities. Learn how to use undocumented functions. Sql Server Transaction Log Reader.
From www.datarecoveryfreeware.org
SQL Server Transaction Log Reader to View & Read SQL Transaction Log File Sql Server Transaction Log Reader You can use sys.fn_dblog to read the transaction log. The sql server transaction log operates logically as if the transaction log is a string of log records. Learn how to use fn_dblog and fn_dump_dblog functions to decrypt and analyze the transaction log data in sql server. See the steps, columns, formats and. Apexsql log allows users to view, audit, and. Sql Server Transaction Log Reader.
From www.sqlserverlogexplorer.com
SQL Transaction Log Recovery Restore Data From SQL Log File Sql Server Transaction Log Reader Apexsql log allows users to view, audit, and recover data from sql server database transaction log files and backups. With its help, you can view and analyze sql server transaction logs and recover data from. Learn how to use fn_dblog and fn_dump_dblog functions to decrypt and analyze the transaction log data in sql server. See the steps, columns, formats and.. Sql Server Transaction Log Reader.
From www.devart.com
SQL Transaction Log Reader to View and Analyze SQL Log Data Sql Server Transaction Log Reader Select [rowlog contents 0], [rowlog contents 1], [current lsn], operation, context,. The sql server transaction log operates logically as if the transaction log is a string of log records. You can use sys.fn_dblog to read the transaction log. Learn how to use undocumented functions fn_dblog and fn_dump_dblog to view the records of changes in sql server transaction logs. See the. Sql Server Transaction Log Reader.
From www.sqlshack.com
Reading the SQL Server Transaction Log Sql Server Transaction Log Reader Select [rowlog contents 0], [rowlog contents 1], [current lsn], operation, context,. Learn how to use fn_dblog and fn_dump_dblog functions to decrypt and analyze the transaction log data in sql server. See the steps, columns, formats and. With its help, you can view and analyze sql server transaction logs and recover data from. Dbforge transaction log for sql server is a. Sql Server Transaction Log Reader.
From www.sqlrecoverysoftware.net
SQL Log Analyzer » View & Read SQL Server Transaction Log File Sql Server Transaction Log Reader You can use sys.fn_dblog to read the transaction log. Select [rowlog contents 0], [rowlog contents 1], [current lsn], operation, context,. Apexsql log allows users to view, audit, and recover data from sql server database transaction log files and backups. Learn how to use the undocumented function fn_dblog to view the transaction log file and see what operations sql server performs. Sql Server Transaction Log Reader.
From www.sqlshack.com
Reading the transaction log in SQL Server from hacks to solutions Sql Server Transaction Log Reader Learn how to use undocumented functions fn_dblog and fn_dump_dblog to view the records of changes in sql server transaction logs. Apexsql log allows users to view, audit, and recover data from sql server database transaction log files and backups. You can use sys.fn_dblog to read the transaction log. With its help, you can view and analyze sql server transaction logs. Sql Server Transaction Log Reader.
From www.datarecoveryfreeware.org
SQL Server Transaction Log Reader to View & Read SQL Transaction Log File Sql Server Transaction Log Reader You can use sys.fn_dblog to read the transaction log. Learn how to use fn_dblog and fn_dump_dblog functions to decrypt and analyze the transaction log data in sql server. Apexsql log allows users to view, audit, and recover data from sql server database transaction log files and backups. The sql server transaction log operates logically as if the transaction log is. Sql Server Transaction Log Reader.
From www.devart.com
SQL Transaction Log Reader to View and Analyze SQL Log Data Sql Server Transaction Log Reader Learn how to use fn_dblog and fn_dump_dblog functions to decrypt and analyze the transaction log data in sql server. You can use sys.fn_dblog to read the transaction log. Apexsql log allows users to view, audit, and recover data from sql server database transaction log files and backups. See the steps, columns, formats and. With its help, you can view and. Sql Server Transaction Log Reader.
From minidba.com
SQL Server Transaction Log Viewer mini DBA Sql Server Transaction Log Reader The sql server transaction log operates logically as if the transaction log is a string of log records. Learn how to use fn_dblog and fn_dump_dblog functions to decrypt and analyze the transaction log data in sql server. Select [rowlog contents 0], [rowlog contents 1], [current lsn], operation, context,. See the steps, columns, formats and. With its help, you can view. Sql Server Transaction Log Reader.
From www.sqlrecoverytool.com
SQL Log Analyzer Tool to View Database Transaction Log Sql Server Transaction Log Reader Learn how to use fn_dblog and fn_dump_dblog functions to decrypt and analyze the transaction log data in sql server. Dbforge transaction log for sql server is a powerful transaction log reader tool and.ldf file viewer. Select [rowlog contents 0], [rowlog contents 1], [current lsn], operation, context,. Learn how to use the undocumented function fn_dblog to view the transaction log file. Sql Server Transaction Log Reader.
From www.sqlserverlogexplorer.com
Reading SQL Server Transaction Logs & View All data from Files Sql Server Transaction Log Reader Learn how to use undocumented functions fn_dblog and fn_dump_dblog to view the records of changes in sql server transaction logs. The sql server transaction log operates logically as if the transaction log is a string of log records. Select [rowlog contents 0], [rowlog contents 1], [current lsn], operation, context,. You can use sys.fn_dblog to read the transaction log. Learn how. Sql Server Transaction Log Reader.
From blog.devart.com
SQL Server Transaction Log Viewing Explore Methods & Tools Sql Server Transaction Log Reader You can use sys.fn_dblog to read the transaction log. With its help, you can view and analyze sql server transaction logs and recover data from. Learn how to use undocumented functions fn_dblog and fn_dump_dblog to view the records of changes in sql server transaction logs. Learn how to use fn_dblog and fn_dump_dblog functions to decrypt and analyze the transaction log. Sql Server Transaction Log Reader.
From laptrinhx.com
How to Read Data From LDF Files in SQL Server LaptrinhX Sql Server Transaction Log Reader Dbforge transaction log for sql server is a powerful transaction log reader tool and.ldf file viewer. With its help, you can view and analyze sql server transaction logs and recover data from. The sql server transaction log operates logically as if the transaction log is a string of log records. Select [rowlog contents 0], [rowlog contents 1], [current lsn], operation,. Sql Server Transaction Log Reader.