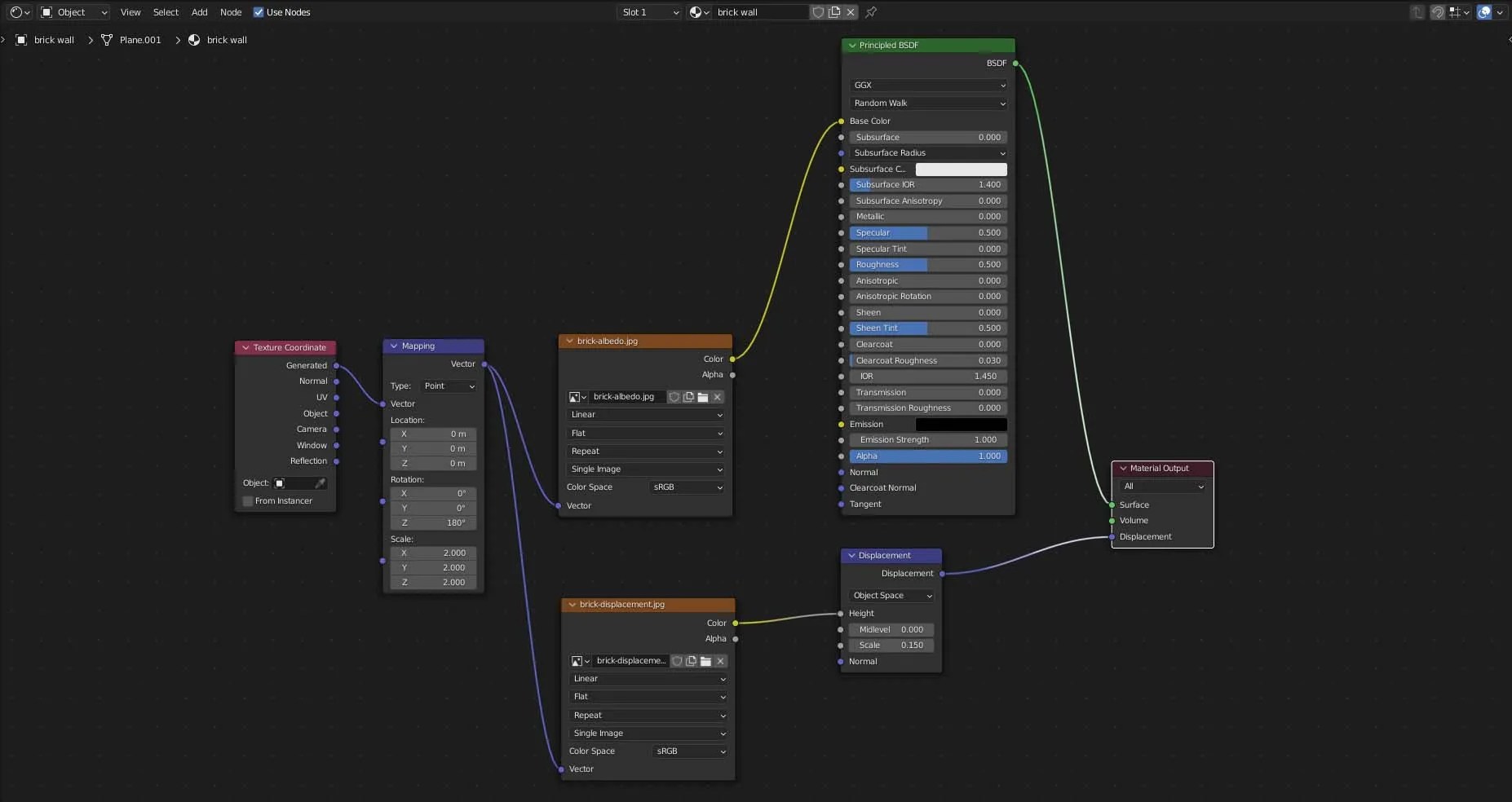
Blender Bump Map Tutorial . In this tutorial, i will be showing you how to setup the bump and normal maps the right way in blender 2.80contact me for freelance job. If you don’t have a black and white bump map and use a colour map instead (like a. In this blender bump map tutorial, we will learn how to create a bump map, and how to use a bump map in blender.bump mapping is an easy. This tutorial barely scratches the surface of what can be done with bump maps. I will cover what bump map actually is and how to. You will be using the ‘nor’ slider to refine our bump map. How to make a bump map in blender creating bump maps. See you out there on the open road to endless 3d possibilities! Reference for a couple of easy ways to bake out normal/bump maps. In this blender bump map tutorial, you will learn how to use bump map in blender. To start, know that creating bump maps on flat surfaces is ideal, and the easiest to do. Once you get comfortable working with them, check out. You will use this slider as an anchor to change the depth and the texture of the image. Open your bump map in the texture node, then connect its colour output to the height input of the bump node. If relying heavily on bump nodes in eevee and find there is a lot of undesirable sparkly/jaggedness to the animation then try swapping the bump map out for a normal map.
from www.pinterest.com
Once you get comfortable working with them, check out. I will cover what bump map actually is and how to. Open your bump map in the texture node, then connect its colour output to the height input of the bump node. This tutorial barely scratches the surface of what can be done with bump maps. Reference for a couple of easy ways to bake out normal/bump maps. If you don’t have a black and white bump map and use a colour map instead (like a. You will use this slider as an anchor to change the depth and the texture of the image. To start, know that creating bump maps on flat surfaces is ideal, and the easiest to do. How to make a bump map in blender creating bump maps. In this blender bump map tutorial, you will learn how to use bump map in blender.
Forums Moteurs de rendu Bump map sous Cycles The Blender Clan
Blender Bump Map Tutorial Once you get comfortable working with them, check out. This tutorial barely scratches the surface of what can be done with bump maps. In this blender bump map tutorial, you will learn how to use bump map in blender. Open your bump map in the texture node, then connect its colour output to the height input of the bump node. Once you get comfortable working with them, check out. To start, know that creating bump maps on flat surfaces is ideal, and the easiest to do. You will use this slider as an anchor to change the depth and the texture of the image. If relying heavily on bump nodes in eevee and find there is a lot of undesirable sparkly/jaggedness to the animation then try swapping the bump map out for a normal map. See you out there on the open road to endless 3d possibilities! How to make a bump map in blender creating bump maps. If you don’t have a black and white bump map and use a colour map instead (like a. Reference for a couple of easy ways to bake out normal/bump maps. I will cover what bump map actually is and how to. In this tutorial, i will be showing you how to setup the bump and normal maps the right way in blender 2.80contact me for freelance job. You will be using the ‘nor’ slider to refine our bump map. In this blender bump map tutorial, we will learn how to create a bump map, and how to use a bump map in blender.bump mapping is an easy.
From typerus.ru
Blender normal map bump mapping Blender Bump Map Tutorial How to make a bump map in blender creating bump maps. In this blender bump map tutorial, you will learn how to use bump map in blender. If you don’t have a black and white bump map and use a colour map instead (like a. This tutorial barely scratches the surface of what can be done with bump maps. Once. Blender Bump Map Tutorial.
From b3d.interplanety.org
Node displacement in Blender 2.8 Blender Bump Map Tutorial I will cover what bump map actually is and how to. If relying heavily on bump nodes in eevee and find there is a lot of undesirable sparkly/jaggedness to the animation then try swapping the bump map out for a normal map. Open your bump map in the texture node, then connect its colour output to the height input of. Blender Bump Map Tutorial.
From gennybmerrily.pages.dev
Displacement Map In Blender Ange Maggie Blender Bump Map Tutorial How to make a bump map in blender creating bump maps. You will be using the ‘nor’ slider to refine our bump map. See you out there on the open road to endless 3d possibilities! Once you get comfortable working with them, check out. You will use this slider as an anchor to change the depth and the texture of. Blender Bump Map Tutorial.
From www.youtube.com
How to Texture Paint Bump Maps in Blender (Tutorial) YouTube Blender Bump Map Tutorial Open your bump map in the texture node, then connect its colour output to the height input of the bump node. How to make a bump map in blender creating bump maps. This tutorial barely scratches the surface of what can be done with bump maps. Once you get comfortable working with them, check out. To start, know that creating. Blender Bump Map Tutorial.
From www.youtube.com
How to add Normal map and Bump map in blender to get realistic renders Blender Bump Map Tutorial If you don’t have a black and white bump map and use a colour map instead (like a. You will be using the ‘nor’ slider to refine our bump map. This tutorial barely scratches the surface of what can be done with bump maps. If relying heavily on bump nodes in eevee and find there is a lot of undesirable. Blender Bump Map Tutorial.
From sims4studio.com
Tutorial Normal (bump) map baking in Blender Sims 4 Studio Blender Bump Map Tutorial Open your bump map in the texture node, then connect its colour output to the height input of the bump node. I will cover what bump map actually is and how to. You will be using the ‘nor’ slider to refine our bump map. How to make a bump map in blender creating bump maps. This tutorial barely scratches the. Blender Bump Map Tutorial.
From typerus.ru
Blender normal map bump mapping Blender Bump Map Tutorial You will be using the ‘nor’ slider to refine our bump map. Open your bump map in the texture node, then connect its colour output to the height input of the bump node. See you out there on the open road to endless 3d possibilities! If you don’t have a black and white bump map and use a colour map. Blender Bump Map Tutorial.
From mungfali.com
Blender Bump Map Blender Bump Map Tutorial Reference for a couple of easy ways to bake out normal/bump maps. In this blender bump map tutorial, we will learn how to create a bump map, and how to use a bump map in blender.bump mapping is an easy. This tutorial barely scratches the surface of what can be done with bump maps. You will be using the ‘nor’. Blender Bump Map Tutorial.
From www.youtube.com
Blender Cycles Basics Episode 12 Bump mapping YouTube Blender Bump Map Tutorial You will use this slider as an anchor to change the depth and the texture of the image. Reference for a couple of easy ways to bake out normal/bump maps. How to make a bump map in blender creating bump maps. See you out there on the open road to endless 3d possibilities! In this blender bump map tutorial, we. Blender Bump Map Tutorial.
From emmyymuffin.pages.dev
How To Add Roughness Map In Blender Kris Shalne Blender Bump Map Tutorial This tutorial barely scratches the surface of what can be done with bump maps. If relying heavily on bump nodes in eevee and find there is a lot of undesirable sparkly/jaggedness to the animation then try swapping the bump map out for a normal map. See you out there on the open road to endless 3d possibilities! Once you get. Blender Bump Map Tutorial.
From mungfali.com
Blender Bump Map Blender Bump Map Tutorial Reference for a couple of easy ways to bake out normal/bump maps. This tutorial barely scratches the surface of what can be done with bump maps. In this blender bump map tutorial, you will learn how to use bump map in blender. How to make a bump map in blender creating bump maps. If you don’t have a black and. Blender Bump Map Tutorial.
From cgian.com
Blender displacement map not working? Try this Blender Bump Map Tutorial If you don’t have a black and white bump map and use a colour map instead (like a. In this tutorial, i will be showing you how to setup the bump and normal maps the right way in blender 2.80contact me for freelance job. Once you get comfortable working with them, check out. In this blender bump map tutorial, you. Blender Bump Map Tutorial.
From www.pinterest.com
Low Poly Character, 3d Tutorial, Blender 3d, Game Development, Bump, 3 Blender Bump Map Tutorial Open your bump map in the texture node, then connect its colour output to the height input of the bump node. In this blender bump map tutorial, you will learn how to use bump map in blender. Once you get comfortable working with them, check out. You will be using the ‘nor’ slider to refine our bump map. See you. Blender Bump Map Tutorial.
From henriebmarybeth.pages.dev
Blender Normal Map Generator Alida Barbara Blender Bump Map Tutorial You will be using the ‘nor’ slider to refine our bump map. Open your bump map in the texture node, then connect its colour output to the height input of the bump node. In this blender bump map tutorial, you will learn how to use bump map in blender. In this blender bump map tutorial, we will learn how to. Blender Bump Map Tutorial.
From www.reddit.com
bump map not showing up? r/blender Blender Bump Map Tutorial To start, know that creating bump maps on flat surfaces is ideal, and the easiest to do. This tutorial barely scratches the surface of what can be done with bump maps. If you don’t have a black and white bump map and use a colour map instead (like a. If relying heavily on bump nodes in eevee and find there. Blender Bump Map Tutorial.
From henriebmarybeth.pages.dev
Blender Normal Map Generator Alida Barbara Blender Bump Map Tutorial How to make a bump map in blender creating bump maps. I will cover what bump map actually is and how to. This tutorial barely scratches the surface of what can be done with bump maps. Open your bump map in the texture node, then connect its colour output to the height input of the bump node. See you out. Blender Bump Map Tutorial.
From www.youtube.com
Bump Maps & Normals in Blender How do they Work? YouTube Blender Bump Map Tutorial How to make a bump map in blender creating bump maps. In this blender bump map tutorial, we will learn how to create a bump map, and how to use a bump map in blender.bump mapping is an easy. This tutorial barely scratches the surface of what can be done with bump maps. If you don’t have a black and. Blender Bump Map Tutorial.
From www.tpsearchtool.com
Blender Internal Bump Map Images Blender Bump Map Tutorial In this blender bump map tutorial, we will learn how to create a bump map, and how to use a bump map in blender.bump mapping is an easy. How to make a bump map in blender creating bump maps. Open your bump map in the texture node, then connect its colour output to the height input of the bump node.. Blender Bump Map Tutorial.
From mungfali.com
Blender Bump Map Blender Bump Map Tutorial In this blender bump map tutorial, we will learn how to create a bump map, and how to use a bump map in blender.bump mapping is an easy. If you don’t have a black and white bump map and use a colour map instead (like a. I will cover what bump map actually is and how to. You will use. Blender Bump Map Tutorial.
From www.creativeshrimp.com
5 Must Know Tips With Bump/Normal Maps (Blender 2.8) • Creative Shrimp Blender Bump Map Tutorial See you out there on the open road to endless 3d possibilities! If you don’t have a black and white bump map and use a colour map instead (like a. You will use this slider as an anchor to change the depth and the texture of the image. I will cover what bump map actually is and how to. Reference. Blender Bump Map Tutorial.
From artisticrender.com
The complete beginners guide to Blender nodes, Eevee, Cycles and PBR Blender Bump Map Tutorial You will use this slider as an anchor to change the depth and the texture of the image. If relying heavily on bump nodes in eevee and find there is a lot of undesirable sparkly/jaggedness to the animation then try swapping the bump map out for a normal map. I will cover what bump map actually is and how to.. Blender Bump Map Tutorial.
From blender.stackexchange.com
texturing Is this normal map upside down, or is my setup wrong Blender Bump Map Tutorial How to make a bump map in blender creating bump maps. In this blender bump map tutorial, you will learn how to use bump map in blender. You will be using the ‘nor’ slider to refine our bump map. Open your bump map in the texture node, then connect its colour output to the height input of the bump node.. Blender Bump Map Tutorial.
From www.pinterest.com
Forums Moteurs de rendu Bump map sous Cycles The Blender Clan Blender Bump Map Tutorial How to make a bump map in blender creating bump maps. In this blender bump map tutorial, we will learn how to create a bump map, and how to use a bump map in blender.bump mapping is an easy. If you don’t have a black and white bump map and use a colour map instead (like a. If relying heavily. Blender Bump Map Tutorial.
From www.youtube.com
Blender 2.81 Normal Map Bump Map Poradnik PL YouTube Blender Bump Map Tutorial If you don’t have a black and white bump map and use a colour map instead (like a. You will use this slider as an anchor to change the depth and the texture of the image. To start, know that creating bump maps on flat surfaces is ideal, and the easiest to do. How to make a bump map in. Blender Bump Map Tutorial.
From mungfali.com
Blender Bump Map Blender Bump Map Tutorial How to make a bump map in blender creating bump maps. I will cover what bump map actually is and how to. You will use this slider as an anchor to change the depth and the texture of the image. You will be using the ‘nor’ slider to refine our bump map. In this tutorial, i will be showing you. Blender Bump Map Tutorial.
From www.reddit.com
Kinda meme tutorial how to combine bump maps displacements r/blender Blender Bump Map Tutorial You will be using the ‘nor’ slider to refine our bump map. This tutorial barely scratches the surface of what can be done with bump maps. Open your bump map in the texture node, then connect its colour output to the height input of the bump node. Once you get comfortable working with them, check out. You will use this. Blender Bump Map Tutorial.
From www.pinterest.com
How to bake Bump Maps as Normal Maps with Blender (DevHub > GameBanana Blender Bump Map Tutorial You will use this slider as an anchor to change the depth and the texture of the image. If you don’t have a black and white bump map and use a colour map instead (like a. You will be using the ‘nor’ slider to refine our bump map. Open your bump map in the texture node, then connect its colour. Blender Bump Map Tutorial.
From www.youtube.com
Blender Tutorial Bump Maps in Cycles [Deutsch] [HD] Blender Koch Blender Bump Map Tutorial If relying heavily on bump nodes in eevee and find there is a lot of undesirable sparkly/jaggedness to the animation then try swapping the bump map out for a normal map. In this blender bump map tutorial, you will learn how to use bump map in blender. In this blender bump map tutorial, we will learn how to create a. Blender Bump Map Tutorial.
From www.turningturnip.co.uk
Bump & Normal Map Generator Free Action Blender Bump Map Tutorial You will be using the ‘nor’ slider to refine our bump map. I will cover what bump map actually is and how to. This tutorial barely scratches the surface of what can be done with bump maps. See you out there on the open road to endless 3d possibilities! Open your bump map in the texture node, then connect its. Blender Bump Map Tutorial.
From www.youtube.com
Blender Tutorial How To Create And Add Bump Maps YouTube Blender Bump Map Tutorial See you out there on the open road to endless 3d possibilities! To start, know that creating bump maps on flat surfaces is ideal, and the easiest to do. Open your bump map in the texture node, then connect its colour output to the height input of the bump node. This tutorial barely scratches the surface of what can be. Blender Bump Map Tutorial.
From www.youtube.com
Blender Blender Render Bump/NormalMap tutorial (quick and simple Blender Bump Map Tutorial You will be using the ‘nor’ slider to refine our bump map. If you don’t have a black and white bump map and use a colour map instead (like a. See you out there on the open road to endless 3d possibilities! If relying heavily on bump nodes in eevee and find there is a lot of undesirable sparkly/jaggedness to. Blender Bump Map Tutorial.
From www.tlcdetailing.co.uk
seno tak moc příliš mnoho blender bump map ornament krab expozice Blender Bump Map Tutorial I will cover what bump map actually is and how to. See you out there on the open road to endless 3d possibilities! In this tutorial, i will be showing you how to setup the bump and normal maps the right way in blender 2.80contact me for freelance job. How to make a bump map in blender creating bump maps.. Blender Bump Map Tutorial.
From gamebanana.com
How to bake Bump Maps as Normal Maps with Blender [Blender Engine Blender Bump Map Tutorial If you don’t have a black and white bump map and use a colour map instead (like a. See you out there on the open road to endless 3d possibilities! To start, know that creating bump maps on flat surfaces is ideal, and the easiest to do. Open your bump map in the texture node, then connect its colour output. Blender Bump Map Tutorial.
From cgcookie.com
Texture paint "Bump map" in Blender 2.8 CG Cookie Blender Bump Map Tutorial You will use this slider as an anchor to change the depth and the texture of the image. In this blender bump map tutorial, we will learn how to create a bump map, and how to use a bump map in blender.bump mapping is an easy. See you out there on the open road to endless 3d possibilities! If you. Blender Bump Map Tutorial.
From mungfali.com
Blender Bump Map Blender Bump Map Tutorial In this blender bump map tutorial, we will learn how to create a bump map, and how to use a bump map in blender.bump mapping is an easy. This tutorial barely scratches the surface of what can be done with bump maps. In this blender bump map tutorial, you will learn how to use bump map in blender. Once you. Blender Bump Map Tutorial.