Number Table In Javascript . Below is a simple example of how to generate a multiplication table in js using a for loop. In this example, you will learn to generate the multiplication table of a number in javascript. Arithmetic operators perform arithmetic on numbers (literals or variables). In the dom, a tr element is (implicitly or explicitly) a child of tbody, thead, or tfoot, not a child of table (hence the 0 you got). In this example we will learn how to print table of an integer number using javascript function. Learn to print a multiplication table in html, css and javascript. In this example, a prompt collects a number from the user, converts it to an integer, checks if the input is a valid number, and then. // specify the number to generate the multiplication table for. We will read the number as input from the user and it will print the multiplication table on a button click. In this example we will take an integer value as input.
        	
		 
	 
    
         
         
        from www.youtube.com 
     
        
        We will read the number as input from the user and it will print the multiplication table on a button click. In this example we will learn how to print table of an integer number using javascript function. // specify the number to generate the multiplication table for. Below is a simple example of how to generate a multiplication table in js using a for loop. In this example, a prompt collects a number from the user, converts it to an integer, checks if the input is a valid number, and then. In the dom, a tr element is (implicitly or explicitly) a child of tbody, thead, or tfoot, not a child of table (hence the 0 you got). Learn to print a multiplication table in html, css and javascript. In this example we will take an integer value as input. Arithmetic operators perform arithmetic on numbers (literals or variables). In this example, you will learn to generate the multiplication table of a number in javascript.
    
    	
		 
	 
    JavaScript How To Create Multiplication Table Using Javascript, HTML 
    Number Table In Javascript  Arithmetic operators perform arithmetic on numbers (literals or variables). In this example we will learn how to print table of an integer number using javascript function. We will read the number as input from the user and it will print the multiplication table on a button click. In the dom, a tr element is (implicitly or explicitly) a child of tbody, thead, or tfoot, not a child of table (hence the 0 you got). // specify the number to generate the multiplication table for. In this example we will take an integer value as input. Learn to print a multiplication table in html, css and javascript. In this example, a prompt collects a number from the user, converts it to an integer, checks if the input is a valid number, and then. Arithmetic operators perform arithmetic on numbers (literals or variables). In this example, you will learn to generate the multiplication table of a number in javascript. Below is a simple example of how to generate a multiplication table in js using a for loop.
 
    
         
        From www.youtube.com 
                    Implementing Hash Tables in JavaScript YouTube Number Table In Javascript  // specify the number to generate the multiplication table for. In this example we will learn how to print table of an integer number using javascript function. In this example we will take an integer value as input. Learn to print a multiplication table in html, css and javascript. In the dom, a tr element is (implicitly or explicitly) a. Number Table In Javascript.
     
    
         
        From code-projects.org 
                    Multiplication Table Generator In JavaScript With Source Code Source Number Table In Javascript  Arithmetic operators perform arithmetic on numbers (literals or variables). In this example, you will learn to generate the multiplication table of a number in javascript. In this example, a prompt collects a number from the user, converts it to an integer, checks if the input is a valid number, and then. In this example we will learn how to print. Number Table In Javascript.
     
    
         
        From www.youtube.com 
                    console.table JavaScript Example JavaScript Arrays JavaScript Number Table In Javascript  In this example we will take an integer value as input. We will read the number as input from the user and it will print the multiplication table on a button click. Below is a simple example of how to generate a multiplication table in js using a for loop. Learn to print a multiplication table in html, css and. Number Table In Javascript.
     
    
         
        From www.valentinog.com 
                    Back To The Basics How To Generate a Table With JavaScript Number Table In Javascript  In this example, a prompt collects a number from the user, converts it to an integer, checks if the input is a valid number, and then. Arithmetic operators perform arithmetic on numbers (literals or variables). Learn to print a multiplication table in html, css and javascript. We will read the number as input from the user and it will print. Number Table In Javascript.
     
    
         
        From oldeenglishconsortium.org 
                    Javascript Tutorial Using the prompt() and Number() functions สรุป Number Table In Javascript  In this example, you will learn to generate the multiplication table of a number in javascript. Learn to print a multiplication table in html, css and javascript. In this example we will take an integer value as input. In the dom, a tr element is (implicitly or explicitly) a child of tbody, thead, or tfoot, not a child of table. Number Table In Javascript.
     
    
         
        From www.youtube.com 
                    How to EASILY Sort HTML Tables with CSS & JavaScript  Development Number Table In Javascript  Arithmetic operators perform arithmetic on numbers (literals or variables). In this example we will learn how to print table of an integer number using javascript function. Learn to print a multiplication table in html, css and javascript. Below is a simple example of how to generate a multiplication table in js using a for loop. We will read the number. Number Table In Javascript.
     
    
         
        From www.valentinog.com 
                    Back To The Basics How To Generate a Table With JavaScript Number Table In Javascript  // specify the number to generate the multiplication table for. Below is a simple example of how to generate a multiplication table in js using a for loop. In this example we will take an integer value as input. In the dom, a tr element is (implicitly or explicitly) a child of tbody, thead, or tfoot, not a child of. Number Table In Javascript.
     
    
         
        From www.youtube.com 
                    JavaScript How To Create Multiplication Table Using Javascript, HTML Number Table In Javascript  Below is a simple example of how to generate a multiplication table in js using a for loop. Arithmetic operators perform arithmetic on numbers (literals or variables). In this example, a prompt collects a number from the user, converts it to an integer, checks if the input is a valid number, and then. In the dom, a tr element is. Number Table In Javascript.
     
    
         
        From www.sourcecodester.com 
                    How to Sort Table Data Base on Age in JavaScript SourceCodester Number Table In Javascript  In this example, you will learn to generate the multiplication table of a number in javascript. Arithmetic operators perform arithmetic on numbers (literals or variables). In this example we will learn how to print table of an integer number using javascript function. In this example we will take an integer value as input. Below is a simple example of how. Number Table In Javascript.
     
    
         
        From www.identixweb.com 
                    Features of data table javascript library Number Table In Javascript  Arithmetic operators perform arithmetic on numbers (literals or variables). In the dom, a tr element is (implicitly or explicitly) a child of tbody, thead, or tfoot, not a child of table (hence the 0 you got). In this example we will learn how to print table of an integer number using javascript function. In this example, you will learn to. Number Table In Javascript.
     
    
         
        From loeugotli.blob.core.windows.net 
                    File.filter.regex.pattern at Kelly Dreiling blog Number Table In Javascript  // specify the number to generate the multiplication table for. In this example we will take an integer value as input. We will read the number as input from the user and it will print the multiplication table on a button click. In the dom, a tr element is (implicitly or explicitly) a child of tbody, thead, or tfoot, not. Number Table In Javascript.
     
    
         
        From www.codevscolor.com 
                    How to print a multiplication table in HTML,CSS, and JavaScript Number Table In Javascript  In this example, a prompt collects a number from the user, converts it to an integer, checks if the input is a valid number, and then. // specify the number to generate the multiplication table for. Arithmetic operators perform arithmetic on numbers (literals or variables). In this example we will learn how to print table of an integer number using. Number Table In Javascript.
     
    
         
        From gregoryboxij.blogspot.com 
                    34 Print 1 To 10 Numbers In Javascript Using While Loop Modern Number Table In Javascript  In this example we will take an integer value as input. In this example, you will learn to generate the multiplication table of a number in javascript. In this example we will learn how to print table of an integer number using javascript function. We will read the number as input from the user and it will print the multiplication. Number Table In Javascript.
     
    
         
        From techindetail.com 
                    How To Create Table of Contents In JavaScript Number Table In Javascript  In this example, you will learn to generate the multiplication table of a number in javascript. Learn to print a multiplication table in html, css and javascript. We will read the number as input from the user and it will print the multiplication table on a button click. In this example we will learn how to print table of an. Number Table In Javascript.
     
    
         
        From blog.hubspot.com 
                    How to Compare Dates in JavaScript Number Table In Javascript  In this example we will take an integer value as input. In this example we will learn how to print table of an integer number using javascript function. Below is a simple example of how to generate a multiplication table in js using a for loop. We will read the number as input from the user and it will print. Number Table In Javascript.
     
    
         
        From maibushyx.blogspot.com 
                    37 How To Get Data From Html Table Using Javascript Javascript Overflow Number Table In Javascript  Learn to print a multiplication table in html, css and javascript. In this example, you will learn to generate the multiplication table of a number in javascript. // specify the number to generate the multiplication table for. In this example, a prompt collects a number from the user, converts it to an integer, checks if the input is a valid. Number Table In Javascript.
     
    
         
        From www.exeideas.com 
                    List Of All Keyboard Keys JavaScript Char Codes (Key Codes) EXEIdeas Number Table In Javascript  // specify the number to generate the multiplication table for. In this example, you will learn to generate the multiplication table of a number in javascript. Arithmetic operators perform arithmetic on numbers (literals or variables). We will read the number as input from the user and it will print the multiplication table on a button click. Below is a simple. Number Table In Javascript.
     
    
         
        From www.youtube.com 
                    How to create a table dynamically using JavaScript in HTML YouTube Number Table In Javascript  In this example we will learn how to print table of an integer number using javascript function. We will read the number as input from the user and it will print the multiplication table on a button click. Learn to print a multiplication table in html, css and javascript. // specify the number to generate the multiplication table for. In. Number Table In Javascript.
     
    
         
        From www.geog.leeds.ac.uk 
                    Intro to Javascript Example JavaScript programs · GEOG5870/1M  Number Table In Javascript  Below is a simple example of how to generate a multiplication table in js using a for loop. In this example we will learn how to print table of an integer number using javascript function. In this example, you will learn to generate the multiplication table of a number in javascript. // specify the number to generate the multiplication table. Number Table In Javascript.
     
    
         
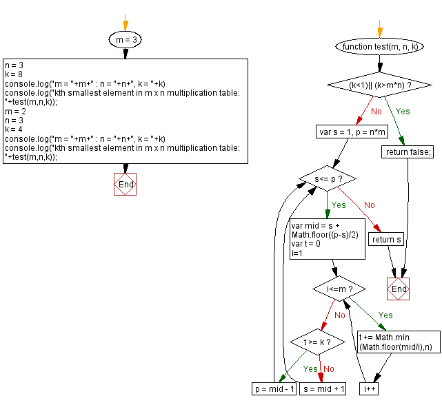
        From www.w3resource.com 
                    JavaScript Kth smallest number in a multiplication table Number Table In Javascript  In this example we will learn how to print table of an integer number using javascript function. Below is a simple example of how to generate a multiplication table in js using a for loop. // specify the number to generate the multiplication table for. In this example we will take an integer value as input. In this example, you. Number Table In Javascript.
     
    
         
        From www.youtube.com 
                    JavaScript 2D Array Numbers Table with Nested Loops YouTube Number Table In Javascript  In the dom, a tr element is (implicitly or explicitly) a child of tbody, thead, or tfoot, not a child of table (hence the 0 you got). In this example, you will learn to generate the multiplication table of a number in javascript. // specify the number to generate the multiplication table for. Learn to print a multiplication table in. Number Table In Javascript.
     
    
         
        From www.jqueryscript.net 
                    Responsive Form Table Plugin jquery.manage.form.tables.js Free Number Table In Javascript  In this example we will learn how to print table of an integer number using javascript function. Learn to print a multiplication table in html, css and javascript. In this example, you will learn to generate the multiplication table of a number in javascript. In this example, a prompt collects a number from the user, converts it to an integer,. Number Table In Javascript.
     
    
         
        From www.codevscolor.com 
                    How to print a multiplication table in HTML,CSS, and JavaScript Number Table In Javascript  We will read the number as input from the user and it will print the multiplication table on a button click. Arithmetic operators perform arithmetic on numbers (literals or variables). In this example, a prompt collects a number from the user, converts it to an integer, checks if the input is a valid number, and then. Learn to print a. Number Table In Javascript.
     
    
         
        From dev.to 
                    Letters of the Alphabet Numbered Get alphabet position value of a Number Table In Javascript  In this example, you will learn to generate the multiplication table of a number in javascript. In this example we will take an integer value as input. // specify the number to generate the multiplication table for. In this example, a prompt collects a number from the user, converts it to an integer, checks if the input is a valid. Number Table In Javascript.
     
    
         
        From www.youtube.com 
                    Add row in HTML table using javascript Dynamic HTML tableJS function Number Table In Javascript  Learn to print a multiplication table in html, css and javascript. // specify the number to generate the multiplication table for. Below is a simple example of how to generate a multiplication table in js using a for loop. In this example we will take an integer value as input. In this example, a prompt collects a number from the. Number Table In Javascript.
     
    
         
        From brianmueller.github.io 
                    JavaScript Conditional Statements Number Table In Javascript  Arithmetic operators perform arithmetic on numbers (literals or variables). In this example, a prompt collects a number from the user, converts it to an integer, checks if the input is a valid number, and then. In this example, you will learn to generate the multiplication table of a number in javascript. We will read the number as input from the. Number Table In Javascript.
     
    
         
        From xiith.com 
                    JavaScript Program to print table of any number Number Table In Javascript  In this example, a prompt collects a number from the user, converts it to an integer, checks if the input is a valid number, and then. Arithmetic operators perform arithmetic on numbers (literals or variables). Learn to print a multiplication table in html, css and javascript. We will read the number as input from the user and it will print. Number Table In Javascript.
     
    
         
        From lovebleeding9ffedd.blogspot.com 
                    37 Multiplication Table Using Javascript Javascript Nerd Answer Number Table In Javascript  In this example, you will learn to generate the multiplication table of a number in javascript. In this example, a prompt collects a number from the user, converts it to an integer, checks if the input is a valid number, and then. Learn to print a multiplication table in html, css and javascript. We will read the number as input. Number Table In Javascript.
     
    
         
        From 1bestcsharp.blogspot.com 
                    JavaScript Display Selected HTML Table Image Into DIV C, JAVA,PHP Number Table In Javascript  Arithmetic operators perform arithmetic on numbers (literals or variables). We will read the number as input from the user and it will print the multiplication table on a button click. In this example, a prompt collects a number from the user, converts it to an integer, checks if the input is a valid number, and then. Learn to print a. Number Table In Javascript.
     
    
         
        From www.geeksforgeeks.org 
                    JavaScript Program to print multiplication table of a number Number Table In Javascript  In the dom, a tr element is (implicitly or explicitly) a child of tbody, thead, or tfoot, not a child of table (hence the 0 you got). Below is a simple example of how to generate a multiplication table in js using a for loop. Learn to print a multiplication table in html, css and javascript. In this example we. Number Table In Javascript.
     
    
         
        From www.codehim.com 
                    19+ JavaScript Search Box for Table Example & Tutorial — CodeHim Number Table In Javascript  Below is a simple example of how to generate a multiplication table in js using a for loop. We will read the number as input from the user and it will print the multiplication table on a button click. In this example we will take an integer value as input. Arithmetic operators perform arithmetic on numbers (literals or variables). In. Number Table In Javascript.
     
    
         
        From stackoverflow.com 
                    loops Multiplication Table in JavaScript Stack Overflow Number Table In Javascript  // specify the number to generate the multiplication table for. Arithmetic operators perform arithmetic on numbers (literals or variables). In the dom, a tr element is (implicitly or explicitly) a child of tbody, thead, or tfoot, not a child of table (hence the 0 you got). In this example we will take an integer value as input. We will read. Number Table In Javascript.
     
    
         
        From shopnflgamepass.blogspot.com 
                    36 Create Table Using For Loop In Javascript Javascript Answer Number Table In Javascript  In the dom, a tr element is (implicitly or explicitly) a child of tbody, thead, or tfoot, not a child of table (hence the 0 you got). Below is a simple example of how to generate a multiplication table in js using a for loop. In this example we will learn how to print table of an integer number using. Number Table In Javascript.
     
    
         
        From 9to5answer.com 
                    [Solved] Multiplication Table in JavaScript 9to5Answer Number Table In Javascript  Learn to print a multiplication table in html, css and javascript. In this example, you will learn to generate the multiplication table of a number in javascript. Below is a simple example of how to generate a multiplication table in js using a for loop. We will read the number as input from the user and it will print the. Number Table In Javascript.
     
    
         
        From data-flair.training 
                    JavaScript Numbers Get Skilled in the implementation of its Methods Number Table In Javascript  In the dom, a tr element is (implicitly or explicitly) a child of tbody, thead, or tfoot, not a child of table (hence the 0 you got). Arithmetic operators perform arithmetic on numbers (literals or variables). We will read the number as input from the user and it will print the multiplication table on a button click. In this example. Number Table In Javascript.