Bind Log Queries . Recommended settings and templates for effective and practical bind 9 log files. Recording the dns queries perform by devices on your network is a simple and efficient way of monitoring your network. Next, it reports the client's ip address and port number,. There's some overlap between some of them (for example, a query could cause recursion, but then result in a servfail). How do i turn on dns server logging so that i can see all the queries on my centos 4.0 server? It is useful to track the counters of what happened with the queries that named received. I want to create a separate file for my dns server (bind9) to write log. Those are in the name server statistics section. In this blog post we. By default, bind resolves queries by recursively querying from the root servers to an authoritative dns server. You can use rndc command which. I found some info on how to do it on the ubuntu community page. The query log entry first reports a client object identifier in @0x format.
from www.youtube.com
The query log entry first reports a client object identifier in @0x format. Next, it reports the client's ip address and port number,. I want to create a separate file for my dns server (bind9) to write log. Those are in the name server statistics section. Recommended settings and templates for effective and practical bind 9 log files. Recording the dns queries perform by devices on your network is a simple and efficient way of monitoring your network. It is useful to track the counters of what happened with the queries that named received. By default, bind resolves queries by recursively querying from the root servers to an authoritative dns server. How do i turn on dns server logging so that i can see all the queries on my centos 4.0 server? In this blog post we.
80Day46 BIND Logging YouTube
Bind Log Queries Those are in the name server statistics section. Next, it reports the client's ip address and port number,. You can use rndc command which. The query log entry first reports a client object identifier in @0x format. How do i turn on dns server logging so that i can see all the queries on my centos 4.0 server? It is useful to track the counters of what happened with the queries that named received. In this blog post we. By default, bind resolves queries by recursively querying from the root servers to an authoritative dns server. I found some info on how to do it on the ubuntu community page. There's some overlap between some of them (for example, a query could cause recursion, but then result in a servfail). I want to create a separate file for my dns server (bind9) to write log. Recording the dns queries perform by devices on your network is a simple and efficient way of monitoring your network. Recommended settings and templates for effective and practical bind 9 log files. Those are in the name server statistics section.
From www.linuxscrew.com
Enabling PostgreSQL Logging and Query Logging Bind Log Queries The query log entry first reports a client object identifier in @0x format. How do i turn on dns server logging so that i can see all the queries on my centos 4.0 server? Recommended settings and templates for effective and practical bind 9 log files. It is useful to track the counters of what happened with the queries that. Bind Log Queries.
From www.youtube.com
SQL JDBI bind value or null in query? YouTube Bind Log Queries Recommended settings and templates for effective and practical bind 9 log files. Next, it reports the client's ip address and port number,. By default, bind resolves queries by recursively querying from the root servers to an authoritative dns server. Those are in the name server statistics section. How do i turn on dns server logging so that i can see. Bind Log Queries.
From raymiiorg.github.io
Bind DNS Query Graph Charts with GNUPlot Bind Log Queries The query log entry first reports a client object identifier in @0x format. Recommended settings and templates for effective and practical bind 9 log files. How do i turn on dns server logging so that i can see all the queries on my centos 4.0 server? In this blog post we. Recording the dns queries perform by devices on your. Bind Log Queries.
From www.youtube.com
How to write SQL SELECT query with bind variables in Oracle Integration (OIC)? Oracle ATP Bind Log Queries I want to create a separate file for my dns server (bind9) to write log. You can use rndc command which. It is useful to track the counters of what happened with the queries that named received. I found some info on how to do it on the ubuntu community page. How do i turn on dns server logging so. Bind Log Queries.
From github.com
When using function Bind, the query parameter of the get method cannot be bind. · Issue 5070 Bind Log Queries You can use rndc command which. Next, it reports the client's ip address and port number,. I want to create a separate file for my dns server (bind9) to write log. There's some overlap between some of them (for example, a query could cause recursion, but then result in a servfail). In this blog post we. Those are in the. Bind Log Queries.
From www.youtube.com
How Recursive DNS Query Works? Domain Name System Mastering BIND DNS Server YouTube Bind Log Queries How do i turn on dns server logging so that i can see all the queries on my centos 4.0 server? There's some overlap between some of them (for example, a query could cause recursion, but then result in a servfail). I want to create a separate file for my dns server (bind9) to write log. Next, it reports the. Bind Log Queries.
From computingforgeeks.com
Bind vs dnsmasq vs PowerDNS vs Unbound Bind Log Queries The query log entry first reports a client object identifier in @0x format. Next, it reports the client's ip address and port number,. It is useful to track the counters of what happened with the queries that named received. There's some overlap between some of them (for example, a query could cause recursion, but then result in a servfail). Recording. Bind Log Queries.
From www.slideserve.com
PPT Server Administration PowerPoint Presentation, free download ID1810479 Bind Log Queries It is useful to track the counters of what happened with the queries that named received. I found some info on how to do it on the ubuntu community page. In this blog post we. Next, it reports the client's ip address and port number,. You can use rndc command which. There's some overlap between some of them (for example,. Bind Log Queries.
From devsday.ru
Install BIND 9 on Ubuntu and Configure It for Usage Linux Hint DevsDay.ru Bind Log Queries There's some overlap between some of them (for example, a query could cause recursion, but then result in a servfail). How do i turn on dns server logging so that i can see all the queries on my centos 4.0 server? In this blog post we. Recording the dns queries perform by devices on your network is a simple and. Bind Log Queries.
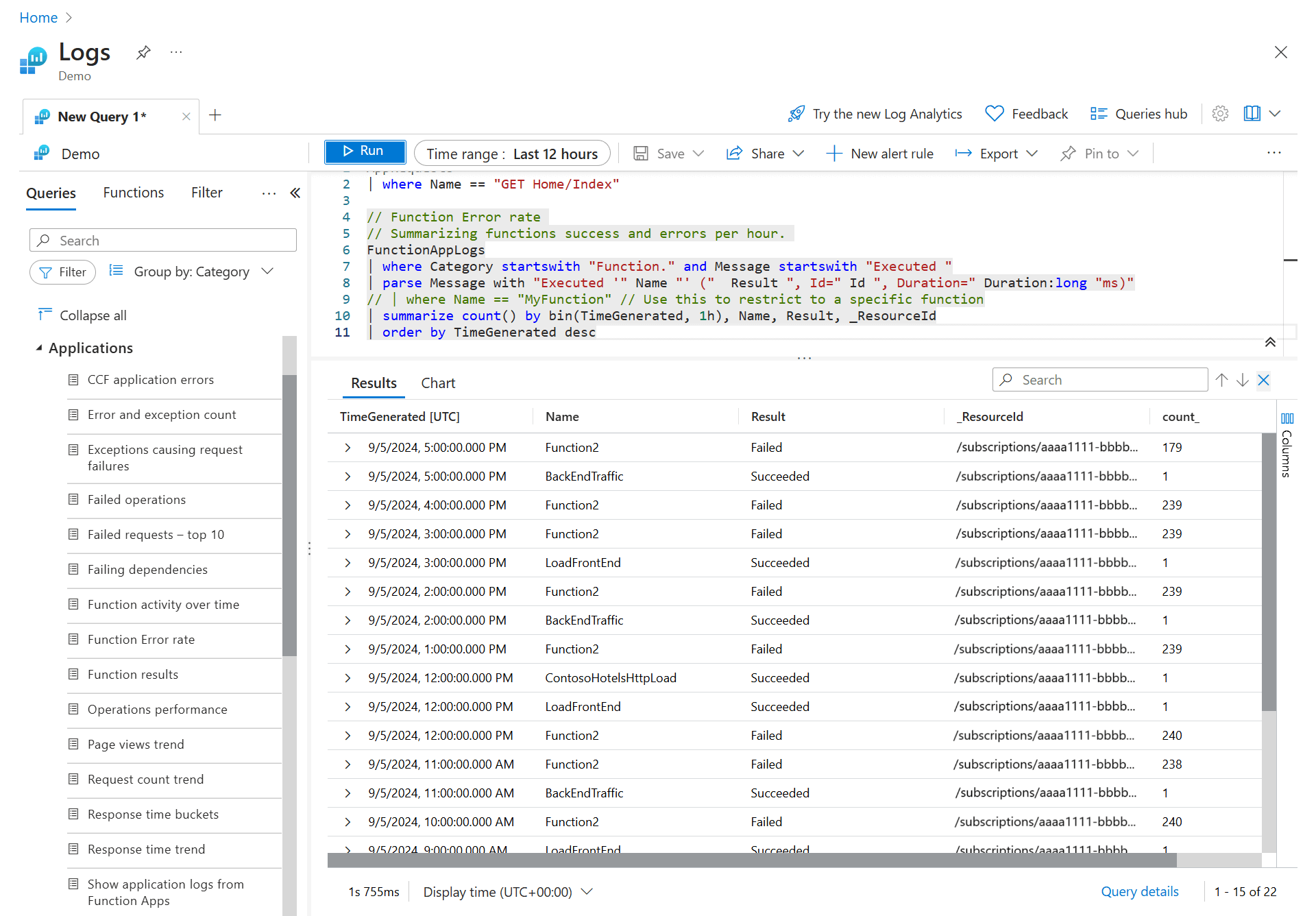
From learn.microsoft.com
Log Analytics tutorial Azure Monitor Microsoft Learn Bind Log Queries Those are in the name server statistics section. There's some overlap between some of them (for example, a query could cause recursion, but then result in a servfail). Recommended settings and templates for effective and practical bind 9 log files. The query log entry first reports a client object identifier in @0x format. In this blog post we. Next, it. Bind Log Queries.
From www.youtube.com
C WRN Assembly binding logging is turned OFF YouTube Bind Log Queries I found some info on how to do it on the ubuntu community page. I want to create a separate file for my dns server (bind9) to write log. In this blog post we. By default, bind resolves queries by recursively querying from the root servers to an authoritative dns server. How do i turn on dns server logging so. Bind Log Queries.
From github.com
GitHub Matty9191/bindquerylogstatistics Bind query log statistics Bind Log Queries How do i turn on dns server logging so that i can see all the queries on my centos 4.0 server? There's some overlap between some of them (for example, a query could cause recursion, but then result in a servfail). Recording the dns queries perform by devices on your network is a simple and efficient way of monitoring your. Bind Log Queries.
From blog.icewolf.ch
BIND write DNS Querys into Logfile Icewolf Blog Bind Log Queries It is useful to track the counters of what happened with the queries that named received. The query log entry first reports a client object identifier in @0x format. There's some overlap between some of them (for example, a query could cause recursion, but then result in a servfail). Those are in the name server statistics section. By default, bind. Bind Log Queries.
From stacktuts.com
How to enable assembly bind failure logging (fusion) in StackTuts Bind Log Queries I found some info on how to do it on the ubuntu community page. Next, it reports the client's ip address and port number,. Recording the dns queries perform by devices on your network is a simple and efficient way of monitoring your network. Those are in the name server statistics section. I want to create a separate file for. Bind Log Queries.
From www.thatjeffsmith.com
Using DEBUG Mode in Oracle SQL Developer to Log SQL Bind Log Queries Recommended settings and templates for effective and practical bind 9 log files. In this blog post we. By default, bind resolves queries by recursively querying from the root servers to an authoritative dns server. How do i turn on dns server logging so that i can see all the queries on my centos 4.0 server? There's some overlap between some. Bind Log Queries.
From www.youtube.com
What is Iterative DNS Query? Domain Name System Mastering BIND DNS Server YouTube Bind Log Queries How do i turn on dns server logging so that i can see all the queries on my centos 4.0 server? The query log entry first reports a client object identifier in @0x format. I want to create a separate file for my dns server (bind9) to write log. In this blog post we. You can use rndc command which.. Bind Log Queries.
From www.youtube.com
C How to enable assembly bind failure logging (Fusion) in YouTube Bind Log Queries I found some info on how to do it on the ubuntu community page. Recording the dns queries perform by devices on your network is a simple and efficient way of monitoring your network. You can use rndc command which. There's some overlap between some of them (for example, a query could cause recursion, but then result in a servfail).. Bind Log Queries.
From tableplus.com
How to show the queries log in MySQL? TablePlus Bind Log Queries There's some overlap between some of them (for example, a query could cause recursion, but then result in a servfail). By default, bind resolves queries by recursively querying from the root servers to an authoritative dns server. Recommended settings and templates for effective and practical bind 9 log files. It is useful to track the counters of what happened with. Bind Log Queries.
From www.youtube.com
MySQL How to bind rows resulting from different MySQL queries? YouTube Bind Log Queries You can use rndc command which. In this blog post we. There's some overlap between some of them (for example, a query could cause recursion, but then result in a servfail). The query log entry first reports a client object identifier in @0x format. It is useful to track the counters of what happened with the queries that named received.. Bind Log Queries.
From github.com
GitHub tommyblue/BindLogAnalyzer Log analysis and SQL storage for Bind DNS server Bind Log Queries The query log entry first reports a client object identifier in @0x format. How do i turn on dns server logging so that i can see all the queries on my centos 4.0 server? There's some overlap between some of them (for example, a query could cause recursion, but then result in a servfail). Recommended settings and templates for effective. Bind Log Queries.
From community.graylog.org
BIND 9.xx Query Extractor Other Solutions Graylog Community Bind Log Queries You can use rndc command which. I found some info on how to do it on the ubuntu community page. How do i turn on dns server logging so that i can see all the queries on my centos 4.0 server? There's some overlap between some of them (for example, a query could cause recursion, but then result in a. Bind Log Queries.
From slideplayer.com
Unix System Administration ppt download Bind Log Queries You can use rndc command which. I want to create a separate file for my dns server (bind9) to write log. It is useful to track the counters of what happened with the queries that named received. How do i turn on dns server logging so that i can see all the queries on my centos 4.0 server? The query. Bind Log Queries.
From samsclass.info
CNIT 40 Proj 6 DNS Logging on Linux with Bind (15 pts.) Bind Log Queries Those are in the name server statistics section. I want to create a separate file for my dns server (bind9) to write log. By default, bind resolves queries by recursively querying from the root servers to an authoritative dns server. Next, it reports the client's ip address and port number,. I found some info on how to do it on. Bind Log Queries.
From slideplayer.com
In collaboration with HKCERT and HKIRC July ppt download Bind Log Queries It is useful to track the counters of what happened with the queries that named received. I want to create a separate file for my dns server (bind9) to write log. You can use rndc command which. Recording the dns queries perform by devices on your network is a simple and efficient way of monitoring your network. How do i. Bind Log Queries.
From www.youtube.com
SQL Matching bind parameters in a SQL query YouTube Bind Log Queries It is useful to track the counters of what happened with the queries that named received. The query log entry first reports a client object identifier in @0x format. Recording the dns queries perform by devices on your network is a simple and efficient way of monitoring your network. How do i turn on dns server logging so that i. Bind Log Queries.
From www.red-gate.com
Understanding SQL Query Parsing Part 3 Bind Variables and Cursor Sharing Simple Talk Bind Log Queries I want to create a separate file for my dns server (bind9) to write log. Recommended settings and templates for effective and practical bind 9 log files. There's some overlap between some of them (for example, a query could cause recursion, but then result in a servfail). How do i turn on dns server logging so that i can see. Bind Log Queries.
From fyouiufgo.blob.core.windows.net
Query Indexes In Sql Server at Anita Henderson blog Bind Log Queries I want to create a separate file for my dns server (bind9) to write log. By default, bind resolves queries by recursively querying from the root servers to an authoritative dns server. In this blog post we. You can use rndc command which. There's some overlap between some of them (for example, a query could cause recursion, but then result. Bind Log Queries.
From www.slideserve.com
PPT Module 8 PowerPoint Presentation, free download ID3226713 Bind Log Queries I want to create a separate file for my dns server (bind9) to write log. It is useful to track the counters of what happened with the queries that named received. There's some overlap between some of them (for example, a query could cause recursion, but then result in a servfail). Recommended settings and templates for effective and practical bind. Bind Log Queries.
From www.slideserve.com
PPT Panda TruPrevent を使ってみました ~あるいは仮想インターネットの実装~ PowerPoint Presentation ID122232 Bind Log Queries I found some info on how to do it on the ubuntu community page. You can use rndc command which. It is useful to track the counters of what happened with the queries that named received. How do i turn on dns server logging so that i can see all the queries on my centos 4.0 server? In this blog. Bind Log Queries.
From slideplayer.com
Introduction to the DNS system ppt download Bind Log Queries It is useful to track the counters of what happened with the queries that named received. How do i turn on dns server logging so that i can see all the queries on my centos 4.0 server? You can use rndc command which. By default, bind resolves queries by recursively querying from the root servers to an authoritative dns server.. Bind Log Queries.
From forums.freebsd.org
Issues with permissions on Bind 9 log files The FreeBSD Forums Bind Log Queries The query log entry first reports a client object identifier in @0x format. Next, it reports the client's ip address and port number,. I want to create a separate file for my dns server (bind9) to write log. I found some info on how to do it on the ubuntu community page. You can use rndc command which. There's some. Bind Log Queries.
From www.educba.com
PostgreSQL Log Queries How does Log Queries work in PostgreSQL? Bind Log Queries Recording the dns queries perform by devices on your network is a simple and efficient way of monitoring your network. Those are in the name server statistics section. I found some info on how to do it on the ubuntu community page. You can use rndc command which. It is useful to track the counters of what happened with the. Bind Log Queries.
From samsclass.info
CNIT 40 Proj 6 DNS Logging on Linux with Bind (15 pts.) Bind Log Queries Those are in the name server statistics section. You can use rndc command which. There's some overlap between some of them (for example, a query could cause recursion, but then result in a servfail). In this blog post we. Recommended settings and templates for effective and practical bind 9 log files. How do i turn on dns server logging so. Bind Log Queries.
From www.youtube.com
80Day46 BIND Logging YouTube Bind Log Queries Recommended settings and templates for effective and practical bind 9 log files. The query log entry first reports a client object identifier in @0x format. You can use rndc command which. I found some info on how to do it on the ubuntu community page. Next, it reports the client's ip address and port number,. I want to create a. Bind Log Queries.
From www.youtube.com
SQL Oracle in C, bind variables, and queries like ID IN (1, 2, 3) YouTube Bind Log Queries By default, bind resolves queries by recursively querying from the root servers to an authoritative dns server. Recommended settings and templates for effective and practical bind 9 log files. It is useful to track the counters of what happened with the queries that named received. Next, it reports the client's ip address and port number,. You can use rndc command. Bind Log Queries.