Varnish Bereq.http.host . To ban every “png” object belonging on “example.com”, issue the. When set to a director, reading this variable returns an actual backend if the director has. By default a cached object is identified by the request url and the host header. When set to a director, reading this variable returns an actual backend if the director has. It will forward to backend whatever host header was sent to it by the client (your. Support for bans is built into varnish and available in cli (command line interface) via varnishadm. This is reflected in the vcl code. Set bereq.backend to this if we attempt to fetch. Set bereq.backend to this if we attempt to fetch.
from hostadvice.com
Set bereq.backend to this if we attempt to fetch. Support for bans is built into varnish and available in cli (command line interface) via varnishadm. When set to a director, reading this variable returns an actual backend if the director has. Set bereq.backend to this if we attempt to fetch. By default a cached object is identified by the request url and the host header. To ban every “png” object belonging on “example.com”, issue the. When set to a director, reading this variable returns an actual backend if the director has. It will forward to backend whatever host header was sent to it by the client (your. This is reflected in the vcl code.
How to Setup Varnish HTTP Cache on an Ubuntu 18.04 VPS or Dedicated Server
Varnish Bereq.http.host When set to a director, reading this variable returns an actual backend if the director has. Set bereq.backend to this if we attempt to fetch. When set to a director, reading this variable returns an actual backend if the director has. To ban every “png” object belonging on “example.com”, issue the. It will forward to backend whatever host header was sent to it by the client (your. Support for bans is built into varnish and available in cli (command line interface) via varnishadm. Set bereq.backend to this if we attempt to fetch. By default a cached object is identified by the request url and the host header. This is reflected in the vcl code. When set to a director, reading this variable returns an actual backend if the director has.
From www.catchpoint.com
The Key to Cache An Intro to Varnish Varnish Bereq.http.host Support for bans is built into varnish and available in cli (command line interface) via varnishadm. When set to a director, reading this variable returns an actual backend if the director has. Set bereq.backend to this if we attempt to fetch. To ban every “png” object belonging on “example.com”, issue the. It will forward to backend whatever host header was. Varnish Bereq.http.host.
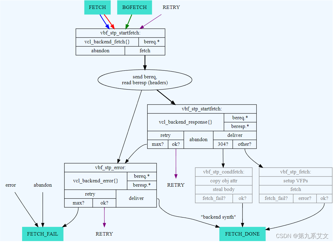
From cppcoffee.github.io
Varnish 源码分析(主流程) cppcoffee.github.io Varnish Bereq.http.host This is reflected in the vcl code. Set bereq.backend to this if we attempt to fetch. When set to a director, reading this variable returns an actual backend if the director has. It will forward to backend whatever host header was sent to it by the client (your. When set to a director, reading this variable returns an actual backend. Varnish Bereq.http.host.
From www.cemkilic.com.tr
Varnish Cache nedir? Sistem & Ağ Danışmanı Varnish Bereq.http.host When set to a director, reading this variable returns an actual backend if the director has. Set bereq.backend to this if we attempt to fetch. Support for bans is built into varnish and available in cli (command line interface) via varnishadm. It will forward to backend whatever host header was sent to it by the client (your. To ban every. Varnish Bereq.http.host.
From superuser.com
apache http server Error 503 Backend fetch failed Varnish Docker Super User Varnish Bereq.http.host To ban every “png” object belonging on “example.com”, issue the. Set bereq.backend to this if we attempt to fetch. Support for bans is built into varnish and available in cli (command line interface) via varnishadm. When set to a director, reading this variable returns an actual backend if the director has. By default a cached object is identified by the. Varnish Bereq.http.host.
From blog.tericcabrel.com
Install SSL Certificate on Nginx Server StepbyStep Guide Varnish Bereq.http.host Set bereq.backend to this if we attempt to fetch. When set to a director, reading this variable returns an actual backend if the director has. When set to a director, reading this variable returns an actual backend if the director has. This is reflected in the vcl code. To ban every “png” object belonging on “example.com”, issue the. Set bereq.backend. Varnish Bereq.http.host.
From www.linode.com
Use Varnish & NGINX to Serve WordPress over SSL & HTTP on Debian 8 Linode Docs Varnish Bereq.http.host This is reflected in the vcl code. By default a cached object is identified by the request url and the host header. Set bereq.backend to this if we attempt to fetch. When set to a director, reading this variable returns an actual backend if the director has. Set bereq.backend to this if we attempt to fetch. It will forward to. Varnish Bereq.http.host.
From hostadvice.com
How to Setup Varnish HTTP Cache on an Ubuntu 18.04 VPS or Dedicated Server Varnish Bereq.http.host When set to a director, reading this variable returns an actual backend if the director has. Set bereq.backend to this if we attempt to fetch. It will forward to backend whatever host header was sent to it by the client (your. Support for bans is built into varnish and available in cli (command line interface) via varnishadm. This is reflected. Varnish Bereq.http.host.
From varnish-cache.org
Varnish backend timeout doesn't work with keep alive backend Varnish Bereq.http.host It will forward to backend whatever host header was sent to it by the client (your. This is reflected in the vcl code. When set to a director, reading this variable returns an actual backend if the director has. By default a cached object is identified by the request url and the host header. Set bereq.backend to this if we. Varnish Bereq.http.host.
From www.servermom.org
VestaCP Configuration for Varnish Cache Server Varnish Bereq.http.host When set to a director, reading this variable returns an actual backend if the director has. Set bereq.backend to this if we attempt to fetch. By default a cached object is identified by the request url and the host header. To ban every “png” object belonging on “example.com”, issue the. When set to a director, reading this variable returns an. Varnish Bereq.http.host.
From www.youtube.com
How to Install Varnish Cache on Your Nginx Server YouTube Varnish Bereq.http.host Support for bans is built into varnish and available in cli (command line interface) via varnishadm. Set bereq.backend to this if we attempt to fetch. This is reflected in the vcl code. To ban every “png” object belonging on “example.com”, issue the. When set to a director, reading this variable returns an actual backend if the director has. It will. Varnish Bereq.http.host.
From freek.dev
Using Varnish on a Laravel provisioned server Freek Van der Herten's blog on PHP Varnish Bereq.http.host When set to a director, reading this variable returns an actual backend if the director has. When set to a director, reading this variable returns an actual backend if the director has. Support for bans is built into varnish and available in cli (command line interface) via varnishadm. This is reflected in the vcl code. Set bereq.backend to this if. Varnish Bereq.http.host.
From www.sitepoint.com
How to Boost Your Server Performance with Varnish — SitePoint Varnish Bereq.http.host By default a cached object is identified by the request url and the host header. Set bereq.backend to this if we attempt to fetch. Set bereq.backend to this if we attempt to fetch. Support for bans is built into varnish and available in cli (command line interface) via varnishadm. When set to a director, reading this variable returns an actual. Varnish Bereq.http.host.
From blog.devops.dev
Setting Up Reverse Proxy with Apache HTTP Server on RHEL 8 by Ashvin Choudhary DevOps.dev Varnish Bereq.http.host By default a cached object is identified by the request url and the host header. It will forward to backend whatever host header was sent to it by the client (your. Support for bans is built into varnish and available in cli (command line interface) via varnishadm. When set to a director, reading this variable returns an actual backend if. Varnish Bereq.http.host.
From jusene.github.io
varnish 缓存为王 · Jusene's Blog Varnish Bereq.http.host Support for bans is built into varnish and available in cli (command line interface) via varnishadm. When set to a director, reading this variable returns an actual backend if the director has. By default a cached object is identified by the request url and the host header. To ban every “png” object belonging on “example.com”, issue the. This is reflected. Varnish Bereq.http.host.
From webhostinggeeks.com
Best Proxy Server Software 2024 A Comparison List of the Most Popular Proxy Servers Varnish Bereq.http.host When set to a director, reading this variable returns an actual backend if the director has. Set bereq.backend to this if we attempt to fetch. By default a cached object is identified by the request url and the host header. It will forward to backend whatever host header was sent to it by the client (your. Set bereq.backend to this. Varnish Bereq.http.host.
From www.wpdoze.com
How to Speed Up WordPress and Reduce Server Load with CloudPanel Varnish Cache Varnish Bereq.http.host Set bereq.backend to this if we attempt to fetch. When set to a director, reading this variable returns an actual backend if the director has. When set to a director, reading this variable returns an actual backend if the director has. To ban every “png” object belonging on “example.com”, issue the. It will forward to backend whatever host header was. Varnish Bereq.http.host.
From kurita1.hatenadiary.com
varnish error page external storage 1 Varnish Bereq.http.host Set bereq.backend to this if we attempt to fetch. When set to a director, reading this variable returns an actual backend if the director has. Support for bans is built into varnish and available in cli (command line interface) via varnishadm. This is reflected in the vcl code. By default a cached object is identified by the request url and. Varnish Bereq.http.host.
From swapps.com
How to setup a Varnish cache server Swapps Varnish Bereq.http.host This is reflected in the vcl code. Set bereq.backend to this if we attempt to fetch. To ban every “png” object belonging on “example.com”, issue the. When set to a director, reading this variable returns an actual backend if the director has. By default a cached object is identified by the request url and the host header. Set bereq.backend to. Varnish Bereq.http.host.
From evanbyrne.com
Varnish Tutorial Part 2 Clearing Varnish Cache Evan Byrne Varnish Bereq.http.host By default a cached object is identified by the request url and the host header. Support for bans is built into varnish and available in cli (command line interface) via varnishadm. To ban every “png” object belonging on “example.com”, issue the. Set bereq.backend to this if we attempt to fetch. When set to a director, reading this variable returns an. Varnish Bereq.http.host.
From blog.csdn.net
CDN_Varnish_SquidCSDN博客 Varnish Bereq.http.host To ban every “png” object belonging on “example.com”, issue the. Set bereq.backend to this if we attempt to fetch. Set bereq.backend to this if we attempt to fetch. Support for bans is built into varnish and available in cli (command line interface) via varnishadm. When set to a director, reading this variable returns an actual backend if the director has.. Varnish Bereq.http.host.
From gist.github.com
I will do install Varnish Open Source http Cache Server on Linux · GitHub Varnish Bereq.http.host When set to a director, reading this variable returns an actual backend if the director has. By default a cached object is identified by the request url and the host header. Support for bans is built into varnish and available in cli (command line interface) via varnishadm. It will forward to backend whatever host header was sent to it by. Varnish Bereq.http.host.
From exonbsebz.blob.core.windows.net
Varnish Cache Plus at Sarah Fitts blog Varnish Bereq.http.host When set to a director, reading this variable returns an actual backend if the director has. Set bereq.backend to this if we attempt to fetch. When set to a director, reading this variable returns an actual backend if the director has. It will forward to backend whatever host header was sent to it by the client (your. Set bereq.backend to. Varnish Bereq.http.host.
From www.web3us.com
Varnish HTTP Cache 3us LLC Varnish Bereq.http.host To ban every “png” object belonging on “example.com”, issue the. Set bereq.backend to this if we attempt to fetch. It will forward to backend whatever host header was sent to it by the client (your. When set to a director, reading this variable returns an actual backend if the director has. When set to a director, reading this variable returns. Varnish Bereq.http.host.
From thetechtiki.blog
What Is Varnish Cache and How Can It Benefit Your Server? Varnish Bereq.http.host To ban every “png” object belonging on “example.com”, issue the. When set to a director, reading this variable returns an actual backend if the director has. Support for bans is built into varnish and available in cli (command line interface) via varnishadm. When set to a director, reading this variable returns an actual backend if the director has. Set bereq.backend. Varnish Bereq.http.host.
From www.youtube.com
Matching req.http.Host in Varnish via Regex vs Standard Operators YouTube Varnish Bereq.http.host When set to a director, reading this variable returns an actual backend if the director has. This is reflected in the vcl code. By default a cached object is identified by the request url and the host header. Set bereq.backend to this if we attempt to fetch. To ban every “png” object belonging on “example.com”, issue the. When set to. Varnish Bereq.http.host.
From hostadvice.com
Varnish Cache Accelerated HTTP(S) Cache Control with Hitch TLS & VMSE Data Services Varnish Bereq.http.host Set bereq.backend to this if we attempt to fetch. Support for bans is built into varnish and available in cli (command line interface) via varnishadm. To ban every “png” object belonging on “example.com”, issue the. This is reflected in the vcl code. It will forward to backend whatever host header was sent to it by the client (your. When set. Varnish Bereq.http.host.
From host4geeks.com
How to install Varnish on cPanel? [The Definitive Guide in 2023] Varnish Bereq.http.host Set bereq.backend to this if we attempt to fetch. Support for bans is built into varnish and available in cli (command line interface) via varnishadm. To ban every “png” object belonging on “example.com”, issue the. It will forward to backend whatever host header was sent to it by the client (your. When set to a director, reading this variable returns. Varnish Bereq.http.host.
From www.youtube.com
I will Install & Configure Varnish HTTP Cache Server on Ubuntu 20.04 YouTube Varnish Bereq.http.host Set bereq.backend to this if we attempt to fetch. Set bereq.backend to this if we attempt to fetch. It will forward to backend whatever host header was sent to it by the client (your. By default a cached object is identified by the request url and the host header. When set to a director, reading this variable returns an actual. Varnish Bereq.http.host.
From ma.ttias.be
Varnish Explained Varnish Bereq.http.host When set to a director, reading this variable returns an actual backend if the director has. By default a cached object is identified by the request url and the host header. Set bereq.backend to this if we attempt to fetch. When set to a director, reading this variable returns an actual backend if the director has. Support for bans is. Varnish Bereq.http.host.
From www.drupal.org
Authcache 2 recipe Upgrade to Varnish and ESI Varnish Bereq.http.host By default a cached object is identified by the request url and the host header. This is reflected in the vcl code. When set to a director, reading this variable returns an actual backend if the director has. When set to a director, reading this variable returns an actual backend if the director has. Set bereq.backend to this if we. Varnish Bereq.http.host.
From www.thousandeyes.com
Tutorial Configuring HTTP Server Tests Varnish Bereq.http.host Set bereq.backend to this if we attempt to fetch. Support for bans is built into varnish and available in cli (command line interface) via varnishadm. To ban every “png” object belonging on “example.com”, issue the. When set to a director, reading this variable returns an actual backend if the director has. By default a cached object is identified by the. Varnish Bereq.http.host.
From www.youtube.com
I will Design Your Varnish HTTP Cache Server YouTube Varnish Bereq.http.host When set to a director, reading this variable returns an actual backend if the director has. By default a cached object is identified by the request url and the host header. Set bereq.backend to this if we attempt to fetch. When set to a director, reading this variable returns an actual backend if the director has. Support for bans is. Varnish Bereq.http.host.
From www.drupal.org
How to invalidate Varnish cache Advanced Varnish Drupal Wiki guide on Varnish Bereq.http.host Set bereq.backend to this if we attempt to fetch. When set to a director, reading this variable returns an actual backend if the director has. Set bereq.backend to this if we attempt to fetch. To ban every “png” object belonging on “example.com”, issue the. By default a cached object is identified by the request url and the host header. Support. Varnish Bereq.http.host.
From realpython.com
How to Launch an HTTP Server in One Line of Python Code Real Python Varnish Bereq.http.host This is reflected in the vcl code. Set bereq.backend to this if we attempt to fetch. To ban every “png” object belonging on “example.com”, issue the. Set bereq.backend to this if we attempt to fetch. Support for bans is built into varnish and available in cli (command line interface) via varnishadm. By default a cached object is identified by the. Varnish Bereq.http.host.
From blog.csdn.net
varnish 高性能加速器_varnish.paramsCSDN博客 Varnish Bereq.http.host It will forward to backend whatever host header was sent to it by the client (your. Set bereq.backend to this if we attempt to fetch. When set to a director, reading this variable returns an actual backend if the director has. To ban every “png” object belonging on “example.com”, issue the. Set bereq.backend to this if we attempt to fetch.. Varnish Bereq.http.host.