Sequence Diagram Example For Student Registration . I am trying to build a sequence diagram where i show that a user can: The student requests registration, which the management system verifies with the database. This sequence diagram tutorial is to help you understand sequence diagrams better; This illustration will show you how the. Log in to an application if their details are correct. If details are correct they are redirected to the main. The sequence diagram for student management system is created with the unified modeling language (uml) which depicts the flow of messages between class objects. In addition, this is made. The sequence diagram demonstrates interactions within a student management system. Use creately’s easy online diagram editor to edit this. This diagram shows the course registration scenario and how they communicate with each other to function correctly. I’ll show you an example of a uml sequence diagram for a student system here. Simple sequence diagram (uml) student registration system. To explain everything you need to know, from how to draw a sequence diagram to the.
from mavink.com
The sequence diagram for student management system is created with the unified modeling language (uml) which depicts the flow of messages between class objects. This illustration will show you how the. The sequence diagram demonstrates interactions within a student management system. In addition, this is made. I am trying to build a sequence diagram where i show that a user can: To explain everything you need to know, from how to draw a sequence diagram to the. Log in to an application if their details are correct. This diagram shows the course registration scenario and how they communicate with each other to function correctly. Simple sequence diagram (uml) student registration system. Use creately’s easy online diagram editor to edit this.
Course Registration Uml Diagrams
Sequence Diagram Example For Student Registration I am trying to build a sequence diagram where i show that a user can: To explain everything you need to know, from how to draw a sequence diagram to the. This illustration will show you how the. I am trying to build a sequence diagram where i show that a user can: Simple sequence diagram (uml) student registration system. This diagram shows the course registration scenario and how they communicate with each other to function correctly. Use creately’s easy online diagram editor to edit this. I’ll show you an example of a uml sequence diagram for a student system here. The student requests registration, which the management system verifies with the database. The sequence diagram for student management system is created with the unified modeling language (uml) which depicts the flow of messages between class objects. If details are correct they are redirected to the main. In addition, this is made. This sequence diagram tutorial is to help you understand sequence diagrams better; Log in to an application if their details are correct. The sequence diagram demonstrates interactions within a student management system.
From www.researchgate.net
The class diagram for the student registration system Download Sequence Diagram Example For Student Registration This diagram shows the course registration scenario and how they communicate with each other to function correctly. I am trying to build a sequence diagram where i show that a user can: The sequence diagram demonstrates interactions within a student management system. This sequence diagram tutorial is to help you understand sequence diagrams better; Simple sequence diagram (uml) student registration. Sequence Diagram Example For Student Registration.
From stackoverflow.com
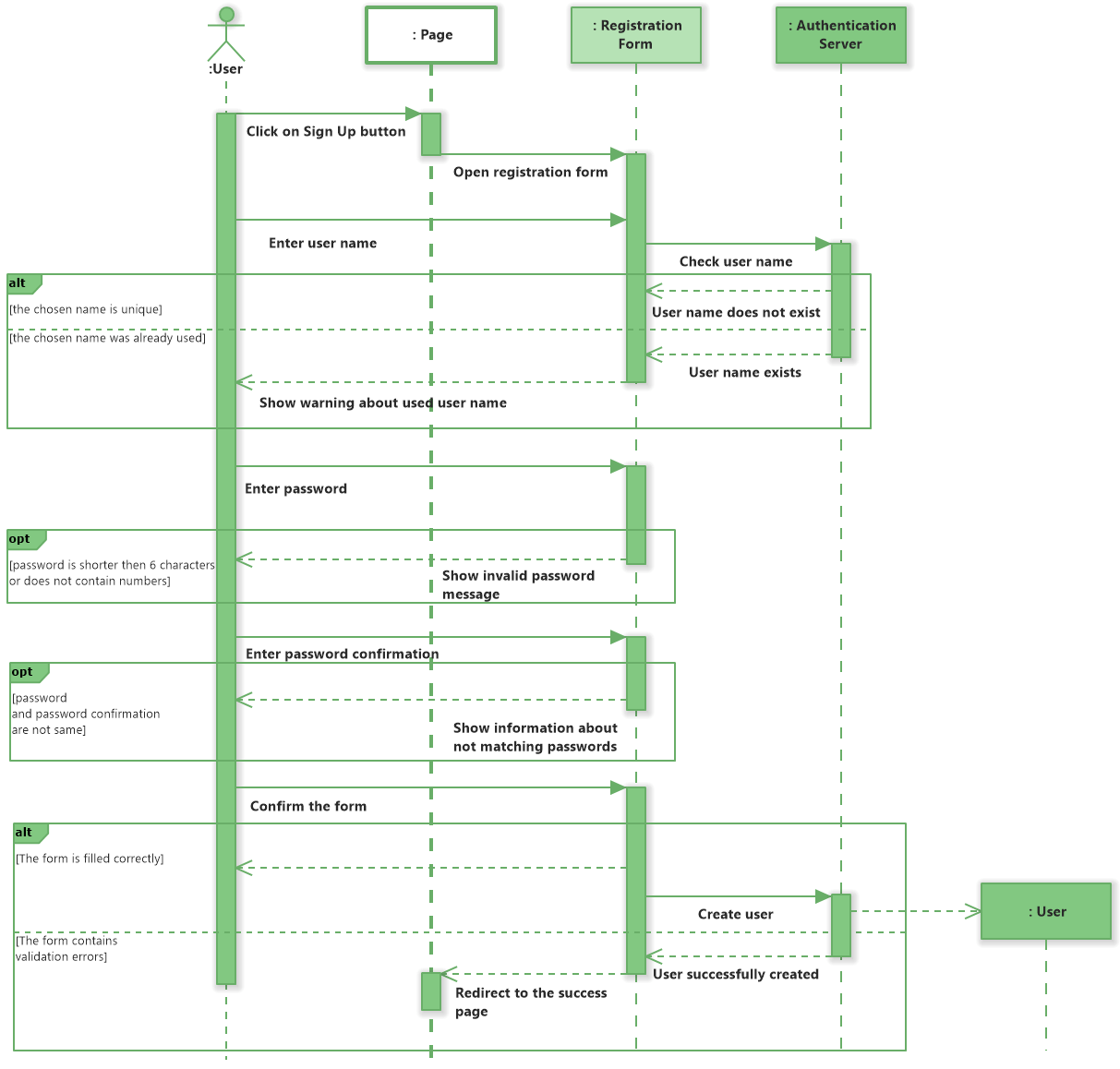
uml Sequence diagram including Registration and Login Stack Overflow Sequence Diagram Example For Student Registration If details are correct they are redirected to the main. Log in to an application if their details are correct. To explain everything you need to know, from how to draw a sequence diagram to the. Simple sequence diagram (uml) student registration system. Use creately’s easy online diagram editor to edit this. This illustration will show you how the. The. Sequence Diagram Example For Student Registration.
From itsourcecode.com
Sequence Diagram for Login and Registration Sequence Diagram Example For Student Registration I’ll show you an example of a uml sequence diagram for a student system here. The sequence diagram demonstrates interactions within a student management system. If details are correct they are redirected to the main. To explain everything you need to know, from how to draw a sequence diagram to the. Simple sequence diagram (uml) student registration system. In addition,. Sequence Diagram Example For Student Registration.
From www.pinterest.com
Student Registration System Sequence diagram, Programming tutorial Sequence Diagram Example For Student Registration The student requests registration, which the management system verifies with the database. Simple sequence diagram (uml) student registration system. Log in to an application if their details are correct. The sequence diagram for student management system is created with the unified modeling language (uml) which depicts the flow of messages between class objects. I’ll show you an example of a. Sequence Diagram Example For Student Registration.
From mavink.com
Sequence Diagram For Student Registration Sequence Diagram Example For Student Registration To explain everything you need to know, from how to draw a sequence diagram to the. This sequence diagram tutorial is to help you understand sequence diagrams better; The student requests registration, which the management system verifies with the database. I’ll show you an example of a uml sequence diagram for a student system here. Use creately’s easy online diagram. Sequence Diagram Example For Student Registration.
From www.edrawmax.com
Student Registration UML Diagram EdrawMax EdrawMax Templates Sequence Diagram Example For Student Registration The sequence diagram for student management system is created with the unified modeling language (uml) which depicts the flow of messages between class objects. Simple sequence diagram (uml) student registration system. This illustration will show you how the. Log in to an application if their details are correct. This sequence diagram tutorial is to help you understand sequence diagrams better;. Sequence Diagram Example For Student Registration.
From robhosking.com
14+ Sequence Diagram For Student Registration System Robhosking Diagram Sequence Diagram Example For Student Registration I’ll show you an example of a uml sequence diagram for a student system here. Simple sequence diagram (uml) student registration system. If details are correct they are redirected to the main. I am trying to build a sequence diagram where i show that a user can: The sequence diagram for student management system is created with the unified modeling. Sequence Diagram Example For Student Registration.
From stackoverflow.com
uml Sequence diagram including Registration and Login Stack Overflow Sequence Diagram Example For Student Registration Use creately’s easy online diagram editor to edit this. This illustration will show you how the. Simple sequence diagram (uml) student registration system. The student requests registration, which the management system verifies with the database. To explain everything you need to know, from how to draw a sequence diagram to the. I am trying to build a sequence diagram where. Sequence Diagram Example For Student Registration.
From www.oocities.org
Sequence Diagram for Registration Sequence Diagram Example For Student Registration This illustration will show you how the. This diagram shows the course registration scenario and how they communicate with each other to function correctly. I’ll show you an example of a uml sequence diagram for a student system here. To explain everything you need to know, from how to draw a sequence diagram to the. If details are correct they. Sequence Diagram Example For Student Registration.
From mungfali.com
Registration Sequence Diagram Sequence Diagram Example For Student Registration This diagram shows the course registration scenario and how they communicate with each other to function correctly. In addition, this is made. The student requests registration, which the management system verifies with the database. Use creately’s easy online diagram editor to edit this. Simple sequence diagram (uml) student registration system. I’ll show you an example of a uml sequence diagram. Sequence Diagram Example For Student Registration.
From itsourcecode.com
Class Diagram for Student Course Registration System Sequence Diagram Example For Student Registration The sequence diagram for student management system is created with the unified modeling language (uml) which depicts the flow of messages between class objects. This diagram shows the course registration scenario and how they communicate with each other to function correctly. The sequence diagram demonstrates interactions within a student management system. Use creately’s easy online diagram editor to edit this.. Sequence Diagram Example For Student Registration.
From www.researchgate.net
The class diagram for the student registration system Download Sequence Diagram Example For Student Registration In addition, this is made. This diagram shows the course registration scenario and how they communicate with each other to function correctly. If details are correct they are redirected to the main. This sequence diagram tutorial is to help you understand sequence diagrams better; The sequence diagram demonstrates interactions within a student management system. Log in to an application if. Sequence Diagram Example For Student Registration.
From ar.inspiredpencil.com
Sequence Diagram Template Sequence Diagram Example For Student Registration This diagram shows the course registration scenario and how they communicate with each other to function correctly. Log in to an application if their details are correct. I’ll show you an example of a uml sequence diagram for a student system here. The student requests registration, which the management system verifies with the database. The sequence diagram for student management. Sequence Diagram Example For Student Registration.
From robhosking.com
13+ Sequence Diagram For Student Admission System Robhosking Diagram Sequence Diagram Example For Student Registration I am trying to build a sequence diagram where i show that a user can: Log in to an application if their details are correct. The student requests registration, which the management system verifies with the database. This sequence diagram tutorial is to help you understand sequence diagrams better; To explain everything you need to know, from how to draw. Sequence Diagram Example For Student Registration.
From mungfali.com
Sequence Diagram For Student Registration System Sequence Diagram Example For Student Registration The sequence diagram for student management system is created with the unified modeling language (uml) which depicts the flow of messages between class objects. Log in to an application if their details are correct. This sequence diagram tutorial is to help you understand sequence diagrams better; The sequence diagram demonstrates interactions within a student management system. This illustration will show. Sequence Diagram Example For Student Registration.
From collegelearners.com
Online Course Registration System Use Case Diagram Sequence Diagram Example For Student Registration The student requests registration, which the management system verifies with the database. If details are correct they are redirected to the main. Use creately’s easy online diagram editor to edit this. To explain everything you need to know, from how to draw a sequence diagram to the. Simple sequence diagram (uml) student registration system. I’ll show you an example of. Sequence Diagram Example For Student Registration.
From www.pinterest.com
Student Registration System Sequence diagram for student registration Sequence Diagram Example For Student Registration In addition, this is made. The sequence diagram demonstrates interactions within a student management system. I’ll show you an example of a uml sequence diagram for a student system here. This sequence diagram tutorial is to help you understand sequence diagrams better; This diagram shows the course registration scenario and how they communicate with each other to function correctly. This. Sequence Diagram Example For Student Registration.
From www.researchgate.net
Student Registration's Sequence Diagram Download Scientific Diagram Sequence Diagram Example For Student Registration Log in to an application if their details are correct. I am trying to build a sequence diagram where i show that a user can: Use creately’s easy online diagram editor to edit this. The sequence diagram for student management system is created with the unified modeling language (uml) which depicts the flow of messages between class objects. In addition,. Sequence Diagram Example For Student Registration.
From www.edrawmax.com
Free Editable Sequence Diagram Examples EdrawMax Online Sequence Diagram Example For Student Registration The student requests registration, which the management system verifies with the database. In addition, this is made. To explain everything you need to know, from how to draw a sequence diagram to the. I’ll show you an example of a uml sequence diagram for a student system here. This sequence diagram tutorial is to help you understand sequence diagrams better;. Sequence Diagram Example For Student Registration.
From www.researchgate.net
The sequence diagram for system administrator Download Scientific Diagram Sequence Diagram Example For Student Registration Use creately’s easy online diagram editor to edit this. I’ll show you an example of a uml sequence diagram for a student system here. Simple sequence diagram (uml) student registration system. The sequence diagram demonstrates interactions within a student management system. This sequence diagram tutorial is to help you understand sequence diagrams better; This illustration will show you how the.. Sequence Diagram Example For Student Registration.
From itsourcecode.com
Sequence Diagram for Course Registration System UML Sequence Diagram Example For Student Registration This illustration will show you how the. The sequence diagram for student management system is created with the unified modeling language (uml) which depicts the flow of messages between class objects. Use creately’s easy online diagram editor to edit this. This sequence diagram tutorial is to help you understand sequence diagrams better; I am trying to build a sequence diagram. Sequence Diagram Example For Student Registration.
From www.babezdoor.com
Uml Sequence Diagrams To Print Diagrams Riset The Best Porn site Sequence Diagram Example For Student Registration If details are correct they are redirected to the main. The sequence diagram demonstrates interactions within a student management system. This illustration will show you how the. Simple sequence diagram (uml) student registration system. Log in to an application if their details are correct. The student requests registration, which the management system verifies with the database. I am trying to. Sequence Diagram Example For Student Registration.
From mavink.com
Course Registration Uml Diagrams Sequence Diagram Example For Student Registration The student requests registration, which the management system verifies with the database. I’ll show you an example of a uml sequence diagram for a student system here. Use creately’s easy online diagram editor to edit this. If details are correct they are redirected to the main. This illustration will show you how the. In addition, this is made. The sequence. Sequence Diagram Example For Student Registration.
From ar.inspiredpencil.com
Sequence Diagram Template Sequence Diagram Example For Student Registration This illustration will show you how the. If details are correct they are redirected to the main. The student requests registration, which the management system verifies with the database. Use creately’s easy online diagram editor to edit this. This sequence diagram tutorial is to help you understand sequence diagrams better; Simple sequence diagram (uml) student registration system. This diagram shows. Sequence Diagram Example For Student Registration.
From itsourcecode.com
Component Diagram for Student Registration System Sequence Diagram Example For Student Registration The sequence diagram demonstrates interactions within a student management system. This sequence diagram tutorial is to help you understand sequence diagrams better; The student requests registration, which the management system verifies with the database. If details are correct they are redirected to the main. This diagram shows the course registration scenario and how they communicate with each other to function. Sequence Diagram Example For Student Registration.
From robhosking.com
12+ Class Diagram For Student Registration System Robhosking Diagram Sequence Diagram Example For Student Registration Simple sequence diagram (uml) student registration system. This illustration will show you how the. If details are correct they are redirected to the main. The student requests registration, which the management system verifies with the database. In addition, this is made. The sequence diagram demonstrates interactions within a student management system. This sequence diagram tutorial is to help you understand. Sequence Diagram Example For Student Registration.
From www.pinterest.com
Student Login Sequence Diagram Template illustrates a sequence Sequence Diagram Example For Student Registration I’ll show you an example of a uml sequence diagram for a student system here. This sequence diagram tutorial is to help you understand sequence diagrams better; Simple sequence diagram (uml) student registration system. The student requests registration, which the management system verifies with the database. The sequence diagram demonstrates interactions within a student management system. Use creately’s easy online. Sequence Diagram Example For Student Registration.
From agile.blog.jp
シーケンス図とは (What is Sequence Diagram?) warren_lynchのblog Sequence Diagram Example For Student Registration Log in to an application if their details are correct. I’ll show you an example of a uml sequence diagram for a student system here. This diagram shows the course registration scenario and how they communicate with each other to function correctly. To explain everything you need to know, from how to draw a sequence diagram to the. In addition,. Sequence Diagram Example For Student Registration.
From mungfali.com
Sequence Diagram For Student Registration System Sequence Diagram Example For Student Registration To explain everything you need to know, from how to draw a sequence diagram to the. I’ll show you an example of a uml sequence diagram for a student system here. Simple sequence diagram (uml) student registration system. The sequence diagram demonstrates interactions within a student management system. If details are correct they are redirected to the main. Use creately’s. Sequence Diagram Example For Student Registration.
From www.effexis.com
Effexis Sequence Diagram Editor Sample Diagram Sequence Diagram Example For Student Registration Use creately’s easy online diagram editor to edit this. The sequence diagram demonstrates interactions within a student management system. Log in to an application if their details are correct. I’ll show you an example of a uml sequence diagram for a student system here. In addition, this is made. To explain everything you need to know, from how to draw. Sequence Diagram Example For Student Registration.
From robhosking.com
11+ Sequence Diagram For Online Course Registration System Robhosking Sequence Diagram Example For Student Registration I am trying to build a sequence diagram where i show that a user can: In addition, this is made. To explain everything you need to know, from how to draw a sequence diagram to the. Log in to an application if their details are correct. If details are correct they are redirected to the main. The student requests registration,. Sequence Diagram Example For Student Registration.
From robhosking.com
10+ Sequence Diagram Student Registration System Robhosking Diagram Sequence Diagram Example For Student Registration I am trying to build a sequence diagram where i show that a user can: Log in to an application if their details are correct. I’ll show you an example of a uml sequence diagram for a student system here. The sequence diagram for student management system is created with the unified modeling language (uml) which depicts the flow of. Sequence Diagram Example For Student Registration.
From ar.inspiredpencil.com
Statechart Diagram For Library Management System Sequence Diagram Example For Student Registration I’ll show you an example of a uml sequence diagram for a student system here. The student requests registration, which the management system verifies with the database. In addition, this is made. Log in to an application if their details are correct. Use creately’s easy online diagram editor to edit this. To explain everything you need to know, from how. Sequence Diagram Example For Student Registration.
From www.pinterest.com
User Registration UML Sequence Diagram Sequence diagram, Diagram Sequence Diagram Example For Student Registration To explain everything you need to know, from how to draw a sequence diagram to the. This illustration will show you how the. In addition, this is made. The student requests registration, which the management system verifies with the database. Simple sequence diagram (uml) student registration system. I am trying to build a sequence diagram where i show that a. Sequence Diagram Example For Student Registration.
From www.congress-intercultural.eu
Student Login Sequence Diagram Example Creately, 55 OFF Sequence Diagram Example For Student Registration Use creately’s easy online diagram editor to edit this. Log in to an application if their details are correct. I’ll show you an example of a uml sequence diagram for a student system here. This sequence diagram tutorial is to help you understand sequence diagrams better; If details are correct they are redirected to the main. I am trying to. Sequence Diagram Example For Student Registration.