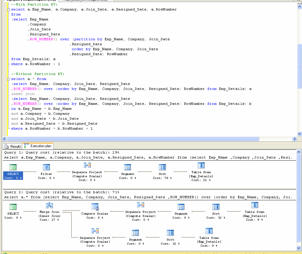
How To Join Two Tables Without Duplicates . Insert into test1 values (456789, 00, 6); In this article, you will learn how to join two tables by using where and by using a special operator join, and you will see how to filter rows in the result set. This query is more efficient vs. Insert into test1 values (987654, 00, 7); To avoid duplicates, you can use the distinct keyword or group by clause. From customers c where exists (select null from orders o where o.custeromid = c.id) the in clause is an. Insert into test1 values (456789, 01, 16);. Sql join multiple tables is one of the most popular types of statements executed while handling relational databases. You don't need a full join because you don't need all that extra data. Two tables can be merged in sql either by rows or columns through a variety of commands, including inner join, left join, union, except and more. Duplicate rows can occur in join results when there are multiple matching rows in the joined tables. Insert into test1 values (987654, 01, 8); Doing a the extra work of a. As known, there are five types of join operations:
from joihvbtox.blob.core.windows.net
From customers c where exists (select null from orders o where o.custeromid = c.id) the in clause is an. Insert into test1 values (987654, 01, 8); To avoid duplicates, you can use the distinct keyword or group by clause. Insert into test1 values (456789, 01, 16);. As known, there are five types of join operations: Duplicate rows can occur in join results when there are multiple matching rows in the joined tables. Doing a the extra work of a. In this article, you will learn how to join two tables by using where and by using a special operator join, and you will see how to filter rows in the result set. Sql join multiple tables is one of the most popular types of statements executed while handling relational databases. You don't need a full join because you don't need all that extra data.
How To Join Two Data Tables In C Without Using Loop In Linq at Pamela
How To Join Two Tables Without Duplicates Duplicate rows can occur in join results when there are multiple matching rows in the joined tables. Insert into test1 values (456789, 00, 6); Insert into test1 values (987654, 01, 8); Insert into test1 values (987654, 00, 7); Duplicate rows can occur in join results when there are multiple matching rows in the joined tables. In this article, you will learn how to join two tables by using where and by using a special operator join, and you will see how to filter rows in the result set. To avoid duplicates, you can use the distinct keyword or group by clause. Insert into test1 values (456789, 01, 16);. Sql join multiple tables is one of the most popular types of statements executed while handling relational databases. Two tables can be merged in sql either by rows or columns through a variety of commands, including inner join, left join, union, except and more. As known, there are five types of join operations: You don't need a full join because you don't need all that extra data. Doing a the extra work of a. This query is more efficient vs. From customers c where exists (select null from orders o where o.custeromid = c.id) the in clause is an.
From dba.stackexchange.com
How to join two table without getting duplicate from both left & right How To Join Two Tables Without Duplicates To avoid duplicates, you can use the distinct keyword or group by clause. Duplicate rows can occur in join results when there are multiple matching rows in the joined tables. As known, there are five types of join operations: From customers c where exists (select null from orders o where o.custeromid = c.id) the in clause is an. Insert into. How To Join Two Tables Without Duplicates.
From www.spguides.com
Power BI Merge Two Tables without Duplicates SharePoint & Microsoft How To Join Two Tables Without Duplicates Sql join multiple tables is one of the most popular types of statements executed while handling relational databases. Insert into test1 values (456789, 01, 16);. As known, there are five types of join operations: To avoid duplicates, you can use the distinct keyword or group by clause. In this article, you will learn how to join two tables by using. How To Join Two Tables Without Duplicates.
From 9to5answer.com
[Solved] How to join 2 tables without common column? 9to5Answer How To Join Two Tables Without Duplicates Insert into test1 values (987654, 01, 8); As known, there are five types of join operations: Sql join multiple tables is one of the most popular types of statements executed while handling relational databases. Two tables can be merged in sql either by rows or columns through a variety of commands, including inner join, left join, union, except and more.. How To Join Two Tables Without Duplicates.
From joiptkxty.blob.core.windows.net
How To Join Two Tables In Sql Without Using Joins at Susan Ward blog How To Join Two Tables Without Duplicates This query is more efficient vs. You don't need a full join because you don't need all that extra data. Insert into test1 values (456789, 01, 16);. To avoid duplicates, you can use the distinct keyword or group by clause. Sql join multiple tables is one of the most popular types of statements executed while handling relational databases. Duplicate rows. How To Join Two Tables Without Duplicates.
From loebpgkbs.blob.core.windows.net
How To Join Two Tables Without Common Column Sql at Courtney Lea blog How To Join Two Tables Without Duplicates Doing a the extra work of a. Duplicate rows can occur in join results when there are multiple matching rows in the joined tables. To avoid duplicates, you can use the distinct keyword or group by clause. As known, there are five types of join operations: From customers c where exists (select null from orders o where o.custeromid = c.id). How To Join Two Tables Without Duplicates.
From dxompypxi.blob.core.windows.net
Sql Join Two Tables Without Duplicate Rows at Julia Griffin blog How To Join Two Tables Without Duplicates Doing a the extra work of a. Insert into test1 values (456789, 01, 16);. Sql join multiple tables is one of the most popular types of statements executed while handling relational databases. From customers c where exists (select null from orders o where o.custeromid = c.id) the in clause is an. Duplicate rows can occur in join results when there. How To Join Two Tables Without Duplicates.
From www.youtube.com
How To Join Two Tables Together Ms Word Tutorial YouTube How To Join Two Tables Without Duplicates This query is more efficient vs. Doing a the extra work of a. To avoid duplicates, you can use the distinct keyword or group by clause. Duplicate rows can occur in join results when there are multiple matching rows in the joined tables. Insert into test1 values (987654, 01, 8); From customers c where exists (select null from orders o. How To Join Two Tables Without Duplicates.
From www.youtube.com
how to combine two tables into one pivot YouTube How To Join Two Tables Without Duplicates This query is more efficient vs. In this article, you will learn how to join two tables by using where and by using a special operator join, and you will see how to filter rows in the result set. To avoid duplicates, you can use the distinct keyword or group by clause. Insert into test1 values (456789, 00, 6); Two. How To Join Two Tables Without Duplicates.
From exonuljgk.blob.core.windows.net
How To Join Two Tables In Sql Server Without Common Column at Leslie How To Join Two Tables Without Duplicates You don't need a full join because you don't need all that extra data. Two tables can be merged in sql either by rows or columns through a variety of commands, including inner join, left join, union, except and more. Doing a the extra work of a. Duplicate rows can occur in join results when there are multiple matching rows. How To Join Two Tables Without Duplicates.
From dxompypxi.blob.core.windows.net
Sql Join Two Tables Without Duplicate Rows at Julia Griffin blog How To Join Two Tables Without Duplicates Sql join multiple tables is one of the most popular types of statements executed while handling relational databases. As known, there are five types of join operations: Two tables can be merged in sql either by rows or columns through a variety of commands, including inner join, left join, union, except and more. In this article, you will learn how. How To Join Two Tables Without Duplicates.
From exyqvqkmj.blob.core.windows.net
How To Inner Join 2 Tables In Sql Server at Izola Lawler blog How To Join Two Tables Without Duplicates Insert into test1 values (456789, 00, 6); In this article, you will learn how to join two tables by using where and by using a special operator join, and you will see how to filter rows in the result set. As known, there are five types of join operations: Doing a the extra work of a. Insert into test1 values. How To Join Two Tables Without Duplicates.
From www.spguides.com
Power BI Merge Two Tables without Duplicates SharePoint & Microsoft How To Join Two Tables Without Duplicates You don't need a full join because you don't need all that extra data. Insert into test1 values (456789, 01, 16);. This query is more efficient vs. To avoid duplicates, you can use the distinct keyword or group by clause. In this article, you will learn how to join two tables by using where and by using a special operator. How To Join Two Tables Without Duplicates.
From loebpgkbs.blob.core.windows.net
How To Join Two Tables Without Common Column Sql at Courtney Lea blog How To Join Two Tables Without Duplicates This query is more efficient vs. Sql join multiple tables is one of the most popular types of statements executed while handling relational databases. Insert into test1 values (987654, 00, 7); Insert into test1 values (987654, 01, 8); To avoid duplicates, you can use the distinct keyword or group by clause. You don't need a full join because you don't. How To Join Two Tables Without Duplicates.
From www.youtube.com
MySQL MySQL Joining two tables without duplicates? YouTube How To Join Two Tables Without Duplicates As known, there are five types of join operations: To avoid duplicates, you can use the distinct keyword or group by clause. Insert into test1 values (987654, 01, 8); In this article, you will learn how to join two tables by using where and by using a special operator join, and you will see how to filter rows in the. How To Join Two Tables Without Duplicates.
From www.youtube.com
MySQL How to join 2 tables without an ON clause YouTube How To Join Two Tables Without Duplicates In this article, you will learn how to join two tables by using where and by using a special operator join, and you will see how to filter rows in the result set. You don't need a full join because you don't need all that extra data. Insert into test1 values (456789, 00, 6); Insert into test1 values (987654, 00,. How To Join Two Tables Without Duplicates.
From www.extendoffice.com
How to merge two tables by matching a column in Excel? How To Join Two Tables Without Duplicates Insert into test1 values (987654, 00, 7); As known, there are five types of join operations: Sql join multiple tables is one of the most popular types of statements executed while handling relational databases. Doing a the extra work of a. Insert into test1 values (987654, 01, 8); Insert into test1 values (456789, 01, 16);. In this article, you will. How To Join Two Tables Without Duplicates.
From www.youtube.com
MySQL How to join two tables without primary and foreign key? YouTube How To Join Two Tables Without Duplicates Insert into test1 values (456789, 01, 16);. Two tables can be merged in sql either by rows or columns through a variety of commands, including inner join, left join, union, except and more. Insert into test1 values (456789, 00, 6); In this article, you will learn how to join two tables by using where and by using a special operator. How To Join Two Tables Without Duplicates.
From www.youtube.com
SQL PostgreSQL 9.1 How to concatenate rows in array without How To Join Two Tables Without Duplicates Insert into test1 values (456789, 00, 6); As known, there are five types of join operations: Insert into test1 values (987654, 01, 8); Doing a the extra work of a. Insert into test1 values (456789, 01, 16);. This query is more efficient vs. From customers c where exists (select null from orders o where o.custeromid = c.id) the in clause. How To Join Two Tables Without Duplicates.
From dxolsvdqw.blob.core.windows.net
How Do I Merge Two Tables In Access at Robin Dudley blog How To Join Two Tables Without Duplicates Doing a the extra work of a. Two tables can be merged in sql either by rows or columns through a variety of commands, including inner join, left join, union, except and more. Duplicate rows can occur in join results when there are multiple matching rows in the joined tables. To avoid duplicates, you can use the distinct keyword or. How To Join Two Tables Without Duplicates.
From exyqvqkmj.blob.core.windows.net
How To Inner Join 2 Tables In Sql Server at Izola Lawler blog How To Join Two Tables Without Duplicates As known, there are five types of join operations: From customers c where exists (select null from orders o where o.custeromid = c.id) the in clause is an. To avoid duplicates, you can use the distinct keyword or group by clause. Two tables can be merged in sql either by rows or columns through a variety of commands, including inner. How To Join Two Tables Without Duplicates.
From fyouuccew.blob.core.windows.net
How To Join Two Tables In Php Mysql at Esther Caro blog How To Join Two Tables Without Duplicates Insert into test1 values (456789, 01, 16);. Doing a the extra work of a. Sql join multiple tables is one of the most popular types of statements executed while handling relational databases. As known, there are five types of join operations: Insert into test1 values (987654, 01, 8); This query is more efficient vs. In this article, you will learn. How To Join Two Tables Without Duplicates.
From loerpfuzs.blob.core.windows.net
Combine Two Tables Without Join at Willie Cole blog How To Join Two Tables Without Duplicates This query is more efficient vs. To avoid duplicates, you can use the distinct keyword or group by clause. Duplicate rows can occur in join results when there are multiple matching rows in the joined tables. Insert into test1 values (987654, 01, 8); You don't need a full join because you don't need all that extra data. Doing a the. How To Join Two Tables Without Duplicates.
From www.youtube.com
How to merge tables without duplicate rows in Excel YouTube How To Join Two Tables Without Duplicates Two tables can be merged in sql either by rows or columns through a variety of commands, including inner join, left join, union, except and more. To avoid duplicates, you can use the distinct keyword or group by clause. Duplicate rows can occur in join results when there are multiple matching rows in the joined tables. Insert into test1 values. How To Join Two Tables Without Duplicates.
From klakdefdd.blob.core.windows.net
How To Join Two Tables By Removing Duplicate Rows at Peter Mayhew blog How To Join Two Tables Without Duplicates Duplicate rows can occur in join results when there are multiple matching rows in the joined tables. Insert into test1 values (456789, 01, 16);. Insert into test1 values (987654, 00, 7); Insert into test1 values (456789, 00, 6); Sql join multiple tables is one of the most popular types of statements executed while handling relational databases. This query is more. How To Join Two Tables Without Duplicates.
From www.youtube.com
SQL How to join two tables without any condition YouTube How To Join Two Tables Without Duplicates Doing a the extra work of a. Duplicate rows can occur in join results when there are multiple matching rows in the joined tables. Insert into test1 values (987654, 00, 7); Two tables can be merged in sql either by rows or columns through a variety of commands, including inner join, left join, union, except and more. You don't need. How To Join Two Tables Without Duplicates.
From dxompypxi.blob.core.windows.net
Sql Join Two Tables Without Duplicate Rows at Julia Griffin blog How To Join Two Tables Without Duplicates Duplicate rows can occur in join results when there are multiple matching rows in the joined tables. From customers c where exists (select null from orders o where o.custeromid = c.id) the in clause is an. Insert into test1 values (987654, 00, 7); To avoid duplicates, you can use the distinct keyword or group by clause. Insert into test1 values. How To Join Two Tables Without Duplicates.
From dxosjsytk.blob.core.windows.net
How To Join Two Tables In Quicksight at Adaline Boggs blog How To Join Two Tables Without Duplicates Insert into test1 values (987654, 00, 7); From customers c where exists (select null from orders o where o.custeromid = c.id) the in clause is an. You don't need a full join because you don't need all that extra data. To avoid duplicates, you can use the distinct keyword or group by clause. Two tables can be merged in sql. How To Join Two Tables Without Duplicates.
From klakdefdd.blob.core.windows.net
How To Join Two Tables By Removing Duplicate Rows at Peter Mayhew blog How To Join Two Tables Without Duplicates Insert into test1 values (456789, 00, 6); You don't need a full join because you don't need all that extra data. From customers c where exists (select null from orders o where o.custeromid = c.id) the in clause is an. Sql join multiple tables is one of the most popular types of statements executed while handling relational databases. Doing a. How To Join Two Tables Without Duplicates.
From klakdefdd.blob.core.windows.net
How To Join Two Tables By Removing Duplicate Rows at Peter Mayhew blog How To Join Two Tables Without Duplicates In this article, you will learn how to join two tables by using where and by using a special operator join, and you will see how to filter rows in the result set. As known, there are five types of join operations: Insert into test1 values (987654, 01, 8); From customers c where exists (select null from orders o where. How To Join Two Tables Without Duplicates.
From loerpfuzs.blob.core.windows.net
Combine Two Tables Without Join at Willie Cole blog How To Join Two Tables Without Duplicates Insert into test1 values (987654, 00, 7); You don't need a full join because you don't need all that extra data. This query is more efficient vs. Insert into test1 values (456789, 01, 16);. To avoid duplicates, you can use the distinct keyword or group by clause. Sql join multiple tables is one of the most popular types of statements. How To Join Two Tables Without Duplicates.
From joihvbtox.blob.core.windows.net
How To Join Two Data Tables In C Without Using Loop In Linq at Pamela How To Join Two Tables Without Duplicates You don't need a full join because you don't need all that extra data. As known, there are five types of join operations: From customers c where exists (select null from orders o where o.custeromid = c.id) the in clause is an. Insert into test1 values (456789, 00, 6); Duplicate rows can occur in join results when there are multiple. How To Join Two Tables Without Duplicates.
From brokeasshome.com
How To Join Tables Without Duplicates Sql Server How To Join Two Tables Without Duplicates Two tables can be merged in sql either by rows or columns through a variety of commands, including inner join, left join, union, except and more. As known, there are five types of join operations: To avoid duplicates, you can use the distinct keyword or group by clause. From customers c where exists (select null from orders o where o.custeromid. How To Join Two Tables Without Duplicates.
From campolden.org
How To Join Two Tables Without Common Column In Oracle Sql Templates How To Join Two Tables Without Duplicates You don't need a full join because you don't need all that extra data. Insert into test1 values (456789, 00, 6); Insert into test1 values (987654, 01, 8); As known, there are five types of join operations: Insert into test1 values (456789, 01, 16);. Two tables can be merged in sql either by rows or columns through a variety of. How To Join Two Tables Without Duplicates.
From www.youtube.com
How to join two tables in Excel 2016 [100 working solution] YouTube How To Join Two Tables Without Duplicates From customers c where exists (select null from orders o where o.custeromid = c.id) the in clause is an. Insert into test1 values (456789, 00, 6); Sql join multiple tables is one of the most popular types of statements executed while handling relational databases. Insert into test1 values (987654, 01, 8); This query is more efficient vs. Duplicate rows can. How To Join Two Tables Without Duplicates.
From www.youtube.com
How to join two table without getting duplicate from right table in How To Join Two Tables Without Duplicates From customers c where exists (select null from orders o where o.custeromid = c.id) the in clause is an. Duplicate rows can occur in join results when there are multiple matching rows in the joined tables. You don't need a full join because you don't need all that extra data. Insert into test1 values (987654, 01, 8); Two tables can. How To Join Two Tables Without Duplicates.