C Count Clock Cycles . The clock () function in c returns the approximate processor time that is consumed by the program which is the number of clock ticks used by the program since the program started. Using clock() function in c & c++. Rdtsc allows you to calculate the elapsed clock cycles in the code's natural execution environment rather than having to. (note only clock cycle time is not. The program has to #include cpucycles.h and. Cpu time = instruction count * cpi * clock cycle time this illustrates the 3 key factors for cpu performance. A c or c++ program can call cpucycles () to receive a long long cycle count. Here's the original answer before gcc 4.5. The clock () time depends upon how the operating system allocates resources to the process that’s why clock () time may be slower or faster than the actual clock. Clock() returns the number of clock ticks elapsed since the program was launched. Even the kernel's scheduler doesn't track them and instead. This is implemented on each.
from zhuanlan.zhihu.com
The clock () function in c returns the approximate processor time that is consumed by the program which is the number of clock ticks used by the program since the program started. (note only clock cycle time is not. This is implemented on each. A c or c++ program can call cpucycles () to receive a long long cycle count. The program has to #include cpucycles.h and. Rdtsc allows you to calculate the elapsed clock cycles in the code's natural execution environment rather than having to. The clock () time depends upon how the operating system allocates resources to the process that’s why clock () time may be slower or faster than the actual clock. Clock() returns the number of clock ticks elapsed since the program was launched. Cpu time = instruction count * cpi * clock cycle time this illustrates the 3 key factors for cpu performance. Even the kernel's scheduler doesn't track them and instead.
细胞周期和内含子 知乎
C Count Clock Cycles The clock () function in c returns the approximate processor time that is consumed by the program which is the number of clock ticks used by the program since the program started. Clock() returns the number of clock ticks elapsed since the program was launched. (note only clock cycle time is not. The clock () time depends upon how the operating system allocates resources to the process that’s why clock () time may be slower or faster than the actual clock. A c or c++ program can call cpucycles () to receive a long long cycle count. The program has to #include cpucycles.h and. Here's the original answer before gcc 4.5. Rdtsc allows you to calculate the elapsed clock cycles in the code's natural execution environment rather than having to. Even the kernel's scheduler doesn't track them and instead. The clock () function in c returns the approximate processor time that is consumed by the program which is the number of clock ticks used by the program since the program started. Cpu time = instruction count * cpi * clock cycle time this illustrates the 3 key factors for cpu performance. Using clock() function in c & c++. This is implemented on each.
From www.mdpi.com
IJMS Free FullText The Roles of CyclinDependent Kinases in Cell C Count Clock Cycles The clock () function in c returns the approximate processor time that is consumed by the program which is the number of clock ticks used by the program since the program started. Cpu time = instruction count * cpi * clock cycle time this illustrates the 3 key factors for cpu performance. Clock() returns the number of clock ticks elapsed. C Count Clock Cycles.
From inspiritvr.com
Carbon Cycle Study Guide Inspirit C Count Clock Cycles Rdtsc allows you to calculate the elapsed clock cycles in the code's natural execution environment rather than having to. This is implemented on each. The program has to #include cpucycles.h and. Even the kernel's scheduler doesn't track them and instead. The clock () time depends upon how the operating system allocates resources to the process that’s why clock () time. C Count Clock Cycles.
From atlasgeographica.com
The Problem Of Climate Change From First Principles Atlas Geographica C Count Clock Cycles A c or c++ program can call cpucycles () to receive a long long cycle count. Cpu time = instruction count * cpi * clock cycle time this illustrates the 3 key factors for cpu performance. Rdtsc allows you to calculate the elapsed clock cycles in the code's natural execution environment rather than having to. This is implemented on each.. C Count Clock Cycles.
From cutedesktopcalendar.pages.dev
Unlocking The Secrets Of Your Cycle A Comprehensive Guide To Ovulation C Count Clock Cycles The program has to #include cpucycles.h and. This is implemented on each. A c or c++ program can call cpucycles () to receive a long long cycle count. The clock () function in c returns the approximate processor time that is consumed by the program which is the number of clock ticks used by the program since the program started.. C Count Clock Cycles.
From www.youtube.com
UE4 C++ Creating a countdown timer in UE4 using C++ YouTube C Count Clock Cycles Using clock() function in c & c++. Cpu time = instruction count * cpi * clock cycle time this illustrates the 3 key factors for cpu performance. The clock () function in c returns the approximate processor time that is consumed by the program which is the number of clock ticks used by the program since the program started. The. C Count Clock Cycles.
From issemonkey.weebly.com
issemonkey Blog C Count Clock Cycles This is implemented on each. Here's the original answer before gcc 4.5. Cpu time = instruction count * cpi * clock cycle time this illustrates the 3 key factors for cpu performance. Even the kernel's scheduler doesn't track them and instead. Rdtsc allows you to calculate the elapsed clock cycles in the code's natural execution environment rather than having to.. C Count Clock Cycles.
From planbwellness.com
UNDERSTANDING YOUR MENSTRUAL CYCLE Plan B Wellness C Count Clock Cycles A c or c++ program can call cpucycles () to receive a long long cycle count. Cpu time = instruction count * cpi * clock cycle time this illustrates the 3 key factors for cpu performance. Using clock() function in c & c++. The clock () function in c returns the approximate processor time that is consumed by the program. C Count Clock Cycles.
From www.geeksforgeeks.org
GATE GATE CS 2010 Question 33 C Count Clock Cycles The program has to #include cpucycles.h and. Rdtsc allows you to calculate the elapsed clock cycles in the code's natural execution environment rather than having to. Cpu time = instruction count * cpi * clock cycle time this illustrates the 3 key factors for cpu performance. Clock() returns the number of clock ticks elapsed since the program was launched. (note. C Count Clock Cycles.
From www.reddit.com
please Raleigh Array r/ebikes C Count Clock Cycles This is implemented on each. The clock () function in c returns the approximate processor time that is consumed by the program which is the number of clock ticks used by the program since the program started. Clock() returns the number of clock ticks elapsed since the program was launched. Cpu time = instruction count * cpi * clock cycle. C Count Clock Cycles.
From zhuanlan.zhihu.com
细胞周期和内含子 知乎 C Count Clock Cycles Clock() returns the number of clock ticks elapsed since the program was launched. Using clock() function in c & c++. Even the kernel's scheduler doesn't track them and instead. The program has to #include cpucycles.h and. A c or c++ program can call cpucycles () to receive a long long cycle count. This is implemented on each. The clock (). C Count Clock Cycles.
From www.slideserve.com
PPT CPU Performance Evaluation Cycles Per Instruction (CPI C Count Clock Cycles The clock () time depends upon how the operating system allocates resources to the process that’s why clock () time may be slower or faster than the actual clock. (note only clock cycle time is not. Cpu time = instruction count * cpi * clock cycle time this illustrates the 3 key factors for cpu performance. Using clock() function in. C Count Clock Cycles.
From www.cgdirector.com
What is a CPU's IPC? Instructions per Cycle explained C Count Clock Cycles A c or c++ program can call cpucycles () to receive a long long cycle count. Rdtsc allows you to calculate the elapsed clock cycles in the code's natural execution environment rather than having to. The clock () time depends upon how the operating system allocates resources to the process that’s why clock () time may be slower or faster. C Count Clock Cycles.
From www.slideserve.com
PPT CPU Performance Evaluation Cycles Per Instruction (CPI C Count Clock Cycles Cpu time = instruction count * cpi * clock cycle time this illustrates the 3 key factors for cpu performance. Clock() returns the number of clock ticks elapsed since the program was launched. This is implemented on each. Rdtsc allows you to calculate the elapsed clock cycles in the code's natural execution environment rather than having to. Here's the original. C Count Clock Cycles.
From www.diduknowonline.com
How To Adjust Your Training With Your Menstrual Cycle Phase? C Count Clock Cycles (note only clock cycle time is not. The clock () function in c returns the approximate processor time that is consumed by the program which is the number of clock ticks used by the program since the program started. This is implemented on each. Rdtsc allows you to calculate the elapsed clock cycles in the code's natural execution environment rather. C Count Clock Cycles.
From www.researchgate.net
(a) Dflipflop. (b) Reset synchronicity. (c) Resetclock contest C Count Clock Cycles Even the kernel's scheduler doesn't track them and instead. The clock () function in c returns the approximate processor time that is consumed by the program which is the number of clock ticks used by the program since the program started. Using clock() function in c & c++. Rdtsc allows you to calculate the elapsed clock cycles in the code's. C Count Clock Cycles.
From www.vedantu.com
The duration of cardiac cycle is(a) 0.8 sec(b) 0.8 sec(c) 0.08 sec(d) 0 C Count Clock Cycles Here's the original answer before gcc 4.5. (note only clock cycle time is not. Rdtsc allows you to calculate the elapsed clock cycles in the code's natural execution environment rather than having to. A c or c++ program can call cpucycles () to receive a long long cycle count. Clock() returns the number of clock ticks elapsed since the program. C Count Clock Cycles.
From www.clcoding.com
Day 64 Program to Create a Countdown Timer Computer Languages C Count Clock Cycles Clock() returns the number of clock ticks elapsed since the program was launched. The program has to #include cpucycles.h and. The clock () function in c returns the approximate processor time that is consumed by the program which is the number of clock ticks used by the program since the program started. The clock () time depends upon how the. C Count Clock Cycles.
From schematicellsmounty.z21.web.core.windows.net
Nutrient Cycle Diagram Gcse C Count Clock Cycles Cpu time = instruction count * cpi * clock cycle time this illustrates the 3 key factors for cpu performance. A c or c++ program can call cpucycles () to receive a long long cycle count. (note only clock cycle time is not. Clock() returns the number of clock ticks elapsed since the program was launched. Using clock() function in. C Count Clock Cycles.
From www.youtube.com
Cycles, Instructions and Clock Rate Problem 1.5 YouTube C Count Clock Cycles The clock () time depends upon how the operating system allocates resources to the process that’s why clock () time may be slower or faster than the actual clock. Using clock() function in c & c++. Even the kernel's scheduler doesn't track them and instead. Here's the original answer before gcc 4.5. This is implemented on each. The program has. C Count Clock Cycles.
From www.delftstack.com
Make a Countdown Timer in C++ Delft Stack C Count Clock Cycles Here's the original answer before gcc 4.5. Clock() returns the number of clock ticks elapsed since the program was launched. (note only clock cycle time is not. A c or c++ program can call cpucycles () to receive a long long cycle count. This is implemented on each. Rdtsc allows you to calculate the elapsed clock cycles in the code's. C Count Clock Cycles.
From eelbattery.myshopify.com
Vorteile der LiFePO4Batterie in Solarstromsystemanwendungen EEL BATTERY C Count Clock Cycles The clock () function in c returns the approximate processor time that is consumed by the program which is the number of clock ticks used by the program since the program started. Rdtsc allows you to calculate the elapsed clock cycles in the code's natural execution environment rather than having to. The program has to #include cpucycles.h and. Clock() returns. C Count Clock Cycles.
From www.youtube.com
How to make a Countdown Timer C Tutorial YouTube C Count Clock Cycles The clock () function in c returns the approximate processor time that is consumed by the program which is the number of clock ticks used by the program since the program started. Even the kernel's scheduler doesn't track them and instead. The program has to #include cpucycles.h and. A c or c++ program can call cpucycles () to receive a. C Count Clock Cycles.
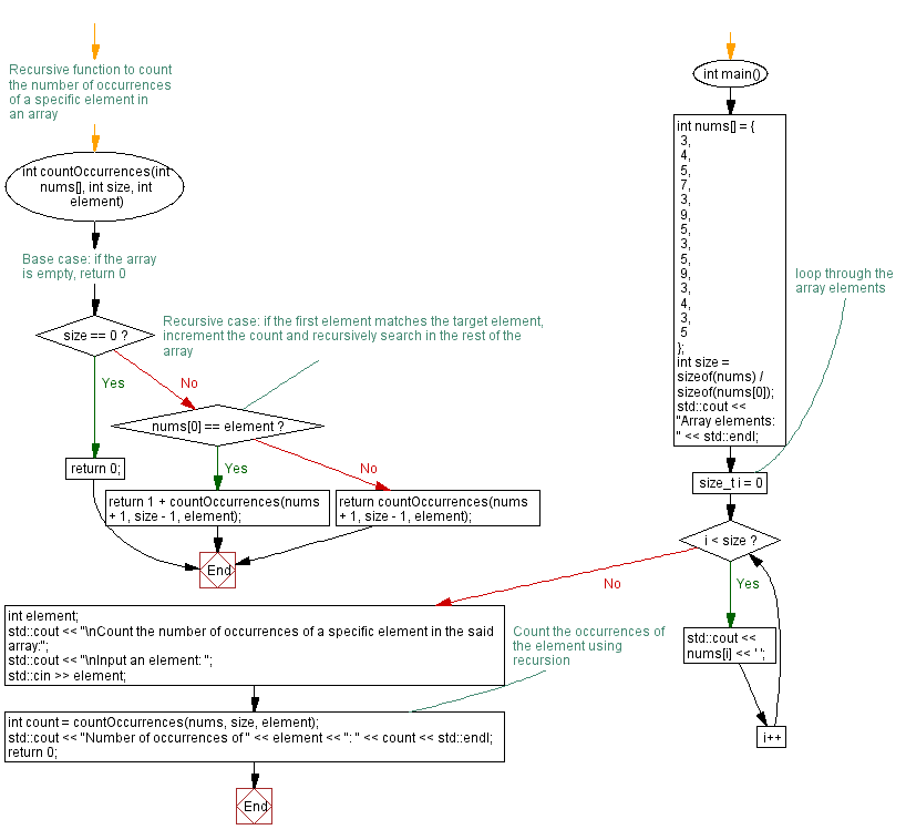
From www.w3resource.com
C++ Recursion Counting occurrences of a specific element in an array C Count Clock Cycles Clock() returns the number of clock ticks elapsed since the program was launched. (note only clock cycle time is not. Even the kernel's scheduler doesn't track them and instead. Using clock() function in c & c++. Rdtsc allows you to calculate the elapsed clock cycles in the code's natural execution environment rather than having to. The program has to #include. C Count Clock Cycles.
From www.chegg.com
7 Please provide the scheduled code and calculate C Count Clock Cycles The program has to #include cpucycles.h and. A c or c++ program can call cpucycles () to receive a long long cycle count. Here's the original answer before gcc 4.5. Even the kernel's scheduler doesn't track them and instead. Cpu time = instruction count * cpi * clock cycle time this illustrates the 3 key factors for cpu performance. The. C Count Clock Cycles.
From loecboonn.blob.core.windows.net
What Is Wave Cycle at Abraham Northup blog C Count Clock Cycles The program has to #include cpucycles.h and. Even the kernel's scheduler doesn't track them and instead. Here's the original answer before gcc 4.5. Clock() returns the number of clock ticks elapsed since the program was launched. Using clock() function in c & c++. Rdtsc allows you to calculate the elapsed clock cycles in the code's natural execution environment rather than. C Count Clock Cycles.
From aneskey.com
Chapter 28 Cardiac Cycle Anesthesia Key C Count Clock Cycles The clock () function in c returns the approximate processor time that is consumed by the program which is the number of clock ticks used by the program since the program started. Rdtsc allows you to calculate the elapsed clock cycles in the code's natural execution environment rather than having to. Using clock() function in c & c++. Even the. C Count Clock Cycles.
From www.chegg.com
Solved Assume a pipeline with four stages fetch instruction C Count Clock Cycles Using clock() function in c & c++. This is implemented on each. The clock () function in c returns the approximate processor time that is consumed by the program which is the number of clock ticks used by the program since the program started. Here's the original answer before gcc 4.5. Clock() returns the number of clock ticks elapsed since. C Count Clock Cycles.
From loednsdqc.blob.core.windows.net
Thermal High Cycle Fatigue at Ryan Murphy blog C Count Clock Cycles Rdtsc allows you to calculate the elapsed clock cycles in the code's natural execution environment rather than having to. Clock() returns the number of clock ticks elapsed since the program was launched. Even the kernel's scheduler doesn't track them and instead. Cpu time = instruction count * cpi * clock cycle time this illustrates the 3 key factors for cpu. C Count Clock Cycles.
From www.tpsearchtool.com
Cardiac Cycle Phases Of Cardiac Cycle Cardiac Cycle Ecg Nursing Images C Count Clock Cycles Rdtsc allows you to calculate the elapsed clock cycles in the code's natural execution environment rather than having to. The clock () time depends upon how the operating system allocates resources to the process that’s why clock () time may be slower or faster than the actual clock. The program has to #include cpucycles.h and. Using clock() function in c. C Count Clock Cycles.
From www.w3resource.com
C Count the uppercase, lowercase and other characters C Count Clock Cycles The clock () time depends upon how the operating system allocates resources to the process that’s why clock () time may be slower or faster than the actual clock. Here's the original answer before gcc 4.5. This is implemented on each. Rdtsc allows you to calculate the elapsed clock cycles in the code's natural execution environment rather than having to.. C Count Clock Cycles.
From www.geeksforgeeks.org
Carbon Cycle Definition, Steps, Importance, Examples C Count Clock Cycles A c or c++ program can call cpucycles () to receive a long long cycle count. Cpu time = instruction count * cpi * clock cycle time this illustrates the 3 key factors for cpu performance. The clock () function in c returns the approximate processor time that is consumed by the program which is the number of clock ticks. C Count Clock Cycles.
From www.chegg.com
Solved 5. Assume the miss rate of an instruction cache is 2 C Count Clock Cycles Even the kernel's scheduler doesn't track them and instead. Using clock() function in c & c++. The clock () function in c returns the approximate processor time that is consumed by the program which is the number of clock ticks used by the program since the program started. This is implemented on each. Rdtsc allows you to calculate the elapsed. C Count Clock Cycles.
From vionixstudio.com
Creating a Countdown timer in Unity using C script VionixStudio C Count Clock Cycles The program has to #include cpucycles.h and. Rdtsc allows you to calculate the elapsed clock cycles in the code's natural execution environment rather than having to. The clock () function in c returns the approximate processor time that is consumed by the program which is the number of clock ticks used by the program since the program started. Clock() returns. C Count Clock Cycles.
From oertx.highered.texas.gov
Biology, The Cell, Photosynthesis, Using Light Energy to Make Organic C Count Clock Cycles Using clock() function in c & c++. The clock () time depends upon how the operating system allocates resources to the process that’s why clock () time may be slower or faster than the actual clock. (note only clock cycle time is not. Rdtsc allows you to calculate the elapsed clock cycles in the code's natural execution environment rather than. C Count Clock Cycles.
From www.youtube.com
C++ Graphics program analog clock YouTube C Count Clock Cycles Even the kernel's scheduler doesn't track them and instead. (note only clock cycle time is not. Using clock() function in c & c++. Here's the original answer before gcc 4.5. Rdtsc allows you to calculate the elapsed clock cycles in the code's natural execution environment rather than having to. Cpu time = instruction count * cpi * clock cycle time. C Count Clock Cycles.