Configurationmanager Getsection Throws Exception . Configurationmanager.getsection(udpsettings) is the line that throws. For client applications, this method retrieves a configuration file obtained by merging the application configuration file, the local user. String appsettingsstr = configurationmanager.appsettings [dependencydirectories]; // show how to use the getsection(string) method. When overridden in a derived class, returns the exception that is the root cause of one or more subsequent exceptions. When calling configurationmanager.getsection, a clientconfigurationsystem is used which. Static void getcustomsection() { try { customsection customsection; Calling configurationmanager.getsection(system.diagnostics) using the latest configurationmanager package throws on net6.0.
from programmingknow.com
When calling configurationmanager.getsection, a clientconfigurationsystem is used which. For client applications, this method retrieves a configuration file obtained by merging the application configuration file, the local user. // show how to use the getsection(string) method. Calling configurationmanager.getsection(system.diagnostics) using the latest configurationmanager package throws on net6.0. Static void getcustomsection() { try { customsection customsection; String appsettingsstr = configurationmanager.appsettings [dependencydirectories]; When overridden in a derived class, returns the exception that is the root cause of one or more subsequent exceptions. Configurationmanager.getsection(udpsettings) is the line that throws.
C++ exception handling Try catch programmingknow
Configurationmanager Getsection Throws Exception // show how to use the getsection(string) method. // show how to use the getsection(string) method. Calling configurationmanager.getsection(system.diagnostics) using the latest configurationmanager package throws on net6.0. Configurationmanager.getsection(udpsettings) is the line that throws. When overridden in a derived class, returns the exception that is the root cause of one or more subsequent exceptions. When calling configurationmanager.getsection, a clientconfigurationsystem is used which. String appsettingsstr = configurationmanager.appsettings [dependencydirectories]; Static void getcustomsection() { try { customsection customsection; For client applications, this method retrieves a configuration file obtained by merging the application configuration file, the local user.
From dxoxogeqz.blob.core.windows.net
How To Throw Exception Using Responseentity at Cole John blog Configurationmanager Getsection Throws Exception For client applications, this method retrieves a configuration file obtained by merging the application configuration file, the local user. Calling configurationmanager.getsection(system.diagnostics) using the latest configurationmanager package throws on net6.0. Static void getcustomsection() { try { customsection customsection; When calling configurationmanager.getsection, a clientconfigurationsystem is used which. // show how to use the getsection(string) method. String appsettingsstr = configurationmanager.appsettings [dependencydirectories]; When overridden. Configurationmanager Getsection Throws Exception.
From stackoverflow.com
Exeption throw Provide Authority, MetadataAddress Configurationmanager Getsection Throws Exception When calling configurationmanager.getsection, a clientconfigurationsystem is used which. Static void getcustomsection() { try { customsection customsection; String appsettingsstr = configurationmanager.appsettings [dependencydirectories]; When overridden in a derived class, returns the exception that is the root cause of one or more subsequent exceptions. For client applications, this method retrieves a configuration file obtained by merging the application configuration file, the local user.. Configurationmanager Getsection Throws Exception.
From www.cnblogs.com
Core 配置系统之配置添加 啊晚 博客园 Configurationmanager Getsection Throws Exception String appsettingsstr = configurationmanager.appsettings [dependencydirectories]; For client applications, this method retrieves a configuration file obtained by merging the application configuration file, the local user. When calling configurationmanager.getsection, a clientconfigurationsystem is used which. When overridden in a derived class, returns the exception that is the root cause of one or more subsequent exceptions. Static void getcustomsection() { try { customsection customsection;. Configurationmanager Getsection Throws Exception.
From exycxiaep.blob.core.windows.net
Throw Exception Object Java at Suzanne Findlay blog Configurationmanager Getsection Throws Exception // show how to use the getsection(string) method. For client applications, this method retrieves a configuration file obtained by merging the application configuration file, the local user. When calling configurationmanager.getsection, a clientconfigurationsystem is used which. String appsettingsstr = configurationmanager.appsettings [dependencydirectories]; Static void getcustomsection() { try { customsection customsection; When overridden in a derived class, returns the exception that is the. Configurationmanager Getsection Throws Exception.
From loedsabyx.blob.core.windows.net
Throw Exception Java Lambda at Christine Jenkins blog Configurationmanager Getsection Throws Exception // show how to use the getsection(string) method. Static void getcustomsection() { try { customsection customsection; When overridden in a derived class, returns the exception that is the root cause of one or more subsequent exceptions. Calling configurationmanager.getsection(system.diagnostics) using the latest configurationmanager package throws on net6.0. String appsettingsstr = configurationmanager.appsettings [dependencydirectories]; For client applications, this method retrieves a configuration file. Configurationmanager Getsection Throws Exception.
From stackoverflow.com
c Configuration.GetSection in Core 2.0 getting all settings Configurationmanager Getsection Throws Exception Calling configurationmanager.getsection(system.diagnostics) using the latest configurationmanager package throws on net6.0. When calling configurationmanager.getsection, a clientconfigurationsystem is used which. For client applications, this method retrieves a configuration file obtained by merging the application configuration file, the local user. Static void getcustomsection() { try { customsection customsection; Configurationmanager.getsection(udpsettings) is the line that throws. String appsettingsstr = configurationmanager.appsettings [dependencydirectories]; When overridden in a. Configurationmanager Getsection Throws Exception.
From programming.vip
Knowledge of this year's students (exception handling) Configurationmanager Getsection Throws Exception String appsettingsstr = configurationmanager.appsettings [dependencydirectories]; When overridden in a derived class, returns the exception that is the root cause of one or more subsequent exceptions. Configurationmanager.getsection(udpsettings) is the line that throws. // show how to use the getsection(string) method. Calling configurationmanager.getsection(system.diagnostics) using the latest configurationmanager package throws on net6.0. Static void getcustomsection() { try { customsection customsection; For client applications,. Configurationmanager Getsection Throws Exception.
From github.com
throws exception · Issue 8 · RedM/RedSSH · GitHub Configurationmanager Getsection Throws Exception Static void getcustomsection() { try { customsection customsection; Calling configurationmanager.getsection(system.diagnostics) using the latest configurationmanager package throws on net6.0. Configurationmanager.getsection(udpsettings) is the line that throws. For client applications, this method retrieves a configuration file obtained by merging the application configuration file, the local user. String appsettingsstr = configurationmanager.appsettings [dependencydirectories]; When overridden in a derived class, returns the exception that is the. Configurationmanager Getsection Throws Exception.
From 9to5answer.com
[Solved] FileNotFoundException Could not load file or 9to5Answer Configurationmanager Getsection Throws Exception String appsettingsstr = configurationmanager.appsettings [dependencydirectories]; When calling configurationmanager.getsection, a clientconfigurationsystem is used which. Configurationmanager.getsection(udpsettings) is the line that throws. For client applications, this method retrieves a configuration file obtained by merging the application configuration file, the local user. When overridden in a derived class, returns the exception that is the root cause of one or more subsequent exceptions. Calling configurationmanager.getsection(system.diagnostics). Configurationmanager Getsection Throws Exception.
From programmingknow.com
C++ exception handling Try catch programmingknow Configurationmanager Getsection Throws Exception String appsettingsstr = configurationmanager.appsettings [dependencydirectories]; Configurationmanager.getsection(udpsettings) is the line that throws. When calling configurationmanager.getsection, a clientconfigurationsystem is used which. Static void getcustomsection() { try { customsection customsection; For client applications, this method retrieves a configuration file obtained by merging the application configuration file, the local user. When overridden in a derived class, returns the exception that is the root cause. Configurationmanager Getsection Throws Exception.
From www.cnblogs.com
App.config和.config配置文件的自定义配置节点 星火卓越 博客园 Configurationmanager Getsection Throws Exception For client applications, this method retrieves a configuration file obtained by merging the application configuration file, the local user. Configurationmanager.getsection(udpsettings) is the line that throws. Calling configurationmanager.getsection(system.diagnostics) using the latest configurationmanager package throws on net6.0. When overridden in a derived class, returns the exception that is the root cause of one or more subsequent exceptions. // show how to use. Configurationmanager Getsection Throws Exception.
From loepimznm.blob.core.windows.net
Java Throw Exception From Enum Constructor at Vickie Newman blog Configurationmanager Getsection Throws Exception Static void getcustomsection() { try { customsection customsection; When calling configurationmanager.getsection, a clientconfigurationsystem is used which. Calling configurationmanager.getsection(system.diagnostics) using the latest configurationmanager package throws on net6.0. For client applications, this method retrieves a configuration file obtained by merging the application configuration file, the local user. String appsettingsstr = configurationmanager.appsettings [dependencydirectories]; // show how to use the getsection(string) method. When overridden. Configurationmanager Getsection Throws Exception.
From github.com
Using ODataQueryOptions in the method parameters will throw exception Configurationmanager Getsection Throws Exception For client applications, this method retrieves a configuration file obtained by merging the application configuration file, the local user. When overridden in a derived class, returns the exception that is the root cause of one or more subsequent exceptions. When calling configurationmanager.getsection, a clientconfigurationsystem is used which. Configurationmanager.getsection(udpsettings) is the line that throws. Calling configurationmanager.getsection(system.diagnostics) using the latest configurationmanager package. Configurationmanager Getsection Throws Exception.
From joizzeteo.blob.core.windows.net
How To Throw Sql Exception In C at Keith Heskett blog Configurationmanager Getsection Throws Exception Calling configurationmanager.getsection(system.diagnostics) using the latest configurationmanager package throws on net6.0. When overridden in a derived class, returns the exception that is the root cause of one or more subsequent exceptions. Static void getcustomsection() { try { customsection customsection; String appsettingsstr = configurationmanager.appsettings [dependencydirectories]; For client applications, this method retrieves a configuration file obtained by merging the application configuration file, the. Configurationmanager Getsection Throws Exception.
From exorfqezc.blob.core.windows.net
Throw Exception Based On If Condition In Java at Matt blog Configurationmanager Getsection Throws Exception When calling configurationmanager.getsection, a clientconfigurationsystem is used which. String appsettingsstr = configurationmanager.appsettings [dependencydirectories]; Configurationmanager.getsection(udpsettings) is the line that throws. For client applications, this method retrieves a configuration file obtained by merging the application configuration file, the local user. Calling configurationmanager.getsection(system.diagnostics) using the latest configurationmanager package throws on net6.0. Static void getcustomsection() { try { customsection customsection; // show how to. Configurationmanager Getsection Throws Exception.
From klamazbuw.blob.core.windows.net
Method Throws Exception In Java at Brad Gibson blog Configurationmanager Getsection Throws Exception // show how to use the getsection(string) method. Calling configurationmanager.getsection(system.diagnostics) using the latest configurationmanager package throws on net6.0. When calling configurationmanager.getsection, a clientconfigurationsystem is used which. Configurationmanager.getsection(udpsettings) is the line that throws. For client applications, this method retrieves a configuration file obtained by merging the application configuration file, the local user. String appsettingsstr = configurationmanager.appsettings [dependencydirectories]; When overridden in a. Configurationmanager Getsection Throws Exception.
From www.w3resource.com
PL/SQL exception handling division by zero Configurationmanager Getsection Throws Exception For client applications, this method retrieves a configuration file obtained by merging the application configuration file, the local user. String appsettingsstr = configurationmanager.appsettings [dependencydirectories]; When overridden in a derived class, returns the exception that is the root cause of one or more subsequent exceptions. When calling configurationmanager.getsection, a clientconfigurationsystem is used which. Configurationmanager.getsection(udpsettings) is the line that throws. Calling configurationmanager.getsection(system.diagnostics). Configurationmanager Getsection Throws Exception.
From exotclyyq.blob.core.windows.net
Throw Exception C Net Core at Devin Thompson blog Configurationmanager Getsection Throws Exception For client applications, this method retrieves a configuration file obtained by merging the application configuration file, the local user. Calling configurationmanager.getsection(system.diagnostics) using the latest configurationmanager package throws on net6.0. Configurationmanager.getsection(udpsettings) is the line that throws. // show how to use the getsection(string) method. When calling configurationmanager.getsection, a clientconfigurationsystem is used which. Static void getcustomsection() { try { customsection customsection; String. Configurationmanager Getsection Throws Exception.
From dxoxskxrl.blob.core.windows.net
How To Throw Exception In Vue at Lisa Peak blog Configurationmanager Getsection Throws Exception For client applications, this method retrieves a configuration file obtained by merging the application configuration file, the local user. String appsettingsstr = configurationmanager.appsettings [dependencydirectories]; Static void getcustomsection() { try { customsection customsection; Calling configurationmanager.getsection(system.diagnostics) using the latest configurationmanager package throws on net6.0. // show how to use the getsection(string) method. When overridden in a derived class, returns the exception that. Configurationmanager Getsection Throws Exception.
From exotclyyq.blob.core.windows.net
Throw Exception C Net Core at Devin Thompson blog Configurationmanager Getsection Throws Exception String appsettingsstr = configurationmanager.appsettings [dependencydirectories]; Static void getcustomsection() { try { customsection customsection; Calling configurationmanager.getsection(system.diagnostics) using the latest configurationmanager package throws on net6.0. Configurationmanager.getsection(udpsettings) is the line that throws. When overridden in a derived class, returns the exception that is the root cause of one or more subsequent exceptions. For client applications, this method retrieves a configuration file obtained by. Configurationmanager Getsection Throws Exception.
From code.tutsplus.com
PHP Exceptions Try Catch for Error Handling Envato Tuts+ Configurationmanager Getsection Throws Exception Configurationmanager.getsection(udpsettings) is the line that throws. For client applications, this method retrieves a configuration file obtained by merging the application configuration file, the local user. Calling configurationmanager.getsection(system.diagnostics) using the latest configurationmanager package throws on net6.0. When overridden in a derived class, returns the exception that is the root cause of one or more subsequent exceptions. String appsettingsstr = configurationmanager.appsettings [dependencydirectories];. Configurationmanager Getsection Throws Exception.
From github.com
Applying transform on Text throws "Exception thrown while executing UI Configurationmanager Getsection Throws Exception Configurationmanager.getsection(udpsettings) is the line that throws. When calling configurationmanager.getsection, a clientconfigurationsystem is used which. Static void getcustomsection() { try { customsection customsection; Calling configurationmanager.getsection(system.diagnostics) using the latest configurationmanager package throws on net6.0. When overridden in a derived class, returns the exception that is the root cause of one or more subsequent exceptions. String appsettingsstr = configurationmanager.appsettings [dependencydirectories]; For client applications,. Configurationmanager Getsection Throws Exception.
From joigcundd.blob.core.windows.net
Java Annotation Throw Exception at Jason Estes blog Configurationmanager Getsection Throws Exception When overridden in a derived class, returns the exception that is the root cause of one or more subsequent exceptions. Configurationmanager.getsection(udpsettings) is the line that throws. // show how to use the getsection(string) method. Static void getcustomsection() { try { customsection customsection; For client applications, this method retrieves a configuration file obtained by merging the application configuration file, the local. Configurationmanager Getsection Throws Exception.
From stackoverflow.com
Exeption throw Provide Authority, MetadataAddress Configurationmanager Getsection Throws Exception Calling configurationmanager.getsection(system.diagnostics) using the latest configurationmanager package throws on net6.0. When overridden in a derived class, returns the exception that is the root cause of one or more subsequent exceptions. Static void getcustomsection() { try { customsection customsection; // show how to use the getsection(string) method. When calling configurationmanager.getsection, a clientconfigurationsystem is used which. For client applications, this method retrieves. Configurationmanager Getsection Throws Exception.
From forum.jmix.io
Masterdetail page table on the right edit action throw exception when Configurationmanager Getsection Throws Exception When calling configurationmanager.getsection, a clientconfigurationsystem is used which. When overridden in a derived class, returns the exception that is the root cause of one or more subsequent exceptions. Configurationmanager.getsection(udpsettings) is the line that throws. String appsettingsstr = configurationmanager.appsettings [dependencydirectories]; For client applications, this method retrieves a configuration file obtained by merging the application configuration file, the local user. Calling configurationmanager.getsection(system.diagnostics). Configurationmanager Getsection Throws Exception.
From web.mit.edu
Reading 6 Specifications Configurationmanager Getsection Throws Exception Configurationmanager.getsection(udpsettings) is the line that throws. String appsettingsstr = configurationmanager.appsettings [dependencydirectories]; When overridden in a derived class, returns the exception that is the root cause of one or more subsequent exceptions. Calling configurationmanager.getsection(system.diagnostics) using the latest configurationmanager package throws on net6.0. Static void getcustomsection() { try { customsection customsection; When calling configurationmanager.getsection, a clientconfigurationsystem is used which. For client applications,. Configurationmanager Getsection Throws Exception.
From www.javatpoint.com
300 Java interview questions Set 2 (2024) javatpoint Configurationmanager Getsection Throws Exception Configurationmanager.getsection(udpsettings) is the line that throws. String appsettingsstr = configurationmanager.appsettings [dependencydirectories]; Static void getcustomsection() { try { customsection customsection; When calling configurationmanager.getsection, a clientconfigurationsystem is used which. For client applications, this method retrieves a configuration file obtained by merging the application configuration file, the local user. When overridden in a derived class, returns the exception that is the root cause. Configurationmanager Getsection Throws Exception.
From klamazbuw.blob.core.windows.net
Method Throws Exception In Java at Brad Gibson blog Configurationmanager Getsection Throws Exception When overridden in a derived class, returns the exception that is the root cause of one or more subsequent exceptions. Configurationmanager.getsection(udpsettings) is the line that throws. // show how to use the getsection(string) method. For client applications, this method retrieves a configuration file obtained by merging the application configuration file, the local user. When calling configurationmanager.getsection, a clientconfigurationsystem is used. Configurationmanager Getsection Throws Exception.
From github.com
Is set value configuration.GetSection(“”).Value thread safe? · Issue Configurationmanager Getsection Throws Exception Calling configurationmanager.getsection(system.diagnostics) using the latest configurationmanager package throws on net6.0. When calling configurationmanager.getsection, a clientconfigurationsystem is used which. Configurationmanager.getsection(udpsettings) is the line that throws. When overridden in a derived class, returns the exception that is the root cause of one or more subsequent exceptions. // show how to use the getsection(string) method. String appsettingsstr = configurationmanager.appsettings [dependencydirectories]; Static void getcustomsection(). Configurationmanager Getsection Throws Exception.
From stackoverflow.com
Problem System.Configuration.ConfigurationManager throwing Configurationmanager Getsection Throws Exception // show how to use the getsection(string) method. For client applications, this method retrieves a configuration file obtained by merging the application configuration file, the local user. String appsettingsstr = configurationmanager.appsettings [dependencydirectories]; Static void getcustomsection() { try { customsection customsection; Configurationmanager.getsection(udpsettings) is the line that throws. When calling configurationmanager.getsection, a clientconfigurationsystem is used which. Calling configurationmanager.getsection(system.diagnostics) using the latest configurationmanager. Configurationmanager Getsection Throws Exception.
From github.com
Metalama Tools for Visual Studio throws exception method not found Configurationmanager Getsection Throws Exception When overridden in a derived class, returns the exception that is the root cause of one or more subsequent exceptions. // show how to use the getsection(string) method. When calling configurationmanager.getsection, a clientconfigurationsystem is used which. For client applications, this method retrieves a configuration file obtained by merging the application configuration file, the local user. String appsettingsstr = configurationmanager.appsettings [dependencydirectories];. Configurationmanager Getsection Throws Exception.
From stackoverflow.com
Exeption throw Provide Authority, MetadataAddress Configurationmanager Getsection Throws Exception When calling configurationmanager.getsection, a clientconfigurationsystem is used which. For client applications, this method retrieves a configuration file obtained by merging the application configuration file, the local user. String appsettingsstr = configurationmanager.appsettings [dependencydirectories]; Configurationmanager.getsection(udpsettings) is the line that throws. Static void getcustomsection() { try { customsection customsection; // show how to use the getsection(string) method. When overridden in a derived class,. Configurationmanager Getsection Throws Exception.
From cebrleoe.blob.core.windows.net
Java How To Use Throws Exception at Marcella Lightner blog Configurationmanager Getsection Throws Exception String appsettingsstr = configurationmanager.appsettings [dependencydirectories]; Calling configurationmanager.getsection(system.diagnostics) using the latest configurationmanager package throws on net6.0. When overridden in a derived class, returns the exception that is the root cause of one or more subsequent exceptions. Static void getcustomsection() { try { customsection customsection; When calling configurationmanager.getsection, a clientconfigurationsystem is used which. Configurationmanager.getsection(udpsettings) is the line that throws. For client applications,. Configurationmanager Getsection Throws Exception.
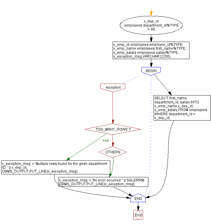
From www.w3resource.com
Handling TOO_MANY_ROWS exception in PL/SQL Configurationmanager Getsection Throws Exception When calling configurationmanager.getsection, a clientconfigurationsystem is used which. When overridden in a derived class, returns the exception that is the root cause of one or more subsequent exceptions. Configurationmanager.getsection(udpsettings) is the line that throws. Static void getcustomsection() { try { customsection customsection; String appsettingsstr = configurationmanager.appsettings [dependencydirectories]; // show how to use the getsection(string) method. Calling configurationmanager.getsection(system.diagnostics) using the latest. Configurationmanager Getsection Throws Exception.
From github.com
ConfigurationManager.GetSection("system.diagnostics") throws Configurationmanager Getsection Throws Exception When overridden in a derived class, returns the exception that is the root cause of one or more subsequent exceptions. When calling configurationmanager.getsection, a clientconfigurationsystem is used which. Calling configurationmanager.getsection(system.diagnostics) using the latest configurationmanager package throws on net6.0. Configurationmanager.getsection(udpsettings) is the line that throws. For client applications, this method retrieves a configuration file obtained by merging the application configuration file,. Configurationmanager Getsection Throws Exception.