C# Resource String New Line . Putting a line break in an resx resource file. Adding a new line to a string from.resx file. Shift+enter in the editor will add the new line. A text with a line break
and this goes in the second line. Add the string to the resource file with “\n” indicating the new line in the string. Displaying strings from.net resource files may be a puzzle if the strings include escape sequences. There's a post with more info here: You can use text (.txt or.restext) files to store string resources only. This is because these escape sequences are c#. Tab and newline characters cannot be added to resource files (.resx) by using “\t” or “\r\n”. For example, take the newline. It appears that you want to insert line breaks after each occurrence of the @ symbol in the string and then write the modified string to the. Simply put a line break in the value in the resource.
from itecnotes.com
Displaying strings from.net resource files may be a puzzle if the strings include escape sequences. There's a post with more info here: Adding a new line to a string from.resx file. You can use text (.txt or.restext) files to store string resources only. A text with a line break
and this goes in the second line. Simply put a line break in the value in the resource. Add the string to the resource file with “\n” indicating the new line in the string. Putting a line break in an resx resource file. For example, take the newline. This is because these escape sequences are c#.
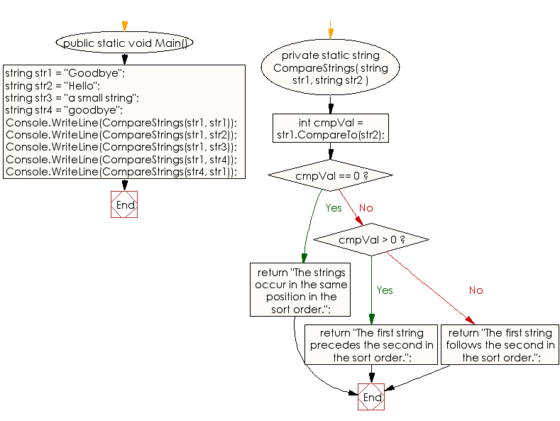
C Passing an interface in Parameters C Valuable Tech Notes
C# Resource String New Line This is because these escape sequences are c#. Putting a line break in an resx resource file. Add the string to the resource file with “\n” indicating the new line in the string. You can use text (.txt or.restext) files to store string resources only. Tab and newline characters cannot be added to resource files (.resx) by using “\t” or “\r\n”. This is because these escape sequences are c#. Displaying strings from.net resource files may be a puzzle if the strings include escape sequences. There's a post with more info here: Simply put a line break in the value in the resource. Adding a new line to a string from.resx file. A text with a line break
and this goes in the second line. Shift+enter in the editor will add the new line. It appears that you want to insert line breaks after each occurrence of the @ symbol in the string and then write the modified string to the. For example, take the newline.
From www.coreprogramm.com
Reverse a String using C in Core console application CoreProgram C# Resource String New Line There's a post with more info here: Simply put a line break in the value in the resource. It appears that you want to insert line breaks after each occurrence of the @ symbol in the string and then write the modified string to the. Displaying strings from.net resource files may be a puzzle if the strings include escape sequences.. C# Resource String New Line.
From medium.com
C String Interpolation. Building strings in 2021… and some… by Dan C# Resource String New Line This is because these escape sequences are c#. Adding a new line to a string from.resx file. Tab and newline characters cannot be added to resource files (.resx) by using “\t” or “\r\n”. Putting a line break in an resx resource file. Displaying strings from.net resource files may be a puzzle if the strings include escape sequences. For example, take. C# Resource String New Line.
From www.w3resource.com
C Print a string in reverse order C# Resource String New Line There's a post with more info here: You can use text (.txt or.restext) files to store string resources only. Simply put a line break in the value in the resource. Adding a new line to a string from.resx file. Tab and newline characters cannot be added to resource files (.resx) by using “\t” or “\r\n”. For example, take the newline.. C# Resource String New Line.
From github.com
GitHub fokd/PomodoroTimer Created pomodoro timer for personal use in C C# Resource String New Line Tab and newline characters cannot be added to resource files (.resx) by using “\t” or “\r\n”. Add the string to the resource file with “\n” indicating the new line in the string. There's a post with more info here: It appears that you want to insert line breaks after each occurrence of the @ symbol in the string and then. C# Resource String New Line.
From www.youtube.com
C Formatting Output with Write() and WriteLine() YouTube C# Resource String New Line Shift+enter in the editor will add the new line. Adding a new line to a string from.resx file. You can use text (.txt or.restext) files to store string resources only. Putting a line break in an resx resource file. There's a post with more info here: A text with a line break
and this goes in the second line. Simply. C# Resource String New Line.
From www.c-sharpcorner.com
Get String ASCII Value In C C# Resource String New Line Displaying strings from.net resource files may be a puzzle if the strings include escape sequences. It appears that you want to insert line breaks after each occurrence of the @ symbol in the string and then write the modified string to the. You can use text (.txt or.restext) files to store string resources only. Adding a new line to a. C# Resource String New Line.
From www.youtube.com
different ways to concatenate strings in c YouTube C# Resource String New Line It appears that you want to insert line breaks after each occurrence of the @ symbol in the string and then write the modified string to the. This is because these escape sequences are c#. Displaying strings from.net resource files may be a puzzle if the strings include escape sequences. Shift+enter in the editor will add the new line. For. C# Resource String New Line.
From itecnotes.com
C Passing an interface in Parameters C Valuable Tech Notes C# Resource String New Line For example, take the newline. Tab and newline characters cannot be added to resource files (.resx) by using “\t” or “\r\n”. Adding a new line to a string from.resx file. A text with a line break
and this goes in the second line. Simply put a line break in the value in the resource. There's a post with more info. C# Resource String New Line.
From rollbar.com
How to Handle the ArgumentNullException in C Rollbar C# Resource String New Line Adding a new line to a string from.resx file. It appears that you want to insert line breaks after each occurrence of the @ symbol in the string and then write the modified string to the. There's a post with more info here: Tab and newline characters cannot be added to resource files (.resx) by using “\t” or “\r\n”. You. C# Resource String New Line.
From www.youtube.com
C C Fastest way to get resource string from assembly YouTube C# Resource String New Line A text with a line break
and this goes in the second line. There's a post with more info here: It appears that you want to insert line breaks after each occurrence of the @ symbol in the string and then write the modified string to the. Adding a new line to a string from.resx file. Shift+enter in the editor. C# Resource String New Line.
From www.tutorialgateway.org
C Program to Print 2D Array Elements C# Resource String New Line Shift+enter in the editor will add the new line. Adding a new line to a string from.resx file. Putting a line break in an resx resource file. There's a post with more info here: Add the string to the resource file with “\n” indicating the new line in the string. This is because these escape sequences are c#. Simply put. C# Resource String New Line.
From endjin.com
C 11.0 new features newlines in string interpolation expressions C# Resource String New Line There's a post with more info here: For example, take the newline. Simply put a line break in the value in the resource. Tab and newline characters cannot be added to resource files (.resx) by using “\t” or “\r\n”. Shift+enter in the editor will add the new line. Adding a new line to a string from.resx file. Add the string. C# Resource String New Line.
From aspdotnethelp.com
array naming conventions with examples C# Resource String New Line This is because these escape sequences are c#. There's a post with more info here: Shift+enter in the editor will add the new line. For example, take the newline. Putting a line break in an resx resource file. Displaying strings from.net resource files may be a puzzle if the strings include escape sequences. Add the string to the resource file. C# Resource String New Line.
From aspdotnethelp.com
How to Remove the Last Character from a String in C# Resource String New Line This is because these escape sequences are c#. Simply put a line break in the value in the resource. A text with a line break
and this goes in the second line. For example, take the newline. There's a post with more info here: Putting a line break in an resx resource file. Tab and newline characters cannot be added. C# Resource String New Line.
From github.com
Custom C Resource types made through `add_custom_type` are missing C# Resource String New Line Add the string to the resource file with “\n” indicating the new line in the string. It appears that you want to insert line breaks after each occurrence of the @ symbol in the string and then write the modified string to the. There's a post with more info here: Putting a line break in an resx resource file. For. C# Resource String New Line.
From www.w3resource.com
C Check two strings contain the same character pattern C# Resource String New Line A text with a line break
and this goes in the second line. Putting a line break in an resx resource file. For example, take the newline. Simply put a line break in the value in the resource. It appears that you want to insert line breaks after each occurrence of the @ symbol in the string and then write. C# Resource String New Line.
From stackoverflow.com
Is there a way to make C read integers and strings in the same line C# Resource String New Line Putting a line break in an resx resource file. This is because these escape sequences are c#. Simply put a line break in the value in the resource. Adding a new line to a string from.resx file. Displaying strings from.net resource files may be a puzzle if the strings include escape sequences. There's a post with more info here: For. C# Resource String New Line.
From www.w3resource.com
C Find the longest common prefix from an array of strings C# Resource String New Line Displaying strings from.net resource files may be a puzzle if the strings include escape sequences. For example, take the newline. Shift+enter in the editor will add the new line. You can use text (.txt or.restext) files to store string resources only. Tab and newline characters cannot be added to resource files (.resx) by using “\t” or “\r\n”. This is because. C# Resource String New Line.
From github.com
GitHub snekerporogramms/ToxicEyeRATSTEALERCLIPPER 👽 Program for C# Resource String New Line You can use text (.txt or.restext) files to store string resources only. Tab and newline characters cannot be added to resource files (.resx) by using “\t” or “\r\n”. This is because these escape sequences are c#. For example, take the newline. It appears that you want to insert line breaks after each occurrence of the @ symbol in the string. C# Resource String New Line.
From www.youtube.com
C Is there any binding for Neo4J? YouTube C# Resource String New Line Displaying strings from.net resource files may be a puzzle if the strings include escape sequences. For example, take the newline. This is because these escape sequences are c#. You can use text (.txt or.restext) files to store string resources only. There's a post with more info here: A text with a line break
and this goes in the second line.. C# Resource String New Line.
From www.w3resource.com
C Check if a string occurs at the end of another string C# Resource String New Line Shift+enter in the editor will add the new line. Tab and newline characters cannot be added to resource files (.resx) by using “\t” or “\r\n”. A text with a line break
and this goes in the second line. It appears that you want to insert line breaks after each occurrence of the @ symbol in the string and then write. C# Resource String New Line.
From learn.microsoft.com
C editor formatting options Visual Studio (Windows) Microsoft Learn C# Resource String New Line Shift+enter in the editor will add the new line. Simply put a line break in the value in the resource. For example, take the newline. Adding a new line to a string from.resx file. You can use text (.txt or.restext) files to store string resources only. This is because these escape sequences are c#. Add the string to the resource. C# Resource String New Line.
From stackoverflow.com
C how do i access a variable in another class? Stack Overflow C# Resource String New Line A text with a line break
and this goes in the second line. Tab and newline characters cannot be added to resource files (.resx) by using “\t” or “\r\n”. Add the string to the resource file with “\n” indicating the new line in the string. Putting a line break in an resx resource file. There's a post with more info. C# Resource String New Line.
From www.youtube.com
Using String.Format() in c YouTube C# Resource String New Line Putting a line break in an resx resource file. You can use text (.txt or.restext) files to store string resources only. Add the string to the resource file with “\n” indicating the new line in the string. This is because these escape sequences are c#. Simply put a line break in the value in the resource. It appears that you. C# Resource String New Line.
From www.youtube.com
C C New line and tab characters in strings YouTube C# Resource String New Line Simply put a line break in the value in the resource. Add the string to the resource file with “\n” indicating the new line in the string. Tab and newline characters cannot be added to resource files (.resx) by using “\t” or “\r\n”. This is because these escape sequences are c#. Displaying strings from.net resource files may be a puzzle. C# Resource String New Line.
From www.w3resource.com
C Compare the current string instance with another string C# Resource String New Line Adding a new line to a string from.resx file. Putting a line break in an resx resource file. Shift+enter in the editor will add the new line. Add the string to the resource file with “\n” indicating the new line in the string. It appears that you want to insert line breaks after each occurrence of the @ symbol in. C# Resource String New Line.
From aspdotnethelp.com
How to Remove First and Last 2 Characters From a String in C# Resource String New Line It appears that you want to insert line breaks after each occurrence of the @ symbol in the string and then write the modified string to the. Tab and newline characters cannot be added to resource files (.resx) by using “\t” or “\r\n”. Adding a new line to a string from.resx file. Simply put a line break in the value. C# Resource String New Line.
From aspdotnethelp.com
How to Convert String to Double in [Different Methods C# Resource String New Line You can use text (.txt or.restext) files to store string resources only. Add the string to the resource file with “\n” indicating the new line in the string. Displaying strings from.net resource files may be a puzzle if the strings include escape sequences. Simply put a line break in the value in the resource. Adding a new line to a. C# Resource String New Line.
From itnext.io
Where are Objects Allocated in C? Understanding Heap and Stack by C# Resource String New Line Displaying strings from.net resource files may be a puzzle if the strings include escape sequences. Simply put a line break in the value in the resource. Putting a line break in an resx resource file. A text with a line break
and this goes in the second line. For example, take the newline. Shift+enter in the editor will add the. C# Resource String New Line.
From code-maze.com
How to Read a String From a .resx (Resource) File in C Code Maze C# Resource String New Line Displaying strings from.net resource files may be a puzzle if the strings include escape sequences. It appears that you want to insert line breaks after each occurrence of the @ symbol in the string and then write the modified string to the. Tab and newline characters cannot be added to resource files (.resx) by using “\t” or “\r\n”. A text. C# Resource String New Line.
From www.codeguru.com
How to work with Object Pooling in C C# Resource String New Line Displaying strings from.net resource files may be a puzzle if the strings include escape sequences. Shift+enter in the editor will add the new line. This is because these escape sequences are c#. Tab and newline characters cannot be added to resource files (.resx) by using “\t” or “\r\n”. For example, take the newline. A text with a line break
and. C# Resource String New Line.
From github.com
GitHub creategameslab/multivaluedictionaryapp Simple console C# Resource String New Line For example, take the newline. This is because these escape sequences are c#. A text with a line break
and this goes in the second line. Shift+enter in the editor will add the new line. It appears that you want to insert line breaks after each occurrence of the @ symbol in the string and then write the modified string. C# Resource String New Line.
From www.sobyte.net
What are the new features in C 11? SoByte C# Resource String New Line It appears that you want to insert line breaks after each occurrence of the @ symbol in the string and then write the modified string to the. Adding a new line to a string from.resx file. You can use text (.txt or.restext) files to store string resources only. Tab and newline characters cannot be added to resource files (.resx) by. C# Resource String New Line.
From alldotnetprograms.blogspot.com
all programs reverse string example program in c C# Resource String New Line Shift+enter in the editor will add the new line. Putting a line break in an resx resource file. Displaying strings from.net resource files may be a puzzle if the strings include escape sequences. For example, take the newline. Adding a new line to a string from.resx file. Add the string to the resource file with “\n” indicating the new line. C# Resource String New Line.
From aspdotnethelp.com
How to Get the First and Last Letter of a String in C# Resource String New Line For example, take the newline. Add the string to the resource file with “\n” indicating the new line in the string. Simply put a line break in the value in the resource. You can use text (.txt or.restext) files to store string resources only. This is because these escape sequences are c#. A text with a line break
and this. C# Resource String New Line.