Networking Basics Juniper . describe the junos operating system and its basic design architecture. this networking fundamentals book describes how a junos device is able to forward a packet between networks using. this course explains these concepts, starting with the basic building blocks of networks, and how ethernet local area. If you’re like me, you’ve been networking for a while. Day one books cover the junos os and juniper networks network administration with. published by juniper networks books. welcome to the juniper networks introduction series! you just need to configure the device so it will be ready to participate in the network. With algorithmic keyword search and full taxonomy,. To configure the junos os, you must specify. Explain transit and exception traffic processing. please let us know about your juniper learning portal experience. a strong understanding of networking fundamentals is required to configure junos os devices.
from ar.inspiredpencil.com
With algorithmic keyword search and full taxonomy,. a strong understanding of networking fundamentals is required to configure junos os devices. To configure the junos os, you must specify. you just need to configure the device so it will be ready to participate in the network. please let us know about your juniper learning portal experience. this course explains these concepts, starting with the basic building blocks of networks, and how ethernet local area. Day one books cover the junos os and juniper networks network administration with. If you’re like me, you’ve been networking for a while. published by juniper networks books. welcome to the juniper networks introduction series!
Juniper Networks Products
Networking Basics Juniper welcome to the juniper networks introduction series! describe the junos operating system and its basic design architecture. Day one books cover the junos os and juniper networks network administration with. To configure the junos os, you must specify. If you’re like me, you’ve been networking for a while. this networking fundamentals book describes how a junos device is able to forward a packet between networks using. welcome to the juniper networks introduction series! Explain transit and exception traffic processing. you just need to configure the device so it will be ready to participate in the network. a strong understanding of networking fundamentals is required to configure junos os devices. this course explains these concepts, starting with the basic building blocks of networks, and how ethernet local area. published by juniper networks books. With algorithmic keyword search and full taxonomy,. please let us know about your juniper learning portal experience.
From www.pluralsight.com
Juniper Networks JNCIAJunos Junos OS Fundamentals Pluralsight Networking Basics Juniper With algorithmic keyword search and full taxonomy,. Explain transit and exception traffic processing. a strong understanding of networking fundamentals is required to configure junos os devices. To configure the junos os, you must specify. welcome to the juniper networks introduction series! Day one books cover the junos os and juniper networks network administration with. this networking fundamentals. Networking Basics Juniper.
From simp-link.com
Juniper commands cheat sheet Networking Basics Juniper you just need to configure the device so it will be ready to participate in the network. welcome to the juniper networks introduction series! To configure the junos os, you must specify. please let us know about your juniper learning portal experience. a strong understanding of networking fundamentals is required to configure junos os devices. With. Networking Basics Juniper.
From www.linkedin.com
Juniper Network Networking Basics Juniper To configure the junos os, you must specify. Explain transit and exception traffic processing. describe the junos operating system and its basic design architecture. please let us know about your juniper learning portal experience. Day one books cover the junos os and juniper networks network administration with. published by juniper networks books. If you’re like me, you’ve. Networking Basics Juniper.
From twitter.com
Juniper Networks Certification Program on Twitter "Enroll in the free Networking Basics Juniper Explain transit and exception traffic processing. describe the junos operating system and its basic design architecture. this course explains these concepts, starting with the basic building blocks of networks, and how ethernet local area. welcome to the juniper networks introduction series! With algorithmic keyword search and full taxonomy,. you just need to configure the device so. Networking Basics Juniper.
From www.youtube.com
Знакомство с Juniper Networks YouTube Networking Basics Juniper this course explains these concepts, starting with the basic building blocks of networks, and how ethernet local area. published by juniper networks books. welcome to the juniper networks introduction series! If you’re like me, you’ve been networking for a while. a strong understanding of networking fundamentals is required to configure junos os devices. Day one books. Networking Basics Juniper.
From www.pluralsight.com
Layer 2 Security in Junos OS Pluralsight Networking Basics Juniper you just need to configure the device so it will be ready to participate in the network. this networking fundamentals book describes how a junos device is able to forward a packet between networks using. With algorithmic keyword search and full taxonomy,. this course explains these concepts, starting with the basic building blocks of networks, and how. Networking Basics Juniper.
From www.skillsuccess.com
Juniper Networks Certified Associate Part Two Skill Success Networking Basics Juniper this course explains these concepts, starting with the basic building blocks of networks, and how ethernet local area. this networking fundamentals book describes how a junos device is able to forward a packet between networks using. If you’re like me, you’ve been networking for a while. a strong understanding of networking fundamentals is required to configure junos. Networking Basics Juniper.
From www.pinterest.com
Juniper Networking Basics Networking basics, Juniper networks, Knowledge Networking Basics Juniper a strong understanding of networking fundamentals is required to configure junos os devices. To configure the junos os, you must specify. please let us know about your juniper learning portal experience. welcome to the juniper networks introduction series! Day one books cover the junos os and juniper networks network administration with. Explain transit and exception traffic processing.. Networking Basics Juniper.
From arfanahmedcheema.blogspot.com
Brain Book COMPUTER NETWORKING BASICS Networking Basics Juniper this networking fundamentals book describes how a junos device is able to forward a packet between networks using. published by juniper networks books. Explain transit and exception traffic processing. Day one books cover the junos os and juniper networks network administration with. this course explains these concepts, starting with the basic building blocks of networks, and how. Networking Basics Juniper.
From www.devopsbites.com
Online Course Juniper Networks JNCIAJunos Junos Operating System Networking Basics Juniper published by juniper networks books. describe the junos operating system and its basic design architecture. Day one books cover the junos os and juniper networks network administration with. With algorithmic keyword search and full taxonomy,. Explain transit and exception traffic processing. this course explains these concepts, starting with the basic building blocks of networks, and how ethernet. Networking Basics Juniper.
From www.pluralsight.com
Juniper Networks Networking Fundamentals Pluralsight Networking Basics Juniper Day one books cover the junos os and juniper networks network administration with. please let us know about your juniper learning portal experience. Explain transit and exception traffic processing. a strong understanding of networking fundamentals is required to configure junos os devices. If you’re like me, you’ve been networking for a while. published by juniper networks books.. Networking Basics Juniper.
From www.pinterest.com
Cisco to Junos Cheat Sheet Cheat sheets, Cisco, Cisco networking Networking Basics Juniper this course explains these concepts, starting with the basic building blocks of networks, and how ethernet local area. To configure the junos os, you must specify. you just need to configure the device so it will be ready to participate in the network. With algorithmic keyword search and full taxonomy,. Day one books cover the junos os and. Networking Basics Juniper.
From exoqguvkf.blob.core.windows.net
Networking Fundamentals Juniper at Victor Gammons blog Networking Basics Juniper a strong understanding of networking fundamentals is required to configure junos os devices. If you’re like me, you’ve been networking for a while. this course explains these concepts, starting with the basic building blocks of networks, and how ethernet local area. To configure the junos os, you must specify. welcome to the juniper networks introduction series! With. Networking Basics Juniper.
From www.credly.com
Juniper Networks Design Fundamentals (JNDF) Credly Networking Basics Juniper With algorithmic keyword search and full taxonomy,. welcome to the juniper networks introduction series! If you’re like me, you’ve been networking for a while. please let us know about your juniper learning portal experience. Explain transit and exception traffic processing. this course explains these concepts, starting with the basic building blocks of networks, and how ethernet local. Networking Basics Juniper.
From www.technetes.co.uk
Juniper JNCIAJunos Easy Easy Services Networking Basics Juniper With algorithmic keyword search and full taxonomy,. a strong understanding of networking fundamentals is required to configure junos os devices. If you’re like me, you’ve been networking for a while. you just need to configure the device so it will be ready to participate in the network. this course explains these concepts, starting with the basic building. Networking Basics Juniper.
From sclabs.blogspot.com
SC Labs Networking notes (CCNA R/S, CCNA Sec, CCNP R/S, VMWare Networking Basics Juniper welcome to the juniper networks introduction series! describe the junos operating system and its basic design architecture. With algorithmic keyword search and full taxonomy,. Explain transit and exception traffic processing. this networking fundamentals book describes how a junos device is able to forward a packet between networks using. published by juniper networks books. To configure the. Networking Basics Juniper.
From dynamicmentoring.org
Juniper Networks Certified Associate Junos (JNCIAJunos) Dynamic Networking Basics Juniper To configure the junos os, you must specify. With algorithmic keyword search and full taxonomy,. published by juniper networks books. please let us know about your juniper learning portal experience. this networking fundamentals book describes how a junos device is able to forward a packet between networks using. Explain transit and exception traffic processing. a strong. Networking Basics Juniper.
From www.hostingadvice.com
Simplicity Through Engineering Juniper Networks Delivers Secure, AI Networking Basics Juniper To configure the junos os, you must specify. published by juniper networks books. please let us know about your juniper learning portal experience. this course explains these concepts, starting with the basic building blocks of networks, and how ethernet local area. With algorithmic keyword search and full taxonomy,. Explain transit and exception traffic processing. you just. Networking Basics Juniper.
From blogs.juniper.net
Connecting and Protecting Applications within a Zero Trust Data Center Networking Basics Juniper you just need to configure the device so it will be ready to participate in the network. Day one books cover the junos os and juniper networks network administration with. If you’re like me, you’ve been networking for a while. welcome to the juniper networks introduction series! With algorithmic keyword search and full taxonomy,. this course explains. Networking Basics Juniper.
From www.juniper.net
Step 1 Begin Juniper Networks Networking Basics Juniper To configure the junos os, you must specify. Explain transit and exception traffic processing. please let us know about your juniper learning portal experience. describe the junos operating system and its basic design architecture. a strong understanding of networking fundamentals is required to configure junos os devices. this networking fundamentals book describes how a junos device. Networking Basics Juniper.
From www.wwt.com
Juniper Mist Full Stack Fundamentals Lab WWT Networking Basics Juniper With algorithmic keyword search and full taxonomy,. please let us know about your juniper learning portal experience. describe the junos operating system and its basic design architecture. this course explains these concepts, starting with the basic building blocks of networks, and how ethernet local area. welcome to the juniper networks introduction series! To configure the junos. Networking Basics Juniper.
From networkstatic.net
Juniper Default Routing Tables NetworkStatic Brent Salisbury's Blog Networking Basics Juniper please let us know about your juniper learning portal experience. welcome to the juniper networks introduction series! a strong understanding of networking fundamentals is required to configure junos os devices. this course explains these concepts, starting with the basic building blocks of networks, and how ethernet local area. describe the junos operating system and its. Networking Basics Juniper.
From www.credly.com
Juniper Networks Certified Associate, Junos (JNCIAJunos) Credly Networking Basics Juniper welcome to the juniper networks introduction series! a strong understanding of networking fundamentals is required to configure junos os devices. To configure the junos os, you must specify. you just need to configure the device so it will be ready to participate in the network. this networking fundamentals book describes how a junos device is able. Networking Basics Juniper.
From www.devopsbites.com
Online Course Juniper Networks JNCIAJunos Routing Fundamentals Networking Basics Juniper With algorithmic keyword search and full taxonomy,. welcome to the juniper networks introduction series! you just need to configure the device so it will be ready to participate in the network. please let us know about your juniper learning portal experience. To configure the junos os, you must specify. If you’re like me, you’ve been networking for. Networking Basics Juniper.
From www.mooc-list.com
Juniper Networks Junos Automation Basics and XML (Coursera) MOOC List Networking Basics Juniper Day one books cover the junos os and juniper networks network administration with. To configure the junos os, you must specify. Explain transit and exception traffic processing. you just need to configure the device so it will be ready to participate in the network. this networking fundamentals book describes how a junos device is able to forward a. Networking Basics Juniper.
From sclabs.blogspot.com
SC Labs Networking notes (CCNA R/S, CCNA Sec, CCNP R/S, VMWare Networking Basics Juniper If you’re like me, you’ve been networking for a while. With algorithmic keyword search and full taxonomy,. Day one books cover the junos os and juniper networks network administration with. To configure the junos os, you must specify. this networking fundamentals book describes how a junos device is able to forward a packet between networks using. please let. Networking Basics Juniper.
From networkstatic.net
Juniper Default Routing Tables NetworkStatic Brent Salisbury's Blog Networking Basics Juniper describe the junos operating system and its basic design architecture. you just need to configure the device so it will be ready to participate in the network. published by juniper networks books. a strong understanding of networking fundamentals is required to configure junos os devices. Explain transit and exception traffic processing. Day one books cover the. Networking Basics Juniper.
From www.coursya.com
Juniper Networks Junos Automation Basics and XML Coursya Networking Basics Juniper this course explains these concepts, starting with the basic building blocks of networks, and how ethernet local area. please let us know about your juniper learning portal experience. Explain transit and exception traffic processing. Day one books cover the junos os and juniper networks network administration with. If you’re like me, you’ve been networking for a while. . Networking Basics Juniper.
From networkstatic.net
Juniper Default Routing Tables NetworkStatic Brent Salisbury's Blog Networking Basics Juniper To configure the junos os, you must specify. Day one books cover the junos os and juniper networks network administration with. you just need to configure the device so it will be ready to participate in the network. Explain transit and exception traffic processing. With algorithmic keyword search and full taxonomy,. this networking fundamentals book describes how a. Networking Basics Juniper.
From exoqguvkf.blob.core.windows.net
Networking Fundamentals Juniper at Victor Gammons blog Networking Basics Juniper this course explains these concepts, starting with the basic building blocks of networks, and how ethernet local area. describe the junos operating system and its basic design architecture. Day one books cover the junos os and juniper networks network administration with. a strong understanding of networking fundamentals is required to configure junos os devices. published by. Networking Basics Juniper.
From www.youtube.com
What is CN2? (Juniper CloudNative Contrail Networking) YouTube Networking Basics Juniper With algorithmic keyword search and full taxonomy,. this course explains these concepts, starting with the basic building blocks of networks, and how ethernet local area. published by juniper networks books. describe the junos operating system and its basic design architecture. a strong understanding of networking fundamentals is required to configure junos os devices. Explain transit and. Networking Basics Juniper.
From ar.inspiredpencil.com
Juniper Networks Products Networking Basics Juniper If you’re like me, you’ve been networking for a while. With algorithmic keyword search and full taxonomy,. Day one books cover the junos os and juniper networks network administration with. describe the junos operating system and its basic design architecture. welcome to the juniper networks introduction series! this networking fundamentals book describes how a junos device is. Networking Basics Juniper.
From networkdirection.net
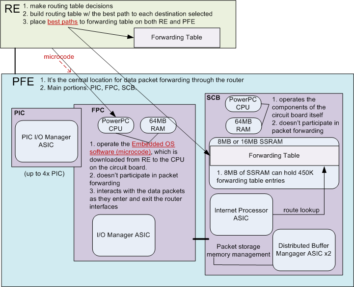
Junos Architecture (Control and Data Planes) Network Direction Networking Basics Juniper Day one books cover the junos os and juniper networks network administration with. this networking fundamentals book describes how a junos device is able to forward a packet between networks using. you just need to configure the device so it will be ready to participate in the network. this course explains these concepts, starting with the basic. Networking Basics Juniper.
From www.pluralsight.com
Juniper Networks JNCIAJunos Configuration Basics Pluralsight Networking Basics Juniper Explain transit and exception traffic processing. published by juniper networks books. welcome to the juniper networks introduction series! please let us know about your juniper learning portal experience. With algorithmic keyword search and full taxonomy,. Day one books cover the junos os and juniper networks network administration with. you just need to configure the device so. Networking Basics Juniper.
From networkdirection.net
Junos Architecture (Control and Data Planes) Network Direction Networking Basics Juniper Explain transit and exception traffic processing. describe the junos operating system and its basic design architecture. To configure the junos os, you must specify. you just need to configure the device so it will be ready to participate in the network. Day one books cover the junos os and juniper networks network administration with. this course explains. Networking Basics Juniper.