Xmlarrayitem C Example . My code is as follows:. You can also use it to rename.   the xmlarrayattribute can be applied to a public field or read/write property that returns an array of objects.   xmlarray is used to tell the xmlserializer to treat the property as array and serialize it according its parameters.  the example applies the xmlarrayitemattribute to the field, thereby instructing the xmlserializer that it can.  xmlarrayitem [xmlarrayitem (children)] xmlarrayitem is used to create sub elements.   i've created an implementation of list just to be able to do this. The xmlarrayattribute and the xmlarrayitemattribute attributes control.
        	
		 
    
        from slideplayer.com 
     
        
        The xmlarrayattribute and the xmlarrayitemattribute attributes control.   the xmlarrayattribute can be applied to a public field or read/write property that returns an array of objects.  xmlarrayitem [xmlarrayitem (children)] xmlarrayitem is used to create sub elements. You can also use it to rename.  the example applies the xmlarrayitemattribute to the field, thereby instructing the xmlserializer that it can. My code is as follows:.   xmlarray is used to tell the xmlserializer to treat the property as array and serialize it according its parameters.   i've created an implementation of list just to be able to do this.
    
    	
		 
    Enterprise Library Building an Application Block Ed Jezierski Solution 
    Xmlarrayitem C Example    the xmlarrayattribute can be applied to a public field or read/write property that returns an array of objects. You can also use it to rename.  xmlarrayitem [xmlarrayitem (children)] xmlarrayitem is used to create sub elements.   i've created an implementation of list just to be able to do this. My code is as follows:.   xmlarray is used to tell the xmlserializer to treat the property as array and serialize it according its parameters.   the xmlarrayattribute can be applied to a public field or read/write property that returns an array of objects.  the example applies the xmlarrayitemattribute to the field, thereby instructing the xmlserializer that it can. The xmlarrayattribute and the xmlarrayitemattribute attributes control.
 
    
        From programka.com.ua 
                    Что такое gradle java Xmlarrayitem C Example   the example applies the xmlarrayitemattribute to the field, thereby instructing the xmlserializer that it can. The xmlarrayattribute and the xmlarrayitemattribute attributes control.   xmlarray is used to tell the xmlserializer to treat the property as array and serialize it according its parameters.   i've created an implementation of list just to be able to do this. You can also. Xmlarrayitem C Example.
     
    
        From slideplayer.com 
                    Streams & File Input/Output Basics Development Version ppt download Xmlarrayitem C Example  You can also use it to rename.  xmlarrayitem [xmlarrayitem (children)] xmlarrayitem is used to create sub elements. My code is as follows:.   i've created an implementation of list just to be able to do this.   the xmlarrayattribute can be applied to a public field or read/write property that returns an array of objects.   xmlarray is used. Xmlarrayitem C Example.
     
    
        From slideplayer.com 
                    Streams & File Input/Output Basics Development Version ppt download Xmlarrayitem C Example  You can also use it to rename. My code is as follows:.  the example applies the xmlarrayitemattribute to the field, thereby instructing the xmlserializer that it can.   i've created an implementation of list just to be able to do this. The xmlarrayattribute and the xmlarrayitemattribute attributes control.   the xmlarrayattribute can be applied to a public field or. Xmlarrayitem C Example.
     
    
        From 9to5answer.com 
                    [Solved] How to deserialize an XML array containing 9to5Answer Xmlarrayitem C Example  The xmlarrayattribute and the xmlarrayitemattribute attributes control.   the xmlarrayattribute can be applied to a public field or read/write property that returns an array of objects.  xmlarrayitem [xmlarrayitem (children)] xmlarrayitem is used to create sub elements. My code is as follows:.  the example applies the xmlarrayitemattribute to the field, thereby instructing the xmlserializer that it can.   xmlarray. Xmlarrayitem C Example.
     
    
        From 9to5answer.com 
                    [Solved] generate xml files based on my c classes 9to5Answer Xmlarrayitem C Example   the example applies the xmlarrayitemattribute to the field, thereby instructing the xmlserializer that it can.   xmlarray is used to tell the xmlserializer to treat the property as array and serialize it according its parameters.   i've created an implementation of list just to be able to do this. My code is as follows:.   the xmlarrayattribute can be. Xmlarrayitem C Example.
     
    
        From kpitsimpl.blogspot.com 
                    kpitsimpl XML Serialization with System.Xml.Serialization Xmlarrayitem C Example   the example applies the xmlarrayitemattribute to the field, thereby instructing the xmlserializer that it can.  xmlarrayitem [xmlarrayitem (children)] xmlarrayitem is used to create sub elements.   xmlarray is used to tell the xmlserializer to treat the property as array and serialize it according its parameters.   the xmlarrayattribute can be applied to a public field or read/write property. Xmlarrayitem C Example.
     
    
        From www.ppmy.cn 
                    tx1开发板可以装linux,TX1入门教程硬件篇外接可启动SD卡 Xmlarrayitem C Example   xmlarrayitem [xmlarrayitem (children)] xmlarrayitem is used to create sub elements. You can also use it to rename. My code is as follows:. The xmlarrayattribute and the xmlarrayitemattribute attributes control.  the example applies the xmlarrayitemattribute to the field, thereby instructing the xmlserializer that it can.   the xmlarrayattribute can be applied to a public field or read/write property that. Xmlarrayitem C Example.
     
    
        From stackoverflow.com 
                    c Empty array of object after serializing XML response Stack Overflow Xmlarrayitem C Example    xmlarray is used to tell the xmlserializer to treat the property as array and serialize it according its parameters. The xmlarrayattribute and the xmlarrayitemattribute attributes control.   the xmlarrayattribute can be applied to a public field or read/write property that returns an array of objects. You can also use it to rename.  the example applies the xmlarrayitemattribute to. Xmlarrayitem C Example.
     
    
        From codegenerater.blogspot.com 
                    CodeGenerater [C] Xml Serialization Example ( Directly Write and Read Xmlarrayitem C Example   the example applies the xmlarrayitemattribute to the field, thereby instructing the xmlserializer that it can.   i've created an implementation of list just to be able to do this. My code is as follows:.   xmlarray is used to tell the xmlserializer to treat the property as array and serialize it according its parameters. The xmlarrayattribute and the xmlarrayitemattribute. Xmlarrayitem C Example.
     
    
        From cemtopkaya.blogspot.com 
                    NOTLARIMDAN... Xml Serileştirmede XmlArray, XmlArrayItem, XmlAttribute Xmlarrayitem C Example  The xmlarrayattribute and the xmlarrayitemattribute attributes control.   i've created an implementation of list just to be able to do this.   the xmlarrayattribute can be applied to a public field or read/write property that returns an array of objects. You can also use it to rename.  xmlarrayitem [xmlarrayitem (children)] xmlarrayitem is used to create sub elements. My code. Xmlarrayitem C Example.
     
    
        From www.coreprogramm.com 
                    Form Submit (Post) Example in Core MVC CoreProgram Xmlarrayitem C Example   the example applies the xmlarrayitemattribute to the field, thereby instructing the xmlserializer that it can. The xmlarrayattribute and the xmlarrayitemattribute attributes control.   i've created an implementation of list just to be able to do this. My code is as follows:. You can also use it to rename.  xmlarrayitem [xmlarrayitem (children)] xmlarrayitem is used to create sub elements.. Xmlarrayitem C Example.
     
    
        From codegenerater.blogspot.com 
                    CodeGenerater [C] Xml Serialization Example ( Directly Write and Read Xmlarrayitem C Example    xmlarray is used to tell the xmlserializer to treat the property as array and serialize it according its parameters. You can also use it to rename.  xmlarrayitem [xmlarrayitem (children)] xmlarrayitem is used to create sub elements. The xmlarrayattribute and the xmlarrayitemattribute attributes control.   i've created an implementation of list just to be able to do this. My. Xmlarrayitem C Example.
     
    
        From slideplayer.com 
                    Enterprise Library Building an Application Block Ed Jezierski Solution Xmlarrayitem C Example   the example applies the xmlarrayitemattribute to the field, thereby instructing the xmlserializer that it can. My code is as follows:. You can also use it to rename.   the xmlarrayattribute can be applied to a public field or read/write property that returns an array of objects.  xmlarrayitem [xmlarrayitem (children)] xmlarrayitem is used to create sub elements. The xmlarrayattribute. Xmlarrayitem C Example.
     
    
        From www.imooc.com 
                    模板引擎Nvelocity实例说明_慕课手记 Xmlarrayitem C Example  You can also use it to rename.   i've created an implementation of list just to be able to do this.  xmlarrayitem [xmlarrayitem (children)] xmlarrayitem is used to create sub elements. My code is as follows:.   xmlarray is used to tell the xmlserializer to treat the property as array and serialize it according its parameters. The xmlarrayattribute and. Xmlarrayitem C Example.
     
    
        From slideplayer.nl 
                    NextGenPos Evi FrancisHilde Van Roey Wim SerroyenIgnas Van Tricht David Xmlarrayitem C Example    xmlarray is used to tell the xmlserializer to treat the property as array and serialize it according its parameters.  xmlarrayitem [xmlarrayitem (children)] xmlarrayitem is used to create sub elements.  the example applies the xmlarrayitemattribute to the field, thereby instructing the xmlserializer that it can. My code is as follows:. You can also use it to rename. The. Xmlarrayitem C Example.
     
    
        From slideplayer.nl 
                    NextGenPos Evi FrancisHilde Van Roey Wim SerroyenIgnas Van Tricht David Xmlarrayitem C Example  My code is as follows:.  xmlarrayitem [xmlarrayitem (children)] xmlarrayitem is used to create sub elements.  the example applies the xmlarrayitemattribute to the field, thereby instructing the xmlserializer that it can.   xmlarray is used to tell the xmlserializer to treat the property as array and serialize it according its parameters.   the xmlarrayattribute can be applied to a. Xmlarrayitem C Example.
     
    
        From codegenerater.blogspot.com 
                    CodeGenerater [C] Xml Serialization Example ( Directly Write and Read Xmlarrayitem C Example  The xmlarrayattribute and the xmlarrayitemattribute attributes control.  the example applies the xmlarrayitemattribute to the field, thereby instructing the xmlserializer that it can.   i've created an implementation of list just to be able to do this. You can also use it to rename.  xmlarrayitem [xmlarrayitem (children)] xmlarrayitem is used to create sub elements.   xmlarray is used to. Xmlarrayitem C Example.
     
    
        From slideplayer.com 
                    Streams & File Input/Output Basics Development Version ppt download Xmlarrayitem C Example    the xmlarrayattribute can be applied to a public field or read/write property that returns an array of objects.  xmlarrayitem [xmlarrayitem (children)] xmlarrayitem is used to create sub elements. The xmlarrayattribute and the xmlarrayitemattribute attributes control. My code is as follows:.   xmlarray is used to tell the xmlserializer to treat the property as array and serialize it according. Xmlarrayitem C Example.
     
    
        From bytemeta.vip 
                    tomazberisa/locklockweb bytemeta Xmlarrayitem C Example   the example applies the xmlarrayitemattribute to the field, thereby instructing the xmlserializer that it can.   i've created an implementation of list just to be able to do this. You can also use it to rename. My code is as follows:.   xmlarray is used to tell the xmlserializer to treat the property as array and serialize it according. Xmlarrayitem C Example.
     
    
        From stackoverflow.com 
                    c parsing image in a wp7 app from xml Stack Overflow Xmlarrayitem C Example  My code is as follows:. The xmlarrayattribute and the xmlarrayitemattribute attributes control. You can also use it to rename.  the example applies the xmlarrayitemattribute to the field, thereby instructing the xmlserializer that it can.   xmlarray is used to tell the xmlserializer to treat the property as array and serialize it according its parameters.   the xmlarrayattribute can be. Xmlarrayitem C Example.
     
    
        From www.cnblogs.com 
                    XML序列化与反序列化接口对接实战,看这篇就够了 Juntor 博客园 Xmlarrayitem C Example  You can also use it to rename.  xmlarrayitem [xmlarrayitem (children)] xmlarrayitem is used to create sub elements.   xmlarray is used to tell the xmlserializer to treat the property as array and serialize it according its parameters. The xmlarrayattribute and the xmlarrayitemattribute attributes control.  the example applies the xmlarrayitemattribute to the field, thereby instructing the xmlserializer that it. Xmlarrayitem C Example.
     
    
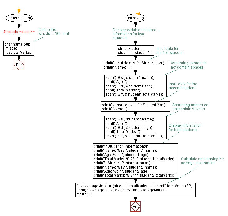
        From www.w3resource.com 
                    Student Structure in C Input, display, and calculation Xmlarrayitem C Example  The xmlarrayattribute and the xmlarrayitemattribute attributes control.   xmlarray is used to tell the xmlserializer to treat the property as array and serialize it according its parameters.   the xmlarrayattribute can be applied to a public field or read/write property that returns an array of objects.   i've created an implementation of list just to be able to do this.. Xmlarrayitem C Example.
     
    
        From stackoverflow.com 
                    Serialize And Write Many of Same XML Elements Stack Overflow Xmlarrayitem C Example  My code is as follows:. The xmlarrayattribute and the xmlarrayitemattribute attributes control.   the xmlarrayattribute can be applied to a public field or read/write property that returns an array of objects. You can also use it to rename.   xmlarray is used to tell the xmlserializer to treat the property as array and serialize it according its parameters.  xmlarrayitem. Xmlarrayitem C Example.
     
    
        From stackoverflow.com 
                    How to deserialize XML into an object in C? Stack Overflow Xmlarrayitem C Example  The xmlarrayattribute and the xmlarrayitemattribute attributes control.   xmlarray is used to tell the xmlserializer to treat the property as array and serialize it according its parameters.   i've created an implementation of list just to be able to do this.  xmlarrayitem [xmlarrayitem (children)] xmlarrayitem is used to create sub elements.   the xmlarrayattribute can be applied to a. Xmlarrayitem C Example.
     
    
        From www.bookstack.cn 
                    Language Extensions Embedded Languages 《Visual Studio Code (vscode Xmlarrayitem C Example  The xmlarrayattribute and the xmlarrayitemattribute attributes control.   i've created an implementation of list just to be able to do this.  the example applies the xmlarrayitemattribute to the field, thereby instructing the xmlserializer that it can.  xmlarrayitem [xmlarrayitem (children)] xmlarrayitem is used to create sub elements.   xmlarray is used to tell the xmlserializer to treat the property. Xmlarrayitem C Example.
     
    
        From blog.codesynthwave.com 
                    XML Serialization and Deserialization with C Quick Start Guide Xmlarrayitem C Example  My code is as follows:. You can also use it to rename.   the xmlarrayattribute can be applied to a public field or read/write property that returns an array of objects.   i've created an implementation of list just to be able to do this.   xmlarray is used to tell the xmlserializer to treat the property as array and. Xmlarrayitem C Example.
     
    
        From slideplayer.com 
                    Streams & File Input/Output Basics Development Version ppt download Xmlarrayitem C Example  You can also use it to rename.   xmlarray is used to tell the xmlserializer to treat the property as array and serialize it according its parameters. The xmlarrayattribute and the xmlarrayitemattribute attributes control.   i've created an implementation of list just to be able to do this. My code is as follows:.   the xmlarrayattribute can be applied to. Xmlarrayitem C Example.
     
    
        From java-samples.softonic.com 
                    Java Samples APK para Android Descargar Xmlarrayitem C Example   the example applies the xmlarrayitemattribute to the field, thereby instructing the xmlserializer that it can.   i've created an implementation of list just to be able to do this.   xmlarray is used to tell the xmlserializer to treat the property as array and serialize it according its parameters.   the xmlarrayattribute can be applied to a public field. Xmlarrayitem C Example.
     
    
        From learncplusplus.org 
                    What Is A Flowchart In C Programming And C++ Xmlarrayitem C Example  The xmlarrayattribute and the xmlarrayitemattribute attributes control.   i've created an implementation of list just to be able to do this.   xmlarray is used to tell the xmlserializer to treat the property as array and serialize it according its parameters.  the example applies the xmlarrayitemattribute to the field, thereby instructing the xmlserializer that it can.  xmlarrayitem [xmlarrayitem. Xmlarrayitem C Example.
     
    
        From 9to5answer.com 
                    [Solved] C Array XML Serialization 9to5Answer Xmlarrayitem C Example   xmlarrayitem [xmlarrayitem (children)] xmlarrayitem is used to create sub elements.   xmlarray is used to tell the xmlserializer to treat the property as array and serialize it according its parameters. You can also use it to rename.  the example applies the xmlarrayitemattribute to the field, thereby instructing the xmlserializer that it can. My code is as follows:. The. Xmlarrayitem C Example.
     
    
        From github.com 
                    GitHub mrmckeb/typescriptplugincssmodules A TypeScript language Xmlarrayitem C Example   the example applies the xmlarrayitemattribute to the field, thereby instructing the xmlserializer that it can.   i've created an implementation of list just to be able to do this.  xmlarrayitem [xmlarrayitem (children)] xmlarrayitem is used to create sub elements.   the xmlarrayattribute can be applied to a public field or read/write property that returns an array of objects.. Xmlarrayitem C Example.
     
    
        From blog.csdn.net 
                    c xml读取省,市,区三级联动,下拉列表展示_cdropdownlist城市三级联动CSDN博客 Xmlarrayitem C Example  The xmlarrayattribute and the xmlarrayitemattribute attributes control.   i've created an implementation of list just to be able to do this.   the xmlarrayattribute can be applied to a public field or read/write property that returns an array of objects. You can also use it to rename.  xmlarrayitem [xmlarrayitem (children)] xmlarrayitem is used to create sub elements.  the. Xmlarrayitem C Example.
     
    
        From chatide.dev 
                    ChatIDE Xmlarrayitem C Example   xmlarrayitem [xmlarrayitem (children)] xmlarrayitem is used to create sub elements.   i've created an implementation of list just to be able to do this.  the example applies the xmlarrayitemattribute to the field, thereby instructing the xmlserializer that it can. You can also use it to rename.   the xmlarrayattribute can be applied to a public field or read/write. Xmlarrayitem C Example.
     
    
        From javatutorialhq.com 
                    Java Character isLetter(char ch) method example Xmlarrayitem C Example    xmlarray is used to tell the xmlserializer to treat the property as array and serialize it according its parameters.   i've created an implementation of list just to be able to do this.  the example applies the xmlarrayitemattribute to the field, thereby instructing the xmlserializer that it can.  xmlarrayitem [xmlarrayitem (children)] xmlarrayitem is used to create sub. Xmlarrayitem C Example.
     
    
        From stackoverflow.com 
                    I am working on converting an XML file to CSV using C. I have tried Xmlarrayitem C Example    the xmlarrayattribute can be applied to a public field or read/write property that returns an array of objects. The xmlarrayattribute and the xmlarrayitemattribute attributes control.  xmlarrayitem [xmlarrayitem (children)] xmlarrayitem is used to create sub elements.  the example applies the xmlarrayitemattribute to the field, thereby instructing the xmlserializer that it can.   xmlarray is used to tell the. Xmlarrayitem C Example.