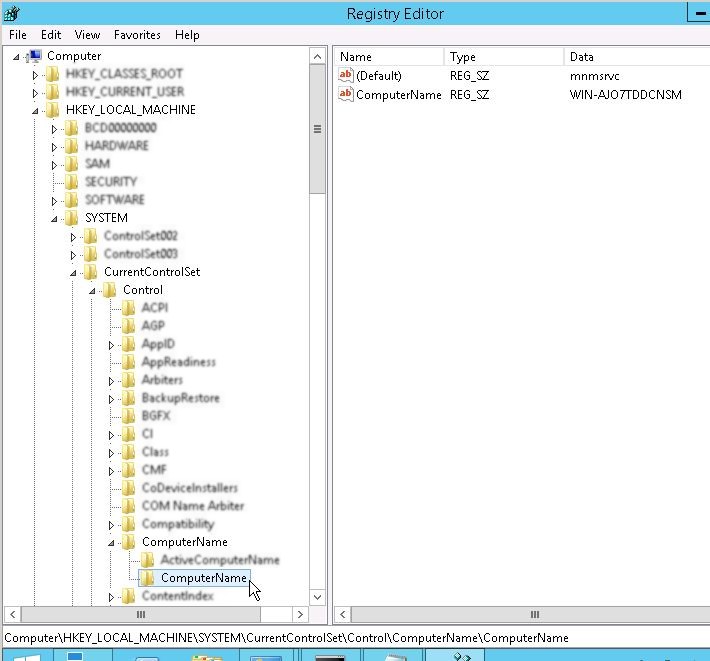
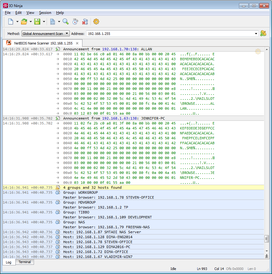
Computer Netbios Name Example . It uses a software protocol called netbios frames that allows applications and computers on a local area. How can i find the netbios/wins name of a pc. This article describes the naming conventions for computer accounts in windows, netbios domain names, dns domain names, active directory. Typically, the netbios domain name is the subdomain of the dns domain name. Netbios provides communication services on local networks. For example, if the dns. On a domain your full computer name may be john.company.local for example. Netbios (network basic input/output system) is a network service that enables applications on different computers to communicate with each. The company.local bit being the name of the. If you're unsure what your domain's dns or netbios name is, follow these steps: On a windows server with active directory domain services or remote server administration.
from virtuallynoob.blogspot.com
If you're unsure what your domain's dns or netbios name is, follow these steps: How can i find the netbios/wins name of a pc. It uses a software protocol called netbios frames that allows applications and computers on a local area. This article describes the naming conventions for computer accounts in windows, netbios domain names, dns domain names, active directory. On a domain your full computer name may be john.company.local for example. On a windows server with active directory domain services or remote server administration. Typically, the netbios domain name is the subdomain of the dns domain name. Netbios (network basic input/output system) is a network service that enables applications on different computers to communicate with each. For example, if the dns. The company.local bit being the name of the.
How To Change NetBIOS Name of A Computer Datakraf NZ
Computer Netbios Name Example On a windows server with active directory domain services or remote server administration. Netbios (network basic input/output system) is a network service that enables applications on different computers to communicate with each. If you're unsure what your domain's dns or netbios name is, follow these steps: It uses a software protocol called netbios frames that allows applications and computers on a local area. How can i find the netbios/wins name of a pc. On a domain your full computer name may be john.company.local for example. On a windows server with active directory domain services or remote server administration. For example, if the dns. The company.local bit being the name of the. Netbios provides communication services on local networks. This article describes the naming conventions for computer accounts in windows, netbios domain names, dns domain names, active directory. Typically, the netbios domain name is the subdomain of the dns domain name.
From www.securitynewspaper.com
Netbios Over TCP/IP nbtstat usage in detail. It can be used in public Computer Netbios Name Example On a domain your full computer name may be john.company.local for example. Typically, the netbios domain name is the subdomain of the dns domain name. Netbios provides communication services on local networks. On a windows server with active directory domain services or remote server administration. How can i find the netbios/wins name of a pc. For example, if the dns.. Computer Netbios Name Example.
From www.lansweeper.com
Video How to Find Your Domain's DNS and NetBIOS Name Lansweeper Computer Netbios Name Example How can i find the netbios/wins name of a pc. It uses a software protocol called netbios frames that allows applications and computers on a local area. Netbios (network basic input/output system) is a network service that enables applications on different computers to communicate with each. On a domain your full computer name may be john.company.local for example. If you're. Computer Netbios Name Example.
From www.slideserve.com
PPT Course 3 Learning Plan PowerPoint Presentation, free download Computer Netbios Name Example Netbios provides communication services on local networks. On a domain your full computer name may be john.company.local for example. This article describes the naming conventions for computer accounts in windows, netbios domain names, dns domain names, active directory. The company.local bit being the name of the. On a windows server with active directory domain services or remote server administration. For. Computer Netbios Name Example.
From www.securitynewspaper.com
Netbios Over TCP/IP nbtstat usage in detail. It can be used in public Computer Netbios Name Example This article describes the naming conventions for computer accounts in windows, netbios domain names, dns domain names, active directory. On a windows server with active directory domain services or remote server administration. How can i find the netbios/wins name of a pc. If you're unsure what your domain's dns or netbios name is, follow these steps: Netbios provides communication services. Computer Netbios Name Example.
From www.slideserve.com
PPT Chapter 6 Enumeration PowerPoint Presentation ID306556 Computer Netbios Name Example If you're unsure what your domain's dns or netbios name is, follow these steps: On a windows server with active directory domain services or remote server administration. Netbios (network basic input/output system) is a network service that enables applications on different computers to communicate with each. Typically, the netbios domain name is the subdomain of the dns domain name. The. Computer Netbios Name Example.
From www.youtube.com
NetBIOS Name Network Encyclopedia YouTube Computer Netbios Name Example If you're unsure what your domain's dns or netbios name is, follow these steps: This article describes the naming conventions for computer accounts in windows, netbios domain names, dns domain names, active directory. Netbios (network basic input/output system) is a network service that enables applications on different computers to communicate with each. For example, if the dns. On a domain. Computer Netbios Name Example.
From adamtheautomator.com
Wrangling NetBIOS With the nbtstat Utility Computer Netbios Name Example How can i find the netbios/wins name of a pc. This article describes the naming conventions for computer accounts in windows, netbios domain names, dns domain names, active directory. The company.local bit being the name of the. Netbios (network basic input/output system) is a network service that enables applications on different computers to communicate with each. If you're unsure what. Computer Netbios Name Example.
From www.slideserve.com
PPT Course 3 Learning Plan PowerPoint Presentation, free download Computer Netbios Name Example This article describes the naming conventions for computer accounts in windows, netbios domain names, dns domain names, active directory. On a windows server with active directory domain services or remote server administration. If you're unsure what your domain's dns or netbios name is, follow these steps: It uses a software protocol called netbios frames that allows applications and computers on. Computer Netbios Name Example.
From www.lifewire.com
NetBIOS (What It Is and How It Works) Computer Netbios Name Example How can i find the netbios/wins name of a pc. The company.local bit being the name of the. For example, if the dns. This article describes the naming conventions for computer accounts in windows, netbios domain names, dns domain names, active directory. It uses a software protocol called netbios frames that allows applications and computers on a local area. Netbios. Computer Netbios Name Example.
From www.easeus.com
What is NetBIOS? How Does It Work? EaseUS Computer Netbios Name Example If you're unsure what your domain's dns or netbios name is, follow these steps: For example, if the dns. On a domain your full computer name may be john.company.local for example. On a windows server with active directory domain services or remote server administration. It uses a software protocol called netbios frames that allows applications and computers on a local. Computer Netbios Name Example.
From www.scribd.com
Computer NetBIOS Name List PDF Computer Netbios Name Example If you're unsure what your domain's dns or netbios name is, follow these steps: Netbios (network basic input/output system) is a network service that enables applications on different computers to communicate with each. Netbios provides communication services on local networks. Typically, the netbios domain name is the subdomain of the dns domain name. The company.local bit being the name of. Computer Netbios Name Example.
From www.slideserve.com
PPT Networking PowerPoint Presentation, free download ID3908089 Computer Netbios Name Example How can i find the netbios/wins name of a pc. On a domain your full computer name may be john.company.local for example. This article describes the naming conventions for computer accounts in windows, netbios domain names, dns domain names, active directory. It uses a software protocol called netbios frames that allows applications and computers on a local area. For example,. Computer Netbios Name Example.
From www.idiskhome.com
What is NetBIOS? How Does It Work? Qiling Computer Netbios Name Example If you're unsure what your domain's dns or netbios name is, follow these steps: On a windows server with active directory domain services or remote server administration. For example, if the dns. Netbios (network basic input/output system) is a network service that enables applications on different computers to communicate with each. Netbios provides communication services on local networks. This article. Computer Netbios Name Example.
From medium.com
Practical Fun with NetBIOS Name Service and Computer Browser Service Computer Netbios Name Example Netbios (network basic input/output system) is a network service that enables applications on different computers to communicate with each. It uses a software protocol called netbios frames that allows applications and computers on a local area. Typically, the netbios domain name is the subdomain of the dns domain name. If you're unsure what your domain's dns or netbios name is,. Computer Netbios Name Example.
From qualysguard.qualys.com
Examples for NetBIOS, ServiceSelected IPs Computer Netbios Name Example On a domain your full computer name may be john.company.local for example. It uses a software protocol called netbios frames that allows applications and computers on a local area. If you're unsure what your domain's dns or netbios name is, follow these steps: Netbios (network basic input/output system) is a network service that enables applications on different computers to communicate. Computer Netbios Name Example.
From www.youtube.com
How To Alias a NetBIOS name without using a CName Record or DNS YouTube Computer Netbios Name Example It uses a software protocol called netbios frames that allows applications and computers on a local area. Typically, the netbios domain name is the subdomain of the dns domain name. On a windows server with active directory domain services or remote server administration. Netbios provides communication services on local networks. Netbios (network basic input/output system) is a network service that. Computer Netbios Name Example.
From www.slideserve.com
PPT Module 7 Resolving NetBIOS Names by Using Windows Name Computer Netbios Name Example For example, if the dns. How can i find the netbios/wins name of a pc. On a domain your full computer name may be john.company.local for example. Netbios (network basic input/output system) is a network service that enables applications on different computers to communicate with each. Netbios provides communication services on local networks. The company.local bit being the name of. Computer Netbios Name Example.
From www.slideserve.com
PPT Module 7 Resolving NetBIOS Names by Using Windows Name Computer Netbios Name Example On a domain your full computer name may be john.company.local for example. For example, if the dns. This article describes the naming conventions for computer accounts in windows, netbios domain names, dns domain names, active directory. If you're unsure what your domain's dns or netbios name is, follow these steps: On a windows server with active directory domain services or. Computer Netbios Name Example.
From adamtheautomator.com
Wrangling NetBIOS With the nbtstat Utility Computer Netbios Name Example Netbios provides communication services on local networks. This article describes the naming conventions for computer accounts in windows, netbios domain names, dns domain names, active directory. For example, if the dns. Netbios (network basic input/output system) is a network service that enables applications on different computers to communicate with each. It uses a software protocol called netbios frames that allows. Computer Netbios Name Example.
From www.slideserve.com
PPT Name Resolution PowerPoint Presentation, free download ID4638290 Computer Netbios Name Example Netbios provides communication services on local networks. Typically, the netbios domain name is the subdomain of the dns domain name. On a windows server with active directory domain services or remote server administration. If you're unsure what your domain's dns or netbios name is, follow these steps: This article describes the naming conventions for computer accounts in windows, netbios domain. Computer Netbios Name Example.
From www.youtube.com
NetBIOS And SMB Enumeration Nbtstat & smbclient YouTube Computer Netbios Name Example For example, if the dns. The company.local bit being the name of the. On a windows server with active directory domain services or remote server administration. Netbios provides communication services on local networks. Netbios (network basic input/output system) is a network service that enables applications on different computers to communicate with each. If you're unsure what your domain's dns or. Computer Netbios Name Example.
From miloserdov.org
NetBIOS what it is, how it works and how to use in information Computer Netbios Name Example If you're unsure what your domain's dns or netbios name is, follow these steps: On a windows server with active directory domain services or remote server administration. How can i find the netbios/wins name of a pc. On a domain your full computer name may be john.company.local for example. For example, if the dns. Netbios provides communication services on local. Computer Netbios Name Example.
From www.geeksforgeeks.org
Nbtscan Scanning IP Networks for NetBIOS Name Information Computer Netbios Name Example How can i find the netbios/wins name of a pc. On a windows server with active directory domain services or remote server administration. Netbios provides communication services on local networks. Typically, the netbios domain name is the subdomain of the dns domain name. This article describes the naming conventions for computer accounts in windows, netbios domain names, dns domain names,. Computer Netbios Name Example.
From www.devicemag.com
How to Change Your Mac's NetBIOS Name DeviceMAG Computer Netbios Name Example This article describes the naming conventions for computer accounts in windows, netbios domain names, dns domain names, active directory. On a windows server with active directory domain services or remote server administration. The company.local bit being the name of the. It uses a software protocol called netbios frames that allows applications and computers on a local area. For example, if. Computer Netbios Name Example.
From www.slideserve.com
PPT NetBIOS / NBT PowerPoint Presentation, free download ID3341708 Computer Netbios Name Example On a domain your full computer name may be john.company.local for example. This article describes the naming conventions for computer accounts in windows, netbios domain names, dns domain names, active directory. If you're unsure what your domain's dns or netbios name is, follow these steps: It uses a software protocol called netbios frames that allows applications and computers on a. Computer Netbios Name Example.
From virtuallynoob.blogspot.com
How To Change NetBIOS Name of A Computer Datakraf NZ Computer Netbios Name Example On a domain your full computer name may be john.company.local for example. How can i find the netbios/wins name of a pc. For example, if the dns. Netbios provides communication services on local networks. This article describes the naming conventions for computer accounts in windows, netbios domain names, dns domain names, active directory. It uses a software protocol called netbios. Computer Netbios Name Example.
From www.slideserve.com
PPT Chapter 17 Windows Name Service WINS PowerPoint Computer Netbios Name Example The company.local bit being the name of the. Typically, the netbios domain name is the subdomain of the dns domain name. On a domain your full computer name may be john.company.local for example. This article describes the naming conventions for computer accounts in windows, netbios domain names, dns domain names, active directory. Netbios (network basic input/output system) is a network. Computer Netbios Name Example.
From www.slideserve.com
PPT Lesson 17. Domains and Active Directory PowerPoint Presentation Computer Netbios Name Example This article describes the naming conventions for computer accounts in windows, netbios domain names, dns domain names, active directory. Typically, the netbios domain name is the subdomain of the dns domain name. On a windows server with active directory domain services or remote server administration. It uses a software protocol called netbios frames that allows applications and computers on a. Computer Netbios Name Example.
From searchenterprisedesktop.techtarget.com
Win10 NetBIOS Names Get Weirder Windows Enterprise Desktop Computer Netbios Name Example Typically, the netbios domain name is the subdomain of the dns domain name. For example, if the dns. On a domain your full computer name may be john.company.local for example. How can i find the netbios/wins name of a pc. If you're unsure what your domain's dns or netbios name is, follow these steps: It uses a software protocol called. Computer Netbios Name Example.
From www.slideserve.com
PPT Chapter Overview PowerPoint Presentation, free download ID5645472 Computer Netbios Name Example On a domain your full computer name may be john.company.local for example. It uses a software protocol called netbios frames that allows applications and computers on a local area. How can i find the netbios/wins name of a pc. For example, if the dns. Typically, the netbios domain name is the subdomain of the dns domain name. On a windows. Computer Netbios Name Example.
From textbooks.cs.ksu.edu
AD and NETBIOS Names CIS 527 Textbook Computer Netbios Name Example On a windows server with active directory domain services or remote server administration. It uses a software protocol called netbios frames that allows applications and computers on a local area. Typically, the netbios domain name is the subdomain of the dns domain name. Netbios (network basic input/output system) is a network service that enables applications on different computers to communicate. Computer Netbios Name Example.
From dmainname21.blogspot.com
Get Netbios Domain Name Command Line dmainname Computer Netbios Name Example For example, if the dns. It uses a software protocol called netbios frames that allows applications and computers on a local area. If you're unsure what your domain's dns or netbios name is, follow these steps: Netbios provides communication services on local networks. How can i find the netbios/wins name of a pc. This article describes the naming conventions for. Computer Netbios Name Example.
From www.slideserve.com
PPT Course 3 Learning Plan PowerPoint Presentation, free download Computer Netbios Name Example It uses a software protocol called netbios frames that allows applications and computers on a local area. If you're unsure what your domain's dns or netbios name is, follow these steps: On a windows server with active directory domain services or remote server administration. The company.local bit being the name of the. For example, if the dns. Netbios provides communication. Computer Netbios Name Example.
From www.slideserve.com
PPT Presentation Layer Security PowerPoint Presentation, free Computer Netbios Name Example If you're unsure what your domain's dns or netbios name is, follow these steps: Typically, the netbios domain name is the subdomain of the dns domain name. On a domain your full computer name may be john.company.local for example. How can i find the netbios/wins name of a pc. Netbios provides communication services on local networks. Netbios (network basic input/output. Computer Netbios Name Example.
From www.slideserve.com
PPT Objectives PowerPoint Presentation, free download ID3068042 Computer Netbios Name Example How can i find the netbios/wins name of a pc. For example, if the dns. The company.local bit being the name of the. It uses a software protocol called netbios frames that allows applications and computers on a local area. On a windows server with active directory domain services or remote server administration. On a domain your full computer name. Computer Netbios Name Example.