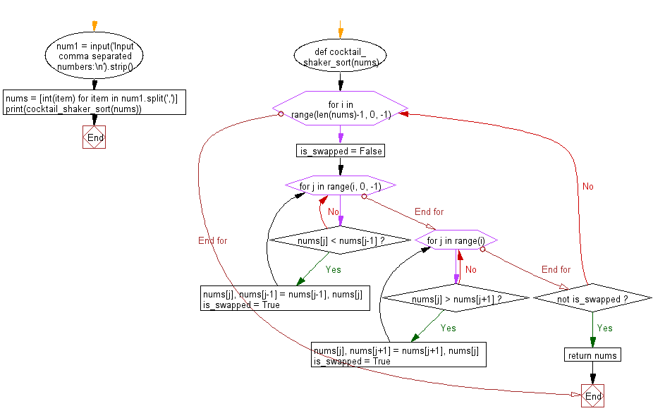
Cocktail Shaker Sort Program Python . Python program for counting sort. Like most variants of bubble sort, cocktail shaker sort is used primarily as an educational tool. Here is the source code of a python program to implement cocktail shaker sort. Counting sort is a sorting technique based on keys between a specific range. The program output is shown below. Write a python program to sort a list of elements using cocktail shaker sort. Cocktail shaker sort, also known as bidirectional bubble sort, shaker sort, ripple sort, or cocktail sort, is a variation of the bubble sort algorithm in which. More performant algorithms such as quicksort , merge. Python exercises, practice and solution: Cocktail sort, also known as cocktail shaker sort or bidirectional bubble sort, is a variation of the bubble sort algorithm. It works by counting the.
from www.cxymm.net
Counting sort is a sorting technique based on keys between a specific range. Write a python program to sort a list of elements using cocktail shaker sort. Python program for counting sort. It works by counting the. Here is the source code of a python program to implement cocktail shaker sort. Cocktail shaker sort, also known as bidirectional bubble sort, shaker sort, ripple sort, or cocktail sort, is a variation of the bubble sort algorithm in which. Like most variants of bubble sort, cocktail shaker sort is used primarily as an educational tool. More performant algorithms such as quicksort , merge. The program output is shown below. Cocktail sort, also known as cocktail shaker sort or bidirectional bubble sort, is a variation of the bubble sort algorithm.
Internal Sorting Cocktailshaker sort Sorting by Exchanging_dijk的博客程序员秘密 程序员秘密
Cocktail Shaker Sort Program Python Cocktail shaker sort, also known as bidirectional bubble sort, shaker sort, ripple sort, or cocktail sort, is a variation of the bubble sort algorithm in which. More performant algorithms such as quicksort , merge. Counting sort is a sorting technique based on keys between a specific range. Like most variants of bubble sort, cocktail shaker sort is used primarily as an educational tool. Cocktail shaker sort, also known as bidirectional bubble sort, shaker sort, ripple sort, or cocktail sort, is a variation of the bubble sort algorithm in which. Python exercises, practice and solution: Here is the source code of a python program to implement cocktail shaker sort. Cocktail sort, also known as cocktail shaker sort or bidirectional bubble sort, is a variation of the bubble sort algorithm. The program output is shown below. Python program for counting sort. It works by counting the. Write a python program to sort a list of elements using cocktail shaker sort.
From www.youtube.com
Cocktail Sort Shaker Sort ( Ordenamiento por Sacudida ) YouTube Cocktail Shaker Sort Program Python Cocktail shaker sort, also known as bidirectional bubble sort, shaker sort, ripple sort, or cocktail sort, is a variation of the bubble sort algorithm in which. Write a python program to sort a list of elements using cocktail shaker sort. The program output is shown below. Python exercises, practice and solution: More performant algorithms such as quicksort , merge. Like. Cocktail Shaker Sort Program Python.
From www.youtube.com
Cocktail Sort Sorting Algorithm YouTube Cocktail Shaker Sort Program Python Like most variants of bubble sort, cocktail shaker sort is used primarily as an educational tool. Counting sort is a sorting technique based on keys between a specific range. The program output is shown below. Cocktail shaker sort, also known as bidirectional bubble sort, shaker sort, ripple sort, or cocktail sort, is a variation of the bubble sort algorithm in. Cocktail Shaker Sort Program Python.
From www.reddit.com
Python Sorting Algorithm Visualizer (Using Cocktail Shaker Sort Algorithm) [OC] r/dataisbeautiful Cocktail Shaker Sort Program Python It works by counting the. Python exercises, practice and solution: Write a python program to sort a list of elements using cocktail shaker sort. The program output is shown below. Cocktail shaker sort, also known as bidirectional bubble sort, shaker sort, ripple sort, or cocktail sort, is a variation of the bubble sort algorithm in which. Here is the source. Cocktail Shaker Sort Program Python.
From javainspires.blogspot.com
Python Program to Sort a List In Different Ways Python Examples Cocktail Shaker Sort Program Python It works by counting the. Cocktail sort, also known as cocktail shaker sort or bidirectional bubble sort, is a variation of the bubble sort algorithm. More performant algorithms such as quicksort , merge. Python exercises, practice and solution: Cocktail shaker sort, also known as bidirectional bubble sort, shaker sort, ripple sort, or cocktail sort, is a variation of the bubble. Cocktail Shaker Sort Program Python.
From www.baeldung.com
Cocktail Sort Baeldung on Computer Science Cocktail Shaker Sort Program Python Cocktail shaker sort, also known as bidirectional bubble sort, shaker sort, ripple sort, or cocktail sort, is a variation of the bubble sort algorithm in which. Cocktail sort, also known as cocktail shaker sort or bidirectional bubble sort, is a variation of the bubble sort algorithm. Counting sort is a sorting technique based on keys between a specific range. Here. Cocktail Shaker Sort Program Python.
From www.youtube.com
C Cocktail Shaker Sort Algorithm YouTube Cocktail Shaker Sort Program Python Cocktail shaker sort, also known as bidirectional bubble sort, shaker sort, ripple sort, or cocktail sort, is a variation of the bubble sort algorithm in which. The program output is shown below. Here is the source code of a python program to implement cocktail shaker sort. Cocktail sort, also known as cocktail shaker sort or bidirectional bubble sort, is a. Cocktail Shaker Sort Program Python.
From www.studypool.com
SOLUTION Cocktail sort data structure Studypool Cocktail Shaker Sort Program Python It works by counting the. Like most variants of bubble sort, cocktail shaker sort is used primarily as an educational tool. More performant algorithms such as quicksort , merge. Python program for counting sort. Write a python program to sort a list of elements using cocktail shaker sort. Here is the source code of a python program to implement cocktail. Cocktail Shaker Sort Program Python.
From www.youtube.com
Cocktail Shaker Sort AlgoritmasıFeyza Şahin YouTube Cocktail Shaker Sort Program Python The program output is shown below. Here is the source code of a python program to implement cocktail shaker sort. Like most variants of bubble sort, cocktail shaker sort is used primarily as an educational tool. It works by counting the. Python exercises, practice and solution: Cocktail sort, also known as cocktail shaker sort or bidirectional bubble sort, is a. Cocktail Shaker Sort Program Python.
From www.youtube.com
Cocktail Shaker Sort YouTube Cocktail Shaker Sort Program Python Cocktail sort, also known as cocktail shaker sort or bidirectional bubble sort, is a variation of the bubble sort algorithm. It works by counting the. Like most variants of bubble sort, cocktail shaker sort is used primarily as an educational tool. Here is the source code of a python program to implement cocktail shaker sort. Write a python program to. Cocktail Shaker Sort Program Python.
From www.youtube.com
Cocktail Shaker Sort YouTube Cocktail Shaker Sort Program Python More performant algorithms such as quicksort , merge. Cocktail shaker sort, also known as bidirectional bubble sort, shaker sort, ripple sort, or cocktail sort, is a variation of the bubble sort algorithm in which. Python program for counting sort. Here is the source code of a python program to implement cocktail shaker sort. Like most variants of bubble sort, cocktail. Cocktail Shaker Sort Program Python.
From www.w3resource.com.cach3.com
Python Sort a list of elements using Cocktail shaker sort w3resource Cocktail Shaker Sort Program Python More performant algorithms such as quicksort , merge. Here is the source code of a python program to implement cocktail shaker sort. Counting sort is a sorting technique based on keys between a specific range. Write a python program to sort a list of elements using cocktail shaker sort. Like most variants of bubble sort, cocktail shaker sort is used. Cocktail Shaker Sort Program Python.
From www.youtube.com
Sorting algorithms in Python Shaker Sort example YouTube Cocktail Shaker Sort Program Python Python exercises, practice and solution: Here is the source code of a python program to implement cocktail shaker sort. Write a python program to sort a list of elements using cocktail shaker sort. Python program for counting sort. The program output is shown below. More performant algorithms such as quicksort , merge. It works by counting the. Like most variants. Cocktail Shaker Sort Program Python.
From www.youtube.com
Cocktail Sort Visualization using Pygame module of Python YouTube Cocktail Shaker Sort Program Python The program output is shown below. Here is the source code of a python program to implement cocktail shaker sort. Write a python program to sort a list of elements using cocktail shaker sort. It works by counting the. Like most variants of bubble sort, cocktail shaker sort is used primarily as an educational tool. Counting sort is a sorting. Cocktail Shaker Sort Program Python.
From pythonguides.com
Sorting Algorithms In Python (Detailed Tutorial) Python Guides Cocktail Shaker Sort Program Python Cocktail sort, also known as cocktail shaker sort or bidirectional bubble sort, is a variation of the bubble sort algorithm. It works by counting the. Like most variants of bubble sort, cocktail shaker sort is used primarily as an educational tool. Cocktail shaker sort, also known as bidirectional bubble sort, shaker sort, ripple sort, or cocktail sort, is a variation. Cocktail Shaker Sort Program Python.
From www.cxymm.net
Internal Sorting Cocktailshaker sort Sorting by Exchanging_dijk的博客程序员秘密 程序员秘密 Cocktail Shaker Sort Program Python Write a python program to sort a list of elements using cocktail shaker sort. Cocktail shaker sort, also known as bidirectional bubble sort, shaker sort, ripple sort, or cocktail sort, is a variation of the bubble sort algorithm in which. Cocktail sort, also known as cocktail shaker sort or bidirectional bubble sort, is a variation of the bubble sort algorithm.. Cocktail Shaker Sort Program Python.
From programm.top
Python Шейкерная сортировка programm.top Cocktail Shaker Sort Program Python Cocktail shaker sort, also known as bidirectional bubble sort, shaker sort, ripple sort, or cocktail sort, is a variation of the bubble sort algorithm in which. More performant algorithms such as quicksort , merge. The program output is shown below. Python program for counting sort. Python exercises, practice and solution: Like most variants of bubble sort, cocktail shaker sort is. Cocktail Shaker Sort Program Python.
From www.youtube.com
Cocktail Sort en Python YouTube Cocktail Shaker Sort Program Python Cocktail shaker sort, also known as bidirectional bubble sort, shaker sort, ripple sort, or cocktail sort, is a variation of the bubble sort algorithm in which. Python exercises, practice and solution: More performant algorithms such as quicksort , merge. It works by counting the. Cocktail sort, also known as cocktail shaker sort or bidirectional bubble sort, is a variation of. Cocktail Shaker Sort Program Python.
From www.youtube.com
Sorting Algorithms Redux 04 Cocktail Sort YouTube Cocktail Shaker Sort Program Python Python exercises, practice and solution: Counting sort is a sorting technique based on keys between a specific range. It works by counting the. Write a python program to sort a list of elements using cocktail shaker sort. Here is the source code of a python program to implement cocktail shaker sort. The program output is shown below. Cocktail sort, also. Cocktail Shaker Sort Program Python.
From www.youtube.com
Cocktail Shaker Sort YouTube Cocktail Shaker Sort Program Python Counting sort is a sorting technique based on keys between a specific range. Python program for counting sort. Write a python program to sort a list of elements using cocktail shaker sort. It works by counting the. Cocktail sort, also known as cocktail shaker sort or bidirectional bubble sort, is a variation of the bubble sort algorithm. Python exercises, practice. Cocktail Shaker Sort Program Python.
From www.chegg.com
Solved (2) (20 pts) Cocktailshaker sort is a variant of Cocktail Shaker Sort Program Python It works by counting the. Here is the source code of a python program to implement cocktail shaker sort. Write a python program to sort a list of elements using cocktail shaker sort. The program output is shown below. Counting sort is a sorting technique based on keys between a specific range. Like most variants of bubble sort, cocktail shaker. Cocktail Shaker Sort Program Python.
From es.scribd.com
Cocktail Sort Mathematical Concepts Algorithms Cocktail Shaker Sort Program Python Like most variants of bubble sort, cocktail shaker sort is used primarily as an educational tool. It works by counting the. Write a python program to sort a list of elements using cocktail shaker sort. Python program for counting sort. The program output is shown below. Cocktail sort, also known as cocktail shaker sort or bidirectional bubble sort, is a. Cocktail Shaker Sort Program Python.
From www.chegg.com
Solved Implement Cocktail Shaker Sort, that is, implement Cocktail Shaker Sort Program Python Cocktail sort, also known as cocktail shaker sort or bidirectional bubble sort, is a variation of the bubble sort algorithm. It works by counting the. Here is the source code of a python program to implement cocktail shaker sort. More performant algorithms such as quicksort , merge. The program output is shown below. Python program for counting sort. Write a. Cocktail Shaker Sort Program Python.
From www.youtube.com
QuickSort algorithm in Python Sorting Algorithms YouTube Cocktail Shaker Sort Program Python It works by counting the. The program output is shown below. Like most variants of bubble sort, cocktail shaker sort is used primarily as an educational tool. Python exercises, practice and solution: Write a python program to sort a list of elements using cocktail shaker sort. Cocktail shaker sort, also known as bidirectional bubble sort, shaker sort, ripple sort, or. Cocktail Shaker Sort Program Python.
From www.youtube.com
DATA STRUCTURES IN JAVA Shaker Sort algorithm YouTube Cocktail Shaker Sort Program Python Write a python program to sort a list of elements using cocktail shaker sort. Counting sort is a sorting technique based on keys between a specific range. Python program for counting sort. More performant algorithms such as quicksort , merge. Here is the source code of a python program to implement cocktail shaker sort. Python exercises, practice and solution: Cocktail. Cocktail Shaker Sort Program Python.
From www.youtube.com
Cocktail Shaker Sort YouTube Cocktail Shaker Sort Program Python Write a python program to sort a list of elements using cocktail shaker sort. Python program for counting sort. The program output is shown below. Here is the source code of a python program to implement cocktail shaker sort. Counting sort is a sorting technique based on keys between a specific range. It works by counting the. Python exercises, practice. Cocktail Shaker Sort Program Python.
From www.w3resource.com
C Program Sort numbers using Cocktail Sort method w3resource Cocktail Shaker Sort Program Python Python program for counting sort. The program output is shown below. Cocktail shaker sort, also known as bidirectional bubble sort, shaker sort, ripple sort, or cocktail sort, is a variation of the bubble sort algorithm in which. Here is the source code of a python program to implement cocktail shaker sort. Like most variants of bubble sort, cocktail shaker sort. Cocktail Shaker Sort Program Python.
From lwh-21.github.io
Algoritmos Cocktail sort Cocktail Shaker Sort Program Python Cocktail shaker sort, also known as bidirectional bubble sort, shaker sort, ripple sort, or cocktail sort, is a variation of the bubble sort algorithm in which. Like most variants of bubble sort, cocktail shaker sort is used primarily as an educational tool. More performant algorithms such as quicksort , merge. It works by counting the. Cocktail sort, also known as. Cocktail Shaker Sort Program Python.
From www.youtube.com
Cocktail Sort Sorting Algorithms YouTube Cocktail Shaker Sort Program Python More performant algorithms such as quicksort , merge. Python exercises, practice and solution: Cocktail sort, also known as cocktail shaker sort or bidirectional bubble sort, is a variation of the bubble sort algorithm. Here is the source code of a python program to implement cocktail shaker sort. Write a python program to sort a list of elements using cocktail shaker. Cocktail Shaker Sort Program Python.
From www.studypool.com
SOLUTION Cocktail sort data structure Studypool Cocktail Shaker Sort Program Python Here is the source code of a python program to implement cocktail shaker sort. Cocktail shaker sort, also known as bidirectional bubble sort, shaker sort, ripple sort, or cocktail sort, is a variation of the bubble sort algorithm in which. Write a python program to sort a list of elements using cocktail shaker sort. Cocktail sort, also known as cocktail. Cocktail Shaker Sort Program Python.
From www.w3resource.com
C++ Sort an array using the Cocktail sort algorithm Cocktail Shaker Sort Program Python Python exercises, practice and solution: The program output is shown below. More performant algorithms such as quicksort , merge. Python program for counting sort. It works by counting the. Cocktail shaker sort, also known as bidirectional bubble sort, shaker sort, ripple sort, or cocktail sort, is a variation of the bubble sort algorithm in which. Here is the source code. Cocktail Shaker Sort Program Python.
From www.youtube.com
Optimized Cocktail Shaker Sort YouTube Cocktail Shaker Sort Program Python It works by counting the. Python exercises, practice and solution: Python program for counting sort. Here is the source code of a python program to implement cocktail shaker sort. Counting sort is a sorting technique based on keys between a specific range. Like most variants of bubble sort, cocktail shaker sort is used primarily as an educational tool. Write a. Cocktail Shaker Sort Program Python.
From morioh.com
Cocktail Sort Algorithm in Python With Program Cocktail Shaker Sort Program Python Counting sort is a sorting technique based on keys between a specific range. Python program for counting sort. More performant algorithms such as quicksort , merge. Cocktail shaker sort, also known as bidirectional bubble sort, shaker sort, ripple sort, or cocktail sort, is a variation of the bubble sort algorithm in which. Like most variants of bubble sort, cocktail shaker. Cocktail Shaker Sort Program Python.
From tutorials-platform.info
Mastering Sorting Algorithms in Python A Comprehensive Guide for Efficient Data Sorting Cocktail Shaker Sort Program Python Cocktail shaker sort, also known as bidirectional bubble sort, shaker sort, ripple sort, or cocktail sort, is a variation of the bubble sort algorithm in which. Counting sort is a sorting technique based on keys between a specific range. Like most variants of bubble sort, cocktail shaker sort is used primarily as an educational tool. Cocktail sort, also known as. Cocktail Shaker Sort Program Python.
From www.youtube.com
Cocktail Sorting Algorithm YouTube Cocktail Shaker Sort Program Python It works by counting the. Like most variants of bubble sort, cocktail shaker sort is used primarily as an educational tool. Python program for counting sort. Counting sort is a sorting technique based on keys between a specific range. The program output is shown below. Python exercises, practice and solution: Cocktail sort, also known as cocktail shaker sort or bidirectional. Cocktail Shaker Sort Program Python.
From www.youtube.com
The Sound Of Bidirectional Bubble / Cocktail Shaker Sort YouTube Cocktail Shaker Sort Program Python Write a python program to sort a list of elements using cocktail shaker sort. Like most variants of bubble sort, cocktail shaker sort is used primarily as an educational tool. Cocktail sort, also known as cocktail shaker sort or bidirectional bubble sort, is a variation of the bubble sort algorithm. Counting sort is a sorting technique based on keys between. Cocktail Shaker Sort Program Python.