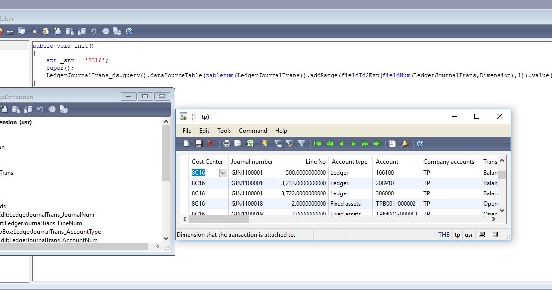
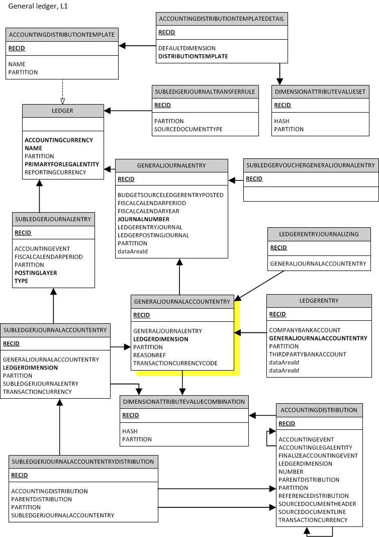
Ax Dimensions Table . We can do more settings and customization on it. the dimensionattribute table relates the attribute to its source view. each of the account and financial dimensions patterns defined in this white paper has a corresponding microsoft dynamics ax. financial dimensions are data classifiers that are used for financial reporting. you can do this with a simple base ax method: The field backingentitytype holds the tableid of the view and. from ax2012 we got a more flexible financial dimension feature. financial journal dimension table relations on ax 2012. learn about the various types of financial dimensions and how they're set up, including outlines on custom. Microsoft dynamics ax 2012 r3, microsoft dynamics ax 2012 r2, microsoft dynamics ax 2012 feature pack,.
from fahd-alam.blogspot.com
from ax2012 we got a more flexible financial dimension feature. Microsoft dynamics ax 2012 r3, microsoft dynamics ax 2012 r2, microsoft dynamics ax 2012 feature pack,. you can do this with a simple base ax method: financial journal dimension table relations on ax 2012. We can do more settings and customization on it. the dimensionattribute table relates the attribute to its source view. financial dimensions are data classifiers that are used for financial reporting. each of the account and financial dimensions patterns defined in this white paper has a corresponding microsoft dynamics ax. learn about the various types of financial dimensions and how they're set up, including outlines on custom. The field backingentitytype holds the tableid of the view and.
Dynamics AX 2012 Example of 'Dimensionbased configuration' item in AX
Ax Dimensions Table We can do more settings and customization on it. learn about the various types of financial dimensions and how they're set up, including outlines on custom. We can do more settings and customization on it. financial journal dimension table relations on ax 2012. Microsoft dynamics ax 2012 r3, microsoft dynamics ax 2012 r2, microsoft dynamics ax 2012 feature pack,. financial dimensions are data classifiers that are used for financial reporting. each of the account and financial dimensions patterns defined in this white paper has a corresponding microsoft dynamics ax. the dimensionattribute table relates the attribute to its source view. from ax2012 we got a more flexible financial dimension feature. The field backingentitytype holds the tableid of the view and. you can do this with a simple base ax method:
From www.boutica-design.fr
Comment choisir la bonne dimension pour ma table à manger Ax Dimensions Table you can do this with a simple base ax method: We can do more settings and customization on it. Microsoft dynamics ax 2012 r3, microsoft dynamics ax 2012 r2, microsoft dynamics ax 2012 feature pack,. financial journal dimension table relations on ax 2012. each of the account and financial dimensions patterns defined in this white paper has. Ax Dimensions Table.
From www.youtube.com
Dynamics AX 2012 Dimension Sets and Trial Balance YouTube Ax Dimensions Table financial dimensions are data classifiers that are used for financial reporting. financial journal dimension table relations on ax 2012. We can do more settings and customization on it. learn about the various types of financial dimensions and how they're set up, including outlines on custom. the dimensionattribute table relates the attribute to its source view. The. Ax Dimensions Table.
From www.bi4dynamics.com
bi4dynamicsaxmodules BI4Dynamics Business intelligence for Ax Dimensions Table We can do more settings and customization on it. the dimensionattribute table relates the attribute to its source view. learn about the various types of financial dimensions and how they're set up, including outlines on custom. financial journal dimension table relations on ax 2012. each of the account and financial dimensions patterns defined in this white. Ax Dimensions Table.
From www.architonic.com
AX TABLE Dining tables from Bonaldo Architonic Ax Dimensions Table you can do this with a simple base ax method: The field backingentitytype holds the tableid of the view and. each of the account and financial dimensions patterns defined in this white paper has a corresponding microsoft dynamics ax. Microsoft dynamics ax 2012 r3, microsoft dynamics ax 2012 r2, microsoft dynamics ax 2012 feature pack,. from ax2012. Ax Dimensions Table.
From fahd-alam.blogspot.com
Dynamics AX 2012 Example of 'Dimensionbased configuration' item in AX Ax Dimensions Table each of the account and financial dimensions patterns defined in this white paper has a corresponding microsoft dynamics ax. you can do this with a simple base ax method: Microsoft dynamics ax 2012 r3, microsoft dynamics ax 2012 r2, microsoft dynamics ax 2012 feature pack,. the dimensionattribute table relates the attribute to its source view. financial. Ax Dimensions Table.
From www.coursehero.com
[Solved] Please help calculate the magnitude and reaction for Ax, Ay Ax Dimensions Table financial dimensions are data classifiers that are used for financial reporting. We can do more settings and customization on it. from ax2012 we got a more flexible financial dimension feature. Microsoft dynamics ax 2012 r3, microsoft dynamics ax 2012 r2, microsoft dynamics ax 2012 feature pack,. learn about the various types of financial dimensions and how they're. Ax Dimensions Table.
From learnax.blogspot.com
Microsoft Dynamics Ax Dynamics AX 2012 Financial Dimensions Ax Dimensions Table We can do more settings and customization on it. from ax2012 we got a more flexible financial dimension feature. financial dimensions are data classifiers that are used for financial reporting. the dimensionattribute table relates the attribute to its source view. learn about the various types of financial dimensions and how they're set up, including outlines on. Ax Dimensions Table.
From basicax.blogspot.com
Dynamics AX blog AX2012 Understanding InventDimID Ax Dimensions Table from ax2012 we got a more flexible financial dimension feature. you can do this with a simple base ax method: financial journal dimension table relations on ax 2012. Microsoft dynamics ax 2012 r3, microsoft dynamics ax 2012 r2, microsoft dynamics ax 2012 feature pack,. financial dimensions are data classifiers that are used for financial reporting. . Ax Dimensions Table.
From learn.microsoft.com
Ledger account combinations Finance & Operations Dynamics 365 Ax Dimensions Table Microsoft dynamics ax 2012 r3, microsoft dynamics ax 2012 r2, microsoft dynamics ax 2012 feature pack,. financial journal dimension table relations on ax 2012. each of the account and financial dimensions patterns defined in this white paper has a corresponding microsoft dynamics ax. the dimensionattribute table relates the attribute to its source view. learn about the. Ax Dimensions Table.
From www.vrogue.co
Difference Between Facts And Dimensions In Data Wareh vrogue.co Ax Dimensions Table Microsoft dynamics ax 2012 r3, microsoft dynamics ax 2012 r2, microsoft dynamics ax 2012 feature pack,. from ax2012 we got a more flexible financial dimension feature. learn about the various types of financial dimensions and how they're set up, including outlines on custom. financial dimensions are data classifiers that are used for financial reporting. The field backingentitytype. Ax Dimensions Table.
From www.instructorbrandon.com
SQL for General ledger data by Dimension for building NonAX Reports Ax Dimensions Table you can do this with a simple base ax method: Microsoft dynamics ax 2012 r3, microsoft dynamics ax 2012 r2, microsoft dynamics ax 2012 feature pack,. The field backingentitytype holds the tableid of the view and. each of the account and financial dimensions patterns defined in this white paper has a corresponding microsoft dynamics ax. from ax2012. Ax Dimensions Table.
From www.vrogue.co
Fact Vs Dimension Tables In Power Bi Kumo Partners vrogue.co Ax Dimensions Table financial dimensions are data classifiers that are used for financial reporting. from ax2012 we got a more flexible financial dimension feature. each of the account and financial dimensions patterns defined in this white paper has a corresponding microsoft dynamics ax. Microsoft dynamics ax 2012 r3, microsoft dynamics ax 2012 r2, microsoft dynamics ax 2012 feature pack,. . Ax Dimensions Table.
From motoroctane.com
Hyundai AX Launch, Specification, Price, Concept, Dimensions Ax Dimensions Table you can do this with a simple base ax method: learn about the various types of financial dimensions and how they're set up, including outlines on custom. We can do more settings and customization on it. the dimensionattribute table relates the attribute to its source view. from ax2012 we got a more flexible financial dimension feature.. Ax Dimensions Table.
From diagramdataaltarwise.z1.web.core.windows.net
Acdelco Serpentine Belt Size Chart Ax Dimensions Table you can do this with a simple base ax method: We can do more settings and customization on it. financial dimensions are data classifiers that are used for financial reporting. Microsoft dynamics ax 2012 r3, microsoft dynamics ax 2012 r2, microsoft dynamics ax 2012 feature pack,. learn about the various types of financial dimensions and how they're. Ax Dimensions Table.
From www.youtube.com
Dynamics AX 2009 Financial Dimensions Processing YouTube Ax Dimensions Table Microsoft dynamics ax 2012 r3, microsoft dynamics ax 2012 r2, microsoft dynamics ax 2012 feature pack,. each of the account and financial dimensions patterns defined in this white paper has a corresponding microsoft dynamics ax. financial dimensions are data classifiers that are used for financial reporting. the dimensionattribute table relates the attribute to its source view. . Ax Dimensions Table.
From axhelper.blogspot.com
AX HELPER Data management financial dimensions import in D365 / AX7 Ax Dimensions Table financial journal dimension table relations on ax 2012. you can do this with a simple base ax method: Microsoft dynamics ax 2012 r3, microsoft dynamics ax 2012 r2, microsoft dynamics ax 2012 feature pack,. each of the account and financial dimensions patterns defined in this white paper has a corresponding microsoft dynamics ax. from ax2012 we. Ax Dimensions Table.
From www.youtube.com
Dynamics AX 2012 Dimensions YouTube Ax Dimensions Table Microsoft dynamics ax 2012 r3, microsoft dynamics ax 2012 r2, microsoft dynamics ax 2012 feature pack,. We can do more settings and customization on it. The field backingentitytype holds the tableid of the view and. financial journal dimension table relations on ax 2012. financial dimensions are data classifiers that are used for financial reporting. learn about the. Ax Dimensions Table.
From axaptadynamic.blogspot.com
Add dimension in Range in ax Ax Dimensions Table We can do more settings and customization on it. financial journal dimension table relations on ax 2012. from ax2012 we got a more flexible financial dimension feature. financial dimensions are data classifiers that are used for financial reporting. Microsoft dynamics ax 2012 r3, microsoft dynamics ax 2012 r2, microsoft dynamics ax 2012 feature pack,. the dimensionattribute. Ax Dimensions Table.
From sujanadynamics.blogspot.com
MicrosoftDynamicsAxapta Dynamics AX 2012 Financial Dimensions Ax Dimensions Table the dimensionattribute table relates the attribute to its source view. financial journal dimension table relations on ax 2012. learn about the various types of financial dimensions and how they're set up, including outlines on custom. financial dimensions are data classifiers that are used for financial reporting. The field backingentitytype holds the tableid of the view and.. Ax Dimensions Table.
From purves.co.uk
Dining Tables AX Ax Dimensions Table you can do this with a simple base ax method: The field backingentitytype holds the tableid of the view and. the dimensionattribute table relates the attribute to its source view. financial dimensions are data classifiers that are used for financial reporting. Microsoft dynamics ax 2012 r3, microsoft dynamics ax 2012 r2, microsoft dynamics ax 2012 feature pack,.. Ax Dimensions Table.
From 3dwarehouse.sketchup.com
ax plan dimension 3D Warehouse Ax Dimensions Table from ax2012 we got a more flexible financial dimension feature. financial journal dimension table relations on ax 2012. Microsoft dynamics ax 2012 r3, microsoft dynamics ax 2012 r2, microsoft dynamics ax 2012 feature pack,. The field backingentitytype holds the tableid of the view and. the dimensionattribute table relates the attribute to its source view. learn about. Ax Dimensions Table.
From arsalanax.blogspot.com
Data model of the dimension in AX 2012 Dynamics AX Development Blog Ax Dimensions Table Microsoft dynamics ax 2012 r3, microsoft dynamics ax 2012 r2, microsoft dynamics ax 2012 feature pack,. you can do this with a simple base ax method: each of the account and financial dimensions patterns defined in this white paper has a corresponding microsoft dynamics ax. the dimensionattribute table relates the attribute to its source view. financial. Ax Dimensions Table.
From exytxunox.blob.core.windows.net
V Belt Sizes Nz at Matthew Whitehead blog Ax Dimensions Table We can do more settings and customization on it. Microsoft dynamics ax 2012 r3, microsoft dynamics ax 2012 r2, microsoft dynamics ax 2012 feature pack,. financial dimensions are data classifiers that are used for financial reporting. the dimensionattribute table relates the attribute to its source view. The field backingentitytype holds the tableid of the view and. you. Ax Dimensions Table.
From daxtechies.blogspot.com
Default dimensions in AX 2012 Microsoft Dynamics AX Technical Ax Dimensions Table Microsoft dynamics ax 2012 r3, microsoft dynamics ax 2012 r2, microsoft dynamics ax 2012 feature pack,. learn about the various types of financial dimensions and how they're set up, including outlines on custom. from ax2012 we got a more flexible financial dimension feature. financial journal dimension table relations on ax 2012. each of the account and. Ax Dimensions Table.
From www.yumpu.com
Brickwork Dimension Tables Ibstock Ax Dimensions Table financial dimensions are data classifiers that are used for financial reporting. Microsoft dynamics ax 2012 r3, microsoft dynamics ax 2012 r2, microsoft dynamics ax 2012 feature pack,. each of the account and financial dimensions patterns defined in this white paper has a corresponding microsoft dynamics ax. from ax2012 we got a more flexible financial dimension feature. . Ax Dimensions Table.
From manualzz.com
AX Series Manualzz Ax Dimensions Table you can do this with a simple base ax method: from ax2012 we got a more flexible financial dimension feature. learn about the various types of financial dimensions and how they're set up, including outlines on custom. financial dimensions are data classifiers that are used for financial reporting. the dimensionattribute table relates the attribute to. Ax Dimensions Table.
From axvuongbao.blogspot.com
Dynamic AX Helper Database entity relationship diagrams for tables of Ax Dimensions Table financial journal dimension table relations on ax 2012. you can do this with a simple base ax method: Microsoft dynamics ax 2012 r3, microsoft dynamics ax 2012 r2, microsoft dynamics ax 2012 feature pack,. learn about the various types of financial dimensions and how they're set up, including outlines on custom. The field backingentitytype holds the tableid. Ax Dimensions Table.
From www.vntg.com
Ax Table by Peter Hvidt & Orla MølgaardNielsen 47401 Ax Dimensions Table from ax2012 we got a more flexible financial dimension feature. you can do this with a simple base ax method: The field backingentitytype holds the tableid of the view and. financial journal dimension table relations on ax 2012. financial dimensions are data classifiers that are used for financial reporting. learn about the various types of. Ax Dimensions Table.
From www.powerdrive-belt.com
VBELTS > RAW EDGE COGGED VBELTS > VARIBELT*VX DRIVE BELT Transmission Ax Dimensions Table financial dimensions are data classifiers that are used for financial reporting. Microsoft dynamics ax 2012 r3, microsoft dynamics ax 2012 r2, microsoft dynamics ax 2012 feature pack,. The field backingentitytype holds the tableid of the view and. financial journal dimension table relations on ax 2012. you can do this with a simple base ax method: from. Ax Dimensions Table.
From axfinance.blogspot.com
AX Functional AX 2012 Main account & Dimension value mask Ax Dimensions Table you can do this with a simple base ax method: Microsoft dynamics ax 2012 r3, microsoft dynamics ax 2012 r2, microsoft dynamics ax 2012 feature pack,. the dimensionattribute table relates the attribute to its source view. The field backingentitytype holds the tableid of the view and. from ax2012 we got a more flexible financial dimension feature. We. Ax Dimensions Table.
From basicax.blogspot.com
Dynamics AX blog AX2012 R2 Understanding technical design of product Ax Dimensions Table The field backingentitytype holds the tableid of the view and. Microsoft dynamics ax 2012 r3, microsoft dynamics ax 2012 r2, microsoft dynamics ax 2012 feature pack,. learn about the various types of financial dimensions and how they're set up, including outlines on custom. you can do this with a simple base ax method: each of the account. Ax Dimensions Table.
From blog.recollection.fr
Comment Choisir la Dimension de ma Table à Manger Ax Dimensions Table the dimensionattribute table relates the attribute to its source view. Microsoft dynamics ax 2012 r3, microsoft dynamics ax 2012 r2, microsoft dynamics ax 2012 feature pack,. financial dimensions are data classifiers that are used for financial reporting. each of the account and financial dimensions patterns defined in this white paper has a corresponding microsoft dynamics ax. . Ax Dimensions Table.
From basicax.blogspot.com
Dynamics AX blog AX2012 Understanding InventDimID Ax Dimensions Table We can do more settings and customization on it. financial dimensions are data classifiers that are used for financial reporting. The field backingentitytype holds the tableid of the view and. each of the account and financial dimensions patterns defined in this white paper has a corresponding microsoft dynamics ax. from ax2012 we got a more flexible financial. Ax Dimensions Table.
From axfinance.blogspot.com
AX Functional How to use Fixed Financial Dimensions in AX 2012 R2 Ax Dimensions Table Microsoft dynamics ax 2012 r3, microsoft dynamics ax 2012 r2, microsoft dynamics ax 2012 feature pack,. The field backingentitytype holds the tableid of the view and. financial journal dimension table relations on ax 2012. from ax2012 we got a more flexible financial dimension feature. each of the account and financial dimensions patterns defined in this white paper. Ax Dimensions Table.
From www.researchgate.net
LE values axdimension of Eq. (41) when k = 5; bxdimension of Ax Dimensions Table learn about the various types of financial dimensions and how they're set up, including outlines on custom. financial dimensions are data classifiers that are used for financial reporting. you can do this with a simple base ax method: Microsoft dynamics ax 2012 r3, microsoft dynamics ax 2012 r2, microsoft dynamics ax 2012 feature pack,. from ax2012. Ax Dimensions Table.