Unity Stencil Mask Shader Graph . Answered dec 3, 2018 at 14:32. I’ve attempted several tricks like: When rendering, each pixel can be tested against the. I'm currently working on two shaders. However, i don’t see any access to stencil in. For example i have a tree model and a floor plane. There is a problem with my workflow though. Wondering if it is possible to create a depthmask shader in urp’s shader graph? If you are using urp and the masking effect isn't happening, or your stencil shaders are giving a parse error claiming there is an unexptect },. In this blog post, we’ll look at a simple way to create objects that can be masked so that they disappear using stencil buffers inside unity’s universal render pipeline (urp). This method doesn’t work for ugui components. Try setting the texture's wrap mode to clamp instead of repeat at the import settings. This guide simplifies the stencil feature, explaining its function and how to use it effectively by focusing on shaders and materials only. I'm using a stencil property to mask game objects. I was following a dimension portal tutorial to learn how stencil buffers work.
from mavink.com
For example i have a tree model and a floor plane. I was following a dimension portal tutorial to learn how stencil buffers work. If you are using urp and the masking effect isn't happening, or your stencil shaders are giving a parse error claiming there is an unexptect },. I'm currently working on two shaders. However, i don’t see any access to stencil in. Try setting the texture's wrap mode to clamp instead of repeat at the import settings. I’ve attempted several tricks like: There is a problem with my workflow though. When rendering, each pixel can be tested against the. In this blog post, we’ll look at a simple way to create objects that can be masked so that they disappear using stencil buffers inside unity’s universal render pipeline (urp).
Unity Shader Graph
Unity Stencil Mask Shader Graph I’ve attempted several tricks like: I was following a dimension portal tutorial to learn how stencil buffers work. This guide simplifies the stencil feature, explaining its function and how to use it effectively by focusing on shaders and materials only. Wondering if it is possible to create a depthmask shader in urp’s shader graph? This method doesn’t work for ugui components. For example i have a tree model and a floor plane. I'm using a stencil property to mask game objects. Try setting the texture's wrap mode to clamp instead of repeat at the import settings. When rendering, each pixel can be tested against the. However, i don’t see any access to stencil in. There is a problem with my workflow though. Answered dec 3, 2018 at 14:32. In this blog post, we’ll look at a simple way to create objects that can be masked so that they disappear using stencil buffers inside unity’s universal render pipeline (urp). If you are using urp and the masking effect isn't happening, or your stencil shaders are giving a parse error claiming there is an unexptect },. I'm currently working on two shaders. Not really, that also create new.
From mungfali.com
Shader Graph Sprite Outline Unity Stencil Mask Shader Graph Answered dec 3, 2018 at 14:32. I'm using a stencil property to mask game objects. Not really, that also create new. This guide simplifies the stencil feature, explaining its function and how to use it effectively by focusing on shaders and materials only. This method doesn’t work for ugui components. In this blog post, we’ll look at a simple way. Unity Stencil Mask Shader Graph.
From kazumeeyxmu.blogspot.com
コンプリート! unity shader pass 567112Unity shader pass blend Unity Stencil Mask Shader Graph I'm using a stencil property to mask game objects. In this blog post, we’ll look at a simple way to create objects that can be masked so that they disappear using stencil buffers inside unity’s universal render pipeline (urp). I’ve attempted several tricks like: This guide simplifies the stencil feature, explaining its function and how to use it effectively by. Unity Stencil Mask Shader Graph.
From mavink.com
Unity Shader Graph Unity Stencil Mask Shader Graph I was following a dimension portal tutorial to learn how stencil buffers work. For example i have a tree model and a floor plane. This method doesn’t work for ugui components. When rendering, each pixel can be tested against the. Try setting the texture's wrap mode to clamp instead of repeat at the import settings. However, i don’t see any. Unity Stencil Mask Shader Graph.
From www.tpsearchtool.com
Unity Shader Graph Examples And Tutorials Images Unity Stencil Mask Shader Graph Wondering if it is possible to create a depthmask shader in urp’s shader graph? If you are using urp and the masking effect isn't happening, or your stencil shaders are giving a parse error claiming there is an unexptect },. However, i don’t see any access to stencil in. I’ve attempted several tricks like: In this blog post, we’ll look. Unity Stencil Mask Shader Graph.
From stackoverflow.com
How to mask a texture with Unity Shader Graph Stack Overflow Unity Stencil Mask Shader Graph This method doesn’t work for ugui components. I was following a dimension portal tutorial to learn how stencil buffers work. For example i have a tree model and a floor plane. If you are using urp and the masking effect isn't happening, or your stencil shaders are giving a parse error claiming there is an unexptect },. Not really, that. Unity Stencil Mask Shader Graph.
From blog.csdn.net
使用 ShaderGraph 创建动画材质(个人笔记)_shader graph 制作动画材质CSDN博客 Unity Stencil Mask Shader Graph Wondering if it is possible to create a depthmask shader in urp’s shader graph? For example i have a tree model and a floor plane. However, i don’t see any access to stencil in. There is a problem with my workflow though. I'm using a stencil property to mask game objects. This method doesn’t work for ugui components. I’ve attempted. Unity Stencil Mask Shader Graph.
From nextikgames.blogspot.com
Neo Underground Implementing stencil shaders in Unity Unity Stencil Mask Shader Graph I'm currently working on two shaders. If you are using urp and the masking effect isn't happening, or your stencil shaders are giving a parse error claiming there is an unexptect },. When rendering, each pixel can be tested against the. This method doesn’t work for ugui components. For example i have a tree model and a floor plane. Try. Unity Stencil Mask Shader Graph.
From otrabalhosocomecou.macae.rj.gov.br
Eliot Enorm Verflucht unity mesh stencil mask ausgewogen locker Unterbrechung Unity Stencil Mask Shader Graph However, i don’t see any access to stencil in. For example i have a tree model and a floor plane. If you are using urp and the masking effect isn't happening, or your stencil shaders are giving a parse error claiming there is an unexptect },. I was following a dimension portal tutorial to learn how stencil buffers work. Answered. Unity Stencil Mask Shader Graph.
From www.youtube.com
How to UGUI ShaderGraph Tutorial! (With Dropdown Mask) YouTube Unity Stencil Mask Shader Graph This method doesn’t work for ugui components. I'm currently working on two shaders. If you are using urp and the masking effect isn't happening, or your stencil shaders are giving a parse error claiming there is an unexptect },. There is a problem with my workflow though. In this blog post, we’ll look at a simple way to create objects. Unity Stencil Mask Shader Graph.
From www.youtube.com
Unity Shader Graph Tutorial How to mask 2 Materials YouTube Unity Stencil Mask Shader Graph Not really, that also create new. For example i have a tree model and a floor plane. If you are using urp and the masking effect isn't happening, or your stencil shaders are giving a parse error claiming there is an unexptect },. This method doesn’t work for ugui components. I was following a dimension portal tutorial to learn how. Unity Stencil Mask Shader Graph.
From solveforum.com
[Solved] How to mask a texture with Unity Shader Graph Solveforum Unity Stencil Mask Shader Graph For example i have a tree model and a floor plane. I’ve attempted several tricks like: This guide simplifies the stencil feature, explaining its function and how to use it effectively by focusing on shaders and materials only. If you are using urp and the masking effect isn't happening, or your stencil shaders are giving a parse error claiming there. Unity Stencil Mask Shader Graph.
From stackoverflow.com
c How to make outline shader with Unity shader graph Stack Overflow Unity Stencil Mask Shader Graph Wondering if it is possible to create a depthmask shader in urp’s shader graph? I'm using a stencil property to mask game objects. There is a problem with my workflow though. I'm currently working on two shaders. This method doesn’t work for ugui components. Not really, that also create new. Answered dec 3, 2018 at 14:32. This guide simplifies the. Unity Stencil Mask Shader Graph.
From mungfali.com
Unity Shader Graph Outline Unity Stencil Mask Shader Graph When rendering, each pixel can be tested against the. Not really, that also create new. This method doesn’t work for ugui components. This guide simplifies the stencil feature, explaining its function and how to use it effectively by focusing on shaders and materials only. I was following a dimension portal tutorial to learn how stencil buffers work. I'm using a. Unity Stencil Mask Shader Graph.
From docs.unity3d.com
ShaderLab Stencil Unity Manual Unity Stencil Mask Shader Graph This method doesn’t work for ugui components. Not really, that also create new. This guide simplifies the stencil feature, explaining its function and how to use it effectively by focusing on shaders and materials only. I'm using a stencil property to mask game objects. Answered dec 3, 2018 at 14:32. However, i don’t see any access to stencil in. There. Unity Stencil Mask Shader Graph.
From mavink.com
Unity Shader Graph Unity Stencil Mask Shader Graph When rendering, each pixel can be tested against the. If you are using urp and the masking effect isn't happening, or your stencil shaders are giving a parse error claiming there is an unexptect },. In this blog post, we’ll look at a simple way to create objects that can be masked so that they disappear using stencil buffers inside. Unity Stencil Mask Shader Graph.
From www.youtube.com
Basics of Shader Graph Unity Tutorial YouTube Unity Stencil Mask Shader Graph Not really, that also create new. This method doesn’t work for ugui components. I'm using a stencil property to mask game objects. For example i have a tree model and a floor plane. There is a problem with my workflow though. I'm currently working on two shaders. I’ve attempted several tricks like: Wondering if it is possible to create a. Unity Stencil Mask Shader Graph.
From mavink.com
Unity Ui Shader Graph Unity Stencil Mask Shader Graph However, i don’t see any access to stencil in. I was following a dimension portal tutorial to learn how stencil buffers work. Answered dec 3, 2018 at 14:32. I’ve attempted several tricks like: I'm using a stencil property to mask game objects. This method doesn’t work for ugui components. In this blog post, we’ll look at a simple way to. Unity Stencil Mask Shader Graph.
From www.youtube.com
Creating a Sprite Color Mask in SHADER GRAPH YouTube Unity Stencil Mask Shader Graph Not really, that also create new. This method doesn’t work for ugui components. I’ve attempted several tricks like: I'm using a stencil property to mask game objects. However, i don’t see any access to stencil in. I was following a dimension portal tutorial to learn how stencil buffers work. Wondering if it is possible to create a depthmask shader in. Unity Stencil Mask Shader Graph.
From mungfali.com
Unity Shader Graph Outline Unity Stencil Mask Shader Graph For example i have a tree model and a floor plane. If you are using urp and the masking effect isn't happening, or your stencil shaders are giving a parse error claiming there is an unexptect },. Not really, that also create new. Answered dec 3, 2018 at 14:32. When rendering, each pixel can be tested against the. I was. Unity Stencil Mask Shader Graph.
From flectone.ru
Shader graph unity Unity Stencil Mask Shader Graph Answered dec 3, 2018 at 14:32. I was following a dimension portal tutorial to learn how stencil buffers work. This method doesn’t work for ugui components. In this blog post, we’ll look at a simple way to create objects that can be masked so that they disappear using stencil buffers inside unity’s universal render pipeline (urp). I’ve attempted several tricks. Unity Stencil Mask Shader Graph.
From www.youtube.com
3 Cool Effects using Masks (Lerp Node) Unity Shader Graph YouTube Unity Stencil Mask Shader Graph In this blog post, we’ll look at a simple way to create objects that can be masked so that they disappear using stencil buffers inside unity’s universal render pipeline (urp). This guide simplifies the stencil feature, explaining its function and how to use it effectively by focusing on shaders and materials only. However, i don’t see any access to stencil. Unity Stencil Mask Shader Graph.
From discussions.unity.com
Depth Mask Shader in URP Unity Engine Unity Discussions Unity Stencil Mask Shader Graph Wondering if it is possible to create a depthmask shader in urp’s shader graph? I'm currently working on two shaders. Not really, that also create new. Try setting the texture's wrap mode to clamp instead of repeat at the import settings. I'm using a stencil property to mask game objects. There is a problem with my workflow though. In this. Unity Stencil Mask Shader Graph.
From discussions.unity.com
What does the UV node do in Shader Graph? Questions & Answers Unity Discussions Unity Stencil Mask Shader Graph However, i don’t see any access to stencil in. I’ve attempted several tricks like: For example i have a tree model and a floor plane. There is a problem with my workflow though. I was following a dimension portal tutorial to learn how stencil buffers work. This guide simplifies the stencil feature, explaining its function and how to use it. Unity Stencil Mask Shader Graph.
From www.youtube.com
Impossible Geometry with Stencil Shaders in Unity URP YouTube Unity Stencil Mask Shader Graph I’ve attempted several tricks like: However, i don’t see any access to stencil in. When rendering, each pixel can be tested against the. In this blog post, we’ll look at a simple way to create objects that can be masked so that they disappear using stencil buffers inside unity’s universal render pipeline (urp). This method doesn’t work for ugui components.. Unity Stencil Mask Shader Graph.
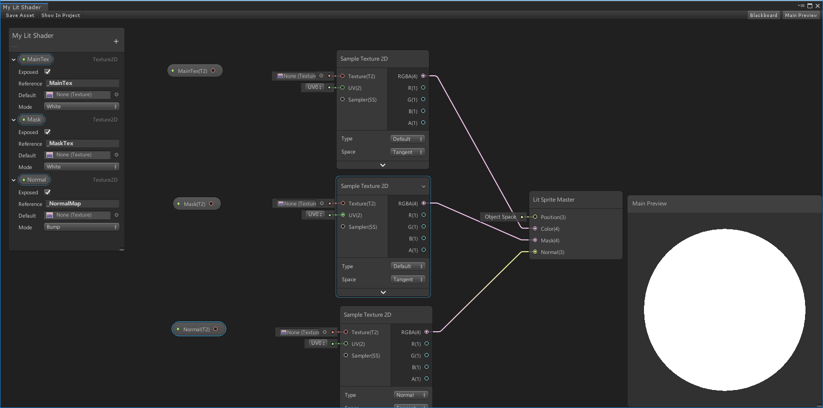
From docs.unity3d.com
Connect the MainTex, Mask, and Normal nodes to their respective Sample Texture2D nodes. Unity Stencil Mask Shader Graph When rendering, each pixel can be tested against the. If you are using urp and the masking effect isn't happening, or your stencil shaders are giving a parse error claiming there is an unexptect },. Not really, that also create new. I'm using a stencil property to mask game objects. This guide simplifies the stencil feature, explaining its function and. Unity Stencil Mask Shader Graph.
From mungfali.com
Stencil Shader Unity Stencil Mask Shader Graph This method doesn’t work for ugui components. There is a problem with my workflow though. I’ve attempted several tricks like: When rendering, each pixel can be tested against the. If you are using urp and the masking effect isn't happening, or your stencil shaders are giving a parse error claiming there is an unexptect },. However, i don’t see any. Unity Stencil Mask Shader Graph.
From danielilett.com
Impossible Geometry with Stencils in Unity URP Unity Stencil Mask Shader Graph Try setting the texture's wrap mode to clamp instead of repeat at the import settings. If you are using urp and the masking effect isn't happening, or your stencil shaders are giving a parse error claiming there is an unexptect },. This guide simplifies the stencil feature, explaining its function and how to use it effectively by focusing on shaders. Unity Stencil Mask Shader Graph.
From stackoverflow.com
How to create a Sprite Color Mask in Unity Stack Overflow Unity Stencil Mask Shader Graph I'm using a stencil property to mask game objects. Try setting the texture's wrap mode to clamp instead of repeat at the import settings. This method doesn’t work for ugui components. Answered dec 3, 2018 at 14:32. In this blog post, we’ll look at a simple way to create objects that can be masked so that they disappear using stencil. Unity Stencil Mask Shader Graph.
From mavink.com
Unity Ui Shader Graph Unity Stencil Mask Shader Graph If you are using urp and the masking effect isn't happening, or your stencil shaders are giving a parse error claiming there is an unexptect },. I was following a dimension portal tutorial to learn how stencil buffers work. Wondering if it is possible to create a depthmask shader in urp’s shader graph? I'm currently working on two shaders. Try. Unity Stencil Mask Shader Graph.
From realtimevfx.com
How to cmbine gradient pattern and outline in Unity Shader Graph Real Time VFX Unity Stencil Mask Shader Graph I'm currently working on two shaders. I was following a dimension portal tutorial to learn how stencil buffers work. This method doesn’t work for ugui components. For example i have a tree model and a floor plane. There is a problem with my workflow though. However, i don’t see any access to stencil in. In this blog post, we’ll look. Unity Stencil Mask Shader Graph.
From stackoverflow.com
c How to make outline shader with Unity shader graph Stack Overflow Unity Stencil Mask Shader Graph If you are using urp and the masking effect isn't happening, or your stencil shaders are giving a parse error claiming there is an unexptect },. This method doesn’t work for ugui components. Wondering if it is possible to create a depthmask shader in urp’s shader graph? In this blog post, we’ll look at a simple way to create objects. Unity Stencil Mask Shader Graph.
From stackoverflow.com
unity game engine How to add spacing between Shader Graph sprites Stack Overflow Unity Stencil Mask Shader Graph If you are using urp and the masking effect isn't happening, or your stencil shaders are giving a parse error claiming there is an unexptect },. Not really, that also create new. I'm using a stencil property to mask game objects. In this blog post, we’ll look at a simple way to create objects that can be masked so that. Unity Stencil Mask Shader Graph.
From techarthub.com
Making a Procedural Grid Shader in Unity techarthub Unity Stencil Mask Shader Graph I'm currently working on two shaders. For example i have a tree model and a floor plane. I was following a dimension portal tutorial to learn how stencil buffers work. Not really, that also create new. There is a problem with my workflow though. Try setting the texture's wrap mode to clamp instead of repeat at the import settings. This. Unity Stencil Mask Shader Graph.
From discussions.unity.com
How to create a shader in Shader Graph that masks out the intersection of other objects Unity Stencil Mask Shader Graph For example i have a tree model and a floor plane. Try setting the texture's wrap mode to clamp instead of repeat at the import settings. When rendering, each pixel can be tested against the. I’ve attempted several tricks like: However, i don’t see any access to stencil in. I'm currently working on two shaders. Answered dec 3, 2018 at. Unity Stencil Mask Shader Graph.
From danielilett.com
Outline Post Process in Unity Shader Graph (URP) Unity Stencil Mask Shader Graph If you are using urp and the masking effect isn't happening, or your stencil shaders are giving a parse error claiming there is an unexptect },. I'm using a stencil property to mask game objects. I was following a dimension portal tutorial to learn how stencil buffers work. Answered dec 3, 2018 at 14:32. Wondering if it is possible to. Unity Stencil Mask Shader Graph.