Tables In Java Swing . Swing is a java foundation classes [jfc] library and an extension of the abstract window toolkit [awt]. We will also show you how to do this with a simple expend tracking gui application. In this example we will learn how to create a table using jtable component in swing. Let's see the declaration for javax.swing.jtable class. Data can be viewed or edited using the jtable component. This is similar to a. The jtable class is used to display data in tabular form. It is composed of rows and columns. Learn how to use tablelayout in java swing.
from www.studypool.com
Swing is a java foundation classes [jfc] library and an extension of the abstract window toolkit [awt]. We will also show you how to do this with a simple expend tracking gui application. Learn how to use tablelayout in java swing. Let's see the declaration for javax.swing.jtable class. Data can be viewed or edited using the jtable component. It is composed of rows and columns. The jtable class is used to display data in tabular form. This is similar to a. In this example we will learn how to create a table using jtable component in swing.
SOLUTION Tables java swing Studypool
Tables In Java Swing It is composed of rows and columns. This is similar to a. We will also show you how to do this with a simple expend tracking gui application. Learn how to use tablelayout in java swing. It is composed of rows and columns. The jtable class is used to display data in tabular form. Data can be viewed or edited using the jtable component. Swing is a java foundation classes [jfc] library and an extension of the abstract window toolkit [awt]. In this example we will learn how to create a table using jtable component in swing. Let's see the declaration for javax.swing.jtable class.
From www.testingdocs.com
Java Swing GridLayout Tables In Java Swing We will also show you how to do this with a simple expend tracking gui application. In this example we will learn how to create a table using jtable component in swing. Let's see the declaration for javax.swing.jtable class. It is composed of rows and columns. Swing is a java foundation classes [jfc] library and an extension of the abstract. Tables In Java Swing.
From www.youtube.com
5 Inserting info in database table Java Swing Projects YouTube Tables In Java Swing The jtable class is used to display data in tabular form. In this example we will learn how to create a table using jtable component in swing. Data can be viewed or edited using the jtable component. Let's see the declaration for javax.swing.jtable class. Learn how to use tablelayout in java swing. We will also show you how to do. Tables In Java Swing.
From www.youtube.com
Java Swing Example 1 part 1 YouTube Tables In Java Swing It is composed of rows and columns. We will also show you how to do this with a simple expend tracking gui application. This is similar to a. The jtable class is used to display data in tabular form. Learn how to use tablelayout in java swing. In this example we will learn how to create a table using jtable. Tables In Java Swing.
From z-cm.blogspot.com
Java Swing Tree Table Decoration Examples Tables In Java Swing Let's see the declaration for javax.swing.jtable class. In this example we will learn how to create a table using jtable component in swing. We will also show you how to do this with a simple expend tracking gui application. Learn how to use tablelayout in java swing. It is composed of rows and columns. The jtable class is used to. Tables In Java Swing.
From stackoverflow.com
swing Java table in table with auto resize Stack Overflow Tables In Java Swing In this example we will learn how to create a table using jtable component in swing. Learn how to use tablelayout in java swing. It is composed of rows and columns. This is similar to a. Swing is a java foundation classes [jfc] library and an extension of the abstract window toolkit [awt]. Let's see the declaration for javax.swing.jtable class.. Tables In Java Swing.
From www.youtube.com
J Table How to use J Table J Table Java Swing GUI J Table Tables In Java Swing In this example we will learn how to create a table using jtable component in swing. Data can be viewed or edited using the jtable component. We will also show you how to do this with a simple expend tracking gui application. It is composed of rows and columns. Swing is a java foundation classes [jfc] library and an extension. Tables In Java Swing.
From www.youtube.com
Java GUI Swing Tutorial Part 19.6 How to Show CSV Data in GUI Table Tables In Java Swing Let's see the declaration for javax.swing.jtable class. Learn how to use tablelayout in java swing. It is composed of rows and columns. In this example we will learn how to create a table using jtable component in swing. Swing is a java foundation classes [jfc] library and an extension of the abstract window toolkit [awt]. Data can be viewed or. Tables In Java Swing.
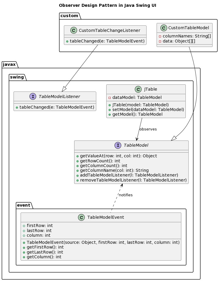
From www.kapresoft.com
Observer Design Pattern KapreSoft Tables In Java Swing Data can be viewed or edited using the jtable component. In this example we will learn how to create a table using jtable component in swing. This is similar to a. We will also show you how to do this with a simple expend tracking gui application. The jtable class is used to display data in tabular form. Swing is. Tables In Java Swing.
From www.studypool.com
SOLUTION Tables java swing Studypool Tables In Java Swing Swing is a java foundation classes [jfc] library and an extension of the abstract window toolkit [awt]. Data can be viewed or edited using the jtable component. We will also show you how to do this with a simple expend tracking gui application. Let's see the declaration for javax.swing.jtable class. This is similar to a. The jtable class is used. Tables In Java Swing.
From www.youtube.com
Java Swing exercise create chart for JTable using YouTube Tables In Java Swing The jtable class is used to display data in tabular form. We will also show you how to do this with a simple expend tracking gui application. It is composed of rows and columns. Let's see the declaration for javax.swing.jtable class. Learn how to use tablelayout in java swing. In this example we will learn how to create a table. Tables In Java Swing.
From www.youtube.com
Java GUI Tutorial 44 Creating A Table In Java GUI Using JTable Class Tables In Java Swing We will also show you how to do this with a simple expend tracking gui application. The jtable class is used to display data in tabular form. Swing is a java foundation classes [jfc] library and an extension of the abstract window toolkit [awt]. Let's see the declaration for javax.swing.jtable class. Data can be viewed or edited using the jtable. Tables In Java Swing.
From www.youtube.com
CARA MENAMPILKAN DATA DATABASE PADA TABLE JAVA SWING DAN MENGHAPUS DATA Tables In Java Swing The jtable class is used to display data in tabular form. In this example we will learn how to create a table using jtable component in swing. Let's see the declaration for javax.swing.jtable class. This is similar to a. We will also show you how to do this with a simple expend tracking gui application. It is composed of rows. Tables In Java Swing.
From examples.javacodegeeks.com
How to Create a Java Gui with Swing Java Code Geeks Tables In Java Swing The jtable class is used to display data in tabular form. We will also show you how to do this with a simple expend tracking gui application. It is composed of rows and columns. Let's see the declaration for javax.swing.jtable class. In this example we will learn how to create a table using jtable component in swing. Swing is a. Tables In Java Swing.
From www.pinterest.es
How to display table from Database using JTable Java Swing GUI ? Java Tables In Java Swing Data can be viewed or edited using the jtable component. Learn how to use tablelayout in java swing. In this example we will learn how to create a table using jtable component in swing. This is similar to a. We will also show you how to do this with a simple expend tracking gui application. Swing is a java foundation. Tables In Java Swing.
From examples.javacodegeeks.com
JAVA Swing List Example Examples Java Code Geeks 2022 Tables In Java Swing We will also show you how to do this with a simple expend tracking gui application. Learn how to use tablelayout in java swing. This is similar to a. Data can be viewed or edited using the jtable component. It is composed of rows and columns. Swing is a java foundation classes [jfc] library and an extension of the abstract. Tables In Java Swing.
From www.studypool.com
SOLUTION Tables java swing Studypool Tables In Java Swing Let's see the declaration for javax.swing.jtable class. The jtable class is used to display data in tabular form. It is composed of rows and columns. This is similar to a. Learn how to use tablelayout in java swing. In this example we will learn how to create a table using jtable component in swing. Swing is a java foundation classes. Tables In Java Swing.
From www.youtube.com
Using Listbox in Java Swings, Java Tutorial, Netbeans Listbox YouTube Tables In Java Swing Swing is a java foundation classes [jfc] library and an extension of the abstract window toolkit [awt]. The jtable class is used to display data in tabular form. It is composed of rows and columns. In this example we will learn how to create a table using jtable component in swing. This is similar to a. We will also show. Tables In Java Swing.
From examples.javacodegeeks.com
JAVA Swing Table Example Examples Java Code Geeks 2022 Tables In Java Swing The jtable class is used to display data in tabular form. Let's see the declaration for javax.swing.jtable class. We will also show you how to do this with a simple expend tracking gui application. In this example we will learn how to create a table using jtable component in swing. This is similar to a. Swing is a java foundation. Tables In Java Swing.
From www.youtube.com
PopUp Table Java Swing YouTube Tables In Java Swing The jtable class is used to display data in tabular form. In this example we will learn how to create a table using jtable component in swing. Let's see the declaration for javax.swing.jtable class. Learn how to use tablelayout in java swing. Swing is a java foundation classes [jfc] library and an extension of the abstract window toolkit [awt]. This. Tables In Java Swing.
From www.youtube.com
Table in Java Swing YouTube Tables In Java Swing Swing is a java foundation classes [jfc] library and an extension of the abstract window toolkit [awt]. It is composed of rows and columns. Data can be viewed or edited using the jtable component. This is similar to a. Let's see the declaration for javax.swing.jtable class. In this example we will learn how to create a table using jtable component. Tables In Java Swing.
From stackoverflow.com
swing How can I move a table downward in Java? Stack Overflow Tables In Java Swing The jtable class is used to display data in tabular form. Data can be viewed or edited using the jtable component. It is composed of rows and columns. In this example we will learn how to create a table using jtable component in swing. We will also show you how to do this with a simple expend tracking gui application.. Tables In Java Swing.
From z-cm.blogspot.com
Java Swing Table Layout Decoration Examples Tables In Java Swing Data can be viewed or edited using the jtable component. It is composed of rows and columns. Let's see the declaration for javax.swing.jtable class. In this example we will learn how to create a table using jtable component in swing. Swing is a java foundation classes [jfc] library and an extension of the abstract window toolkit [awt]. The jtable class. Tables In Java Swing.
From www.wikitechy.com
Java Swing Project Swing Project in Java wikitechy Tables In Java Swing The jtable class is used to display data in tabular form. We will also show you how to do this with a simple expend tracking gui application. Learn how to use tablelayout in java swing. It is composed of rows and columns. Data can be viewed or edited using the jtable component. This is similar to a. Swing is a. Tables In Java Swing.
From z-cm.blogspot.com
Java Swing Table Example Decoration Examples Tables In Java Swing We will also show you how to do this with a simple expend tracking gui application. The jtable class is used to display data in tabular form. In this example we will learn how to create a table using jtable component in swing. Swing is a java foundation classes [jfc] library and an extension of the abstract window toolkit [awt].. Tables In Java Swing.
From examples.javacodegeeks.com
JAVA Swing Table Example Java Code Geeks Tables In Java Swing Data can be viewed or edited using the jtable component. It is composed of rows and columns. We will also show you how to do this with a simple expend tracking gui application. This is similar to a. Learn how to use tablelayout in java swing. In this example we will learn how to create a table using jtable component. Tables In Java Swing.
From www.youtube.com
Java SWING 33 Populate JTable Data from Database in Java Netbeans Tables In Java Swing Data can be viewed or edited using the jtable component. It is composed of rows and columns. Learn how to use tablelayout in java swing. Swing is a java foundation classes [jfc] library and an extension of the abstract window toolkit [awt]. Let's see the declaration for javax.swing.jtable class. In this example we will learn how to create a table. Tables In Java Swing.
From www.youtube.com
Padding table java swing Phân trang jTable YouTube Tables In Java Swing In this example we will learn how to create a table using jtable component in swing. This is similar to a. Let's see the declaration for javax.swing.jtable class. Learn how to use tablelayout in java swing. Swing is a java foundation classes [jfc] library and an extension of the abstract window toolkit [awt]. It is composed of rows and columns.. Tables In Java Swing.
From www.holadevs.com
[Solved] java JTable Java Swing table design Netbeans Tables In Java Swing Let's see the declaration for javax.swing.jtable class. The jtable class is used to display data in tabular form. It is composed of rows and columns. In this example we will learn how to create a table using jtable component in swing. Learn how to use tablelayout in java swing. We will also show you how to do this with a. Tables In Java Swing.
From www.mindfusion.eu
Diagramming for Java Swing, V4.1.4 Released MindFusion Company Blog Tables In Java Swing We will also show you how to do this with a simple expend tracking gui application. In this example we will learn how to create a table using jtable component in swing. Swing is a java foundation classes [jfc] library and an extension of the abstract window toolkit [awt]. The jtable class is used to display data in tabular form.. Tables In Java Swing.
From www.youtube.com
Java Tutorial[Java Swings] Adding dynamic rows to jTable Part 12 Tables In Java Swing The jtable class is used to display data in tabular form. In this example we will learn how to create a table using jtable component in swing. This is similar to a. Let's see the declaration for javax.swing.jtable class. Learn how to use tablelayout in java swing. Data can be viewed or edited using the jtable component. We will also. Tables In Java Swing.
From www.java2s.com
Button Table Example Grid Table « Swing Components « Java Tables In Java Swing This is similar to a. Swing is a java foundation classes [jfc] library and an extension of the abstract window toolkit [awt]. Learn how to use tablelayout in java swing. It is composed of rows and columns. We will also show you how to do this with a simple expend tracking gui application. The jtable class is used to display. Tables In Java Swing.
From www.codingninjas.com
Introduction to Java Swing Coding Ninjas CodeStudio Tables In Java Swing Let's see the declaration for javax.swing.jtable class. We will also show you how to do this with a simple expend tracking gui application. Swing is a java foundation classes [jfc] library and an extension of the abstract window toolkit [awt]. It is composed of rows and columns. Learn how to use tablelayout in java swing. This is similar to a.. Tables In Java Swing.
From z-cm.blogspot.com
Java Swing Table Decoration Examples Tables In Java Swing We will also show you how to do this with a simple expend tracking gui application. The jtable class is used to display data in tabular form. It is composed of rows and columns. Swing is a java foundation classes [jfc] library and an extension of the abstract window toolkit [awt]. Data can be viewed or edited using the jtable. Tables In Java Swing.
From z-cm.blogspot.com
Java Swing Table Layout Decoration Examples Tables In Java Swing Learn how to use tablelayout in java swing. Let's see the declaration for javax.swing.jtable class. It is composed of rows and columns. We will also show you how to do this with a simple expend tracking gui application. This is similar to a. Swing is a java foundation classes [jfc] library and an extension of the abstract window toolkit [awt].. Tables In Java Swing.
From docs.oracle.com
How to Print Tables (The Java™ Tutorials > Creating a GUI With Swing Tables In Java Swing This is similar to a. Learn how to use tablelayout in java swing. It is composed of rows and columns. We will also show you how to do this with a simple expend tracking gui application. In this example we will learn how to create a table using jtable component in swing. Let's see the declaration for javax.swing.jtable class. Swing. Tables In Java Swing.