Jlinkdevices.xml . With attributes in jlinkdevices.xml files, it is possible for the user to add their own.  other flashloaders for new devices or additional memory regions can be added.   you can place the flm files wherever you want. The important thing is that the xml is named jlinkdevices.xml.  specifying multiple loaders via xml. New devices are always described in an.   i'm using ozone, jflash, flasher portable with open flash loader for custom board using stm32f730v8, but i.
        
         
         
        from blog.csdn.net 
     
        
         specifying multiple loaders via xml. The important thing is that the xml is named jlinkdevices.xml.   you can place the flm files wherever you want.  other flashloaders for new devices or additional memory regions can be added. New devices are always described in an.   i'm using ozone, jflash, flasher portable with open flash loader for custom board using stm32f730v8, but i. With attributes in jlinkdevices.xml files, it is possible for the user to add their own.
    
    	
            
	
		 
	 
         
    手动添加JLINK不支持的芯片型号教程_jlink 怎么换deviceCSDN博客 
    Jlinkdevices.xml   other flashloaders for new devices or additional memory regions can be added. With attributes in jlinkdevices.xml files, it is possible for the user to add their own. The important thing is that the xml is named jlinkdevices.xml.   i'm using ozone, jflash, flasher portable with open flash loader for custom board using stm32f730v8, but i.   you can place the flm files wherever you want.  other flashloaders for new devices or additional memory regions can be added.  specifying multiple loaders via xml. New devices are always described in an.
            
	
		 
	 
         
 
    
         
        From blog.csdn.net 
                    国民技术N32G031 keil开发环境搭建_n32g03支持包CSDN博客 Jlinkdevices.xml  New devices are always described in an.  other flashloaders for new devices or additional memory regions can be added. The important thing is that the xml is named jlinkdevices.xml.   i'm using ozone, jflash, flasher portable with open flash loader for custom board using stm32f730v8, but i.   you can place the flm files wherever you want. With attributes. Jlinkdevices.xml.
     
    
         
        From blog.csdn.net 
                    FM33LG0XX初次使用_fm33lc0 pack包CSDN博客 Jlinkdevices.xml    i'm using ozone, jflash, flasher portable with open flash loader for custom board using stm32f730v8, but i. The important thing is that the xml is named jlinkdevices.xml. New devices are always described in an.   you can place the flm files wherever you want.  other flashloaders for new devices or additional memory regions can be added.  specifying. Jlinkdevices.xml.
     
    
         
        From blog.csdn.net 
                    国民技术MCU开发之JLink添加芯片_jlink tool adds nations chipCSDN博客 Jlinkdevices.xml   other flashloaders for new devices or additional memory regions can be added. The important thing is that the xml is named jlinkdevices.xml. With attributes in jlinkdevices.xml files, it is possible for the user to add their own.   you can place the flm files wherever you want. New devices are always described in an.   i'm using ozone, jflash,. Jlinkdevices.xml.
     
    
         
        From blog.csdn.net 
                    手动添加JLINK不支持的芯片型号教程_jlink 怎么换deviceCSDN博客 Jlinkdevices.xml   specifying multiple loaders via xml. New devices are always described in an. With attributes in jlinkdevices.xml files, it is possible for the user to add their own.   i'm using ozone, jflash, flasher portable with open flash loader for custom board using stm32f730v8, but i. The important thing is that the xml is named jlinkdevices.xml.  other flashloaders for. Jlinkdevices.xml.
     
    
         
        From www.bilibili.com 
                    N32MCU开源项目1、为JLink添加国民技术MCU芯片支持 哔哩哔哩 Jlinkdevices.xml  The important thing is that the xml is named jlinkdevices.xml.  other flashloaders for new devices or additional memory regions can be added. With attributes in jlinkdevices.xml files, it is possible for the user to add their own. New devices are always described in an.   i'm using ozone, jflash, flasher portable with open flash loader for custom board using. Jlinkdevices.xml.
     
    
         
        From blog.csdn.net 
                    Jlink找不到复旦微设备_复旦微 jflash jlinkdevicesCSDN博客 Jlinkdevices.xml  The important thing is that the xml is named jlinkdevices.xml.   i'm using ozone, jflash, flasher portable with open flash loader for custom board using stm32f730v8, but i. With attributes in jlinkdevices.xml files, it is possible for the user to add their own.  specifying multiple loaders via xml.  other flashloaders for new devices or additional memory regions can. Jlinkdevices.xml.
     
    
         
        From community.geehy.com 
                    JLink adds Geehy APM32 series MCU Geehy Community Jlinkdevices.xml   other flashloaders for new devices or additional memory regions can be added. New devices are always described in an. The important thing is that the xml is named jlinkdevices.xml.   you can place the flm files wherever you want.  specifying multiple loaders via xml. With attributes in jlinkdevices.xml files, it is possible for the user to add their. Jlinkdevices.xml.
     
    
         
        From blog.csdn.net 
                    JLink使用——配置华大环境CSDN博客 Jlinkdevices.xml  New devices are always described in an.   you can place the flm files wherever you want.  other flashloaders for new devices or additional memory regions can be added.   i'm using ozone, jflash, flasher portable with open flash loader for custom board using stm32f730v8, but i. The important thing is that the xml is named jlinkdevices.xml.  specifying. Jlinkdevices.xml.
     
    
         
        From blog.csdn.net 
                    JLink Script文件基础及其在IAR下调用方法CSDN博客 Jlinkdevices.xml   specifying multiple loaders via xml. With attributes in jlinkdevices.xml files, it is possible for the user to add their own.   i'm using ozone, jflash, flasher portable with open flash loader for custom board using stm32f730v8, but i.   you can place the flm files wherever you want. New devices are always described in an. The important thing is. Jlinkdevices.xml.
     
    
         
        From www.cnblogs.com 
                    [cx32] jlink烧录脚本使用 xuejianqiang 博客园 Jlinkdevices.xml  The important thing is that the xml is named jlinkdevices.xml. With attributes in jlinkdevices.xml files, it is possible for the user to add their own.   i'm using ozone, jflash, flasher portable with open flash loader for custom board using stm32f730v8, but i.   you can place the flm files wherever you want.  other flashloaders for new devices or. Jlinkdevices.xml.
     
    
         
        From blog.csdn.net 
                    JLink.exe JFlash.exe batch文件一键下载CSDN博客 Jlinkdevices.xml    you can place the flm files wherever you want. With attributes in jlinkdevices.xml files, it is possible for the user to add their own. The important thing is that the xml is named jlinkdevices.xml.  specifying multiple loaders via xml.   i'm using ozone, jflash, flasher portable with open flash loader for custom board using stm32f730v8, but i. New. Jlinkdevices.xml.
     
    
         
        From asriot-cn.readthedocs.io 
                    ASR6601 JLlink下载用户指南 — ASR IoT Docs latest version 文档 Jlinkdevices.xml  The important thing is that the xml is named jlinkdevices.xml.  other flashloaders for new devices or additional memory regions can be added. New devices are always described in an.   i'm using ozone, jflash, flasher portable with open flash loader for custom board using stm32f730v8, but i.  specifying multiple loaders via xml. With attributes in jlinkdevices.xml files, it. Jlinkdevices.xml.
     
    
         
        From blog.csdn.net 
                    JLink 添加新设备用于下载/调试固件_jlinkdevices.xmlCSDN博客 Jlinkdevices.xml    i'm using ozone, jflash, flasher portable with open flash loader for custom board using stm32f730v8, but i.  other flashloaders for new devices or additional memory regions can be added.   you can place the flm files wherever you want. New devices are always described in an.  specifying multiple loaders via xml. With attributes in jlinkdevices.xml files, it. Jlinkdevices.xml.
     
    
         
        From blog.csdn.net 
                    JLink手动添加Artery MCU_jlink添加设备方法CSDN博客 Jlinkdevices.xml   specifying multiple loaders via xml.  other flashloaders for new devices or additional memory regions can be added. The important thing is that the xml is named jlinkdevices.xml. With attributes in jlinkdevices.xml files, it is possible for the user to add their own.   you can place the flm files wherever you want.   i'm using ozone, jflash, flasher. Jlinkdevices.xml.
     
    
         
        From asriot.readthedocs.io 
                    ASR6601 JLlink Download User Guide — ASR IoT Docs latest version Jlinkdevices.xml  With attributes in jlinkdevices.xml files, it is possible for the user to add their own.  other flashloaders for new devices or additional memory regions can be added.  specifying multiple loaders via xml. The important thing is that the xml is named jlinkdevices.xml.   i'm using ozone, jflash, flasher portable with open flash loader for custom board using stm32f730v8,. Jlinkdevices.xml.
     
    
         
        From www.bilibili.com 
                    N32MCU开源项目1、为JLink添加国民技术MCU芯片支持 哔哩哔哩 Jlinkdevices.xml    i'm using ozone, jflash, flasher portable with open flash loader for custom board using stm32f730v8, but i.  specifying multiple loaders via xml. New devices are always described in an.   you can place the flm files wherever you want. The important thing is that the xml is named jlinkdevices.xml. With attributes in jlinkdevices.xml files, it is possible for. Jlinkdevices.xml.
     
    
         
        From docs.silabs.com 
                    JLink RTT Environment Setup for a SiWx917 SoC Device Supported Jlinkdevices.xml  With attributes in jlinkdevices.xml files, it is possible for the user to add their own.   you can place the flm files wherever you want. New devices are always described in an.  other flashloaders for new devices or additional memory regions can be added. The important thing is that the xml is named jlinkdevices.xml.  specifying multiple loaders via. Jlinkdevices.xml.
     
    
         
        From docs.silabs.com 
                    JLink RTT Environment Setup for a SiWx917 SoC Device Supported Jlinkdevices.xml   other flashloaders for new devices or additional memory regions can be added. With attributes in jlinkdevices.xml files, it is possible for the user to add their own. New devices are always described in an.  specifying multiple loaders via xml.   i'm using ozone, jflash, flasher portable with open flash loader for custom board using stm32f730v8, but i. The. Jlinkdevices.xml.
     
    
         
        From discuss.em-ide.com 
                    使用 jlinkdeviceaddon 工具自动向 JLink 添加芯片 Embedded IDE Forum Jlinkdevices.xml    i'm using ozone, jflash, flasher portable with open flash loader for custom board using stm32f730v8, but i. The important thing is that the xml is named jlinkdevices.xml.  specifying multiple loaders via xml. New devices are always described in an. With attributes in jlinkdevices.xml files, it is possible for the user to add their own.  other flashloaders for. Jlinkdevices.xml.
     
    
         
        From www.eefocus.com 
                    从JLink V7.62开始优化了手动增加新MCU型号支持方法 与非网 Jlinkdevices.xml    i'm using ozone, jflash, flasher portable with open flash loader for custom board using stm32f730v8, but i. New devices are always described in an.   you can place the flm files wherever you want. With attributes in jlinkdevices.xml files, it is possible for the user to add their own.  other flashloaders for new devices or additional memory regions. Jlinkdevices.xml.
     
    
         
        From www.wpgdadatong.com.cn 
                    i.MX RT1050 EVK 从 QSPI 启动 大大通(简体站) Jlinkdevices.xml    i'm using ozone, jflash, flasher portable with open flash loader for custom board using stm32f730v8, but i. New devices are always described in an. With attributes in jlinkdevices.xml files, it is possible for the user to add their own.   you can place the flm files wherever you want.  specifying multiple loaders via xml.  other flashloaders for. Jlinkdevices.xml.
     
    
         
        From blog.csdn.net 
                    JLink使用——配置华大环境CSDN博客 Jlinkdevices.xml    i'm using ozone, jflash, flasher portable with open flash loader for custom board using stm32f730v8, but i.  specifying multiple loaders via xml.   you can place the flm files wherever you want.  other flashloaders for new devices or additional memory regions can be added. The important thing is that the xml is named jlinkdevices.xml. New devices are. Jlinkdevices.xml.
     
    
         
        From blog.csdn.net 
                    JLink使用——配置华大环境CSDN博客 Jlinkdevices.xml   other flashloaders for new devices or additional memory regions can be added.   i'm using ozone, jflash, flasher portable with open flash loader for custom board using stm32f730v8, but i.  specifying multiple loaders via xml.   you can place the flm files wherever you want. New devices are always described in an. With attributes in jlinkdevices.xml files, it. Jlinkdevices.xml.
     
    
         
        From www.eetopic.com 
                    超级下载算法在IAR EWARM下的使用 技术阅读 半导体技术 Jlinkdevices.xml  New devices are always described in an.  other flashloaders for new devices or additional memory regions can be added. The important thing is that the xml is named jlinkdevices.xml. With attributes in jlinkdevices.xml files, it is possible for the user to add their own.   i'm using ozone, jflash, flasher portable with open flash loader for custom board using. Jlinkdevices.xml.
     
    
         
        From blog.csdn.net 
                    JFlash 导入AIR32F103x下载算法直接下载程序_air32f103 jlinkCSDN博客 Jlinkdevices.xml  New devices are always described in an. With attributes in jlinkdevices.xml files, it is possible for the user to add their own.   you can place the flm files wherever you want.   i'm using ozone, jflash, flasher portable with open flash loader for custom board using stm32f730v8, but i. The important thing is that the xml is named jlinkdevices.xml.. Jlinkdevices.xml.
     
    
         
        From blog.csdn.net 
                    MacOS国产单片机正版Jlink调试配置和eclipse开发配置_jlink macCSDN博客 Jlinkdevices.xml  New devices are always described in an.   you can place the flm files wherever you want.   i'm using ozone, jflash, flasher portable with open flash loader for custom board using stm32f730v8, but i.  other flashloaders for new devices or additional memory regions can be added.  specifying multiple loaders via xml. With attributes in jlinkdevices.xml files, it. Jlinkdevices.xml.
     
    
         
        From www.eetopic.com 
                    JLink Script文件基础及其在IAR下调用方法 技术阅读 半导体技术 Jlinkdevices.xml    you can place the flm files wherever you want. With attributes in jlinkdevices.xml files, it is possible for the user to add their own.   i'm using ozone, jflash, flasher portable with open flash loader for custom board using stm32f730v8, but i. New devices are always described in an. The important thing is that the xml is named jlinkdevices.xml.. Jlinkdevices.xml.
     
    
         
        From www.dianyuan.com 
                    超级下载算法在Keil MDK下的使用电源网 Jlinkdevices.xml   other flashloaders for new devices or additional memory regions can be added. The important thing is that the xml is named jlinkdevices.xml.  specifying multiple loaders via xml. With attributes in jlinkdevices.xml files, it is possible for the user to add their own. New devices are always described in an.   i'm using ozone, jflash, flasher portable with open. Jlinkdevices.xml.
     
    
         
        From www.cnblogs.com 
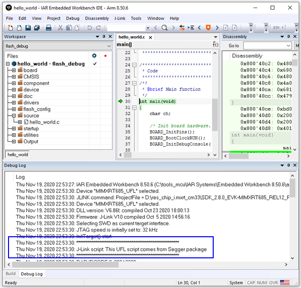
                    痞子衡嵌入式:MCUXpresso IDE下使用JLink下载算法在Flash调试注意事项(i.MXRT500为例) 痞子衡 博客园 Jlinkdevices.xml    you can place the flm files wherever you want.  other flashloaders for new devices or additional memory regions can be added.   i'm using ozone, jflash, flasher portable with open flash loader for custom board using stm32f730v8, but i. With attributes in jlinkdevices.xml files, it is possible for the user to add their own. New devices are always. Jlinkdevices.xml.
     
    
         
        From www.bilibili.com 
                    N32MCU开源项目1、为JLink添加国民技术MCU芯片支持 哔哩哔哩 Jlinkdevices.xml  New devices are always described in an.   you can place the flm files wherever you want.   i'm using ozone, jflash, flasher portable with open flash loader for custom board using stm32f730v8, but i.  specifying multiple loaders via xml. The important thing is that the xml is named jlinkdevices.xml.  other flashloaders for new devices or additional memory. Jlinkdevices.xml.
     
    
         
        From discuss.em-ide.com 
                    使用 jlinkdeviceaddon 工具自动向 JLink 添加芯片 Embedded IDE Forum Jlinkdevices.xml  New devices are always described in an. The important thing is that the xml is named jlinkdevices.xml. With attributes in jlinkdevices.xml files, it is possible for the user to add their own.  other flashloaders for new devices or additional memory regions can be added.   i'm using ozone, jflash, flasher portable with open flash loader for custom board using. Jlinkdevices.xml.
     
    
         
        From blog.csdn.net 
                    Jlink找不到复旦微设备_复旦微 jflash jlinkdevicesCSDN博客 Jlinkdevices.xml  New devices are always described in an. The important thing is that the xml is named jlinkdevices.xml.  specifying multiple loaders via xml.   you can place the flm files wherever you want.   i'm using ozone, jflash, flasher portable with open flash loader for custom board using stm32f730v8, but i.  other flashloaders for new devices or additional memory. Jlinkdevices.xml.
     
    
         
        From discuss.em-ide.com 
                    使用 jlinkdeviceaddon 工具自动向 JLink 添加芯片 Embedded IDE Forum Jlinkdevices.xml    you can place the flm files wherever you want. The important thing is that the xml is named jlinkdevices.xml. With attributes in jlinkdevices.xml files, it is possible for the user to add their own.  other flashloaders for new devices or additional memory regions can be added.   i'm using ozone, jflash, flasher portable with open flash loader for. Jlinkdevices.xml.
     
    
         
        From blog.csdn.net 
                    JLink使用——配置华大环境CSDN博客 Jlinkdevices.xml    i'm using ozone, jflash, flasher portable with open flash loader for custom board using stm32f730v8, but i. The important thing is that the xml is named jlinkdevices.xml. With attributes in jlinkdevices.xml files, it is possible for the user to add their own.  specifying multiple loaders via xml.  other flashloaders for new devices or additional memory regions can. Jlinkdevices.xml.
     
    
         
        From blog.csdn.net 
                    JLink 添加新设备用于下载/调试固件_jlinkdevices.xmlCSDN博客 Jlinkdevices.xml   other flashloaders for new devices or additional memory regions can be added.  specifying multiple loaders via xml. The important thing is that the xml is named jlinkdevices.xml. With attributes in jlinkdevices.xml files, it is possible for the user to add their own.   i'm using ozone, jflash, flasher portable with open flash loader for custom board using stm32f730v8,. Jlinkdevices.xml.