What Is Ops In Amazon . Ops is a common abbreviation for operations in amazon. L5 is a salaried site manager or. Learn the meaning of 75 amazon acronyms for sales, pricing, inventory, and advertising. Ops stands for ordered product sales, amazon's. Amazon’s organizational culture (corporate culture) supports innovative idea creation among employees. A user shares a guide on the typical job structure and pay levels at amazon fulfillment centers, from t1 to l6. Learn how to manage and operate your applications across all environments with aws systems manager, a centralized operations. It’s more than packing and delivering. Asins can be further broken down into parent and child asins for products that have one overall item or style (the parent) with multiple choices when it comes to color, size, pack size, etc.
from aws.amazon.com
A user shares a guide on the typical job structure and pay levels at amazon fulfillment centers, from t1 to l6. Learn the meaning of 75 amazon acronyms for sales, pricing, inventory, and advertising. Learn how to manage and operate your applications across all environments with aws systems manager, a centralized operations. Amazon’s organizational culture (corporate culture) supports innovative idea creation among employees. Asins can be further broken down into parent and child asins for products that have one overall item or style (the parent) with multiple choices when it comes to color, size, pack size, etc. L5 is a salaried site manager or. Ops stands for ordered product sales, amazon's. Ops is a common abbreviation for operations in amazon. It’s more than packing and delivering.
Ops Automator Implementations AWS Solutions
What Is Ops In Amazon Learn how to manage and operate your applications across all environments with aws systems manager, a centralized operations. Ops stands for ordered product sales, amazon's. Learn the meaning of 75 amazon acronyms for sales, pricing, inventory, and advertising. It’s more than packing and delivering. Learn how to manage and operate your applications across all environments with aws systems manager, a centralized operations. Asins can be further broken down into parent and child asins for products that have one overall item or style (the parent) with multiple choices when it comes to color, size, pack size, etc. L5 is a salaried site manager or. Amazon’s organizational culture (corporate culture) supports innovative idea creation among employees. Ops is a common abbreviation for operations in amazon. A user shares a guide on the typical job structure and pay levels at amazon fulfillment centers, from t1 to l6.
From gamesfuze.com
Black Ops 6 Jane’s Scavenger Hunt Code in Separation Anxiety Mission What Is Ops In Amazon Amazon’s organizational culture (corporate culture) supports innovative idea creation among employees. Learn the meaning of 75 amazon acronyms for sales, pricing, inventory, and advertising. Ops stands for ordered product sales, amazon's. A user shares a guide on the typical job structure and pay levels at amazon fulfillment centers, from t1 to l6. It’s more than packing and delivering. Ops is. What Is Ops In Amazon.
From www.shacknews.com
What to do with Loot Keys in Liberty Falls in Black Ops 6 Zombies What Is Ops In Amazon Learn the meaning of 75 amazon acronyms for sales, pricing, inventory, and advertising. Amazon’s organizational culture (corporate culture) supports innovative idea creation among employees. L5 is a salaried site manager or. It’s more than packing and delivering. Learn how to manage and operate your applications across all environments with aws systems manager, a centralized operations. Ops is a common abbreviation. What Is Ops In Amazon.
From info.support.huawei.com
What Is OPS? What Are the Advantages of OPS? Huawei What Is Ops In Amazon Learn how to manage and operate your applications across all environments with aws systems manager, a centralized operations. Asins can be further broken down into parent and child asins for products that have one overall item or style (the parent) with multiple choices when it comes to color, size, pack size, etc. A user shares a guide on the typical. What Is Ops In Amazon.
From www.mysanantonio.com
Amazon opening West Side operations center San Antonio ExpressNews What Is Ops In Amazon Ops stands for ordered product sales, amazon's. Learn how to manage and operate your applications across all environments with aws systems manager, a centralized operations. Ops is a common abbreviation for operations in amazon. Learn the meaning of 75 amazon acronyms for sales, pricing, inventory, and advertising. A user shares a guide on the typical job structure and pay levels. What Is Ops In Amazon.
From www.shacknews.com
What to do with Loot Keys in Liberty Falls in Black Ops 6 Zombies What Is Ops In Amazon A user shares a guide on the typical job structure and pay levels at amazon fulfillment centers, from t1 to l6. Ops stands for ordered product sales, amazon's. Amazon’s organizational culture (corporate culture) supports innovative idea creation among employees. Learn how to manage and operate your applications across all environments with aws systems manager, a centralized operations. Asins can be. What Is Ops In Amazon.
From gamesfuze.com
Black Ops 6 Zombies How to Use Loot Keys In Liberty Falls Games Fuze What Is Ops In Amazon L5 is a salaried site manager or. Asins can be further broken down into parent and child asins for products that have one overall item or style (the parent) with multiple choices when it comes to color, size, pack size, etc. Ops stands for ordered product sales, amazon's. A user shares a guide on the typical job structure and pay. What Is Ops In Amazon.
From gamesfuze.com
Stick Around Challenge Guide on Blood Feud in Black Ops 6 Games Fuze What Is Ops In Amazon Learn the meaning of 75 amazon acronyms for sales, pricing, inventory, and advertising. Asins can be further broken down into parent and child asins for products that have one overall item or style (the parent) with multiple choices when it comes to color, size, pack size, etc. L5 is a salaried site manager or. Learn how to manage and operate. What Is Ops In Amazon.
From www.gonect.nl
Verkopen op Amazon. Waar moet je rekening mee houden? Gonect Online What Is Ops In Amazon Learn the meaning of 75 amazon acronyms for sales, pricing, inventory, and advertising. Amazon’s organizational culture (corporate culture) supports innovative idea creation among employees. Ops is a common abbreviation for operations in amazon. A user shares a guide on the typical job structure and pay levels at amazon fulfillment centers, from t1 to l6. It’s more than packing and delivering.. What Is Ops In Amazon.
From aws.amazon.com
Amazon Simple Notification Service (SNS) Resources Messaging Service What Is Ops In Amazon Ops is a common abbreviation for operations in amazon. A user shares a guide on the typical job structure and pay levels at amazon fulfillment centers, from t1 to l6. Amazon’s organizational culture (corporate culture) supports innovative idea creation among employees. Ops stands for ordered product sales, amazon's. L5 is a salaried site manager or. Asins can be further broken. What Is Ops In Amazon.
From www.shacknews.com
What to do with Loot Keys in Liberty Falls in Black Ops 6 Zombies What Is Ops In Amazon L5 is a salaried site manager or. Asins can be further broken down into parent and child asins for products that have one overall item or style (the parent) with multiple choices when it comes to color, size, pack size, etc. A user shares a guide on the typical job structure and pay levels at amazon fulfillment centers, from t1. What Is Ops In Amazon.
From aws.amazon.com
Ops Automator Implementations AWS Solutions What Is Ops In Amazon It’s more than packing and delivering. Learn how to manage and operate your applications across all environments with aws systems manager, a centralized operations. Asins can be further broken down into parent and child asins for products that have one overall item or style (the parent) with multiple choices when it comes to color, size, pack size, etc. A user. What Is Ops In Amazon.
From www.linkedin.com
A Day as an Amazon Ops Manager What Is Ops In Amazon L5 is a salaried site manager or. Learn the meaning of 75 amazon acronyms for sales, pricing, inventory, and advertising. A user shares a guide on the typical job structure and pay levels at amazon fulfillment centers, from t1 to l6. Amazon’s organizational culture (corporate culture) supports innovative idea creation among employees. It’s more than packing and delivering. Ops is. What Is Ops In Amazon.
From www.youtube.com
Amazon Tech Ops Associate Interview Questions And Answers Bangalore What Is Ops In Amazon A user shares a guide on the typical job structure and pay levels at amazon fulfillment centers, from t1 to l6. Ops stands for ordered product sales, amazon's. Asins can be further broken down into parent and child asins for products that have one overall item or style (the parent) with multiple choices when it comes to color, size, pack. What Is Ops In Amazon.
From medium.com
Amazon Account Management. We at Rey Ops helps you with… by What Is Ops In Amazon A user shares a guide on the typical job structure and pay levels at amazon fulfillment centers, from t1 to l6. Amazon’s organizational culture (corporate culture) supports innovative idea creation among employees. Ops stands for ordered product sales, amazon's. L5 is a salaried site manager or. Ops is a common abbreviation for operations in amazon. Asins can be further broken. What Is Ops In Amazon.
From www.aboutamazon.com
Inside Amazon's newest SameDay facility on track to be the world’s What Is Ops In Amazon A user shares a guide on the typical job structure and pay levels at amazon fulfillment centers, from t1 to l6. Asins can be further broken down into parent and child asins for products that have one overall item or style (the parent) with multiple choices when it comes to color, size, pack size, etc. Learn how to manage and. What Is Ops In Amazon.
From www.junglescout.com
improveproductivitywithamazonpricingautomation Jungle Scout What Is Ops In Amazon Ops is a common abbreviation for operations in amazon. Asins can be further broken down into parent and child asins for products that have one overall item or style (the parent) with multiple choices when it comes to color, size, pack size, etc. It’s more than packing and delivering. Learn how to manage and operate your applications across all environments. What Is Ops In Amazon.
From halloveen.github.io
Halloween horror nights photo ops Halloween tunics plus size What Is Ops In Amazon A user shares a guide on the typical job structure and pay levels at amazon fulfillment centers, from t1 to l6. Asins can be further broken down into parent and child asins for products that have one overall item or style (the parent) with multiple choices when it comes to color, size, pack size, etc. Learn how to manage and. What Is Ops In Amazon.
From 7esl.com
Ops Meaning What Does 'Ops' Mean in Texting and Online Slang? • 7ESL What Is Ops In Amazon Ops is a common abbreviation for operations in amazon. Ops stands for ordered product sales, amazon's. It’s more than packing and delivering. A user shares a guide on the typical job structure and pay levels at amazon fulfillment centers, from t1 to l6. Learn how to manage and operate your applications across all environments with aws systems manager, a centralized. What Is Ops In Amazon.
From www.amazon.in
Critical OpsAmazon.inAppstore for Android What Is Ops In Amazon Learn the meaning of 75 amazon acronyms for sales, pricing, inventory, and advertising. Asins can be further broken down into parent and child asins for products that have one overall item or style (the parent) with multiple choices when it comes to color, size, pack size, etc. Ops stands for ordered product sales, amazon's. Learn how to manage and operate. What Is Ops In Amazon.
From www.youtube.com
Amazon Ops Round, Amazon Manager round, Ops Manager questions, how to What Is Ops In Amazon Learn the meaning of 75 amazon acronyms for sales, pricing, inventory, and advertising. A user shares a guide on the typical job structure and pay levels at amazon fulfillment centers, from t1 to l6. Ops stands for ordered product sales, amazon's. Amazon’s organizational culture (corporate culture) supports innovative idea creation among employees. L5 is a salaried site manager or. Asins. What Is Ops In Amazon.
From www.thestreet.com
Live Blog For Amazon Stock Investors Q2 2021 Earnings Amazon Maven What Is Ops In Amazon L5 is a salaried site manager or. Ops stands for ordered product sales, amazon's. Ops is a common abbreviation for operations in amazon. Learn how to manage and operate your applications across all environments with aws systems manager, a centralized operations. A user shares a guide on the typical job structure and pay levels at amazon fulfillment centers, from t1. What Is Ops In Amazon.
From www.youtube.com
U.S. Army Veteran Special Ops to Amazon Operations Amazon News YouTube What Is Ops In Amazon Ops is a common abbreviation for operations in amazon. Amazon’s organizational culture (corporate culture) supports innovative idea creation among employees. Learn the meaning of 75 amazon acronyms for sales, pricing, inventory, and advertising. Learn how to manage and operate your applications across all environments with aws systems manager, a centralized operations. Asins can be further broken down into parent and. What Is Ops In Amazon.
From www.youtube.com
Amazon Ops Round Interview Questions Amazon manager round for TRMS What Is Ops In Amazon Asins can be further broken down into parent and child asins for products that have one overall item or style (the parent) with multiple choices when it comes to color, size, pack size, etc. A user shares a guide on the typical job structure and pay levels at amazon fulfillment centers, from t1 to l6. It’s more than packing and. What Is Ops In Amazon.
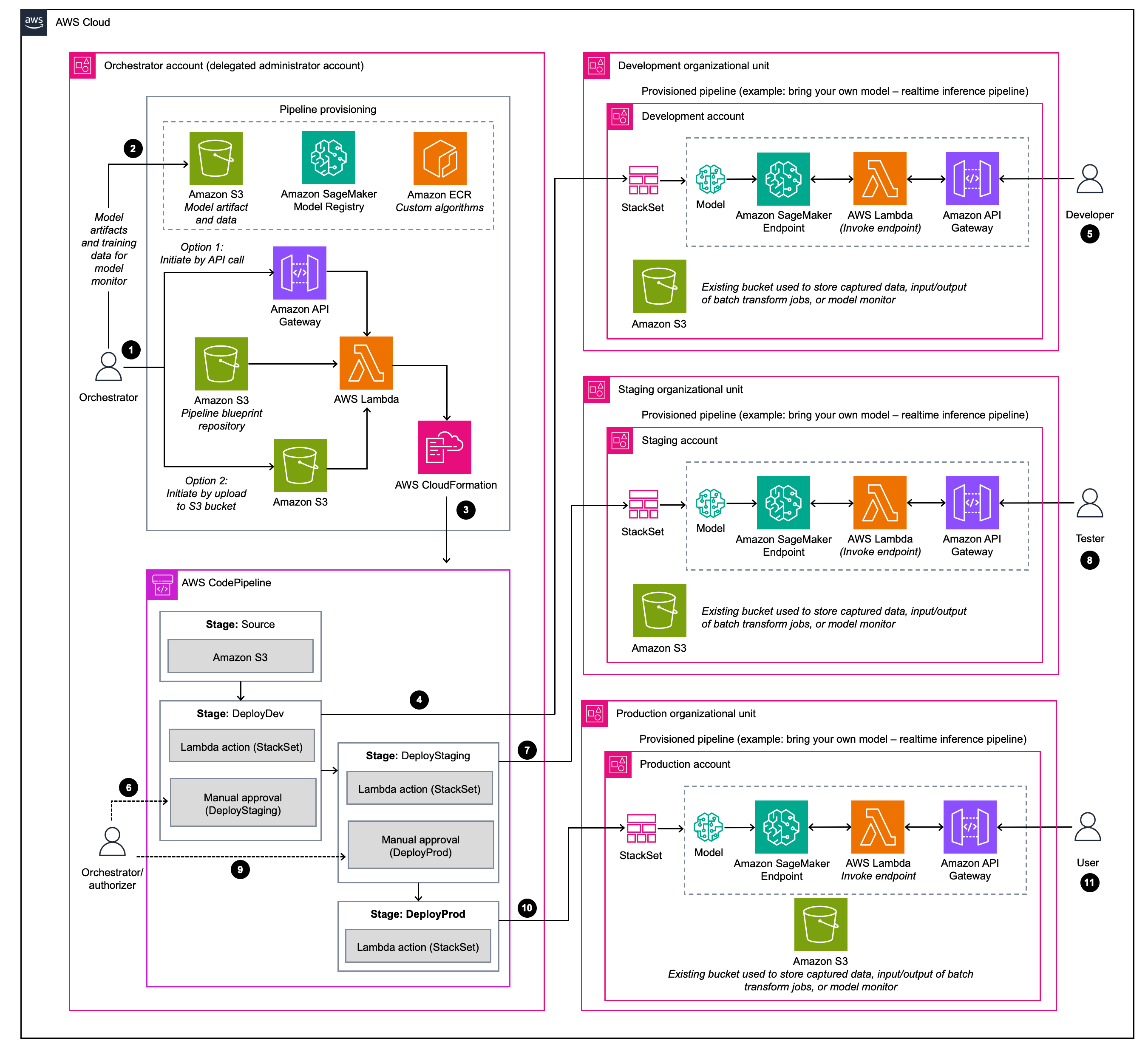
From docs.aws.amazon.com
Architecture overview MLOps Workload Orchestrator What Is Ops In Amazon A user shares a guide on the typical job structure and pay levels at amazon fulfillment centers, from t1 to l6. Ops stands for ordered product sales, amazon's. Asins can be further broken down into parent and child asins for products that have one overall item or style (the parent) with multiple choices when it comes to color, size, pack. What Is Ops In Amazon.
From www.youtube.com
What is OPS ? Extra Features of OPS Interactive Flat Panel Use of What Is Ops In Amazon Ops stands for ordered product sales, amazon's. Asins can be further broken down into parent and child asins for products that have one overall item or style (the parent) with multiple choices when it comes to color, size, pack size, etc. Ops is a common abbreviation for operations in amazon. L5 is a salaried site manager or. It’s more than. What Is Ops In Amazon.
From citizenside.com
How To Shop At Amazon Warehouse CitizenSide What Is Ops In Amazon L5 is a salaried site manager or. Amazon’s organizational culture (corporate culture) supports innovative idea creation among employees. It’s more than packing and delivering. A user shares a guide on the typical job structure and pay levels at amazon fulfillment centers, from t1 to l6. Ops is a common abbreviation for operations in amazon. Learn the meaning of 75 amazon. What Is Ops In Amazon.
From www.youtube.com
Inside Amazon Ops Safety Coordinator YouTube What Is Ops In Amazon Amazon’s organizational culture (corporate culture) supports innovative idea creation among employees. Learn how to manage and operate your applications across all environments with aws systems manager, a centralized operations. Asins can be further broken down into parent and child asins for products that have one overall item or style (the parent) with multiple choices when it comes to color, size,. What Is Ops In Amazon.
From ithelp.ithome.com.tw
案例:AWS MLOps Framework 解決方案介紹 iT 邦幫忙一起幫忙解決難題,拯救 IT 人的一天 What Is Ops In Amazon Asins can be further broken down into parent and child asins for products that have one overall item or style (the parent) with multiple choices when it comes to color, size, pack size, etc. Ops stands for ordered product sales, amazon's. A user shares a guide on the typical job structure and pay levels at amazon fulfillment centers, from t1. What Is Ops In Amazon.
From ishiitrinh.blogspot.com
amazon warehouse team member duties ishiitrinh What Is Ops In Amazon Asins can be further broken down into parent and child asins for products that have one overall item or style (the parent) with multiple choices when it comes to color, size, pack size, etc. Learn how to manage and operate your applications across all environments with aws systems manager, a centralized operations. A user shares a guide on the typical. What Is Ops In Amazon.
From www.eplaybooks.com
Amazon UPC Codes What are They and How to Get Them What Is Ops In Amazon Ops stands for ordered product sales, amazon's. Learn the meaning of 75 amazon acronyms for sales, pricing, inventory, and advertising. Amazon’s organizational culture (corporate culture) supports innovative idea creation among employees. Learn how to manage and operate your applications across all environments with aws systems manager, a centralized operations. A user shares a guide on the typical job structure and. What Is Ops In Amazon.
From www.shacknews.com
What to do with Loot Keys in Liberty Falls in Black Ops 6 Zombies What Is Ops In Amazon Learn how to manage and operate your applications across all environments with aws systems manager, a centralized operations. L5 is a salaried site manager or. Ops stands for ordered product sales, amazon's. Amazon’s organizational culture (corporate culture) supports innovative idea creation among employees. It’s more than packing and delivering. Learn the meaning of 75 amazon acronyms for sales, pricing, inventory,. What Is Ops In Amazon.
From userpilot.com
Product Operations What is a Product Ops Team Responsible for? What Is Ops In Amazon A user shares a guide on the typical job structure and pay levels at amazon fulfillment centers, from t1 to l6. Asins can be further broken down into parent and child asins for products that have one overall item or style (the parent) with multiple choices when it comes to color, size, pack size, etc. L5 is a salaried site. What Is Ops In Amazon.
From devsday.ru
What Is Platform Ops and Why Should Developers Need to Watch Out What Is Ops In Amazon Learn how to manage and operate your applications across all environments with aws systems manager, a centralized operations. L5 is a salaried site manager or. Learn the meaning of 75 amazon acronyms for sales, pricing, inventory, and advertising. Asins can be further broken down into parent and child asins for products that have one overall item or style (the parent). What Is Ops In Amazon.
From www.xenonstack.com
Comparison Azure vs AWS DevOps Tools Complete Guide What Is Ops In Amazon Ops stands for ordered product sales, amazon's. Asins can be further broken down into parent and child asins for products that have one overall item or style (the parent) with multiple choices when it comes to color, size, pack size, etc. A user shares a guide on the typical job structure and pay levels at amazon fulfillment centers, from t1. What Is Ops In Amazon.
From blog.nimblebox.ai
Best MLOps Tools What to Look for and How to Evaluate Them What Is Ops In Amazon It’s more than packing and delivering. Learn how to manage and operate your applications across all environments with aws systems manager, a centralized operations. Ops stands for ordered product sales, amazon's. Asins can be further broken down into parent and child asins for products that have one overall item or style (the parent) with multiple choices when it comes to. What Is Ops In Amazon.