How Javascript Closure Works . When you define a variable, you want it to exist within some boundaries. Javascript variables can belong to the local or global scope. in javascript, there are 3 ways to declare a variable: a closure is the combination of a function and the lexical environment (scope) within which that function was declared. in javascript, a closure is said to be created when a function retains access to resource (s) declared in it's parent scope even after. Let, const (the modern ones), and var (the remnant of the past). in javascript, a closure is a function that references variables in the outer scope from its inner scope. A result variable makes sense to exist.
from nodemy.vn
Let, const (the modern ones), and var (the remnant of the past). When you define a variable, you want it to exist within some boundaries. a closure is the combination of a function and the lexical environment (scope) within which that function was declared. Javascript variables can belong to the local or global scope. in javascript, a closure is a function that references variables in the outer scope from its inner scope. in javascript, there are 3 ways to declare a variable: A result variable makes sense to exist. in javascript, a closure is said to be created when a function retains access to resource (s) declared in it's parent scope even after.
Giới thiệu về Closure trong JavaScript Những điều cần biết cho người
How Javascript Closure Works When you define a variable, you want it to exist within some boundaries. Let, const (the modern ones), and var (the remnant of the past). in javascript, a closure is a function that references variables in the outer scope from its inner scope. A result variable makes sense to exist. in javascript, there are 3 ways to declare a variable: Javascript variables can belong to the local or global scope. in javascript, a closure is said to be created when a function retains access to resource (s) declared in it's parent scope even after. When you define a variable, you want it to exist within some boundaries. a closure is the combination of a function and the lexical environment (scope) within which that function was declared.
From www.freecodecamp.org
Learn JavaScript Closures with Code Examples How Javascript Closure Works in javascript, a closure is said to be created when a function retains access to resource (s) declared in it's parent scope even after. Let, const (the modern ones), and var (the remnant of the past). A result variable makes sense to exist. in javascript, there are 3 ways to declare a variable: in javascript, a closure. How Javascript Closure Works.
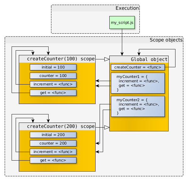
From www.positioniseverything.net
JavaScript Closures Learn How To Use Functions Effortlessly How Javascript Closure Works in javascript, there are 3 ways to declare a variable: Javascript variables can belong to the local or global scope. a closure is the combination of a function and the lexical environment (scope) within which that function was declared. A result variable makes sense to exist. in javascript, a closure is said to be created when a. How Javascript Closure Works.
From 9to5answer.com
[Solved] JavaScript closure inside loops simple 9to5Answer How Javascript Closure Works in javascript, a closure is a function that references variables in the outer scope from its inner scope. Javascript variables can belong to the local or global scope. a closure is the combination of a function and the lexical environment (scope) within which that function was declared. in javascript, a closure is said to be created when. How Javascript Closure Works.
From lovebleeding9ffedd.blogspot.com
38 What Is Closure In Javascript With Example Javascript Nerd Answer How Javascript Closure Works Let, const (the modern ones), and var (the remnant of the past). in javascript, there are 3 ways to declare a variable: When you define a variable, you want it to exist within some boundaries. A result variable makes sense to exist. in javascript, a closure is a function that references variables in the outer scope from its. How Javascript Closure Works.
From www.youtube.com
JavaScript Closures JavaScript Tutorial for Beginners Closures in How Javascript Closure Works in javascript, a closure is a function that references variables in the outer scope from its inner scope. in javascript, a closure is said to be created when a function retains access to resource (s) declared in it's parent scope even after. A result variable makes sense to exist. Let, const (the modern ones), and var (the remnant. How Javascript Closure Works.
From nodemy.vn
Giới thiệu về Closure trong JavaScript Những điều cần biết cho người How Javascript Closure Works in javascript, a closure is said to be created when a function retains access to resource (s) declared in it's parent scope even after. a closure is the combination of a function and the lexical environment (scope) within which that function was declared. in javascript, there are 3 ways to declare a variable: Javascript variables can belong. How Javascript Closure Works.
From morioh.com
JavaScript Tutorial For Beginners JavaScript Closure Explained How Javascript Closure Works A result variable makes sense to exist. a closure is the combination of a function and the lexical environment (scope) within which that function was declared. Let, const (the modern ones), and var (the remnant of the past). When you define a variable, you want it to exist within some boundaries. Javascript variables can belong to the local or. How Javascript Closure Works.
From www.geeksforgeeks.org
How closure works in JavaScript ? How Javascript Closure Works a closure is the combination of a function and the lexical environment (scope) within which that function was declared. Let, const (the modern ones), and var (the remnant of the past). When you define a variable, you want it to exist within some boundaries. in javascript, a closure is a function that references variables in the outer scope. How Javascript Closure Works.
From laptrinhx.com
A beginner’s guide to understanding JavaScript Closures LaptrinhX How Javascript Closure Works A result variable makes sense to exist. in javascript, a closure is a function that references variables in the outer scope from its inner scope. Let, const (the modern ones), and var (the remnant of the past). When you define a variable, you want it to exist within some boundaries. in javascript, there are 3 ways to declare. How Javascript Closure Works.
From www.tutscoder.com
What is Closure in JavaScript TutsCoder How Javascript Closure Works in javascript, there are 3 ways to declare a variable: Let, const (the modern ones), and var (the remnant of the past). Javascript variables can belong to the local or global scope. in javascript, a closure is a function that references variables in the outer scope from its inner scope. in javascript, a closure is said to. How Javascript Closure Works.
From 34.233.82.200
Understanding Closure Functions in JavaScript Examples and Explanation How Javascript Closure Works Let, const (the modern ones), and var (the remnant of the past). Javascript variables can belong to the local or global scope. in javascript, a closure is a function that references variables in the outer scope from its inner scope. in javascript, a closure is said to be created when a function retains access to resource (s) declared. How Javascript Closure Works.
From www.rivmedia.co.uk
Understanding Closure In JavaScript How And Why How Javascript Closure Works Javascript variables can belong to the local or global scope. a closure is the combination of a function and the lexical environment (scope) within which that function was declared. in javascript, a closure is said to be created when a function retains access to resource (s) declared in it's parent scope even after. A result variable makes sense. How Javascript Closure Works.
From www.learnsimpli.com
Javascript what are closures used for Learn Simpli How Javascript Closure Works A result variable makes sense to exist. Let, const (the modern ones), and var (the remnant of the past). in javascript, there are 3 ways to declare a variable: in javascript, a closure is said to be created when a function retains access to resource (s) declared in it's parent scope even after. in javascript, a closure. How Javascript Closure Works.
From www.scaler.com
Closure in JavaScript Scaler Topics How Javascript Closure Works Let, const (the modern ones), and var (the remnant of the past). in javascript, there are 3 ways to declare a variable: in javascript, a closure is said to be created when a function retains access to resource (s) declared in it's parent scope even after. in javascript, a closure is a function that references variables in. How Javascript Closure Works.
From www.youtube.com
How Closure works in JavaScript Part I YouTube How Javascript Closure Works in javascript, a closure is said to be created when a function retains access to resource (s) declared in it's parent scope even after. Let, const (the modern ones), and var (the remnant of the past). in javascript, there are 3 ways to declare a variable: in javascript, a closure is a function that references variables in. How Javascript Closure Works.
From chhakulizingare.hashnode.dev
JavaScript Closures A Detailed Guide How Javascript Closure Works Let, const (the modern ones), and var (the remnant of the past). Javascript variables can belong to the local or global scope. in javascript, a closure is a function that references variables in the outer scope from its inner scope. When you define a variable, you want it to exist within some boundaries. in javascript, a closure is. How Javascript Closure Works.
From www.infragistics.com
What are Closures in JavaScript? Infragistics Blog How Javascript Closure Works in javascript, there are 3 ways to declare a variable: A result variable makes sense to exist. When you define a variable, you want it to exist within some boundaries. Let, const (the modern ones), and var (the remnant of the past). in javascript, a closure is said to be created when a function retains access to resource. How Javascript Closure Works.
From innovationm.co
Closure in Javascript InnovationM Blog How Javascript Closure Works in javascript, a closure is a function that references variables in the outer scope from its inner scope. Javascript variables can belong to the local or global scope. in javascript, a closure is said to be created when a function retains access to resource (s) declared in it's parent scope even after. a closure is the combination. How Javascript Closure Works.
From www.princesumberia.com
Closures in Javascript in Depth How Javascript Closure Works When you define a variable, you want it to exist within some boundaries. in javascript, a closure is said to be created when a function retains access to resource (s) declared in it's parent scope even after. in javascript, a closure is a function that references variables in the outer scope from its inner scope. Let, const (the. How Javascript Closure Works.
From morioh.com
JavaScript Closure The Beginner's Guide How Javascript Closure Works A result variable makes sense to exist. When you define a variable, you want it to exist within some boundaries. in javascript, a closure is said to be created when a function retains access to resource (s) declared in it's parent scope even after. Javascript variables can belong to the local or global scope. a closure is the. How Javascript Closure Works.
From www.youtube.com
JavaScript Closures Explained With Example YouTube How Javascript Closure Works in javascript, there are 3 ways to declare a variable: in javascript, a closure is said to be created when a function retains access to resource (s) declared in it's parent scope even after. A result variable makes sense to exist. Let, const (the modern ones), and var (the remnant of the past). a closure is the. How Javascript Closure Works.
From qawithexperts.com
javascript Closure in Javascript and its use QA With Experts How Javascript Closure Works in javascript, there are 3 ways to declare a variable: in javascript, a closure is said to be created when a function retains access to resource (s) declared in it's parent scope even after. a closure is the combination of a function and the lexical environment (scope) within which that function was declared. Javascript variables can belong. How Javascript Closure Works.
From niharraoteblog.netlify.app
How do closures make private variables possible in JavaScript? How Javascript Closure Works Javascript variables can belong to the local or global scope. When you define a variable, you want it to exist within some boundaries. a closure is the combination of a function and the lexical environment (scope) within which that function was declared. A result variable makes sense to exist. Let, const (the modern ones), and var (the remnant of. How Javascript Closure Works.
From www.youtube.com
How Closure works in JavaScript Closure in Javascript (2020) YouTube How Javascript Closure Works Let, const (the modern ones), and var (the remnant of the past). A result variable makes sense to exist. a closure is the combination of a function and the lexical environment (scope) within which that function was declared. in javascript, a closure is said to be created when a function retains access to resource (s) declared in it's. How Javascript Closure Works.
From morioh.com
Javascript Closure Tutorial Closures Explained How Javascript Closure Works in javascript, there are 3 ways to declare a variable: Let, const (the modern ones), and var (the remnant of the past). Javascript variables can belong to the local or global scope. When you define a variable, you want it to exist within some boundaries. in javascript, a closure is said to be created when a function retains. How Javascript Closure Works.
From dmitryfrank.com
How JavaScript closures work under the hood [Dmitry Frank] How Javascript Closure Works in javascript, there are 3 ways to declare a variable: a closure is the combination of a function and the lexical environment (scope) within which that function was declared. When you define a variable, you want it to exist within some boundaries. Javascript variables can belong to the local or global scope. A result variable makes sense to. How Javascript Closure Works.
From www.pinterest.com
What are Closures in JavaScript? Learn javascript, Learn web How Javascript Closure Works Javascript variables can belong to the local or global scope. in javascript, there are 3 ways to declare a variable: in javascript, a closure is said to be created when a function retains access to resource (s) declared in it's parent scope even after. A result variable makes sense to exist. Let, const (the modern ones), and var. How Javascript Closure Works.
From www.freecodecamp.org
Learn JavaScript Closures with Code Examples How Javascript Closure Works Javascript variables can belong to the local or global scope. in javascript, there are 3 ways to declare a variable: a closure is the combination of a function and the lexical environment (scope) within which that function was declared. in javascript, a closure is said to be created when a function retains access to resource (s) declared. How Javascript Closure Works.
From medium.com
JavaScript Closure. A short introduction into understanding… by How Javascript Closure Works in javascript, a closure is said to be created when a function retains access to resource (s) declared in it's parent scope even after. A result variable makes sense to exist. in javascript, a closure is a function that references variables in the outer scope from its inner scope. Javascript variables can belong to the local or global. How Javascript Closure Works.
From www.youtube.com
Closures In JavaScript with some examples YouTube How Javascript Closure Works in javascript, a closure is a function that references variables in the outer scope from its inner scope. a closure is the combination of a function and the lexical environment (scope) within which that function was declared. Let, const (the modern ones), and var (the remnant of the past). A result variable makes sense to exist. When you. How Javascript Closure Works.
From maibushyx.blogspot.com
38 What Is A Closure In Javascript Javascript Overflow How Javascript Closure Works A result variable makes sense to exist. Javascript variables can belong to the local or global scope. When you define a variable, you want it to exist within some boundaries. a closure is the combination of a function and the lexical environment (scope) within which that function was declared. in javascript, a closure is a function that references. How Javascript Closure Works.
From blogs.kowthasaketh.com
All about closure in javascript Blogs How Javascript Closure Works a closure is the combination of a function and the lexical environment (scope) within which that function was declared. A result variable makes sense to exist. When you define a variable, you want it to exist within some boundaries. in javascript, a closure is a function that references variables in the outer scope from its inner scope. Let,. How Javascript Closure Works.
From medium.com
Javascript Closures — InDepth Explaination by DHRUV PATHAK Medium How Javascript Closure Works When you define a variable, you want it to exist within some boundaries. in javascript, a closure is said to be created when a function retains access to resource (s) declared in it's parent scope even after. in javascript, a closure is a function that references variables in the outer scope from its inner scope. Javascript variables can. How Javascript Closure Works.
From www.linkedin.com
Understanding Closure in Javascript How Javascript Closure Works a closure is the combination of a function and the lexical environment (scope) within which that function was declared. A result variable makes sense to exist. in javascript, a closure is a function that references variables in the outer scope from its inner scope. in javascript, there are 3 ways to declare a variable: When you define. How Javascript Closure Works.
From medium.com
How JavaScript works an overview of the engine, the runtime, and the How Javascript Closure Works When you define a variable, you want it to exist within some boundaries. in javascript, a closure is a function that references variables in the outer scope from its inner scope. Javascript variables can belong to the local or global scope. a closure is the combination of a function and the lexical environment (scope) within which that function. How Javascript Closure Works.