Math.count Javascript . Function numdigits(x) { return math.max(math.floor(math.log10(math.abs(x))), 0) + 1; At this point in the course, we discuss math in javascript — how we can use operators and other features to successfully. The count() method counts the number of times console.count() is called. Hi everybody, i'm aya bouchiha, and this is your complete guide to math object in javascript! } and an optimized version of the above. Function count # count the number of elements of a matrix, array or string. The count() method this number to the console. Syntax # math.count(x) parameters # returns # throws # type |.
from www.youtube.com
At this point in the course, we discuss math in javascript — how we can use operators and other features to successfully. Function numdigits(x) { return math.max(math.floor(math.log10(math.abs(x))), 0) + 1; The count() method counts the number of times console.count() is called. Syntax # math.count(x) parameters # returns # throws # type |. The count() method this number to the console. Function count # count the number of elements of a matrix, array or string. Hi everybody, i'm aya bouchiha, and this is your complete guide to math object in javascript! } and an optimized version of the above.
Write a program count digit number using JavaScript project YouTube
Math.count Javascript The count() method counts the number of times console.count() is called. Function numdigits(x) { return math.max(math.floor(math.log10(math.abs(x))), 0) + 1; } and an optimized version of the above. Syntax # math.count(x) parameters # returns # throws # type |. Hi everybody, i'm aya bouchiha, and this is your complete guide to math object in javascript! The count() method counts the number of times console.count() is called. Function count # count the number of elements of a matrix, array or string. At this point in the course, we discuss math in javascript — how we can use operators and other features to successfully. The count() method this number to the console.
From www.delftstack.com
JavaScript Math.min() Method Delft Stack Math.count Javascript Hi everybody, i'm aya bouchiha, and this is your complete guide to math object in javascript! The count() method counts the number of times console.count() is called. Syntax # math.count(x) parameters # returns # throws # type |. Function numdigits(x) { return math.max(math.floor(math.log10(math.abs(x))), 0) + 1; The count() method this number to the console. } and an optimized version of. Math.count Javascript.
From learn.coderslang.com
JavaScript, calculate a square root using Math.sqrt() Math.count Javascript Hi everybody, i'm aya bouchiha, and this is your complete guide to math object in javascript! The count() method this number to the console. Function count # count the number of elements of a matrix, array or string. Function numdigits(x) { return math.max(math.floor(math.log10(math.abs(x))), 0) + 1; Syntax # math.count(x) parameters # returns # throws # type |. } and an. Math.count Javascript.
From www.youtube.com
math functions in JavaScript YouTube Math.count Javascript Function count # count the number of elements of a matrix, array or string. The count() method this number to the console. At this point in the course, we discuss math in javascript — how we can use operators and other features to successfully. The count() method counts the number of times console.count() is called. Syntax # math.count(x) parameters #. Math.count Javascript.
From itsourcecode.com
Understanding Math.max() method in JavaScript with Example Math.count Javascript The count() method this number to the console. } and an optimized version of the above. The count() method counts the number of times console.count() is called. At this point in the course, we discuss math in javascript — how we can use operators and other features to successfully. Function numdigits(x) { return math.max(math.floor(math.log10(math.abs(x))), 0) + 1; Function count #. Math.count Javascript.
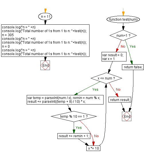
From www.w3resource.com
JavaScript Count total number of 1s from 1 to N Math.count Javascript Function numdigits(x) { return math.max(math.floor(math.log10(math.abs(x))), 0) + 1; } and an optimized version of the above. Function count # count the number of elements of a matrix, array or string. The count() method counts the number of times console.count() is called. Hi everybody, i'm aya bouchiha, and this is your complete guide to math object in javascript! At this point. Math.count Javascript.
From javascriptsource.com
The JavaScript function Math.floor() JavaScriptSource Math.count Javascript At this point in the course, we discuss math in javascript — how we can use operators and other features to successfully. } and an optimized version of the above. Function numdigits(x) { return math.max(math.floor(math.log10(math.abs(x))), 0) + 1; The count() method counts the number of times console.count() is called. Function count # count the number of elements of a matrix,. Math.count Javascript.
From www.youtube.com
JavaScript Lesson 6 Arithmetic Operators (Math Operators) YouTube Math.count Javascript At this point in the course, we discuss math in javascript — how we can use operators and other features to successfully. Hi everybody, i'm aya bouchiha, and this is your complete guide to math object in javascript! Syntax # math.count(x) parameters # returns # throws # type |. } and an optimized version of the above. The count() method. Math.count Javascript.
From www.tutsmake.com
Math.round() Method in JavaScript Tuts Make Math.count Javascript At this point in the course, we discuss math in javascript — how we can use operators and other features to successfully. The count() method counts the number of times console.count() is called. Function count # count the number of elements of a matrix, array or string. Syntax # math.count(x) parameters # returns # throws # type |. The count(). Math.count Javascript.
From www.youtube.com
How to Use Math in JavaScript YouTube Math.count Javascript Function numdigits(x) { return math.max(math.floor(math.log10(math.abs(x))), 0) + 1; } and an optimized version of the above. Hi everybody, i'm aya bouchiha, and this is your complete guide to math object in javascript! At this point in the course, we discuss math in javascript — how we can use operators and other features to successfully. Syntax # math.count(x) parameters # returns. Math.count Javascript.
From www.codingninjas.com
Math min() JavaScript Function Coding Ninjas Math.count Javascript Function numdigits(x) { return math.max(math.floor(math.log10(math.abs(x))), 0) + 1; The count() method this number to the console. } and an optimized version of the above. The count() method counts the number of times console.count() is called. Function count # count the number of elements of a matrix, array or string. Syntax # math.count(x) parameters # returns # throws # type |.. Math.count Javascript.
From www.bapugraphics.com
Math Functions JavaScript Bapu Graphics Math.count Javascript The count() method counts the number of times console.count() is called. Function count # count the number of elements of a matrix, array or string. Syntax # math.count(x) parameters # returns # throws # type |. Hi everybody, i'm aya bouchiha, and this is your complete guide to math object in javascript! At this point in the course, we discuss. Math.count Javascript.
From www.toolsqa.com
Math Object in JavaScript and different operations of JS Math function Math.count Javascript At this point in the course, we discuss math in javascript — how we can use operators and other features to successfully. The count() method this number to the console. The count() method counts the number of times console.count() is called. Function numdigits(x) { return math.max(math.floor(math.log10(math.abs(x))), 0) + 1; Hi everybody, i'm aya bouchiha, and this is your complete guide. Math.count Javascript.
From www.delftstack.com
JavaScript Math.log2() Method Delft Stack Math.count Javascript Function count # count the number of elements of a matrix, array or string. } and an optimized version of the above. Function numdigits(x) { return math.max(math.floor(math.log10(math.abs(x))), 0) + 1; The count() method counts the number of times console.count() is called. Syntax # math.count(x) parameters # returns # throws # type |. At this point in the course, we discuss. Math.count Javascript.
From www.sourcecodester.com
Simple Math Application using JavaScript with Free Source Code Math.count Javascript At this point in the course, we discuss math in javascript — how we can use operators and other features to successfully. Hi everybody, i'm aya bouchiha, and this is your complete guide to math object in javascript! Function count # count the number of elements of a matrix, array or string. The count() method counts the number of times. Math.count Javascript.
From www.stechies.com
How to Generate a Random Whole Number using JavaScript? Math.count Javascript Hi everybody, i'm aya bouchiha, and this is your complete guide to math object in javascript! The count() method this number to the console. Syntax # math.count(x) parameters # returns # throws # type |. At this point in the course, we discuss math in javascript — how we can use operators and other features to successfully. } and an. Math.count Javascript.
From www.toolsqa.com
Math Object in JavaScript and different operations of JS Math function Math.count Javascript } and an optimized version of the above. At this point in the course, we discuss math in javascript — how we can use operators and other features to successfully. Syntax # math.count(x) parameters # returns # throws # type |. Hi everybody, i'm aya bouchiha, and this is your complete guide to math object in javascript! Function count #. Math.count Javascript.
From www.youtube.com
JavaScript Math.random(), Math.floor() and Math.ceil YouTube Math.count Javascript Hi everybody, i'm aya bouchiha, and this is your complete guide to math object in javascript! } and an optimized version of the above. Function count # count the number of elements of a matrix, array or string. The count() method counts the number of times console.count() is called. Syntax # math.count(x) parameters # returns # throws # type |.. Math.count Javascript.
From www.toolsqa.com
Math Object in JavaScript and different operations of JS Math function Math.count Javascript At this point in the course, we discuss math in javascript — how we can use operators and other features to successfully. Syntax # math.count(x) parameters # returns # throws # type |. Function count # count the number of elements of a matrix, array or string. The count() method this number to the console. Function numdigits(x) { return math.max(math.floor(math.log10(math.abs(x))),. Math.count Javascript.
From www.golinuxcloud.com
Mastering JavaScript Math.sign() [InDepth Tutorial] GoLinuxCloud Math.count Javascript The count() method this number to the console. } and an optimized version of the above. Syntax # math.count(x) parameters # returns # throws # type |. At this point in the course, we discuss math in javascript — how we can use operators and other features to successfully. Function numdigits(x) { return math.max(math.floor(math.log10(math.abs(x))), 0) + 1; Hi everybody, i'm. Math.count Javascript.
From www.delftstack.com
JavaScript Math.round() Method Delft Stack Math.count Javascript The count() method counts the number of times console.count() is called. Function numdigits(x) { return math.max(math.floor(math.log10(math.abs(x))), 0) + 1; At this point in the course, we discuss math in javascript — how we can use operators and other features to successfully. Hi everybody, i'm aya bouchiha, and this is your complete guide to math object in javascript! The count() method. Math.count Javascript.
From www.youtube.com
JavaScript Math floor() method JavaScript Tutorial for Beginners Math.count Javascript At this point in the course, we discuss math in javascript — how we can use operators and other features to successfully. The count() method this number to the console. Function numdigits(x) { return math.max(math.floor(math.log10(math.abs(x))), 0) + 1; } and an optimized version of the above. Syntax # math.count(x) parameters # returns # throws # type |. Hi everybody, i'm. Math.count Javascript.
From www.delftstack.com
JavaScript Math.exp(x) Method Delft Stack Math.count Javascript Syntax # math.count(x) parameters # returns # throws # type |. } and an optimized version of the above. The count() method this number to the console. The count() method counts the number of times console.count() is called. Function numdigits(x) { return math.max(math.floor(math.log10(math.abs(x))), 0) + 1; At this point in the course, we discuss math in javascript — how we. Math.count Javascript.
From www.youtube.com
Math Game With Javascript HTML, CSS , Javascript Project YouTube Math.count Javascript The count() method counts the number of times console.count() is called. Function numdigits(x) { return math.max(math.floor(math.log10(math.abs(x))), 0) + 1; Function count # count the number of elements of a matrix, array or string. Hi everybody, i'm aya bouchiha, and this is your complete guide to math object in javascript! The count() method this number to the console. Syntax # math.count(x). Math.count Javascript.
From usemynotes.com
Math in JavaScript UseMyNotes Math.count Javascript Hi everybody, i'm aya bouchiha, and this is your complete guide to math object in javascript! The count() method counts the number of times console.count() is called. At this point in the course, we discuss math in javascript — how we can use operators and other features to successfully. Syntax # math.count(x) parameters # returns # throws # type |.. Math.count Javascript.
From www.youtube.com
Digit Count w/Math JavaScript YouTube Math.count Javascript Hi everybody, i'm aya bouchiha, and this is your complete guide to math object in javascript! The count() method this number to the console. At this point in the course, we discuss math in javascript — how we can use operators and other features to successfully. } and an optimized version of the above. Syntax # math.count(x) parameters # returns. Math.count Javascript.
From www.toolsqa.com
Math Object in JavaScript and different operations of JS Math function Math.count Javascript Hi everybody, i'm aya bouchiha, and this is your complete guide to math object in javascript! The count() method this number to the console. The count() method counts the number of times console.count() is called. Function count # count the number of elements of a matrix, array or string. Function numdigits(x) { return math.max(math.floor(math.log10(math.abs(x))), 0) + 1; At this point. Math.count Javascript.
From www.toolsqa.com
Math Object in JavaScript and different operations of JS Math function Math.count Javascript At this point in the course, we discuss math in javascript — how we can use operators and other features to successfully. Function numdigits(x) { return math.max(math.floor(math.log10(math.abs(x))), 0) + 1; } and an optimized version of the above. Hi everybody, i'm aya bouchiha, and this is your complete guide to math object in javascript! The count() method this number to. Math.count Javascript.
From www.youtube.com
Math methods in JavaScript 🔢【3 minutes】 YouTube Math.count Javascript Function numdigits(x) { return math.max(math.floor(math.log10(math.abs(x))), 0) + 1; The count() method counts the number of times console.count() is called. Hi everybody, i'm aya bouchiha, and this is your complete guide to math object in javascript! The count() method this number to the console. Function count # count the number of elements of a matrix, array or string. At this point. Math.count Javascript.
From www.artofit.org
Javascript essentials numbers and math codeburst Artofit Math.count Javascript Hi everybody, i'm aya bouchiha, and this is your complete guide to math object in javascript! At this point in the course, we discuss math in javascript — how we can use operators and other features to successfully. Syntax # math.count(x) parameters # returns # throws # type |. The count() method this number to the console. } and an. Math.count Javascript.
From wikitechy.com
JavaScript Math Object JavaScript Math Methods Wikitechy Math.count Javascript Hi everybody, i'm aya bouchiha, and this is your complete guide to math object in javascript! } and an optimized version of the above. At this point in the course, we discuss math in javascript — how we can use operators and other features to successfully. Function numdigits(x) { return math.max(math.floor(math.log10(math.abs(x))), 0) + 1; Syntax # math.count(x) parameters # returns. Math.count Javascript.
From www.educba.com
JavaScript Math Functions List of Common Methods And Properties Used Math.count Javascript } and an optimized version of the above. Syntax # math.count(x) parameters # returns # throws # type |. The count() method this number to the console. Function numdigits(x) { return math.max(math.floor(math.log10(math.abs(x))), 0) + 1; Hi everybody, i'm aya bouchiha, and this is your complete guide to math object in javascript! The count() method counts the number of times console.count(). Math.count Javascript.
From morioh.com
JavaScript Math Object Explained with Examples Math.count Javascript The count() method counts the number of times console.count() is called. At this point in the course, we discuss math in javascript — how we can use operators and other features to successfully. Function count # count the number of elements of a matrix, array or string. Hi everybody, i'm aya bouchiha, and this is your complete guide to math. Math.count Javascript.
From www.youtube.com
count even numbers in javascript YouTube Math.count Javascript Function count # count the number of elements of a matrix, array or string. Hi everybody, i'm aya bouchiha, and this is your complete guide to math object in javascript! Function numdigits(x) { return math.max(math.floor(math.log10(math.abs(x))), 0) + 1; Syntax # math.count(x) parameters # returns # throws # type |. At this point in the course, we discuss math in javascript. Math.count Javascript.
From www.w3docs.com
Mastering JavaScript Math Functions A Comprehensive Guide for Learners Math.count Javascript The count() method this number to the console. Function count # count the number of elements of a matrix, array or string. At this point in the course, we discuss math in javascript — how we can use operators and other features to successfully. The count() method counts the number of times console.count() is called. Function numdigits(x) { return math.max(math.floor(math.log10(math.abs(x))),. Math.count Javascript.
From www.youtube.com
Write a program count digit number using JavaScript project YouTube Math.count Javascript Function numdigits(x) { return math.max(math.floor(math.log10(math.abs(x))), 0) + 1; Syntax # math.count(x) parameters # returns # throws # type |. Function count # count the number of elements of a matrix, array or string. At this point in the course, we discuss math in javascript — how we can use operators and other features to successfully. } and an optimized version. Math.count Javascript.