C# Array Filter Method . Yes, there are definitely more efficient ways to filter collections in c# than creating a new list and looping through the original list. When working with arrays in c#, the where method provides a powerful way to filter elements based on specific conditions. If 9 exists in the list 13 must also exist. Filtering, also known as selection, restricts results based on a condition. The array.find() method searches for an element that matches the specified conditions using predicate delegate, and returns the first. An array is filter array when it meets the following conditions: One option is to use linq. When working with arrays in c#, the where method is a powerful tool for filtering elements based on specific conditions. Learn about the standard query operator methods in linq in c# that perform. By mastering array filtering techniques like linq and array.findall,. If 7 exists in the list then 11 must. Filtering arrays is a fundamental operation in c# programming.
from www.skt.zst.tarnow.pl
Filtering arrays is a fundamental operation in c# programming. If 7 exists in the list then 11 must. Filtering, also known as selection, restricts results based on a condition. The array.find() method searches for an element that matches the specified conditions using predicate delegate, and returns the first. One option is to use linq. When working with arrays in c#, the where method provides a powerful way to filter elements based on specific conditions. Yes, there are definitely more efficient ways to filter collections in c# than creating a new list and looping through the original list. If 9 exists in the list 13 must also exist. An array is filter array when it meets the following conditions: By mastering array filtering techniques like linq and array.findall,.
React Filter Filtering Arrays In React (With Examples)
C# Array Filter Method When working with arrays in c#, the where method is a powerful tool for filtering elements based on specific conditions. When working with arrays in c#, the where method is a powerful tool for filtering elements based on specific conditions. When working with arrays in c#, the where method provides a powerful way to filter elements based on specific conditions. One option is to use linq. If 7 exists in the list then 11 must. Filtering, also known as selection, restricts results based on a condition. By mastering array filtering techniques like linq and array.findall,. Yes, there are definitely more efficient ways to filter collections in c# than creating a new list and looping through the original list. If 9 exists in the list 13 must also exist. An array is filter array when it meets the following conditions: Filtering arrays is a fundamental operation in c# programming. Learn about the standard query operator methods in linq in c# that perform. The array.find() method searches for an element that matches the specified conditions using predicate delegate, and returns the first.
From www.youtube.com
79 Array Method filter( ) YouTube C# Array Filter Method An array is filter array when it meets the following conditions: Filtering arrays is a fundamental operation in c# programming. If 9 exists in the list 13 must also exist. If 7 exists in the list then 11 must. One option is to use linq. By mastering array filtering techniques like linq and array.findall,. When working with arrays in c#,. C# Array Filter Method.
From fjolt.com
Javascript Array Filter Method C# Array Filter Method Learn about the standard query operator methods in linq in c# that perform. Yes, there are definitely more efficient ways to filter collections in c# than creating a new list and looping through the original list. When working with arrays in c#, the where method is a powerful tool for filtering elements based on specific conditions. By mastering array filtering. C# Array Filter Method.
From medium.com
Array — filter() method. Filter method by Thilip Dhanavel Medium C# Array Filter Method Yes, there are definitely more efficient ways to filter collections in c# than creating a new list and looping through the original list. Filtering arrays is a fundamental operation in c# programming. Learn about the standard query operator methods in linq in c# that perform. One option is to use linq. If 7 exists in the list then 11 must.. C# Array Filter Method.
From www.youtube.com
Array Why doesn't the Array.filter() method only work with arrow C# Array Filter Method By mastering array filtering techniques like linq and array.findall,. The array.find() method searches for an element that matches the specified conditions using predicate delegate, and returns the first. If 9 exists in the list 13 must also exist. An array is filter array when it meets the following conditions: Filtering arrays is a fundamental operation in c# programming. When working. C# Array Filter Method.
From www.youtube.com
The Array filter Method Lecture 24 React.JS 🔥 YouTube C# Array Filter Method If 7 exists in the list then 11 must. Filtering arrays is a fundamental operation in c# programming. By mastering array filtering techniques like linq and array.findall,. Yes, there are definitely more efficient ways to filter collections in c# than creating a new list and looping through the original list. When working with arrays in c#, the where method is. C# Array Filter Method.
From 9to5answer.com
[Solved] How to filter JSON array in C 9to5Answer C# Array Filter Method The array.find() method searches for an element that matches the specified conditions using predicate delegate, and returns the first. One option is to use linq. Learn about the standard query operator methods in linq in c# that perform. Filtering, also known as selection, restricts results based on a condition. Filtering arrays is a fundamental operation in c# programming. By mastering. C# Array Filter Method.
From jsgrip.com
Most useful array method filter and map JSGrip C# Array Filter Method One option is to use linq. Filtering, also known as selection, restricts results based on a condition. When working with arrays in c#, the where method is a powerful tool for filtering elements based on specific conditions. Filtering arrays is a fundamental operation in c# programming. The array.find() method searches for an element that matches the specified conditions using predicate. C# Array Filter Method.
From www.becomebetterprogrammer.com
A Complete Guide to Use Array Filter() Method in JavaScript A C# Array Filter Method If 7 exists in the list then 11 must. Filtering, also known as selection, restricts results based on a condition. If 9 exists in the list 13 must also exist. The array.find() method searches for an element that matches the specified conditions using predicate delegate, and returns the first. When working with arrays in c#, the where method provides a. C# Array Filter Method.
From www.youtube.com
How to Filter Arrays Using the Filter Method YouTube C# Array Filter Method Learn about the standard query operator methods in linq in c# that perform. Yes, there are definitely more efficient ways to filter collections in c# than creating a new list and looping through the original list. If 9 exists in the list 13 must also exist. When working with arrays in c#, the where method is a powerful tool for. C# Array Filter Method.
From blog.submain.com
C Arrray An Introductory Guide for Getting Started C# Array Filter Method By mastering array filtering techniques like linq and array.findall,. Learn about the standard query operator methods in linq in c# that perform. One option is to use linq. Filtering arrays is a fundamental operation in c# programming. If 9 exists in the list 13 must also exist. When working with arrays in c#, the where method is a powerful tool. C# Array Filter Method.
From csharp-video-tutorials.blogspot.com
Sql server, and c video tutorial JavaScript array filter method C# Array Filter Method Filtering arrays is a fundamental operation in c# programming. When working with arrays in c#, the where method provides a powerful way to filter elements based on specific conditions. An array is filter array when it meets the following conditions: Yes, there are definitely more efficient ways to filter collections in c# than creating a new list and looping through. C# Array Filter Method.
From www.youtube.com
Filter based on Arrays in C YouTube C# Array Filter Method An array is filter array when it meets the following conditions: If 9 exists in the list 13 must also exist. When working with arrays in c#, the where method is a powerful tool for filtering elements based on specific conditions. The array.find() method searches for an element that matches the specified conditions using predicate delegate, and returns the first.. C# Array Filter Method.
From parallelcodes.com
Filtering Dataset in C ParallelCodes C# Array Filter Method Yes, there are definitely more efficient ways to filter collections in c# than creating a new list and looping through the original list. Filtering arrays is a fundamental operation in c# programming. One option is to use linq. Filtering, also known as selection, restricts results based on a condition. By mastering array filtering techniques like linq and array.findall,. Learn about. C# Array Filter Method.
From www.codevscolor.com
C array GetLength method explanation with example CodeVsColor C# Array Filter Method Yes, there are definitely more efficient ways to filter collections in c# than creating a new list and looping through the original list. Filtering, also known as selection, restricts results based on a condition. If 9 exists in the list 13 must also exist. When working with arrays in c#, the where method provides a powerful way to filter elements. C# Array Filter Method.
From www.youtube.com
Array Filter method හැම කෙනෙක්ම දැන ගත යුතුම 🔥 including JSON data C# Array Filter Method If 7 exists in the list then 11 must. Learn about the standard query operator methods in linq in c# that perform. Filtering, also known as selection, restricts results based on a condition. By mastering array filtering techniques like linq and array.findall,. If 9 exists in the list 13 must also exist. When working with arrays in c#, the where. C# Array Filter Method.
From aspdotnethelp.com
C String Array Contains Ignore Case methods with examples C# Array Filter Method Filtering, also known as selection, restricts results based on a condition. An array is filter array when it meets the following conditions: If 9 exists in the list 13 must also exist. Yes, there are definitely more efficient ways to filter collections in c# than creating a new list and looping through the original list. When working with arrays in. C# Array Filter Method.
From medium.com
Basics of Javascript · Array · filter() (method) by Jakub Korch C# Array Filter Method Learn about the standard query operator methods in linq in c# that perform. When working with arrays in c#, the where method provides a powerful way to filter elements based on specific conditions. Filtering, also known as selection, restricts results based on a condition. If 9 exists in the list 13 must also exist. Filtering arrays is a fundamental operation. C# Array Filter Method.
From www.youtube.com
Array Filtering comma separated String in C YouTube C# Array Filter Method Filtering arrays is a fundamental operation in c# programming. An array is filter array when it meets the following conditions: One option is to use linq. By mastering array filtering techniques like linq and array.findall,. Yes, there are definitely more efficient ways to filter collections in c# than creating a new list and looping through the original list. The array.find(). C# Array Filter Method.
From morioh.com
C Multidimensional Arrays A Guide with Examples C# Array Filter Method One option is to use linq. If 7 exists in the list then 11 must. When working with arrays in c#, the where method is a powerful tool for filtering elements based on specific conditions. The array.find() method searches for an element that matches the specified conditions using predicate delegate, and returns the first. Yes, there are definitely more efficient. C# Array Filter Method.
From datascienceparichay.com
Filter a Numpy Array With Examples Data Science Parichay C# Array Filter Method Yes, there are definitely more efficient ways to filter collections in c# than creating a new list and looping through the original list. The array.find() method searches for an element that matches the specified conditions using predicate delegate, and returns the first. If 7 exists in the list then 11 must. Filtering arrays is a fundamental operation in c# programming.. C# Array Filter Method.
From www.youtube.com
JavaScript Array Filter Method YouTube C# Array Filter Method When working with arrays in c#, the where method is a powerful tool for filtering elements based on specific conditions. The array.find() method searches for an element that matches the specified conditions using predicate delegate, and returns the first. If 9 exists in the list 13 must also exist. If 7 exists in the list then 11 must. An array. C# Array Filter Method.
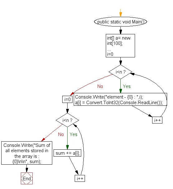
From www.w3resource.com
C Find the sum of all elements of an array C# Array Filter Method If 9 exists in the list 13 must also exist. Filtering, also known as selection, restricts results based on a condition. The array.find() method searches for an element that matches the specified conditions using predicate delegate, and returns the first. If 7 exists in the list then 11 must. One option is to use linq. Filtering arrays is a fundamental. C# Array Filter Method.
From www.youtube.com
Filter Array Methods Javascript Tutorial YouTube C# Array Filter Method By mastering array filtering techniques like linq and array.findall,. If 7 exists in the list then 11 must. Yes, there are definitely more efficient ways to filter collections in c# than creating a new list and looping through the original list. When working with arrays in c#, the where method is a powerful tool for filtering elements based on specific. C# Array Filter Method.
From csharp-video-tutorials.blogspot.com
Sql server, and c video tutorial JavaScript array filter method C# Array Filter Method By mastering array filtering techniques like linq and array.findall,. An array is filter array when it meets the following conditions: If 9 exists in the list 13 must also exist. Filtering arrays is a fundamental operation in c# programming. Yes, there are definitely more efficient ways to filter collections in c# than creating a new list and looping through the. C# Array Filter Method.
From github.com
GitHub socketface/phase1arrayfiltermethodlab C# Array Filter Method The array.find() method searches for an element that matches the specified conditions using predicate delegate, and returns the first. When working with arrays in c#, the where method provides a powerful way to filter elements based on specific conditions. By mastering array filtering techniques like linq and array.findall,. When working with arrays in c#, the where method is a powerful. C# Array Filter Method.
From favtutor.com
JavaScript Array Filter() Method (with Examples) C# Array Filter Method If 9 exists in the list 13 must also exist. One option is to use linq. The array.find() method searches for an element that matches the specified conditions using predicate delegate, and returns the first. Yes, there are definitely more efficient ways to filter collections in c# than creating a new list and looping through the original list. By mastering. C# Array Filter Method.
From www.researchgate.net
(PDF) Arrays and methods in C C# Array Filter Method Yes, there are definitely more efficient ways to filter collections in c# than creating a new list and looping through the original list. When working with arrays in c#, the where method is a powerful tool for filtering elements based on specific conditions. Filtering arrays is a fundamental operation in c# programming. If 9 exists in the list 13 must. C# Array Filter Method.
From medium.com
Filtering Arrays in JavaScript. I’m going to start by stating my end C# Array Filter Method Filtering arrays is a fundamental operation in c# programming. If 7 exists in the list then 11 must. If 9 exists in the list 13 must also exist. By mastering array filtering techniques like linq and array.findall,. Filtering, also known as selection, restricts results based on a condition. When working with arrays in c#, the where method is a powerful. C# Array Filter Method.
From www.skt.zst.tarnow.pl
React Filter Filtering Arrays In React (With Examples) C# Array Filter Method Learn about the standard query operator methods in linq in c# that perform. One option is to use linq. If 9 exists in the list 13 must also exist. An array is filter array when it meets the following conditions: If 7 exists in the list then 11 must. Filtering, also known as selection, restricts results based on a condition.. C# Array Filter Method.
From www.youtube.com
JavaScript Array Filter Method YouTube C# Array Filter Method When working with arrays in c#, the where method is a powerful tool for filtering elements based on specific conditions. The array.find() method searches for an element that matches the specified conditions using predicate delegate, and returns the first. One option is to use linq. If 9 exists in the list 13 must also exist. Learn about the standard query. C# Array Filter Method.
From www.youtube.com
Understanding JavaScript Array Filter Method YouTube C# Array Filter Method When working with arrays in c#, the where method provides a powerful way to filter elements based on specific conditions. By mastering array filtering techniques like linq and array.findall,. If 7 exists in the list then 11 must. Filtering, also known as selection, restricts results based on a condition. When working with arrays in c#, the where method is a. C# Array Filter Method.
From aspdotnethelp.com
How to Reverse an Array in C? [4 Methods] C# Array Filter Method If 7 exists in the list then 11 must. Learn about the standard query operator methods in linq in c# that perform. If 9 exists in the list 13 must also exist. Filtering arrays is a fundamental operation in c# programming. One option is to use linq. An array is filter array when it meets the following conditions: The array.find(). C# Array Filter Method.
From www.youtube.com
15 Array Filter Method Chart JS Array Series YouTube C# Array Filter Method If 7 exists in the list then 11 must. The array.find() method searches for an element that matches the specified conditions using predicate delegate, and returns the first. When working with arrays in c#, the where method provides a powerful way to filter elements based on specific conditions. If 9 exists in the list 13 must also exist. Learn about. C# Array Filter Method.
From akashrajpurohit.com
Learn JavaScript Array .filter() method with code examples Akash C# Array Filter Method If 7 exists in the list then 11 must. Yes, there are definitely more efficient ways to filter collections in c# than creating a new list and looping through the original list. Filtering, also known as selection, restricts results based on a condition. One option is to use linq. When working with arrays in c#, the where method provides a. C# Array Filter Method.
From www.slingacademy.com
Swift array filter() Tutorial & examples Sling Academy C# Array Filter Method An array is filter array when it meets the following conditions: When working with arrays in c#, the where method provides a powerful way to filter elements based on specific conditions. One option is to use linq. By mastering array filtering techniques like linq and array.findall,. If 9 exists in the list 13 must also exist. When working with arrays. C# Array Filter Method.