Union Mssql Example . I want to union these two queries together like so: The following statement illustrates how to use the union operator to combine result sets of two queries: Select top 2 t1.id, t2.receiveddate from table t1 where t1.type = 'type_1' order by. Union is an operator which combines the resultset of two or more select queries into a single resultset. Union and union all examples. The union operator combines the results of two or more queries into a distinct single result set that includes all the rows that belong to all queries in the union. If you have two select statements, for example, and you want the results of both displayed in a single result set (instead of two), you might be able to use the union set operator. The following sql statement returns the cities (only distinct values) from both the customers and the suppliers table: See the following staffs and customers tables from the sample database: It is a set operation and is. The following example combines names of.
from accreditly.io
The following sql statement returns the cities (only distinct values) from both the customers and the suppliers table: Union is an operator which combines the resultset of two or more select queries into a single resultset. Union and union all examples. If you have two select statements, for example, and you want the results of both displayed in a single result set (instead of two), you might be able to use the union set operator. It is a set operation and is. I want to union these two queries together like so: Select top 2 t1.id, t2.receiveddate from table t1 where t1.type = 'type_1' order by. The following statement illustrates how to use the union operator to combine result sets of two queries: The following example combines names of. The union operator combines the results of two or more queries into a distinct single result set that includes all the rows that belong to all queries in the union.
A full guide to `UNION` in MySQL Accreditly
Union Mssql Example Union is an operator which combines the resultset of two or more select queries into a single resultset. The following sql statement returns the cities (only distinct values) from both the customers and the suppliers table: The following example combines names of. Union and union all examples. It is a set operation and is. The union operator combines the results of two or more queries into a distinct single result set that includes all the rows that belong to all queries in the union. Union is an operator which combines the resultset of two or more select queries into a single resultset. I want to union these two queries together like so: If you have two select statements, for example, and you want the results of both displayed in a single result set (instead of two), you might be able to use the union set operator. See the following staffs and customers tables from the sample database: The following statement illustrates how to use the union operator to combine result sets of two queries: Select top 2 t1.id, t2.receiveddate from table t1 where t1.type = 'type_1' order by.
From www.teachucomp.com
The UNION Operator in SQL Tutorial Inc. Union Mssql Example If you have two select statements, for example, and you want the results of both displayed in a single result set (instead of two), you might be able to use the union set operator. The union operator combines the results of two or more queries into a distinct single result set that includes all the rows that belong to all. Union Mssql Example.
From bluesharehub.com
MSSQL UNION, UNION ALL 차이점 및 사용법 Union Mssql Example I want to union these two queries together like so: It is a set operation and is. The following statement illustrates how to use the union operator to combine result sets of two queries: The following example combines names of. Union and union all examples. Select top 2 t1.id, t2.receiveddate from table t1 where t1.type = 'type_1' order by. The. Union Mssql Example.
From www.youtube.com
MySQL Using union and order by clause in mysql YouTube Union Mssql Example If you have two select statements, for example, and you want the results of both displayed in a single result set (instead of two), you might be able to use the union set operator. The following sql statement returns the cities (only distinct values) from both the customers and the suppliers table: The following example combines names of. The union. Union Mssql Example.
From www.dotnetheaven.com
MySQL UNION in PHP Union Mssql Example The following example combines names of. Union and union all examples. The following sql statement returns the cities (only distinct values) from both the customers and the suppliers table: The following statement illustrates how to use the union operator to combine result sets of two queries: I want to union these two queries together like so: It is a set. Union Mssql Example.
From www.devart.com
UNION vs. UNION ALL in SQL Server Union Mssql Example See the following staffs and customers tables from the sample database: It is a set operation and is. The following statement illustrates how to use the union operator to combine result sets of two queries: I want to union these two queries together like so: The following sql statement returns the cities (only distinct values) from both the customers and. Union Mssql Example.
From www.educba.com
MySQL UNION ALL Syntax Examples to Implement Union Mssql Example Union and union all examples. If you have two select statements, for example, and you want the results of both displayed in a single result set (instead of two), you might be able to use the union set operator. The union operator combines the results of two or more queries into a distinct single result set that includes all the. Union Mssql Example.
From www.youtube.com
SQL mysql union tables by unique field YouTube Union Mssql Example Union is an operator which combines the resultset of two or more select queries into a single resultset. The following statement illustrates how to use the union operator to combine result sets of two queries: It is a set operation and is. See the following staffs and customers tables from the sample database: The following sql statement returns the cities. Union Mssql Example.
From thispointer.com
MYSQL UNION tutorial with examples thisPointer Union Mssql Example See the following staffs and customers tables from the sample database: I want to union these two queries together like so: The following statement illustrates how to use the union operator to combine result sets of two queries: If you have two select statements, for example, and you want the results of both displayed in a single result set (instead. Union Mssql Example.
From www.w3resource.com
SQL Union w3resource Union Mssql Example Union and union all examples. See the following staffs and customers tables from the sample database: The following sql statement returns the cities (only distinct values) from both the customers and the suppliers table: I want to union these two queries together like so: The following statement illustrates how to use the union operator to combine result sets of two. Union Mssql Example.
From stevestedman.com
MySQL JOIN Types Poster Steve Stedman Union Mssql Example If you have two select statements, for example, and you want the results of both displayed in a single result set (instead of two), you might be able to use the union set operator. The following statement illustrates how to use the union operator to combine result sets of two queries: The union operator combines the results of two or. Union Mssql Example.
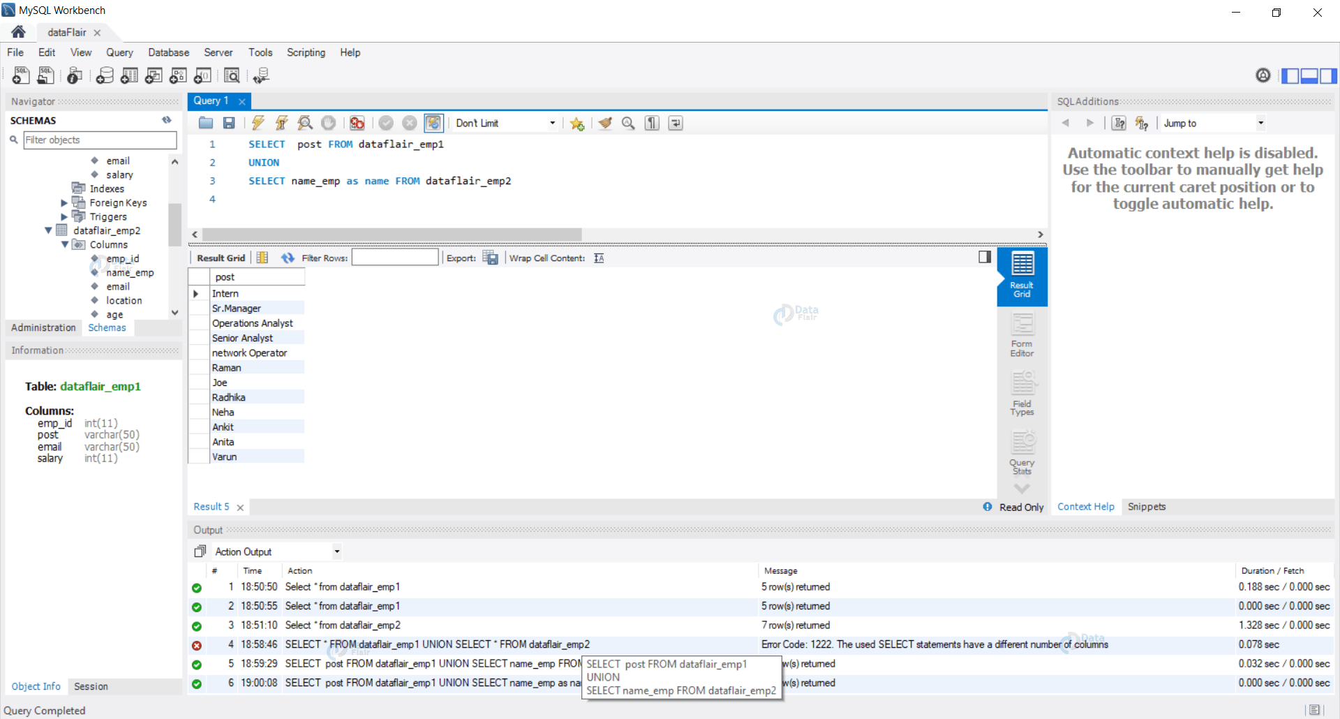
From data-flair.training
NULL Values In SQL SQL UNION Clause DataFlair Union Mssql Example The following sql statement returns the cities (only distinct values) from both the customers and the suppliers table: The following statement illustrates how to use the union operator to combine result sets of two queries: Select top 2 t1.id, t2.receiveddate from table t1 where t1.type = 'type_1' order by. Union and union all examples. The following example combines names of.. Union Mssql Example.
From www.youtube.com
MySQL Left Join Tutorial Beginner Tutorial with examples YouTube Union Mssql Example The following sql statement returns the cities (only distinct values) from both the customers and the suppliers table: The following example combines names of. Union and union all examples. I want to union these two queries together like so: Union is an operator which combines the resultset of two or more select queries into a single resultset. It is a. Union Mssql Example.
From www.programiz.com
SQL UNION (With Examples) Union Mssql Example The union operator combines the results of two or more queries into a distinct single result set that includes all the rows that belong to all queries in the union. It is a set operation and is. The following statement illustrates how to use the union operator to combine result sets of two queries: The following sql statement returns the. Union Mssql Example.
From www.youtube.com
Learning MySQL UNION Statements YouTube Union Mssql Example If you have two select statements, for example, and you want the results of both displayed in a single result set (instead of two), you might be able to use the union set operator. The following example combines names of. The union operator combines the results of two or more queries into a distinct single result set that includes all. Union Mssql Example.
From algodaily.com
AlgoDaily SQL Set Operators UNION ALL Union Mssql Example The following example combines names of. The following sql statement returns the cities (only distinct values) from both the customers and the suppliers table: The union operator combines the results of two or more queries into a distinct single result set that includes all the rows that belong to all queries in the union. Select top 2 t1.id, t2.receiveddate from. Union Mssql Example.
From imacrosoft.ru
Union mysql select MySQL UNION Operator Union Mssql Example See the following staffs and customers tables from the sample database: If you have two select statements, for example, and you want the results of both displayed in a single result set (instead of two), you might be able to use the union set operator. Union is an operator which combines the resultset of two or more select queries into. Union Mssql Example.
From www.w3resource.com
MySQL UNION w3resource Union Mssql Example Select top 2 t1.id, t2.receiveddate from table t1 where t1.type = 'type_1' order by. The following example combines names of. See the following staffs and customers tables from the sample database: Union is an operator which combines the resultset of two or more select queries into a single resultset. If you have two select statements, for example, and you want. Union Mssql Example.
From www.devart.com
UNION vs. UNION ALL in SQL Server Union Mssql Example See the following staffs and customers tables from the sample database: Union is an operator which combines the resultset of two or more select queries into a single resultset. The following example combines names of. The union operator combines the results of two or more queries into a distinct single result set that includes all the rows that belong to. Union Mssql Example.
From www.devart.com
UNION vs. UNION ALL in SQL Server Union Mssql Example The following statement illustrates how to use the union operator to combine result sets of two queries: Select top 2 t1.id, t2.receiveddate from table t1 where t1.type = 'type_1' order by. See the following staffs and customers tables from the sample database: If you have two select statements, for example, and you want the results of both displayed in a. Union Mssql Example.
From blog.devart.com
MySQL UNION Explained A Tutorial with Practical Examples for All Skill Union Mssql Example See the following staffs and customers tables from the sample database: The following statement illustrates how to use the union operator to combine result sets of two queries: The union operator combines the results of two or more queries into a distinct single result set that includes all the rows that belong to all queries in the union. Select top. Union Mssql Example.
From atechdaily.com
Difference between Union And Join in SQL Union Mssql Example The following sql statement returns the cities (only distinct values) from both the customers and the suppliers table: The following statement illustrates how to use the union operator to combine result sets of two queries: The union operator combines the results of two or more queries into a distinct single result set that includes all the rows that belong to. Union Mssql Example.
From www.souysoeng.com
MySQL UNION Union Mssql Example Union is an operator which combines the resultset of two or more select queries into a single resultset. The following sql statement returns the cities (only distinct values) from both the customers and the suppliers table: I want to union these two queries together like so: Union and union all examples. The union operator combines the results of two or. Union Mssql Example.
From www.youtube.com
MSSQL UNION YouTube Union Mssql Example Union is an operator which combines the resultset of two or more select queries into a single resultset. The following statement illustrates how to use the union operator to combine result sets of two queries: Union and union all examples. If you have two select statements, for example, and you want the results of both displayed in a single result. Union Mssql Example.
From www.youtube.com
SQL UNION and SQL UNION ALL How to Combine the result sets of 2 or Union Mssql Example Union and union all examples. See the following staffs and customers tables from the sample database: The following example combines names of. Union is an operator which combines the resultset of two or more select queries into a single resultset. The following statement illustrates how to use the union operator to combine result sets of two queries: The union operator. Union Mssql Example.
From stackoverflow.com
sql What is the difference between JOIN and UNION? Stack Overflow Union Mssql Example It is a set operation and is. See the following staffs and customers tables from the sample database: The following example combines names of. The union operator combines the results of two or more queries into a distinct single result set that includes all the rows that belong to all queries in the union. The following statement illustrates how to. Union Mssql Example.
From programmer.ink
JOIN of MySQL (1) Usage Union Mssql Example The following statement illustrates how to use the union operator to combine result sets of two queries: It is a set operation and is. The union operator combines the results of two or more queries into a distinct single result set that includes all the rows that belong to all queries in the union. Union is an operator which combines. Union Mssql Example.
From www.w3resource.com
MySQL UNION w3resource Union Mssql Example If you have two select statements, for example, and you want the results of both displayed in a single result set (instead of two), you might be able to use the union set operator. Union and union all examples. The following sql statement returns the cities (only distinct values) from both the customers and the suppliers table: The following example. Union Mssql Example.
From laptrinhx.com
MYSQL UNION tutorial with examples LaptrinhX Union Mssql Example See the following staffs and customers tables from the sample database: The union operator combines the results of two or more queries into a distinct single result set that includes all the rows that belong to all queries in the union. It is a set operation and is. If you have two select statements, for example, and you want the. Union Mssql Example.
From accreditly.io
A full guide to `UNION` in MySQL Accreditly Union Mssql Example Union and union all examples. See the following staffs and customers tables from the sample database: The union operator combines the results of two or more queries into a distinct single result set that includes all the rows that belong to all queries in the union. Select top 2 t1.id, t2.receiveddate from table t1 where t1.type = 'type_1' order by.. Union Mssql Example.
From www.youtube.com
Union, Union All MySQL YouTube Union Mssql Example Union is an operator which combines the resultset of two or more select queries into a single resultset. The following statement illustrates how to use the union operator to combine result sets of two queries: See the following staffs and customers tables from the sample database: Select top 2 t1.id, t2.receiveddate from table t1 where t1.type = 'type_1' order by.. Union Mssql Example.
From www.techdoge.in
Learn SQL What are Joins and how to use them with example MySql Union Mssql Example See the following staffs and customers tables from the sample database: If you have two select statements, for example, and you want the results of both displayed in a single result set (instead of two), you might be able to use the union set operator. The following example combines names of. The following statement illustrates how to use the union. Union Mssql Example.
From www.youtube.com
MsSql 7 Union Kullanımı [Eğitim Setleri] YouTube Union Mssql Example Union is an operator which combines the resultset of two or more select queries into a single resultset. Union and union all examples. It is a set operation and is. The following example combines names of. If you have two select statements, for example, and you want the results of both displayed in a single result set (instead of two),. Union Mssql Example.
From bluesharehub.com
MSSQL UNION, UNION ALL 차이점 및 사용법 Union Mssql Example If you have two select statements, for example, and you want the results of both displayed in a single result set (instead of two), you might be able to use the union set operator. I want to union these two queries together like so: The following sql statement returns the cities (only distinct values) from both the customers and the. Union Mssql Example.
From www.youtube.com
MySQL Tutorial for Beginners 27 MySQL UNION Operator YouTube Union Mssql Example Select top 2 t1.id, t2.receiveddate from table t1 where t1.type = 'type_1' order by. The following example combines names of. It is a set operation and is. See the following staffs and customers tables from the sample database: The following statement illustrates how to use the union operator to combine result sets of two queries: Union is an operator which. Union Mssql Example.
From www.youtube.com
UNION and UNION ALL in MySQL MySQL Combine Result of multiple Union Mssql Example The following sql statement returns the cities (only distinct values) from both the customers and the suppliers table: The following example combines names of. Union is an operator which combines the resultset of two or more select queries into a single resultset. Union and union all examples. The union operator combines the results of two or more queries into a. Union Mssql Example.