Sales Backlog . Learn its impact on business and how to measure it. Proper sales force management is essential to deliver orders fast and on time and to manage inventories and suppliers. Learn what a sales backlog is, how it affects your revenue forecasting, and how to calculate and measure it. The term backlog refers to a buildup of work that has not been completed in a timely fashion. Sales backlog is the total value of orders a company has received but has not yet fulfilled. Backlog can be a useful metric for assessing a company’s future sales growth potential since it represents the value of all. Find out how to use sales backlog ratio, billing time, and other methods to improve your revenue planning and forecasting. When measured on a trend line, the. It reflects the work in a company’s. The sales backlog ratio compares the confirmed order backlog of a business to its sales. Sales backlog stands for the amount of sales orders that a company has received but has not completed yet. Customer feedback can be analyzed to determine how. Backlogs may have an impact on a company's future earnings, as having a.
from www.projectmanager.com
Sales backlog is the total value of orders a company has received but has not yet fulfilled. Proper sales force management is essential to deliver orders fast and on time and to manage inventories and suppliers. The sales backlog ratio compares the confirmed order backlog of a business to its sales. Learn its impact on business and how to measure it. When measured on a trend line, the. It reflects the work in a company’s. The term backlog refers to a buildup of work that has not been completed in a timely fashion. Sales backlog stands for the amount of sales orders that a company has received but has not completed yet. Customer feedback can be analyzed to determine how. Learn what a sales backlog is, how it affects your revenue forecasting, and how to calculate and measure it.
Product Backlog and Sprint Backlog A Quick Guide
Sales Backlog Sales backlog is the total value of orders a company has received but has not yet fulfilled. Proper sales force management is essential to deliver orders fast and on time and to manage inventories and suppliers. Learn its impact on business and how to measure it. The sales backlog ratio compares the confirmed order backlog of a business to its sales. Backlog can be a useful metric for assessing a company’s future sales growth potential since it represents the value of all. Learn what a sales backlog is, how it affects your revenue forecasting, and how to calculate and measure it. The term backlog refers to a buildup of work that has not been completed in a timely fashion. Sales backlog stands for the amount of sales orders that a company has received but has not completed yet. Find out how to use sales backlog ratio, billing time, and other methods to improve your revenue planning and forecasting. Backlogs may have an impact on a company's future earnings, as having a. Sales backlog is the total value of orders a company has received but has not yet fulfilled. It reflects the work in a company’s. When measured on a trend line, the. Customer feedback can be analyzed to determine how.
From www.slideteam.net
Inventory KPIS Dashboard With Sales Order And Shipping Backlog Sales Backlog The term backlog refers to a buildup of work that has not been completed in a timely fashion. Sales backlog stands for the amount of sales orders that a company has received but has not completed yet. It reflects the work in a company’s. Customer feedback can be analyzed to determine how. The sales backlog ratio compares the confirmed order. Sales Backlog.
From www.projectmanager.com
Product Backlog and Sprint Backlog A Quick Guide Sales Backlog Backlogs may have an impact on a company's future earnings, as having a. Proper sales force management is essential to deliver orders fast and on time and to manage inventories and suppliers. Learn its impact on business and how to measure it. Sales backlog stands for the amount of sales orders that a company has received but has not completed. Sales Backlog.
From backlog.com
BacklogとSalesforceを連携してプロジェクト管理をもっと楽に!「BacklogSync」がリリースされました! Backlogブログ Sales Backlog Learn its impact on business and how to measure it. Proper sales force management is essential to deliver orders fast and on time and to manage inventories and suppliers. Learn what a sales backlog is, how it affects your revenue forecasting, and how to calculate and measure it. Sales backlog stands for the amount of sales orders that a company. Sales Backlog.
From www.youtube.com
Understanding Sales Backlog Ratio YouTube Sales Backlog The sales backlog ratio compares the confirmed order backlog of a business to its sales. Sales backlog is the total value of orders a company has received but has not yet fulfilled. Proper sales force management is essential to deliver orders fast and on time and to manage inventories and suppliers. Find out how to use sales backlog ratio, billing. Sales Backlog.
From www.techno-pm.com
Product Backlog Template How to Build and Prioritize Agile Product Sales Backlog Sales backlog stands for the amount of sales orders that a company has received but has not completed yet. Sales backlog is the total value of orders a company has received but has not yet fulfilled. Backlog can be a useful metric for assessing a company’s future sales growth potential since it represents the value of all. It reflects the. Sales Backlog.
From www.teamgantt.com
Product Backlog Template for Agile Projects TeamGantt Sales Backlog Find out how to use sales backlog ratio, billing time, and other methods to improve your revenue planning and forecasting. Backlogs may have an impact on a company's future earnings, as having a. It reflects the work in a company’s. Sales backlog is the total value of orders a company has received but has not yet fulfilled. When measured on. Sales Backlog.
From www.vizion360.com
Valuable Insights from Sales Data Can Increase Backlog and Profitability Sales Backlog Learn what a sales backlog is, how it affects your revenue forecasting, and how to calculate and measure it. Sales backlog is the total value of orders a company has received but has not yet fulfilled. Learn its impact on business and how to measure it. When measured on a trend line, the. Sales backlog stands for the amount of. Sales Backlog.
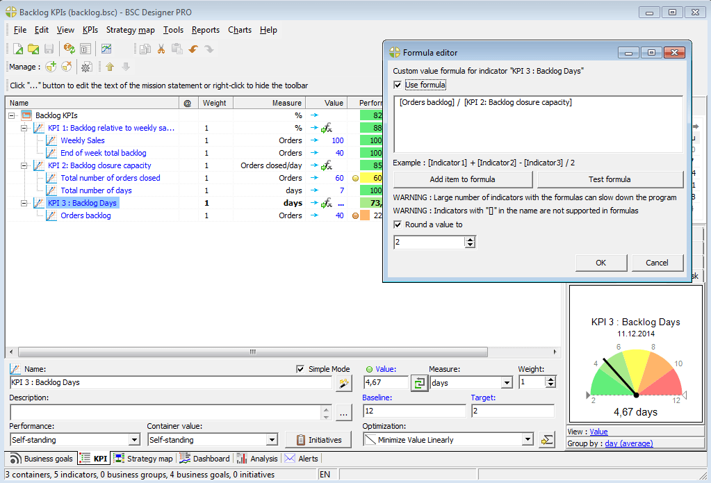
From bscdesigner.com
Sales Order Backlog Challenge and KPIs Sales Backlog Learn what a sales backlog is, how it affects your revenue forecasting, and how to calculate and measure it. Sales backlog is the total value of orders a company has received but has not yet fulfilled. The sales backlog ratio compares the confirmed order backlog of a business to its sales. Learn its impact on business and how to measure. Sales Backlog.
From studylib.net
Company Profile Sales Backlog Gross Profit Margin Sales Backlog Learn its impact on business and how to measure it. Proper sales force management is essential to deliver orders fast and on time and to manage inventories and suppliers. Sales backlog stands for the amount of sales orders that a company has received but has not completed yet. The term backlog refers to a buildup of work that has not. Sales Backlog.
From old.sermitsiaq.ag
Annual Sales Report Template Sales Backlog When measured on a trend line, the. Proper sales force management is essential to deliver orders fast and on time and to manage inventories and suppliers. Learn what a sales backlog is, how it affects your revenue forecasting, and how to calculate and measure it. Customer feedback can be analyzed to determine how. Backlog can be a useful metric for. Sales Backlog.
From www.bscdesigner.com
Sales Order Backlog Challenge and KPIs Sales Backlog Proper sales force management is essential to deliver orders fast and on time and to manage inventories and suppliers. When measured on a trend line, the. Sales backlog stands for the amount of sales orders that a company has received but has not completed yet. The sales backlog ratio compares the confirmed order backlog of a business to its sales.. Sales Backlog.
From template.mapadapalavra.ba.gov.br
Agile Backlog Excel Template Sales Backlog The sales backlog ratio compares the confirmed order backlog of a business to its sales. Find out how to use sales backlog ratio, billing time, and other methods to improve your revenue planning and forecasting. It reflects the work in a company’s. Customer feedback can be analyzed to determine how. Learn its impact on business and how to measure it.. Sales Backlog.
From www.iqubz.com
Manufacturing BI Microsoft BI Consulting Scribe Integration Partner Sales Backlog The sales backlog ratio compares the confirmed order backlog of a business to its sales. It reflects the work in a company’s. Customer feedback can be analyzed to determine how. Find out how to use sales backlog ratio, billing time, and other methods to improve your revenue planning and forecasting. Proper sales force management is essential to deliver orders fast. Sales Backlog.
From www.scribd.com
Sales Backlog by Date PDF Sales Backlog Backlog can be a useful metric for assessing a company’s future sales growth potential since it represents the value of all. Customer feedback can be analyzed to determine how. When measured on a trend line, the. Sales backlog stands for the amount of sales orders that a company has received but has not completed yet. Find out how to use. Sales Backlog.
From miro.com
Product Backlog Template & Examples for Teams Miro Sales Backlog Sales backlog stands for the amount of sales orders that a company has received but has not completed yet. Customer feedback can be analyzed to determine how. Find out how to use sales backlog ratio, billing time, and other methods to improve your revenue planning and forecasting. Backlog can be a useful metric for assessing a company’s future sales growth. Sales Backlog.
From www.browserlondon.com
What is a product backlog and how does it work? Browser London Sales Backlog Proper sales force management is essential to deliver orders fast and on time and to manage inventories and suppliers. Backlogs may have an impact on a company's future earnings, as having a. The term backlog refers to a buildup of work that has not been completed in a timely fashion. Customer feedback can be analyzed to determine how. Learn what. Sales Backlog.
From www.youtube.com
How to create a Sales Pipeline Report in Google Sheets with Sankey Sales Backlog It reflects the work in a company’s. Learn its impact on business and how to measure it. Backlogs may have an impact on a company's future earnings, as having a. Learn what a sales backlog is, how it affects your revenue forecasting, and how to calculate and measure it. Sales backlog stands for the amount of sales orders that a. Sales Backlog.
From proper-cooking.info
Product Backlog Excel Template Sales Backlog The sales backlog ratio compares the confirmed order backlog of a business to its sales. When measured on a trend line, the. Learn what a sales backlog is, how it affects your revenue forecasting, and how to calculate and measure it. Sales backlog stands for the amount of sales orders that a company has received but has not completed yet.. Sales Backlog.
From www.goodday.work
Product Backlog Template Agile Product Backlog GoodDay Sales Backlog The sales backlog ratio compares the confirmed order backlog of a business to its sales. Sales backlog stands for the amount of sales orders that a company has received but has not completed yet. Proper sales force management is essential to deliver orders fast and on time and to manage inventories and suppliers. Customer feedback can be analyzed to determine. Sales Backlog.
From www.crayond.com
A Definitive Guide To Product Backlog How To Build and Maintain It Sales Backlog It reflects the work in a company’s. The term backlog refers to a buildup of work that has not been completed in a timely fashion. Proper sales force management is essential to deliver orders fast and on time and to manage inventories and suppliers. Learn what a sales backlog is, how it affects your revenue forecasting, and how to calculate. Sales Backlog.
From revvana.com
How to Factor Your Sales Backlog into Your Revenue Forecast revVana Sales Backlog Customer feedback can be analyzed to determine how. Sales backlog stands for the amount of sales orders that a company has received but has not completed yet. Proper sales force management is essential to deliver orders fast and on time and to manage inventories and suppliers. Backlogs may have an impact on a company's future earnings, as having a. The. Sales Backlog.
From mungfali.com
Backlog Dashboard Sales Backlog Learn its impact on business and how to measure it. Sales backlog is the total value of orders a company has received but has not yet fulfilled. Learn what a sales backlog is, how it affects your revenue forecasting, and how to calculate and measure it. Find out how to use sales backlog ratio, billing time, and other methods to. Sales Backlog.
From www.jirav.com
Precision vs. Accuracy Financial Modeling Best Practices Sales Backlog The sales backlog ratio compares the confirmed order backlog of a business to its sales. Learn its impact on business and how to measure it. The term backlog refers to a buildup of work that has not been completed in a timely fashion. Proper sales force management is essential to deliver orders fast and on time and to manage inventories. Sales Backlog.
From www.slideteam.net
Product Backlog Refinement Flow Chart PPT Example Sales Backlog Learn what a sales backlog is, how it affects your revenue forecasting, and how to calculate and measure it. Proper sales force management is essential to deliver orders fast and on time and to manage inventories and suppliers. The term backlog refers to a buildup of work that has not been completed in a timely fashion. Backlogs may have an. Sales Backlog.
From zeda.io
10 Tips for Effective Product Backlog Management Zeda.io Sales Backlog The sales backlog ratio compares the confirmed order backlog of a business to its sales. Customer feedback can be analyzed to determine how. Sales backlog is the total value of orders a company has received but has not yet fulfilled. Find out how to use sales backlog ratio, billing time, and other methods to improve your revenue planning and forecasting.. Sales Backlog.
From doctemplates.us
Dynamic Dashboard Template In Excel DocTemplates Sales Backlog When measured on a trend line, the. It reflects the work in a company’s. Sales backlog is the total value of orders a company has received but has not yet fulfilled. Find out how to use sales backlog ratio, billing time, and other methods to improve your revenue planning and forecasting. Backlogs may have an impact on a company's future. Sales Backlog.
From www.productplan.com
What is a Backlog? Definition, Overview, and Purpose Sales Backlog Backlog can be a useful metric for assessing a company’s future sales growth potential since it represents the value of all. Learn what a sales backlog is, how it affects your revenue forecasting, and how to calculate and measure it. Find out how to use sales backlog ratio, billing time, and other methods to improve your revenue planning and forecasting.. Sales Backlog.
From www.projectcubicle.com
product backlog vs sprint backlog infographic projectcubicle Sales Backlog Proper sales force management is essential to deliver orders fast and on time and to manage inventories and suppliers. Customer feedback can be analyzed to determine how. When measured on a trend line, the. Sales backlog is the total value of orders a company has received but has not yet fulfilled. It reflects the work in a company’s. The sales. Sales Backlog.
From www.edrawmind.com
Product Backlog Template EdrawMind Sales Backlog Sales backlog stands for the amount of sales orders that a company has received but has not completed yet. When measured on a trend line, the. Learn what a sales backlog is, how it affects your revenue forecasting, and how to calculate and measure it. Sales backlog is the total value of orders a company has received but has not. Sales Backlog.
From productcoalition.com
8 Different Ways to Organize Your Backlog to Make it More Impactful Sales Backlog The term backlog refers to a buildup of work that has not been completed in a timely fashion. When measured on a trend line, the. Sales backlog is the total value of orders a company has received but has not yet fulfilled. The sales backlog ratio compares the confirmed order backlog of a business to its sales. Learn its impact. Sales Backlog.
From www.lucidchart.com
Backlog do produto o que é e como fazer um Lucidchart Blog Sales Backlog Backlog can be a useful metric for assessing a company’s future sales growth potential since it represents the value of all. Sales backlog is the total value of orders a company has received but has not yet fulfilled. Backlogs may have an impact on a company's future earnings, as having a. When measured on a trend line, the. It reflects. Sales Backlog.
From www.kridha.net
Product Backlog Overview PowerPoint Template PPT Templates Sales Backlog Proper sales force management is essential to deliver orders fast and on time and to manage inventories and suppliers. Backlogs may have an impact on a company's future earnings, as having a. Sales backlog stands for the amount of sales orders that a company has received but has not completed yet. The sales backlog ratio compares the confirmed order backlog. Sales Backlog.
From www.superfastcpa.com
What is Sales Backlog Ratio? Sales Backlog Backlogs may have an impact on a company's future earnings, as having a. Backlog can be a useful metric for assessing a company’s future sales growth potential since it represents the value of all. Learn what a sales backlog is, how it affects your revenue forecasting, and how to calculate and measure it. Find out how to use sales backlog. Sales Backlog.
From www.iqubz.com
Improving Sales Forecast Accuracy and Optimizing Plant Utilization with Sales Backlog When measured on a trend line, the. The term backlog refers to a buildup of work that has not been completed in a timely fashion. Find out how to use sales backlog ratio, billing time, and other methods to improve your revenue planning and forecasting. Learn its impact on business and how to measure it. Backlog can be a useful. Sales Backlog.
From templates.rjuuc.edu.np
Product Backlog Template Google Sheets Sales Backlog Learn what a sales backlog is, how it affects your revenue forecasting, and how to calculate and measure it. Customer feedback can be analyzed to determine how. The sales backlog ratio compares the confirmed order backlog of a business to its sales. It reflects the work in a company’s. Find out how to use sales backlog ratio, billing time, and. Sales Backlog.