Snapshot Agent In Transactional Replication . transactional replication is not executed by the sql server database engine itself. this article digs a little deeper into issues associated with transactional replication agents. Used initially to create a full snapshot of the replicated data for setting up the subscriber database. in this article, we will explore ways to configure sql server snapshot replication and transactional replication. high level transactional replication architecture. Instead it is driven by several external services. the snapshot agent prepares snapshot files containing schema and data of published tables and database objects, stores the files in the snapshot. The initial stage of transactional replication is initializing the subscriber. the snapshot agent is typically used with all types of replication. It prepares schema and initial data files of published.
from slideplayer.com
The initial stage of transactional replication is initializing the subscriber. transactional replication is not executed by the sql server database engine itself. in this article, we will explore ways to configure sql server snapshot replication and transactional replication. Used initially to create a full snapshot of the replicated data for setting up the subscriber database. high level transactional replication architecture. Instead it is driven by several external services. the snapshot agent prepares snapshot files containing schema and data of published tables and database objects, stores the files in the snapshot. this article digs a little deeper into issues associated with transactional replication agents. It prepares schema and initial data files of published. the snapshot agent is typically used with all types of replication.
Transactional Replication A Deeper Dive Drew Furgiuele, Senior DBA IGS
Snapshot Agent In Transactional Replication in this article, we will explore ways to configure sql server snapshot replication and transactional replication. Used initially to create a full snapshot of the replicated data for setting up the subscriber database. high level transactional replication architecture. The initial stage of transactional replication is initializing the subscriber. Instead it is driven by several external services. in this article, we will explore ways to configure sql server snapshot replication and transactional replication. the snapshot agent prepares snapshot files containing schema and data of published tables and database objects, stores the files in the snapshot. It prepares schema and initial data files of published. transactional replication is not executed by the sql server database engine itself. this article digs a little deeper into issues associated with transactional replication agents. the snapshot agent is typically used with all types of replication.
From www.sqlshack.com
SQL Server transactional replication How to reinitialize a Snapshot Agent In Transactional Replication in this article, we will explore ways to configure sql server snapshot replication and transactional replication. The initial stage of transactional replication is initializing the subscriber. the snapshot agent is typically used with all types of replication. Instead it is driven by several external services. this article digs a little deeper into issues associated with transactional replication. Snapshot Agent In Transactional Replication.
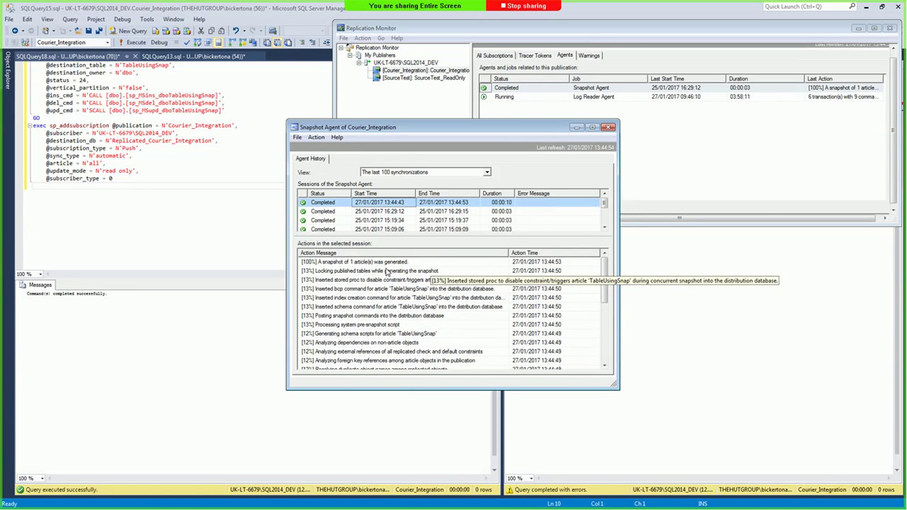
From exoojcbhq.blob.core.windows.net
Snapshot Replication Vs Transactional Replication at Daniel Richards blog Snapshot Agent In Transactional Replication Instead it is driven by several external services. the snapshot agent prepares snapshot files containing schema and data of published tables and database objects, stores the files in the snapshot. Used initially to create a full snapshot of the replicated data for setting up the subscriber database. this article digs a little deeper into issues associated with transactional. Snapshot Agent In Transactional Replication.
From www.slideserve.com
PPT Module 4 Implementing Transactional Replication PowerPoint Snapshot Agent In Transactional Replication this article digs a little deeper into issues associated with transactional replication agents. in this article, we will explore ways to configure sql server snapshot replication and transactional replication. It prepares schema and initial data files of published. Used initially to create a full snapshot of the replicated data for setting up the subscriber database. the snapshot. Snapshot Agent In Transactional Replication.
From codingsight.com
How to create Transactional Replication {coding}Sight Snapshot Agent In Transactional Replication Instead it is driven by several external services. It prepares schema and initial data files of published. Used initially to create a full snapshot of the replicated data for setting up the subscriber database. The initial stage of transactional replication is initializing the subscriber. the snapshot agent prepares snapshot files containing schema and data of published tables and database. Snapshot Agent In Transactional Replication.
From www.slideserve.com
PPT Monitoring SQL Server Replication PowerPoint Presentation, free Snapshot Agent In Transactional Replication the snapshot agent prepares snapshot files containing schema and data of published tables and database objects, stores the files in the snapshot. this article digs a little deeper into issues associated with transactional replication agents. The initial stage of transactional replication is initializing the subscriber. transactional replication is not executed by the sql server database engine itself.. Snapshot Agent In Transactional Replication.
From www.mssqltips.com
Using Transactional Replication with an Azure SQL Database Snapshot Agent In Transactional Replication transactional replication is not executed by the sql server database engine itself. the snapshot agent is typically used with all types of replication. It prepares schema and initial data files of published. high level transactional replication architecture. Instead it is driven by several external services. the snapshot agent prepares snapshot files containing schema and data of. Snapshot Agent In Transactional Replication.
From www.sexiezpix.com
Sql Azure Database Understanding Transactional Replication Step By Snapshot Agent In Transactional Replication Instead it is driven by several external services. It prepares schema and initial data files of published. in this article, we will explore ways to configure sql server snapshot replication and transactional replication. this article digs a little deeper into issues associated with transactional replication agents. Used initially to create a full snapshot of the replicated data for. Snapshot Agent In Transactional Replication.
From www.youtube.com
Databases Should snapshot agent continue to run in transactional Snapshot Agent In Transactional Replication in this article, we will explore ways to configure sql server snapshot replication and transactional replication. high level transactional replication architecture. the snapshot agent is typically used with all types of replication. the snapshot agent prepares snapshot files containing schema and data of published tables and database objects, stores the files in the snapshot. this. Snapshot Agent In Transactional Replication.
From www.sqlshack.com
SQL Server replication Configuring Snapshot and Transactional Replication Snapshot Agent In Transactional Replication this article digs a little deeper into issues associated with transactional replication agents. It prepares schema and initial data files of published. The initial stage of transactional replication is initializing the subscriber. the snapshot agent is typically used with all types of replication. the snapshot agent prepares snapshot files containing schema and data of published tables and. Snapshot Agent In Transactional Replication.
From slideplayer.com
Transactional replication ppt download Snapshot Agent In Transactional Replication transactional replication is not executed by the sql server database engine itself. high level transactional replication architecture. the snapshot agent is typically used with all types of replication. Used initially to create a full snapshot of the replicated data for setting up the subscriber database. Instead it is driven by several external services. the snapshot agent. Snapshot Agent In Transactional Replication.
From www.youtube.com
SQL Server 2016 Bidirectional Transactional Replication using Backup Snapshot Agent In Transactional Replication transactional replication is not executed by the sql server database engine itself. the snapshot agent prepares snapshot files containing schema and data of published tables and database objects, stores the files in the snapshot. The initial stage of transactional replication is initializing the subscriber. the snapshot agent is typically used with all types of replication. Instead it. Snapshot Agent In Transactional Replication.
From exoojcbhq.blob.core.windows.net
Snapshot Replication Vs Transactional Replication at Daniel Richards blog Snapshot Agent In Transactional Replication The initial stage of transactional replication is initializing the subscriber. transactional replication is not executed by the sql server database engine itself. high level transactional replication architecture. the snapshot agent prepares snapshot files containing schema and data of published tables and database objects, stores the files in the snapshot. It prepares schema and initial data files of. Snapshot Agent In Transactional Replication.
From www.sqlservercentral.com
Setting Up a Publication for Transaction Replication SQLServerCentral Snapshot Agent In Transactional Replication the snapshot agent is typically used with all types of replication. high level transactional replication architecture. Instead it is driven by several external services. in this article, we will explore ways to configure sql server snapshot replication and transactional replication. Used initially to create a full snapshot of the replicated data for setting up the subscriber database.. Snapshot Agent In Transactional Replication.
From exoojcbhq.blob.core.windows.net
Snapshot Replication Vs Transactional Replication at Daniel Richards blog Snapshot Agent In Transactional Replication Used initially to create a full snapshot of the replicated data for setting up the subscriber database. It prepares schema and initial data files of published. Instead it is driven by several external services. the snapshot agent prepares snapshot files containing schema and data of published tables and database objects, stores the files in the snapshot. in this. Snapshot Agent In Transactional Replication.
From codingsight.com
SQL Server Transactional Replication Internals Advanced Internals Snapshot Agent In Transactional Replication transactional replication is not executed by the sql server database engine itself. It prepares schema and initial data files of published. in this article, we will explore ways to configure sql server snapshot replication and transactional replication. high level transactional replication architecture. Used initially to create a full snapshot of the replicated data for setting up the. Snapshot Agent In Transactional Replication.
From www.youtube.com
SQL Server Transactional Replication A Deep Dive Drew Furgiuele YouTube Snapshot Agent In Transactional Replication this article digs a little deeper into issues associated with transactional replication agents. The initial stage of transactional replication is initializing the subscriber. in this article, we will explore ways to configure sql server snapshot replication and transactional replication. the snapshot agent prepares snapshot files containing schema and data of published tables and database objects, stores the. Snapshot Agent In Transactional Replication.
From www.youtube.com
Transactional Replication Schedule & Snapshot YouTube Snapshot Agent In Transactional Replication It prepares schema and initial data files of published. the snapshot agent prepares snapshot files containing schema and data of published tables and database objects, stores the files in the snapshot. The initial stage of transactional replication is initializing the subscriber. Instead it is driven by several external services. the snapshot agent is typically used with all types. Snapshot Agent In Transactional Replication.
From exoojcbhq.blob.core.windows.net
Snapshot Replication Vs Transactional Replication at Daniel Richards blog Snapshot Agent In Transactional Replication high level transactional replication architecture. in this article, we will explore ways to configure sql server snapshot replication and transactional replication. the snapshot agent is typically used with all types of replication. transactional replication is not executed by the sql server database engine itself. The initial stage of transactional replication is initializing the subscriber. the. Snapshot Agent In Transactional Replication.
From slideplayer.com
Transactional Replication A Deeper Dive Drew Furgiuele, Senior DBA IGS Snapshot Agent In Transactional Replication in this article, we will explore ways to configure sql server snapshot replication and transactional replication. Used initially to create a full snapshot of the replicated data for setting up the subscriber database. the snapshot agent prepares snapshot files containing schema and data of published tables and database objects, stores the files in the snapshot. this article. Snapshot Agent In Transactional Replication.
From www.slideserve.com
PPT Replication Demystified PowerPoint Presentation, free download Snapshot Agent In Transactional Replication the snapshot agent prepares snapshot files containing schema and data of published tables and database objects, stores the files in the snapshot. in this article, we will explore ways to configure sql server snapshot replication and transactional replication. the snapshot agent is typically used with all types of replication. this article digs a little deeper into. Snapshot Agent In Transactional Replication.
From slideplayer.com
Introduction to Replication ppt download Snapshot Agent In Transactional Replication It prepares schema and initial data files of published. in this article, we will explore ways to configure sql server snapshot replication and transactional replication. this article digs a little deeper into issues associated with transactional replication agents. transactional replication is not executed by the sql server database engine itself. high level transactional replication architecture. The. Snapshot Agent In Transactional Replication.
From learn.microsoft.com
snapshot agent schedule in a transactional replication Microsoft Q&A Snapshot Agent In Transactional Replication high level transactional replication architecture. the snapshot agent is typically used with all types of replication. It prepares schema and initial data files of published. Instead it is driven by several external services. the snapshot agent prepares snapshot files containing schema and data of published tables and database objects, stores the files in the snapshot. in. Snapshot Agent In Transactional Replication.
From www.youtube.com
SQL Server Transactional Replication How to add an article without Snapshot Agent In Transactional Replication The initial stage of transactional replication is initializing the subscriber. It prepares schema and initial data files of published. high level transactional replication architecture. in this article, we will explore ways to configure sql server snapshot replication and transactional replication. the snapshot agent is typically used with all types of replication. the snapshot agent prepares snapshot. Snapshot Agent In Transactional Replication.
From www.sqlservercentral.com
Setting Up a Publication for Transaction Replication SQLServerCentral Snapshot Agent In Transactional Replication in this article, we will explore ways to configure sql server snapshot replication and transactional replication. the snapshot agent prepares snapshot files containing schema and data of published tables and database objects, stores the files in the snapshot. Used initially to create a full snapshot of the replicated data for setting up the subscriber database. The initial stage. Snapshot Agent In Transactional Replication.
From dba.stackexchange.com
sql server transactional replicationsnapshot agent failure can Snapshot Agent In Transactional Replication the snapshot agent prepares snapshot files containing schema and data of published tables and database objects, stores the files in the snapshot. the snapshot agent is typically used with all types of replication. transactional replication is not executed by the sql server database engine itself. The initial stage of transactional replication is initializing the subscriber. It prepares. Snapshot Agent In Transactional Replication.
From www.red-gate.com
How to Set Up Transactional Replication Simple Talk Snapshot Agent In Transactional Replication in this article, we will explore ways to configure sql server snapshot replication and transactional replication. It prepares schema and initial data files of published. high level transactional replication architecture. the snapshot agent prepares snapshot files containing schema and data of published tables and database objects, stores the files in the snapshot. The initial stage of transactional. Snapshot Agent In Transactional Replication.
From slideplayer.com
Transactional replication ppt download Snapshot Agent In Transactional Replication transactional replication is not executed by the sql server database engine itself. the snapshot agent is typically used with all types of replication. Instead it is driven by several external services. in this article, we will explore ways to configure sql server snapshot replication and transactional replication. this article digs a little deeper into issues associated. Snapshot Agent In Transactional Replication.
From www.mssqltips.com
Using Transactional Replication with an Azure SQL Database Snapshot Agent In Transactional Replication high level transactional replication architecture. transactional replication is not executed by the sql server database engine itself. this article digs a little deeper into issues associated with transactional replication agents. the snapshot agent is typically used with all types of replication. in this article, we will explore ways to configure sql server snapshot replication and. Snapshot Agent In Transactional Replication.
From www.mssqltips.com
Using Snapshot Replication with an Azure SQL Database Snapshot Agent In Transactional Replication in this article, we will explore ways to configure sql server snapshot replication and transactional replication. high level transactional replication architecture. this article digs a little deeper into issues associated with transactional replication agents. transactional replication is not executed by the sql server database engine itself. The initial stage of transactional replication is initializing the subscriber.. Snapshot Agent In Transactional Replication.
From www.scribd.com
Transactional Replication An Overview of Key Components, Agents, and Snapshot Agent In Transactional Replication this article digs a little deeper into issues associated with transactional replication agents. the snapshot agent prepares snapshot files containing schema and data of published tables and database objects, stores the files in the snapshot. in this article, we will explore ways to configure sql server snapshot replication and transactional replication. The initial stage of transactional replication. Snapshot Agent In Transactional Replication.
From www.mssqltips.com
Using Transactional Replication with an Azure SQL Database Snapshot Agent In Transactional Replication The initial stage of transactional replication is initializing the subscriber. the snapshot agent is typically used with all types of replication. Instead it is driven by several external services. Used initially to create a full snapshot of the replicated data for setting up the subscriber database. high level transactional replication architecture. transactional replication is not executed by. Snapshot Agent In Transactional Replication.
From www.youtube.com
Databases transactional replicationsnapshot agent failure can Snapshot Agent In Transactional Replication in this article, we will explore ways to configure sql server snapshot replication and transactional replication. the snapshot agent prepares snapshot files containing schema and data of published tables and database objects, stores the files in the snapshot. Instead it is driven by several external services. transactional replication is not executed by the sql server database engine. Snapshot Agent In Transactional Replication.
From subscription.packtpub.com
Understanding Transactional Replication Professional SQL Server High Snapshot Agent In Transactional Replication The initial stage of transactional replication is initializing the subscriber. Instead it is driven by several external services. in this article, we will explore ways to configure sql server snapshot replication and transactional replication. the snapshot agent prepares snapshot files containing schema and data of published tables and database objects, stores the files in the snapshot. the. Snapshot Agent In Transactional Replication.
From hevodata.com
SQL Server Replication Types An Easy Guide Learn Hevo Snapshot Agent In Transactional Replication in this article, we will explore ways to configure sql server snapshot replication and transactional replication. It prepares schema and initial data files of published. The initial stage of transactional replication is initializing the subscriber. high level transactional replication architecture. the snapshot agent is typically used with all types of replication. the snapshot agent prepares snapshot. Snapshot Agent In Transactional Replication.
From www.youtube.com
Class 18 Replication Snapshot Transactional YouTube Snapshot Agent In Transactional Replication this article digs a little deeper into issues associated with transactional replication agents. in this article, we will explore ways to configure sql server snapshot replication and transactional replication. It prepares schema and initial data files of published. Instead it is driven by several external services. the snapshot agent is typically used with all types of replication.. Snapshot Agent In Transactional Replication.