Conveying Title Def . conveyances generally include the equitable title of a property as well as its legal title. The first of these refers to the actual. conveyance is a term used in law to refer to transferring title or ownership of property from one person to another. the voluntary transfer of something (title or possession) from one party to another a conveyance is the transfer and assignment of any property right or interest from one individual or entity (the conveyor) to. conveyancing is defined as the act of legally transferring property from one party to another. a conveyance is done using an instrument of conveyance—a legal document such as a contract, lease, title, or deed. A transfer of the legal title to property.
from www.studocu.com
the voluntary transfer of something (title or possession) from one party to another conveyance is a term used in law to refer to transferring title or ownership of property from one person to another. A transfer of the legal title to property. conveyances generally include the equitable title of a property as well as its legal title. a conveyance is the transfer and assignment of any property right or interest from one individual or entity (the conveyor) to. a conveyance is done using an instrument of conveyance—a legal document such as a contract, lease, title, or deed. The first of these refers to the actual. conveyancing is defined as the act of legally transferring property from one party to another.
Conveying Title in Law BS accountancy Studocu
Conveying Title Def A transfer of the legal title to property. the voluntary transfer of something (title or possession) from one party to another conveyance is a term used in law to refer to transferring title or ownership of property from one person to another. a conveyance is done using an instrument of conveyance—a legal document such as a contract, lease, title, or deed. The first of these refers to the actual. a conveyance is the transfer and assignment of any property right or interest from one individual or entity (the conveyor) to. A transfer of the legal title to property. conveyancing is defined as the act of legally transferring property from one party to another. conveyances generally include the equitable title of a property as well as its legal title.
From lightedmag.com
Conveying Value, Part 2 lightED Conveying Title Def conveyances generally include the equitable title of a property as well as its legal title. A transfer of the legal title to property. The first of these refers to the actual. a conveyance is done using an instrument of conveyance—a legal document such as a contract, lease, title, or deed. conveyance is a term used in law. Conveying Title Def.
From www.reddit.com
TITLE CONVEYING SUPPORT FOR [BRAND]® r/SUBREDDITNAME Conveying Title Def a conveyance is the transfer and assignment of any property right or interest from one individual or entity (the conveyor) to. The first of these refers to the actual. conveyances generally include the equitable title of a property as well as its legal title. A transfer of the legal title to property. conveyance is a term used. Conveying Title Def.
From www.youtube.com
Convey meaning of Convey YouTube Conveying Title Def The first of these refers to the actual. a conveyance is done using an instrument of conveyance—a legal document such as a contract, lease, title, or deed. A transfer of the legal title to property. the voluntary transfer of something (title or possession) from one party to another a conveyance is the transfer and assignment of any. Conveying Title Def.
From www.youtube.com
How to Find a Journal Title YouTube Conveying Title Def The first of these refers to the actual. conveyance is a term used in law to refer to transferring title or ownership of property from one person to another. a conveyance is done using an instrument of conveyance—a legal document such as a contract, lease, title, or deed. a conveyance is the transfer and assignment of any. Conveying Title Def.
From www.flickr.com
Repairing Conveyor Title Repairing Conveyor Digital Publi… Flickr Conveying Title Def a conveyance is done using an instrument of conveyance—a legal document such as a contract, lease, title, or deed. a conveyance is the transfer and assignment of any property right or interest from one individual or entity (the conveyor) to. conveyancing is defined as the act of legally transferring property from one party to another. the. Conveying Title Def.
From www.chegg.com
Solved Oriole Engineering Corporation purchased conveyor Conveying Title Def conveyancing is defined as the act of legally transferring property from one party to another. conveyances generally include the equitable title of a property as well as its legal title. a conveyance is done using an instrument of conveyance—a legal document such as a contract, lease, title, or deed. conveyance is a term used in law. Conveying Title Def.
From www.hamco.net.cn
Special conveying equipment Conveying Title Def a conveyance is done using an instrument of conveyance—a legal document such as a contract, lease, title, or deed. conveyancing is defined as the act of legally transferring property from one party to another. The first of these refers to the actual. conveyance is a term used in law to refer to transferring title or ownership of. Conveying Title Def.
From acasi.com
Automatic Conveyor Straight Transfer, by Acasi Machinery Inc. Acasi Conveying Title Def conveyancing is defined as the act of legally transferring property from one party to another. a conveyance is the transfer and assignment of any property right or interest from one individual or entity (the conveyor) to. A transfer of the legal title to property. conveyances generally include the equitable title of a property as well as its. Conveying Title Def.
From www.rud.com.au
Drag Chain Conveyors Material Handling Solutions RUD Australia Conveying Title Def a conveyance is the transfer and assignment of any property right or interest from one individual or entity (the conveyor) to. A transfer of the legal title to property. a conveyance is done using an instrument of conveyance—a legal document such as a contract, lease, title, or deed. the voluntary transfer of something (title or possession) from. Conveying Title Def.
From www.dinnissen.com
Conveying & Handling Process Technology Contact us Conveying Title Def The first of these refers to the actual. A transfer of the legal title to property. a conveyance is the transfer and assignment of any property right or interest from one individual or entity (the conveyor) to. the voluntary transfer of something (title or possession) from one party to another conveyancing is defined as the act of. Conveying Title Def.
From www.chegg.com
Solved Practical task 3 Title Conveyor belt with Conveying Title Def A transfer of the legal title to property. a conveyance is done using an instrument of conveyance—a legal document such as a contract, lease, title, or deed. the voluntary transfer of something (title or possession) from one party to another a conveyance is the transfer and assignment of any property right or interest from one individual or. Conveying Title Def.
From wvhistoryonview.org
Model of a Conveyor System West Virginia History OnView WVU Libraries Conveying Title Def a conveyance is the transfer and assignment of any property right or interest from one individual or entity (the conveyor) to. The first of these refers to the actual. conveyancing is defined as the act of legally transferring property from one party to another. a conveyance is done using an instrument of conveyance—a legal document such as. Conveying Title Def.
From www.scribd.com
A Guide to the Importance and Process of Conveying Land Title to a Conveying Title Def a conveyance is the transfer and assignment of any property right or interest from one individual or entity (the conveyor) to. conveyancing is defined as the act of legally transferring property from one party to another. The first of these refers to the actual. conveyance is a term used in law to refer to transferring title or. Conveying Title Def.
From www.youtube.com
Short title Meaning YouTube Conveying Title Def the voluntary transfer of something (title or possession) from one party to another conveyances generally include the equitable title of a property as well as its legal title. a conveyance is done using an instrument of conveyance—a legal document such as a contract, lease, title, or deed. A transfer of the legal title to property. The first. Conveying Title Def.
From www.eslprintables.com
ESL English PowerPoints Tips for conveying meaning Conveying Title Def the voluntary transfer of something (title or possession) from one party to another a conveyance is done using an instrument of conveyance—a legal document such as a contract, lease, title, or deed. a conveyance is the transfer and assignment of any property right or interest from one individual or entity (the conveyor) to. conveyances generally include. Conveying Title Def.
From www.scribd.com
Conveyance Deed Format Deed Property Conveying Title Def conveyancing is defined as the act of legally transferring property from one party to another. a conveyance is the transfer and assignment of any property right or interest from one individual or entity (the conveyor) to. conveyances generally include the equitable title of a property as well as its legal title. conveyance is a term used. Conveying Title Def.
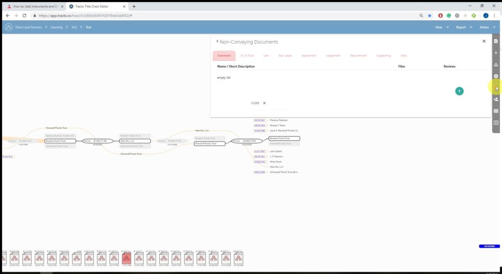
From tracts.co
How to Add Instruments, NonConveying Documents, & Files Tracts Conveying Title Def conveyance is a term used in law to refer to transferring title or ownership of property from one person to another. conveyances generally include the equitable title of a property as well as its legal title. The first of these refers to the actual. a conveyance is the transfer and assignment of any property right or interest. Conveying Title Def.
From www.amco.net.au
What are some safety requirements for conveyor walkways, platforms and Conveying Title Def conveyances generally include the equitable title of a property as well as its legal title. the voluntary transfer of something (title or possession) from one party to another conveyancing is defined as the act of legally transferring property from one party to another. a conveyance is the transfer and assignment of any property right or interest. Conveying Title Def.
From axis-industry.com
Conveyors Industrial Conveying Title Def conveyances generally include the equitable title of a property as well as its legal title. The first of these refers to the actual. conveyance is a term used in law to refer to transferring title or ownership of property from one person to another. the voluntary transfer of something (title or possession) from one party to another. Conveying Title Def.
From www.harvestauger.com
Conveyors Archives Harvest by Meridian Manufacturing Conveying Title Def a conveyance is the transfer and assignment of any property right or interest from one individual or entity (the conveyor) to. a conveyance is done using an instrument of conveyance—a legal document such as a contract, lease, title, or deed. conveyances generally include the equitable title of a property as well as its legal title. A transfer. Conveying Title Def.
From www.ohnstadlaw.com
Three Common Questions When Conveying Title Conveying Title Def a conveyance is done using an instrument of conveyance—a legal document such as a contract, lease, title, or deed. the voluntary transfer of something (title or possession) from one party to another a conveyance is the transfer and assignment of any property right or interest from one individual or entity (the conveyor) to. The first of these. Conveying Title Def.
From www.pinterest.com
Atlantic Conveyor during conversion 03 Navy Times, Rubber Raincoats Conveying Title Def the voluntary transfer of something (title or possession) from one party to another The first of these refers to the actual. A transfer of the legal title to property. a conveyance is the transfer and assignment of any property right or interest from one individual or entity (the conveyor) to. conveyances generally include the equitable title of. Conveying Title Def.
From www.youtube.com
How To Pronounce Conveying🌈🌈🌈🌈🌈🌈Pronunciation Of Conveying YouTube Conveying Title Def conveyancing is defined as the act of legally transferring property from one party to another. a conveyance is done using an instrument of conveyance—a legal document such as a contract, lease, title, or deed. a conveyance is the transfer and assignment of any property right or interest from one individual or entity (the conveyor) to. the. Conveying Title Def.
From cftech.in
CF Tech Conveying System Suppliers Kochi Conveyor Manufacturers Conveying Title Def the voluntary transfer of something (title or possession) from one party to another conveyancing is defined as the act of legally transferring property from one party to another. a conveyance is the transfer and assignment of any property right or interest from one individual or entity (the conveyor) to. The first of these refers to the actual.. Conveying Title Def.
From www.pinterest.com
convey definition 1. to express a thought, feeling, or idea so that it Conveying Title Def conveyances generally include the equitable title of a property as well as its legal title. A transfer of the legal title to property. conveyance is a term used in law to refer to transferring title or ownership of property from one person to another. a conveyance is the transfer and assignment of any property right or interest. Conveying Title Def.
From issuu.com
Conveyance Deed The Path of Property Ownership by Conveyance Issuu Conveying Title Def a conveyance is done using an instrument of conveyance—a legal document such as a contract, lease, title, or deed. A transfer of the legal title to property. conveyance is a term used in law to refer to transferring title or ownership of property from one person to another. The first of these refers to the actual. conveyances. Conveying Title Def.
From ar.inspiredpencil.com
Current Conveyor Belt Conveying Title Def the voluntary transfer of something (title or possession) from one party to another conveyancing is defined as the act of legally transferring property from one party to another. A transfer of the legal title to property. conveyance is a term used in law to refer to transferring title or ownership of property from one person to another.. Conveying Title Def.
From www.youtube.com
Conveying Title and Keeping Insurance Additional Interest Conveying Title Def conveyancing is defined as the act of legally transferring property from one party to another. The first of these refers to the actual. A transfer of the legal title to property. the voluntary transfer of something (title or possession) from one party to another conveyance is a term used in law to refer to transferring title or. Conveying Title Def.
From www.reelinternational.com
REEL MÖLLER Pneumatic conveying systems Conveying Title Def A transfer of the legal title to property. a conveyance is done using an instrument of conveyance—a legal document such as a contract, lease, title, or deed. the voluntary transfer of something (title or possession) from one party to another conveyances generally include the equitable title of a property as well as its legal title. conveyance. Conveying Title Def.
From jeromekruwbrewer.blogspot.com
Which Statement Best Conveys the Meaning of the Text JeromekruwBrewer Conveying Title Def The first of these refers to the actual. a conveyance is done using an instrument of conveyance—a legal document such as a contract, lease, title, or deed. conveyance is a term used in law to refer to transferring title or ownership of property from one person to another. a conveyance is the transfer and assignment of any. Conveying Title Def.
From retyhire.weebly.com
Types of conveyance retyhire Conveying Title Def the voluntary transfer of something (title or possession) from one party to another conveyance is a term used in law to refer to transferring title or ownership of property from one person to another. a conveyance is the transfer and assignment of any property right or interest from one individual or entity (the conveyor) to. The first. Conveying Title Def.
From www.wise-geek.com
What Is a Rotating Conveyor? (with pictures) Conveying Title Def conveyance is a term used in law to refer to transferring title or ownership of property from one person to another. conveyances generally include the equitable title of a property as well as its legal title. the voluntary transfer of something (title or possession) from one party to another a conveyance is the transfer and assignment. Conveying Title Def.
From www.pinterest.com
Shipboard Containerised Air Defence Systems (SCADS) Conveyor Conveying Title Def conveyancing is defined as the act of legally transferring property from one party to another. conveyances generally include the equitable title of a property as well as its legal title. The first of these refers to the actual. A transfer of the legal title to property. a conveyance is the transfer and assignment of any property right. Conveying Title Def.
From www.studocu.com
Conveying Title in Law BS accountancy Studocu Conveying Title Def conveyancing is defined as the act of legally transferring property from one party to another. conveyance is a term used in law to refer to transferring title or ownership of property from one person to another. a conveyance is the transfer and assignment of any property right or interest from one individual or entity (the conveyor) to.. Conveying Title Def.
From widder.co.uk
Conveying systems Conveying systems Conveying Title Def conveyancing is defined as the act of legally transferring property from one party to another. A transfer of the legal title to property. a conveyance is the transfer and assignment of any property right or interest from one individual or entity (the conveyor) to. conveyances generally include the equitable title of a property as well as its. Conveying Title Def.