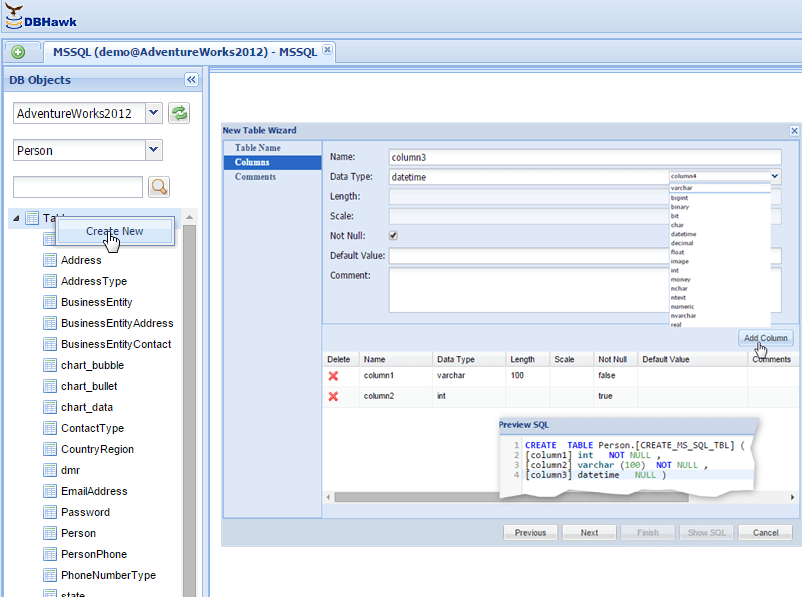
How To Create Table In Sql Server Express . there are two ways to create a new table in sql server: I think i've created a. you can use a statement sql. Using table designer in sql server management. you can create a new table, name it, and add it to an existing database, by using the table designer in sql server. starting with a simple example and building upon the examples. Create table ( field1 varchar(50), field2 varchar(50), field3 int ) a little. when working with sql server, sometimes there is a need to create new tables to accomplish a task. We have learned various use cases that can. this tutorial shows you how to use the sql server create table statement to create a new table in a specific schema of a. i'm trying to setup a sql database for a local program management and install system. this article taught us about the create table statement in sql server.
from www.youtube.com
this article taught us about the create table statement in sql server. Using table designer in sql server management. when working with sql server, sometimes there is a need to create new tables to accomplish a task. I think i've created a. Create table ( field1 varchar(50), field2 varchar(50), field3 int ) a little. We have learned various use cases that can. this tutorial shows you how to use the sql server create table statement to create a new table in a specific schema of a. you can create a new table, name it, and add it to an existing database, by using the table designer in sql server. starting with a simple example and building upon the examples. i'm trying to setup a sql database for a local program management and install system.
SQL Server 1 Create table YouTube
How To Create Table In Sql Server Express you can use a statement sql. this tutorial shows you how to use the sql server create table statement to create a new table in a specific schema of a. Create table ( field1 varchar(50), field2 varchar(50), field3 int ) a little. you can use a statement sql. when working with sql server, sometimes there is a need to create new tables to accomplish a task. i'm trying to setup a sql database for a local program management and install system. starting with a simple example and building upon the examples. Using table designer in sql server management. I think i've created a. We have learned various use cases that can. there are two ways to create a new table in sql server: this article taught us about the create table statement in sql server. you can create a new table, name it, and add it to an existing database, by using the table designer in sql server.
From brokeasshome.com
How To Create Data Table In Sql Server How To Create Table In Sql Server Express i'm trying to setup a sql database for a local program management and install system. this article taught us about the create table statement in sql server. We have learned various use cases that can. starting with a simple example and building upon the examples. Create table ( field1 varchar(50), field2 varchar(50), field3 int ) a little.. How To Create Table In Sql Server Express.
From www.youtube.com
57 Creating Table Microsoft SQL Server YouTube How To Create Table In Sql Server Express We have learned various use cases that can. there are two ways to create a new table in sql server: starting with a simple example and building upon the examples. I think i've created a. you can create a new table, name it, and add it to an existing database, by using the table designer in sql. How To Create Table In Sql Server Express.
From www.developers-zone.com
SQL Server Create Table in Management Studio » Developers Zone How To Create Table In Sql Server Express this tutorial shows you how to use the sql server create table statement to create a new table in a specific schema of a. I think i've created a. Create table ( field1 varchar(50), field2 varchar(50), field3 int ) a little. We have learned various use cases that can. when working with sql server, sometimes there is a. How To Create Table In Sql Server Express.
From www.atnyla.com
Create Table in SQL Server atnyla How To Create Table In Sql Server Express starting with a simple example and building upon the examples. you can use a statement sql. this tutorial shows you how to use the sql server create table statement to create a new table in a specific schema of a. this article taught us about the create table statement in sql server. Create table ( field1. How To Create Table In Sql Server Express.
From www.youtube.com
Sql server 2008 crear tablas tutorial 1 YouTube How To Create Table In Sql Server Express I think i've created a. you can use a statement sql. when working with sql server, sometimes there is a need to create new tables to accomplish a task. i'm trying to setup a sql database for a local program management and install system. this tutorial shows you how to use the sql server create table. How To Create Table In Sql Server Express.
From learn.microsoft.com
SSMS 쿼리 편집기 SQL Server Management Studio (SSMS) Microsoft Learn How To Create Table In Sql Server Express We have learned various use cases that can. starting with a simple example and building upon the examples. Create table ( field1 varchar(50), field2 varchar(50), field3 int ) a little. when working with sql server, sometimes there is a need to create new tables to accomplish a task. Using table designer in sql server management. i'm trying. How To Create Table In Sql Server Express.
From brokeasshome.com
How To Find Table Belongs Which Database In Sql Server Management How To Create Table In Sql Server Express when working with sql server, sometimes there is a need to create new tables to accomplish a task. i'm trying to setup a sql database for a local program management and install system. Using table designer in sql server management. this tutorial shows you how to use the sql server create table statement to create a new. How To Create Table In Sql Server Express.
From www.mssqltips.com
CREATE TABLE SQL Server Syntax Examples How To Create Table In Sql Server Express Create table ( field1 varchar(50), field2 varchar(50), field3 int ) a little. We have learned various use cases that can. starting with a simple example and building upon the examples. this article taught us about the create table statement in sql server. I think i've created a. when working with sql server, sometimes there is a need. How To Create Table In Sql Server Express.
From elchoroukhost.net
Create Table Syntax In Sql Server Example Elcho Table How To Create Table In Sql Server Express I think i've created a. this tutorial shows you how to use the sql server create table statement to create a new table in a specific schema of a. you can create a new table, name it, and add it to an existing database, by using the table designer in sql server. there are two ways to. How To Create Table In Sql Server Express.
From www.youtube.com
How To Create a Microsoft SQL Server Database Table Microsoft SQL How To Create Table In Sql Server Express Create table ( field1 varchar(50), field2 varchar(50), field3 int ) a little. We have learned various use cases that can. you can create a new table, name it, and add it to an existing database, by using the table designer in sql server. you can use a statement sql. this tutorial shows you how to use the. How To Create Table In Sql Server Express.
From www.youtube.com
SQL Tutorial 9 Create Table Statement YouTube How To Create Table In Sql Server Express you can use a statement sql. this tutorial shows you how to use the sql server create table statement to create a new table in a specific schema of a. Create table ( field1 varchar(50), field2 varchar(50), field3 int ) a little. you can create a new table, name it, and add it to an existing database,. How To Create Table In Sql Server Express.
From www.educba.com
SQL Create Table Syntax to Generate a Database Table How To Create Table In Sql Server Express We have learned various use cases that can. Create table ( field1 varchar(50), field2 varchar(50), field3 int ) a little. you can use a statement sql. starting with a simple example and building upon the examples. you can create a new table, name it, and add it to an existing database, by using the table designer in. How To Create Table In Sql Server Express.
From www.pinterest.com
SQL Server Fundamentals 7 Create a Table Using the SSMS GUI Sql How To Create Table In Sql Server Express I think i've created a. this tutorial shows you how to use the sql server create table statement to create a new table in a specific schema of a. you can create a new table, name it, and add it to an existing database, by using the table designer in sql server. We have learned various use cases. How To Create Table In Sql Server Express.
From www.youtube.com
Creating Table in SQL server in sql How To Create Table In Sql Server Express I think i've created a. i'm trying to setup a sql database for a local program management and install system. when working with sql server, sometimes there is a need to create new tables to accomplish a task. this tutorial shows you how to use the sql server create table statement to create a new table in. How To Create Table In Sql Server Express.
From www.qhmit.com
SQL Server 2016 Create a Table from an SQL Script How To Create Table In Sql Server Express i'm trying to setup a sql database for a local program management and install system. this tutorial shows you how to use the sql server create table statement to create a new table in a specific schema of a. starting with a simple example and building upon the examples. there are two ways to create a. How To Create Table In Sql Server Express.
From lvitweb.com
Sql Server Database Table Design Three SQL Rules How To Create Table In Sql Server Express We have learned various use cases that can. you can use a statement sql. I think i've created a. there are two ways to create a new table in sql server: Using table designer in sql server management. when working with sql server, sometimes there is a need to create new tables to accomplish a task. Create. How To Create Table In Sql Server Express.
From www.youtube.com
SQL with Oracle 10g XE Using CREATE TABLE to Build a Table YouTube How To Create Table In Sql Server Express i'm trying to setup a sql database for a local program management and install system. starting with a simple example and building upon the examples. Create table ( field1 varchar(50), field2 varchar(50), field3 int ) a little. We have learned various use cases that can. when working with sql server, sometimes there is a need to create. How To Create Table In Sql Server Express.
From www.youtube.com
How to Create Table in SQL Server Management Studio YouTube How To Create Table In Sql Server Express We have learned various use cases that can. i'm trying to setup a sql database for a local program management and install system. you can use a statement sql. I think i've created a. there are two ways to create a new table in sql server: when working with sql server, sometimes there is a need. How To Create Table In Sql Server Express.
From alphamedicalmanagement.com
CREATE TABLE In SQL Server Guide With Examples Devart, 59 OFF How To Create Table In Sql Server Express when working with sql server, sometimes there is a need to create new tables to accomplish a task. there are two ways to create a new table in sql server: you can use a statement sql. starting with a simple example and building upon the examples. this article taught us about the create table statement. How To Create Table In Sql Server Express.
From www.youtube.com
SQL Server Express 2008 R2 Tutorial 3 Making A Table YouTube How To Create Table In Sql Server Express I think i've created a. Create table ( field1 varchar(50), field2 varchar(50), field3 int ) a little. you can use a statement sql. this article taught us about the create table statement in sql server. you can create a new table, name it, and add it to an existing database, by using the table designer in sql. How To Create Table In Sql Server Express.
From www.youtube.com
ms sql server 2012 how to create tables without using the built in How To Create Table In Sql Server Express there are two ways to create a new table in sql server: I think i've created a. Create table ( field1 varchar(50), field2 varchar(50), field3 int ) a little. this article taught us about the create table statement in sql server. i'm trying to setup a sql database for a local program management and install system. . How To Create Table In Sql Server Express.
From accautomation.ca
Creating a Database in SQL Server Express 2014 ACC Automation How To Create Table In Sql Server Express there are two ways to create a new table in sql server: when working with sql server, sometimes there is a need to create new tables to accomplish a task. starting with a simple example and building upon the examples. you can use a statement sql. We have learned various use cases that can. this. How To Create Table In Sql Server Express.
From www.youtube.com
SQL Server 1 Create table YouTube How To Create Table In Sql Server Express Create table ( field1 varchar(50), field2 varchar(50), field3 int ) a little. starting with a simple example and building upon the examples. you can create a new table, name it, and add it to an existing database, by using the table designer in sql server. I think i've created a. this tutorial shows you how to use. How To Create Table In Sql Server Express.
From brokeasshome.com
How To Create Table Data Script In Sql Server How To Create Table In Sql Server Express you can use a statement sql. We have learned various use cases that can. this tutorial shows you how to use the sql server create table statement to create a new table in a specific schema of a. starting with a simple example and building upon the examples. you can create a new table, name it,. How To Create Table In Sql Server Express.
From mssqltips.com
SQL Server Management Studio Query Designer How To Create Table In Sql Server Express you can use a statement sql. there are two ways to create a new table in sql server: I think i've created a. starting with a simple example and building upon the examples. you can create a new table, name it, and add it to an existing database, by using the table designer in sql server.. How To Create Table In Sql Server Express.
From elchoroukhost.net
Sql Server Create Table Primary Key Constraint Elcho Table How To Create Table In Sql Server Express We have learned various use cases that can. you can use a statement sql. Create table ( field1 varchar(50), field2 varchar(50), field3 int ) a little. I think i've created a. there are two ways to create a new table in sql server: i'm trying to setup a sql database for a local program management and install. How To Create Table In Sql Server Express.
From www.youtube.com
Create table from view in sql server SQL Server Tutorial YouTube How To Create Table In Sql Server Express We have learned various use cases that can. you can create a new table, name it, and add it to an existing database, by using the table designer in sql server. this tutorial shows you how to use the sql server create table statement to create a new table in a specific schema of a. this article. How To Create Table In Sql Server Express.
From docs.microsoft.com
Generate Scripts SQL Server Management Studio (SSMS) Microsoft Docs How To Create Table In Sql Server Express I think i've created a. Using table designer in sql server management. i'm trying to setup a sql database for a local program management and install system. there are two ways to create a new table in sql server: starting with a simple example and building upon the examples. We have learned various use cases that can.. How To Create Table In Sql Server Express.
From www.ipentec.com
SQL Server 2017 Express LocalDB のデータベース、テーブルを作成する SQL Server Tips How To Create Table In Sql Server Express We have learned various use cases that can. you can use a statement sql. Create table ( field1 varchar(50), field2 varchar(50), field3 int ) a little. starting with a simple example and building upon the examples. this tutorial shows you how to use the sql server create table statement to create a new table in a specific. How To Create Table In Sql Server Express.
From www.vrogue.co
Tutorial Sql Server Membuat Database Dan Tabel Di Sql Server Vrogue How To Create Table In Sql Server Express you can use a statement sql. i'm trying to setup a sql database for a local program management and install system. you can create a new table, name it, and add it to an existing database, by using the table designer in sql server. Using table designer in sql server management. there are two ways to. How To Create Table In Sql Server Express.
From brokeasshome.com
How To Create A Table In Sql Step By Pdf How To Create Table In Sql Server Express there are two ways to create a new table in sql server: Create table ( field1 varchar(50), field2 varchar(50), field3 int ) a little. starting with a simple example and building upon the examples. this article taught us about the create table statement in sql server. I think i've created a. when working with sql server,. How To Create Table In Sql Server Express.
From brokeasshome.com
How To Create Data Table In Sql Server How To Create Table In Sql Server Express this article taught us about the create table statement in sql server. i'm trying to setup a sql database for a local program management and install system. Using table designer in sql server management. this tutorial shows you how to use the sql server create table statement to create a new table in a specific schema of. How To Create Table In Sql Server Express.
From cabinet.matttroy.net
Sql Server Create Table Matttroy How To Create Table In Sql Server Express starting with a simple example and building upon the examples. when working with sql server, sometimes there is a need to create new tables to accomplish a task. this tutorial shows you how to use the sql server create table statement to create a new table in a specific schema of a. Create table ( field1 varchar(50),. How To Create Table In Sql Server Express.
From docs.oracle.com
Oracle Application Express 18 Quick SQL (2 of 2) Creating a Script How To Create Table In Sql Server Express this tutorial shows you how to use the sql server create table statement to create a new table in a specific schema of a. you can use a statement sql. I think i've created a. you can create a new table, name it, and add it to an existing database, by using the table designer in sql. How To Create Table In Sql Server Express.
From brokeasshome.com
How To Create A Table In Sql Developer From Excel How To Create Table In Sql Server Express Using table designer in sql server management. i'm trying to setup a sql database for a local program management and install system. there are two ways to create a new table in sql server: this article taught us about the create table statement in sql server. you can create a new table, name it, and add. How To Create Table In Sql Server Express.