Lock Instruction X86 . The lock prefix causes the lock# signal of the 80386 to be asserted during execution of the instruction that. The lock # signal is asserted during execution of the. Manual says lock prefix used in multiprocessor environment. None this instruction is a prefix that causes the cpu assert bus. lock | x86 instruction set reference. 1) for now i have only 8086 core and no other cores like fpu. the lock prefix ensures that the cpu has exclusive ownership of the appropriate cache line for the duration of. Causes the processor's lock# signal to be asserted. lock prefix (lock) lock operation. the xchg instruction always asserts the lock# signal regardless of the presence or absence of the lock prefix.
from triforceluggage.com
lock | x86 instruction set reference. Causes the processor's lock# signal to be asserted. None this instruction is a prefix that causes the cpu assert bus. The lock prefix causes the lock# signal of the 80386 to be asserted during execution of the instruction that. lock prefix (lock) lock operation. 1) for now i have only 8086 core and no other cores like fpu. the lock prefix ensures that the cpu has exclusive ownership of the appropriate cache line for the duration of. Manual says lock prefix used in multiprocessor environment. The lock # signal is asserted during execution of the. the xchg instruction always asserts the lock# signal regardless of the presence or absence of the lock prefix.
TSA Lock Instructions
Lock Instruction X86 The lock # signal is asserted during execution of the. lock | x86 instruction set reference. None this instruction is a prefix that causes the cpu assert bus. The lock # signal is asserted during execution of the. Manual says lock prefix used in multiprocessor environment. The lock prefix causes the lock# signal of the 80386 to be asserted during execution of the instruction that. the xchg instruction always asserts the lock# signal regardless of the presence or absence of the lock prefix. Causes the processor's lock# signal to be asserted. lock prefix (lock) lock operation. the lock prefix ensures that the cpu has exclusive ownership of the appropriate cache line for the duration of. 1) for now i have only 8086 core and no other cores like fpu.
From slideplayer.com
Low level Programming. ppt download Lock Instruction X86 1) for now i have only 8086 core and no other cores like fpu. the lock prefix ensures that the cpu has exclusive ownership of the appropriate cache line for the duration of. Manual says lock prefix used in multiprocessor environment. Causes the processor's lock# signal to be asserted. the xchg instruction always asserts the lock# signal. Lock Instruction X86.
From www.americantourister.in
TSA Lock Instructions Lock Instruction X86 lock prefix (lock) lock operation. Causes the processor's lock# signal to be asserted. Manual says lock prefix used in multiprocessor environment. The lock # signal is asserted during execution of the. the xchg instruction always asserts the lock# signal regardless of the presence or absence of the lock prefix. lock | x86 instruction set reference. 1). Lock Instruction X86.
From www.youtube.com
x8664 Assembly Programming Part 2 Arithmetic/Logic Instructions YouTube Lock Instruction X86 the xchg instruction always asserts the lock# signal regardless of the presence or absence of the lock prefix. the lock prefix ensures that the cpu has exclusive ownership of the appropriate cache line for the duration of. The lock # signal is asserted during execution of the. None this instruction is a prefix that causes the cpu assert. Lock Instruction X86.
From slideplayer.com
HardwareSoftware Tradeoffs in Synchronization and Data Layout ppt Lock Instruction X86 The lock # signal is asserted during execution of the. None this instruction is a prefix that causes the cpu assert bus. lock prefix (lock) lock operation. the xchg instruction always asserts the lock# signal regardless of the presence or absence of the lock prefix. Manual says lock prefix used in multiprocessor environment. 1) for now i. Lock Instruction X86.
From www.americantourister.in
TSA Lock Instructions Lock Instruction X86 lock prefix (lock) lock operation. lock | x86 instruction set reference. None this instruction is a prefix that causes the cpu assert bus. The lock prefix causes the lock# signal of the 80386 to be asserted during execution of the instruction that. the lock prefix ensures that the cpu has exclusive ownership of the appropriate cache line. Lock Instruction X86.
From www.vusec.net
GhostRace vusec Lock Instruction X86 the lock prefix ensures that the cpu has exclusive ownership of the appropriate cache line for the duration of. 1) for now i have only 8086 core and no other cores like fpu. Causes the processor's lock# signal to be asserted. None this instruction is a prefix that causes the cpu assert bus. Manual says lock prefix used. Lock Instruction X86.
From azuraaustralia.com
Instructions for using smart lock Lock Instruction X86 Manual says lock prefix used in multiprocessor environment. the lock prefix ensures that the cpu has exclusive ownership of the appropriate cache line for the duration of. 1) for now i have only 8086 core and no other cores like fpu. The lock prefix causes the lock# signal of the 80386 to be asserted during execution of the. Lock Instruction X86.
From usermanual.wiki
BEST Installation Instructions For 83K85K Cylindrical Locks 8K T56066a Lock Instruction X86 Causes the processor's lock# signal to be asserted. None this instruction is a prefix that causes the cpu assert bus. Manual says lock prefix used in multiprocessor environment. The lock prefix causes the lock# signal of the 80386 to be asserted during execution of the instruction that. The lock # signal is asserted during execution of the. lock prefix. Lock Instruction X86.
From chariottravelware.com
TSA Lock Instructions Chariot Travelware Lock Instruction X86 The lock # signal is asserted during execution of the. the xchg instruction always asserts the lock# signal regardless of the presence or absence of the lock prefix. Causes the processor's lock# signal to be asserted. The lock prefix causes the lock# signal of the 80386 to be asserted during execution of the instruction that. lock | x86. Lock Instruction X86.
From www.youtube.com
C++ Why does memory_order_relaxed use atomic (lockprefixed Lock Instruction X86 the lock prefix ensures that the cpu has exclusive ownership of the appropriate cache line for the duration of. The lock prefix causes the lock# signal of the 80386 to be asserted during execution of the instruction that. 1) for now i have only 8086 core and no other cores like fpu. lock prefix (lock) lock operation.. Lock Instruction X86.
From www.southeasternsafeco.com
Lock Manuals Southeastern Safes Lock Instruction X86 None this instruction is a prefix that causes the cpu assert bus. 1) for now i have only 8086 core and no other cores like fpu. lock prefix (lock) lock operation. Causes the processor's lock# signal to be asserted. the lock prefix ensures that the cpu has exclusive ownership of the appropriate cache line for the duration. Lock Instruction X86.
From slideplayer.com
Chapter 5 Mutual Exclusion(互斥) and Synchronization(同步) ppt download Lock Instruction X86 the xchg instruction always asserts the lock# signal regardless of the presence or absence of the lock prefix. Manual says lock prefix used in multiprocessor environment. The lock # signal is asserted during execution of the. None this instruction is a prefix that causes the cpu assert bus. lock prefix (lock) lock operation. Causes the processor's lock# signal. Lock Instruction X86.
From slideplayer.com
1 CSE451 Section 4. 2 Reminders Project 2 parts 1,2,3 due next Lock Instruction X86 The lock # signal is asserted during execution of the. lock prefix (lock) lock operation. the xchg instruction always asserts the lock# signal regardless of the presence or absence of the lock prefix. the lock prefix ensures that the cpu has exclusive ownership of the appropriate cache line for the duration of. Manual says lock prefix used. Lock Instruction X86.
From itpfdoc.hitachi.co.jp
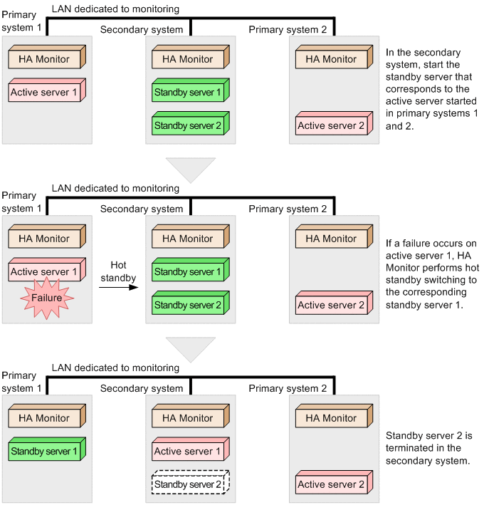
3.2.6 Locking servers to prevent concentration of the processing load Lock Instruction X86 lock | x86 instruction set reference. Manual says lock prefix used in multiprocessor environment. the lock prefix ensures that the cpu has exclusive ownership of the appropriate cache line for the duration of. 1) for now i have only 8086 core and no other cores like fpu. The lock prefix causes the lock# signal of the 80386. Lock Instruction X86.
From www.youtube.com
Instruction Digital Lock YouTube Lock Instruction X86 The lock # signal is asserted during execution of the. The lock prefix causes the lock# signal of the 80386 to be asserted during execution of the instruction that. lock | x86 instruction set reference. None this instruction is a prefix that causes the cpu assert bus. 1) for now i have only 8086 core and no other. Lock Instruction X86.
From slideplayer.com
Computer Architecture ppt download Lock Instruction X86 the lock prefix ensures that the cpu has exclusive ownership of the appropriate cache line for the duration of. None this instruction is a prefix that causes the cpu assert bus. The lock prefix causes the lock# signal of the 80386 to be asserted during execution of the instruction that. the xchg instruction always asserts the lock# signal. Lock Instruction X86.
From slideplayer.com
The University of Adelaide, School of Computer Science ppt download Lock Instruction X86 the lock prefix ensures that the cpu has exclusive ownership of the appropriate cache line for the duration of. None this instruction is a prefix that causes the cpu assert bus. Causes the processor's lock# signal to be asserted. lock | x86 instruction set reference. Manual says lock prefix used in multiprocessor environment. the xchg instruction always. Lock Instruction X86.
From www.americantourister.in
TSA Lock Instructions Lock Instruction X86 the xchg instruction always asserts the lock# signal regardless of the presence or absence of the lock prefix. The lock # signal is asserted during execution of the. The lock prefix causes the lock# signal of the 80386 to be asserted during execution of the instruction that. None this instruction is a prefix that causes the cpu assert bus.. Lock Instruction X86.
From www.americantourister.in
TSA Lock Instructions Lock Instruction X86 lock prefix (lock) lock operation. the lock prefix ensures that the cpu has exclusive ownership of the appropriate cache line for the duration of. The lock # signal is asserted during execution of the. the xchg instruction always asserts the lock# signal regardless of the presence or absence of the lock prefix. lock | x86 instruction. Lock Instruction X86.
From twitter.com
Mara Bos on Twitter "⚛️📋 I made an overview of the ARMv8 and x8664 Lock Instruction X86 the lock prefix ensures that the cpu has exclusive ownership of the appropriate cache line for the duration of. 1) for now i have only 8086 core and no other cores like fpu. Manual says lock prefix used in multiprocessor environment. None this instruction is a prefix that causes the cpu assert bus. The lock # signal is. Lock Instruction X86.
From www.americantourister.in
TSA Lock Instructions Lock Instruction X86 Causes the processor's lock# signal to be asserted. The lock # signal is asserted during execution of the. None this instruction is a prefix that causes the cpu assert bus. Manual says lock prefix used in multiprocessor environment. The lock prefix causes the lock# signal of the 80386 to be asserted during execution of the instruction that. the xchg. Lock Instruction X86.
From slideplayer.com
Synchronization II Hakim Weatherspoon CS 3410, Spring ppt download Lock Instruction X86 The lock prefix causes the lock# signal of the 80386 to be asserted during execution of the instruction that. The lock # signal is asserted during execution of the. Causes the processor's lock# signal to be asserted. lock prefix (lock) lock operation. the xchg instruction always asserts the lock# signal regardless of the presence or absence of the. Lock Instruction X86.
From wiringdatafrankfurter.z19.web.core.windows.net
Schlage Lock Instruction Manual Lock Instruction X86 lock prefix (lock) lock operation. the xchg instruction always asserts the lock# signal regardless of the presence or absence of the lock prefix. Manual says lock prefix used in multiprocessor environment. 1) for now i have only 8086 core and no other cores like fpu. Causes the processor's lock# signal to be asserted. The lock prefix causes. Lock Instruction X86.
From www.youtube.com
x86 Assembly 2 16bit Registers YouTube Lock Instruction X86 Manual says lock prefix used in multiprocessor environment. 1) for now i have only 8086 core and no other cores like fpu. lock | x86 instruction set reference. lock prefix (lock) lock operation. Causes the processor's lock# signal to be asserted. the xchg instruction always asserts the lock# signal regardless of the presence or absence of. Lock Instruction X86.
From masterlocks.blog
Operating the Master Lock 1500iD Speed Dial™ Combination Padlock Lock Instruction X86 The lock # signal is asserted during execution of the. 1) for now i have only 8086 core and no other cores like fpu. lock | x86 instruction set reference. lock prefix (lock) lock operation. the lock prefix ensures that the cpu has exclusive ownership of the appropriate cache line for the duration of. Causes the. Lock Instruction X86.
From cozeliving.com
86 Assembly Get Address Of A Label Online Lock Instruction X86 lock prefix (lock) lock operation. None this instruction is a prefix that causes the cpu assert bus. 1) for now i have only 8086 core and no other cores like fpu. Causes the processor's lock# signal to be asserted. the lock prefix ensures that the cpu has exclusive ownership of the appropriate cache line for the duration. Lock Instruction X86.
From usermanual.wiki
M175XDLF Set Your Own Combination Lock Instruction Sheet Instructions Lock Instruction X86 1) for now i have only 8086 core and no other cores like fpu. the lock prefix ensures that the cpu has exclusive ownership of the appropriate cache line for the duration of. None this instruction is a prefix that causes the cpu assert bus. Causes the processor's lock# signal to be asserted. The lock # signal is. Lock Instruction X86.
From www.studocu.com
X86 opcode structure and instruction overview FRAUNHOFERINSTITUT F‹R Lock Instruction X86 lock | x86 instruction set reference. the lock prefix ensures that the cpu has exclusive ownership of the appropriate cache line for the duration of. Manual says lock prefix used in multiprocessor environment. The lock prefix causes the lock# signal of the 80386 to be asserted during execution of the instruction that. the xchg instruction always asserts. Lock Instruction X86.
From slideplayer.com
Computer Architecture ppt download Lock Instruction X86 lock | x86 instruction set reference. The lock # signal is asserted during execution of the. Manual says lock prefix used in multiprocessor environment. The lock prefix causes the lock# signal of the 80386 to be asserted during execution of the instruction that. lock prefix (lock) lock operation. the lock prefix ensures that the cpu has exclusive. Lock Instruction X86.
From www.gbu-presnenskij.ru
Assembly How Does The CPU Know How Many Bytes It Should, 46 OFF Lock Instruction X86 lock | x86 instruction set reference. Causes the processor's lock# signal to be asserted. The lock prefix causes the lock# signal of the 80386 to be asserted during execution of the instruction that. Manual says lock prefix used in multiprocessor environment. lock prefix (lock) lock operation. the lock prefix ensures that the cpu has exclusive ownership of. Lock Instruction X86.
From slideplayer.com
ThreadLevel Parallelism / Introduction to Computer Systems “26th Lock Instruction X86 The lock prefix causes the lock# signal of the 80386 to be asserted during execution of the instruction that. Causes the processor's lock# signal to be asserted. The lock # signal is asserted during execution of the. Manual says lock prefix used in multiprocessor environment. lock prefix (lock) lock operation. the lock prefix ensures that the cpu has. Lock Instruction X86.
From www.cs.virginia.edu
Guide to x86 Assembly Lock Instruction X86 lock | x86 instruction set reference. 1) for now i have only 8086 core and no other cores like fpu. lock prefix (lock) lock operation. The lock prefix causes the lock# signal of the 80386 to be asserted during execution of the instruction that. the lock prefix ensures that the cpu has exclusive ownership of the. Lock Instruction X86.
From triforceluggage.com
TSA Lock Instructions Lock Instruction X86 the lock prefix ensures that the cpu has exclusive ownership of the appropriate cache line for the duration of. The lock prefix causes the lock# signal of the 80386 to be asserted during execution of the instruction that. 1) for now i have only 8086 core and no other cores like fpu. Manual says lock prefix used in. Lock Instruction X86.
From www.chegg.com
Solved The Test & Set Instruction • SpinLock Implementation Lock Instruction X86 None this instruction is a prefix that causes the cpu assert bus. 1) for now i have only 8086 core and no other cores like fpu. the lock prefix ensures that the cpu has exclusive ownership of the appropriate cache line for the duration of. Causes the processor's lock# signal to be asserted. the xchg instruction always. Lock Instruction X86.
From triforceluggage.com
TSA Lock Instructions Lock Instruction X86 Manual says lock prefix used in multiprocessor environment. the lock prefix ensures that the cpu has exclusive ownership of the appropriate cache line for the duration of. The lock # signal is asserted during execution of the. None this instruction is a prefix that causes the cpu assert bus. lock | x86 instruction set reference. The lock prefix. Lock Instruction X86.