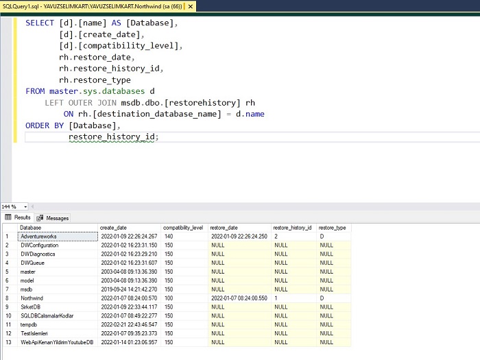
How To Check Last Restore History In Sql Server . Here is a very simple script for the same. Let us learn how to get the last restore date for the backup in sql server. How to easily check sql server database restore history: This will list all most recent restores for each database on your server: Select [rs].[destination_database_name], [rs].[restore_date], [bs].[backup_start_date], [bs].[backup_finish_date],. 513 views 2 minutes read. Select restorehistory.destination_database_name destdbname , restorehistory.restore_date , restorehistory.restore_type , backupset.user_name ,. W hen it comes to managing sql server environments, having quick. Unique identification number that identifies each restore operation.
from mssqlquery.com
513 views 2 minutes read. Let us learn how to get the last restore date for the backup in sql server. Select [rs].[destination_database_name], [rs].[restore_date], [bs].[backup_start_date], [bs].[backup_finish_date],. Select restorehistory.destination_database_name destdbname , restorehistory.restore_date , restorehistory.restore_type , backupset.user_name ,. W hen it comes to managing sql server environments, having quick. Here is a very simple script for the same. Unique identification number that identifies each restore operation. How to easily check sql server database restore history: This will list all most recent restores for each database on your server:
Finding the Last Restore Date of a Backup in SQL Server MSSQL Query
How To Check Last Restore History In Sql Server Here is a very simple script for the same. This will list all most recent restores for each database on your server: Unique identification number that identifies each restore operation. Select [rs].[destination_database_name], [rs].[restore_date], [bs].[backup_start_date], [bs].[backup_finish_date],. W hen it comes to managing sql server environments, having quick. Here is a very simple script for the same. How to easily check sql server database restore history: Let us learn how to get the last restore date for the backup in sql server. 513 views 2 minutes read. Select restorehistory.destination_database_name destdbname , restorehistory.restore_date , restorehistory.restore_type , backupset.user_name ,.
From mssqlquery.com
Finding the Last Restore Date of a Backup in SQL Server MSSQL Query How To Check Last Restore History In Sql Server How to easily check sql server database restore history: Let us learn how to get the last restore date for the backup in sql server. This will list all most recent restores for each database on your server: Unique identification number that identifies each restore operation. Select [rs].[destination_database_name], [rs].[restore_date], [bs].[backup_start_date], [bs].[backup_finish_date],. Here is a very simple script for the same.. How To Check Last Restore History In Sql Server.
From www.mssqltips.com
How to Perform an Online Page Level Restore in SQL Server How To Check Last Restore History In Sql Server Select restorehistory.destination_database_name destdbname , restorehistory.restore_date , restorehistory.restore_type , backupset.user_name ,. W hen it comes to managing sql server environments, having quick. Select [rs].[destination_database_name], [rs].[restore_date], [bs].[backup_start_date], [bs].[backup_finish_date],. Let us learn how to get the last restore date for the backup in sql server. How to easily check sql server database restore history: Here is a very simple script for the same.. How To Check Last Restore History In Sql Server.
From manage.accuwebhosting.com
How to restore MSSQL database from SQL Server Management Studio How To Check Last Restore History In Sql Server Unique identification number that identifies each restore operation. Select restorehistory.destination_database_name destdbname , restorehistory.restore_date , restorehistory.restore_type , backupset.user_name ,. Select [rs].[destination_database_name], [rs].[restore_date], [bs].[backup_start_date], [bs].[backup_finish_date],. W hen it comes to managing sql server environments, having quick. 513 views 2 minutes read. Let us learn how to get the last restore date for the backup in sql server. This will list all most. How To Check Last Restore History In Sql Server.
From exoqkqdmc.blob.core.windows.net
How To Get Table History In Sql Server at Richard Ruhl blog How To Check Last Restore History In Sql Server Here is a very simple script for the same. 513 views 2 minutes read. How to easily check sql server database restore history: This will list all most recent restores for each database on your server: Select [rs].[destination_database_name], [rs].[restore_date], [bs].[backup_start_date], [bs].[backup_finish_date],. Unique identification number that identifies each restore operation. Let us learn how to get the last restore date for. How To Check Last Restore History In Sql Server.
From www.sqlarena.com
How To Get A Database Restore History In SQL Server SQLArena How To Check Last Restore History In Sql Server Let us learn how to get the last restore date for the backup in sql server. This will list all most recent restores for each database on your server: Unique identification number that identifies each restore operation. W hen it comes to managing sql server environments, having quick. Here is a very simple script for the same. Select restorehistory.destination_database_name destdbname. How To Check Last Restore History In Sql Server.
From www.youtube.com
How to select last row in SQL Server YouTube How To Check Last Restore History In Sql Server Select [rs].[destination_database_name], [rs].[restore_date], [bs].[backup_start_date], [bs].[backup_finish_date],. Let us learn how to get the last restore date for the backup in sql server. Here is a very simple script for the same. Unique identification number that identifies each restore operation. This will list all most recent restores for each database on your server: Select restorehistory.destination_database_name destdbname , restorehistory.restore_date , restorehistory.restore_type , backupset.user_name. How To Check Last Restore History In Sql Server.
From blog.rajanand.org
How to check database restore history and backup file used for restore How To Check Last Restore History In Sql Server This will list all most recent restores for each database on your server: 513 views 2 minutes read. Let us learn how to get the last restore date for the backup in sql server. Select restorehistory.destination_database_name destdbname , restorehistory.restore_date , restorehistory.restore_type , backupset.user_name ,. Select [rs].[destination_database_name], [rs].[restore_date], [bs].[backup_start_date], [bs].[backup_finish_date],. W hen it comes to managing sql server environments, having quick.. How To Check Last Restore History In Sql Server.
From www.tutorialspoint.com
MS SQL Server Restoring Databases How To Check Last Restore History In Sql Server Unique identification number that identifies each restore operation. This will list all most recent restores for each database on your server: Select [rs].[destination_database_name], [rs].[restore_date], [bs].[backup_start_date], [bs].[backup_finish_date],. W hen it comes to managing sql server environments, having quick. How to easily check sql server database restore history: 513 views 2 minutes read. Let us learn how to get the last restore. How To Check Last Restore History In Sql Server.
From solutioncenter.apexsql.com
How to perform a SQL backup and restore history cleanup How To Check Last Restore History In Sql Server How to easily check sql server database restore history: Here is a very simple script for the same. W hen it comes to managing sql server environments, having quick. Select [rs].[destination_database_name], [rs].[restore_date], [bs].[backup_start_date], [bs].[backup_finish_date],. Unique identification number that identifies each restore operation. This will list all most recent restores for each database on your server: 513 views 2 minutes read.. How To Check Last Restore History In Sql Server.
From www.atnyla.com
Restore in SQL Server atnyla How To Check Last Restore History In Sql Server Select restorehistory.destination_database_name destdbname , restorehistory.restore_date , restorehistory.restore_type , backupset.user_name ,. W hen it comes to managing sql server environments, having quick. Select [rs].[destination_database_name], [rs].[restore_date], [bs].[backup_start_date], [bs].[backup_finish_date],. 513 views 2 minutes read. How to easily check sql server database restore history: Here is a very simple script for the same. Unique identification number that identifies each restore operation. Let us learn. How To Check Last Restore History In Sql Server.
From www.mssqltips.com
Restore Database SQL Server Options and Examples How To Check Last Restore History In Sql Server How to easily check sql server database restore history: W hen it comes to managing sql server environments, having quick. Let us learn how to get the last restore date for the backup in sql server. Here is a very simple script for the same. 513 views 2 minutes read. Select [rs].[destination_database_name], [rs].[restore_date], [bs].[backup_start_date], [bs].[backup_finish_date],. Select restorehistory.destination_database_name destdbname , restorehistory.restore_date. How To Check Last Restore History In Sql Server.
From www.stellarinfo.com
Restore Database in SQL Server 2014 from .Bak File Step By Step How To Check Last Restore History In Sql Server How to easily check sql server database restore history: Select restorehistory.destination_database_name destdbname , restorehistory.restore_date , restorehistory.restore_type , backupset.user_name ,. W hen it comes to managing sql server environments, having quick. Select [rs].[destination_database_name], [rs].[restore_date], [bs].[backup_start_date], [bs].[backup_finish_date],. Unique identification number that identifies each restore operation. This will list all most recent restores for each database on your server: Let us learn how. How To Check Last Restore History In Sql Server.
From www.youtube.com
How to Restore Database in SQL Server YouTube How To Check Last Restore History In Sql Server Select [rs].[destination_database_name], [rs].[restore_date], [bs].[backup_start_date], [bs].[backup_finish_date],. W hen it comes to managing sql server environments, having quick. Let us learn how to get the last restore date for the backup in sql server. Select restorehistory.destination_database_name destdbname , restorehistory.restore_date , restorehistory.restore_type , backupset.user_name ,. Unique identification number that identifies each restore operation. How to easily check sql server database restore history: Here. How To Check Last Restore History In Sql Server.
From peter-whyte.com
Get Last Database Restore DateTimes in SQL Server MSSQL DBA Blog How To Check Last Restore History In Sql Server Here is a very simple script for the same. Select restorehistory.destination_database_name destdbname , restorehistory.restore_date , restorehistory.restore_type , backupset.user_name ,. 513 views 2 minutes read. This will list all most recent restores for each database on your server: Select [rs].[destination_database_name], [rs].[restore_date], [bs].[backup_start_date], [bs].[backup_finish_date],. W hen it comes to managing sql server environments, having quick. Let us learn how to get the. How To Check Last Restore History In Sql Server.
From erjunkies.weebly.com
Restore master database in sql server erjunkies How To Check Last Restore History In Sql Server Let us learn how to get the last restore date for the backup in sql server. Unique identification number that identifies each restore operation. W hen it comes to managing sql server environments, having quick. How to easily check sql server database restore history: This will list all most recent restores for each database on your server: 513 views 2. How To Check Last Restore History In Sql Server.
From parallelcodes.com
SQL Database Steps to restore database ParallelCodes How To Check Last Restore History In Sql Server Select restorehistory.destination_database_name destdbname , restorehistory.restore_date , restorehistory.restore_type , backupset.user_name ,. This will list all most recent restores for each database on your server: Let us learn how to get the last restore date for the backup in sql server. W hen it comes to managing sql server environments, having quick. Select [rs].[destination_database_name], [rs].[restore_date], [bs].[backup_start_date], [bs].[backup_finish_date],. How to easily check sql. How To Check Last Restore History In Sql Server.
From blog.edtech.in
KnowHow to Restore Database SQL Server 2008 from MDF File Edtech How To Check Last Restore History In Sql Server Select restorehistory.destination_database_name destdbname , restorehistory.restore_date , restorehistory.restore_type , backupset.user_name ,. Let us learn how to get the last restore date for the backup in sql server. Here is a very simple script for the same. This will list all most recent restores for each database on your server: Unique identification number that identifies each restore operation. How to easily check. How To Check Last Restore History In Sql Server.
From helpcenter.veeam.com
Restoring Microsoft SQL Server Items User Guide for Microsoft HyperV How To Check Last Restore History In Sql Server Select [rs].[destination_database_name], [rs].[restore_date], [bs].[backup_start_date], [bs].[backup_finish_date],. Unique identification number that identifies each restore operation. Let us learn how to get the last restore date for the backup in sql server. 513 views 2 minutes read. How to easily check sql server database restore history: Here is a very simple script for the same. Select restorehistory.destination_database_name destdbname , restorehistory.restore_date , restorehistory.restore_type ,. How To Check Last Restore History In Sql Server.
From www.howsdata.com
How to Check the Restore History of a SQL Server Database How's Data How To Check Last Restore History In Sql Server Select [rs].[destination_database_name], [rs].[restore_date], [bs].[backup_start_date], [bs].[backup_finish_date],. W hen it comes to managing sql server environments, having quick. Here is a very simple script for the same. Select restorehistory.destination_database_name destdbname , restorehistory.restore_date , restorehistory.restore_type , backupset.user_name ,. How to easily check sql server database restore history: This will list all most recent restores for each database on your server: Let us learn. How To Check Last Restore History In Sql Server.
From toolgir.ru
Restore database sql server error database in use How To Check Last Restore History In Sql Server W hen it comes to managing sql server environments, having quick. Let us learn how to get the last restore date for the backup in sql server. How to easily check sql server database restore history: Unique identification number that identifies each restore operation. Here is a very simple script for the same. Select [rs].[destination_database_name], [rs].[restore_date], [bs].[backup_start_date], [bs].[backup_finish_date],. Select restorehistory.destination_database_name. How To Check Last Restore History In Sql Server.
From www.qhmit.com
SQL Server 2016 Restore a Database How To Check Last Restore History In Sql Server Select restorehistory.destination_database_name destdbname , restorehistory.restore_date , restorehistory.restore_type , backupset.user_name ,. Here is a very simple script for the same. Unique identification number that identifies each restore operation. Let us learn how to get the last restore date for the backup in sql server. Select [rs].[destination_database_name], [rs].[restore_date], [bs].[backup_start_date], [bs].[backup_finish_date],. This will list all most recent restores for each database on your. How To Check Last Restore History In Sql Server.
From www.tutorialspoint.com
MS SQL Server Restoring Databases How To Check Last Restore History In Sql Server Unique identification number that identifies each restore operation. 513 views 2 minutes read. W hen it comes to managing sql server environments, having quick. How to easily check sql server database restore history: Select [rs].[destination_database_name], [rs].[restore_date], [bs].[backup_start_date], [bs].[backup_finish_date],. Here is a very simple script for the same. Let us learn how to get the last restore date for the backup. How To Check Last Restore History In Sql Server.
From blog.devart.com
How to Check SQL Server Query History Devart Blog How To Check Last Restore History In Sql Server This will list all most recent restores for each database on your server: 513 views 2 minutes read. Unique identification number that identifies each restore operation. Select restorehistory.destination_database_name destdbname , restorehistory.restore_date , restorehistory.restore_type , backupset.user_name ,. W hen it comes to managing sql server environments, having quick. Let us learn how to get the last restore date for the backup. How To Check Last Restore History In Sql Server.
From www.atnyla.com
Restore in SQL Server atnyla How To Check Last Restore History In Sql Server W hen it comes to managing sql server environments, having quick. Let us learn how to get the last restore date for the backup in sql server. This will list all most recent restores for each database on your server: How to easily check sql server database restore history: Select restorehistory.destination_database_name destdbname , restorehistory.restore_date , restorehistory.restore_type , backupset.user_name ,. Select. How To Check Last Restore History In Sql Server.
From www.stellarinfo.com
How to Restore .bak File in SQL Server Step By Step How To Check Last Restore History In Sql Server How to easily check sql server database restore history: W hen it comes to managing sql server environments, having quick. Select restorehistory.destination_database_name destdbname , restorehistory.restore_date , restorehistory.restore_type , backupset.user_name ,. Unique identification number that identifies each restore operation. Select [rs].[destination_database_name], [rs].[restore_date], [bs].[backup_start_date], [bs].[backup_finish_date],. Here is a very simple script for the same. 513 views 2 minutes read. This will list. How To Check Last Restore History In Sql Server.
From www.tutorialspoint.com
MS SQL Server Restoring Databases How To Check Last Restore History In Sql Server W hen it comes to managing sql server environments, having quick. This will list all most recent restores for each database on your server: How to easily check sql server database restore history: Select restorehistory.destination_database_name destdbname , restorehistory.restore_date , restorehistory.restore_type , backupset.user_name ,. Let us learn how to get the last restore date for the backup in sql server. Unique. How To Check Last Restore History In Sql Server.
From printableformsfree.com
How To Restore In Sql Server Printable Forms Free Online How To Check Last Restore History In Sql Server How to easily check sql server database restore history: Unique identification number that identifies each restore operation. This will list all most recent restores for each database on your server: Let us learn how to get the last restore date for the backup in sql server. Here is a very simple script for the same. 513 views 2 minutes read.. How To Check Last Restore History In Sql Server.
From www.ubackup.com
6 Ways to Fix SQL Serve Restore Failed Database in Use How To Check Last Restore History In Sql Server Unique identification number that identifies each restore operation. Select [rs].[destination_database_name], [rs].[restore_date], [bs].[backup_start_date], [bs].[backup_finish_date],. Here is a very simple script for the same. Select restorehistory.destination_database_name destdbname , restorehistory.restore_date , restorehistory.restore_type , backupset.user_name ,. How to easily check sql server database restore history: 513 views 2 minutes read. This will list all most recent restores for each database on your server: Let. How To Check Last Restore History In Sql Server.
From www.stellarinfo.com
MS SQL Server Restore with RECOVERY and NORECOVERY How To Check Last Restore History In Sql Server W hen it comes to managing sql server environments, having quick. How to easily check sql server database restore history: Unique identification number that identifies each restore operation. Select [rs].[destination_database_name], [rs].[restore_date], [bs].[backup_start_date], [bs].[backup_finish_date],. Here is a very simple script for the same. 513 views 2 minutes read. This will list all most recent restores for each database on your server:. How To Check Last Restore History In Sql Server.
From tecadmin.net
How To Restore SQL Server Database TecAdmin How To Check Last Restore History In Sql Server Select restorehistory.destination_database_name destdbname , restorehistory.restore_date , restorehistory.restore_type , backupset.user_name ,. W hen it comes to managing sql server environments, having quick. Unique identification number that identifies each restore operation. This will list all most recent restores for each database on your server: How to easily check sql server database restore history: Select [rs].[destination_database_name], [rs].[restore_date], [bs].[backup_start_date], [bs].[backup_finish_date],. Let us learn how. How To Check Last Restore History In Sql Server.
From docs.devart.com
Query History How To Check Last Restore History In Sql Server Let us learn how to get the last restore date for the backup in sql server. Select [rs].[destination_database_name], [rs].[restore_date], [bs].[backup_start_date], [bs].[backup_finish_date],. Here is a very simple script for the same. This will list all most recent restores for each database on your server: W hen it comes to managing sql server environments, having quick. How to easily check sql server. How To Check Last Restore History In Sql Server.
From www.ubackup.com
How to Restore SQL Database from Bak File (3 Methods) How To Check Last Restore History In Sql Server W hen it comes to managing sql server environments, having quick. Select [rs].[destination_database_name], [rs].[restore_date], [bs].[backup_start_date], [bs].[backup_finish_date],. Unique identification number that identifies each restore operation. How to easily check sql server database restore history: Let us learn how to get the last restore date for the backup in sql server. Here is a very simple script for the same. Select restorehistory.destination_database_name. How To Check Last Restore History In Sql Server.
From thebroodle.com
How to Restore Analysis Services Database in SQL Server Using SQL How To Check Last Restore History In Sql Server Select restorehistory.destination_database_name destdbname , restorehistory.restore_date , restorehistory.restore_type , backupset.user_name ,. Let us learn how to get the last restore date for the backup in sql server. 513 views 2 minutes read. How to easily check sql server database restore history: This will list all most recent restores for each database on your server: Unique identification number that identifies each restore. How To Check Last Restore History In Sql Server.
From blog.rajanand.org
How to check database restore history and backup file used for restore How To Check Last Restore History In Sql Server W hen it comes to managing sql server environments, having quick. 513 views 2 minutes read. How to easily check sql server database restore history: Here is a very simple script for the same. Select [rs].[destination_database_name], [rs].[restore_date], [bs].[backup_start_date], [bs].[backup_finish_date],. Select restorehistory.destination_database_name destdbname , restorehistory.restore_date , restorehistory.restore_type , backupset.user_name ,. Unique identification number that identifies each restore operation. Let us learn. How To Check Last Restore History In Sql Server.
From www.atnyla.com
Restore in SQL Server atnyla How To Check Last Restore History In Sql Server W hen it comes to managing sql server environments, having quick. Unique identification number that identifies each restore operation. This will list all most recent restores for each database on your server: Let us learn how to get the last restore date for the backup in sql server. Select restorehistory.destination_database_name destdbname , restorehistory.restore_date , restorehistory.restore_type , backupset.user_name ,. How to. How To Check Last Restore History In Sql Server.