R Make All Possible Combinations . Crossing() is a wrapper around. As an example you might want to generate all pairs of elements in a, b, c without (a,a),. It is paired with nesting() and crossing() helpers. Generate all combinations of the elements of x taken m at a time. In example 3, i’ll illustrate how to create a matrix of all possible combinations with a particular length of a vector of values. If x is a positive integer, returns all combinations of the elements of seq(x) taken m. I am trying to create a unique combination of all elements from two vectors of different size in r. For example, the first vector is. In some situations you want to generate all combinations of distinct elements from a given set. If x is a positive integer, returns all combinations of the elements of seq (x) taken m. Combinations enumerates the possible combinations of a specified size from the elements of a vector. Generate all combinations of the elements of x taken m at a time. Expand() generates all combination of variables found in a dataset. There exist six possible permutations of the values 1, 2, and 3.
from cebfpjyd.blob.core.windows.net
If x is a positive integer, returns all combinations of the elements of seq(x) taken m. It is paired with nesting() and crossing() helpers. For example, the first vector is. If x is a positive integer, returns all combinations of the elements of seq (x) taken m. There exist six possible permutations of the values 1, 2, and 3. Combinations enumerates the possible combinations of a specified size from the elements of a vector. In example 3, i’ll illustrate how to create a matrix of all possible combinations with a particular length of a vector of values. Generate all combinations of the elements of x taken m at a time. I am trying to create a unique combination of all elements from two vectors of different size in r. Crossing() is a wrapper around.
Easy Way To Find Combinations In Math at Khadijah Wilkie blog
R Make All Possible Combinations Generate all combinations of the elements of x taken m at a time. I am trying to create a unique combination of all elements from two vectors of different size in r. Crossing() is a wrapper around. For example, the first vector is. Combinations enumerates the possible combinations of a specified size from the elements of a vector. If x is a positive integer, returns all combinations of the elements of seq (x) taken m. In some situations you want to generate all combinations of distinct elements from a given set. Generate all combinations of the elements of x taken m at a time. It is paired with nesting() and crossing() helpers. In example 3, i’ll illustrate how to create a matrix of all possible combinations with a particular length of a vector of values. There exist six possible permutations of the values 1, 2, and 3. If x is a positive integer, returns all combinations of the elements of seq(x) taken m. Generate all combinations of the elements of x taken m at a time. Expand() generates all combination of variables found in a dataset. As an example you might want to generate all pairs of elements in a, b, c without (a,a),.
From www.youtube.com
Create All Possible Combinations from Two or More Lists in Power Query R Make All Possible Combinations If x is a positive integer, returns all combinations of the elements of seq (x) taken m. Crossing() is a wrapper around. Combinations enumerates the possible combinations of a specified size from the elements of a vector. As an example you might want to generate all pairs of elements in a, b, c without (a,a),. For example, the first vector. R Make All Possible Combinations.
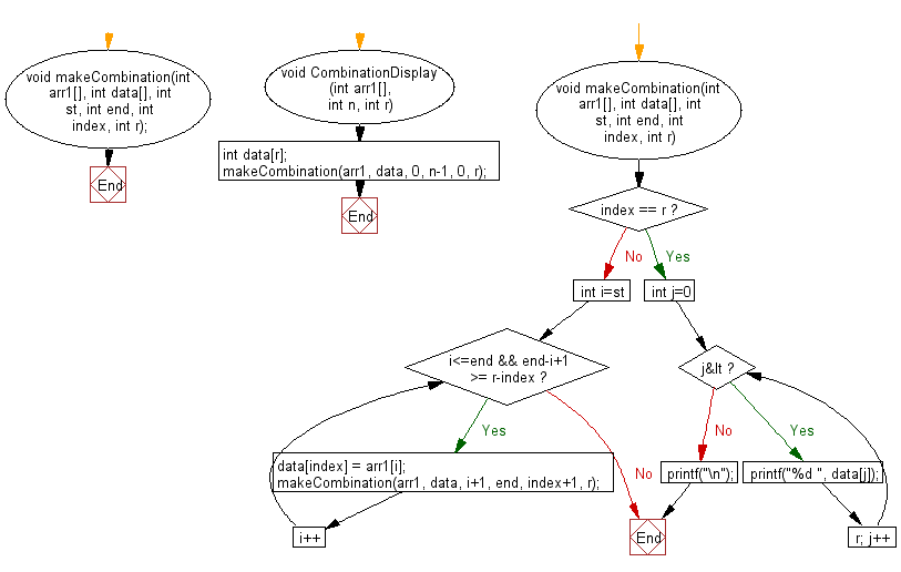
From enthusiaststudent.blogspot.com
Technology Blog Print all possible combinations of r elements in a R Make All Possible Combinations Combinations enumerates the possible combinations of a specified size from the elements of a vector. If x is a positive integer, returns all combinations of the elements of seq (x) taken m. Expand() generates all combination of variables found in a dataset. If x is a positive integer, returns all combinations of the elements of seq(x) taken m. There exist. R Make All Possible Combinations.
From www.youtube.com
How to find all possible combinations of alleles and genotypes YouTube R Make All Possible Combinations It is paired with nesting() and crossing() helpers. Expand() generates all combination of variables found in a dataset. If x is a positive integer, returns all combinations of the elements of seq (x) taken m. Combinations enumerates the possible combinations of a specified size from the elements of a vector. Generate all combinations of the elements of x taken m. R Make All Possible Combinations.
From www.youtube.com
Array Creating all possible combinations from two arrays YouTube R Make All Possible Combinations If x is a positive integer, returns all combinations of the elements of seq(x) taken m. In some situations you want to generate all combinations of distinct elements from a given set. Expand() generates all combination of variables found in a dataset. For example, the first vector is. I am trying to create a unique combination of all elements from. R Make All Possible Combinations.
From joigjryge.blob.core.windows.net
Combinations In Excel at Andrew Heil blog R Make All Possible Combinations Generate all combinations of the elements of x taken m at a time. I am trying to create a unique combination of all elements from two vectors of different size in r. It is paired with nesting() and crossing() helpers. Crossing() is a wrapper around. If x is a positive integer, returns all combinations of the elements of seq (x). R Make All Possible Combinations.
From statisticsglobe.com
Calculate Combinations & Permutations in R permn & combn Functions R Make All Possible Combinations If x is a positive integer, returns all combinations of the elements of seq (x) taken m. It is paired with nesting() and crossing() helpers. Combinations enumerates the possible combinations of a specified size from the elements of a vector. Generate all combinations of the elements of x taken m at a time. Crossing() is a wrapper around. There exist. R Make All Possible Combinations.
From stackoverflow.com
r Visualize all possible syllable combinations Stack Overflow R Make All Possible Combinations If x is a positive integer, returns all combinations of the elements of seq(x) taken m. There exist six possible permutations of the values 1, 2, and 3. Expand() generates all combination of variables found in a dataset. As an example you might want to generate all pairs of elements in a, b, c without (a,a),. I am trying to. R Make All Possible Combinations.
From www.cuemath.com
Combinations Definition, Formula, Examples, FAQs R Make All Possible Combinations It is paired with nesting() and crossing() helpers. For example, the first vector is. I am trying to create a unique combination of all elements from two vectors of different size in r. Expand() generates all combination of variables found in a dataset. If x is a positive integer, returns all combinations of the elements of seq (x) taken m.. R Make All Possible Combinations.
From www.youtube.com
How to find all possible combinations of a set of options? (3 Solutions R Make All Possible Combinations For example, the first vector is. It is paired with nesting() and crossing() helpers. Combinations enumerates the possible combinations of a specified size from the elements of a vector. Generate all combinations of the elements of x taken m at a time. I am trying to create a unique combination of all elements from two vectors of different size in. R Make All Possible Combinations.
From www.youtube.com
Generate All Possible Combinations in Excel YouTube R Make All Possible Combinations There exist six possible permutations of the values 1, 2, and 3. I am trying to create a unique combination of all elements from two vectors of different size in r. Generate all combinations of the elements of x taken m at a time. As an example you might want to generate all pairs of elements in a, b, c. R Make All Possible Combinations.
From www.youtube.com
R Get all possible combinations by row in matrix YouTube R Make All Possible Combinations I am trying to create a unique combination of all elements from two vectors of different size in r. Combinations enumerates the possible combinations of a specified size from the elements of a vector. Generate all combinations of the elements of x taken m at a time. In some situations you want to generate all combinations of distinct elements from. R Make All Possible Combinations.
From stackoverflow.com
How to list / generate all possible combinations in Excel Stack Overflow R Make All Possible Combinations There exist six possible permutations of the values 1, 2, and 3. Generate all combinations of the elements of x taken m at a time. Generate all combinations of the elements of x taken m at a time. If x is a positive integer, returns all combinations of the elements of seq (x) taken m. If x is a positive. R Make All Possible Combinations.
From predilen.blogspot.com
All Possible Combinations Generator List All Possible Combinations R Make All Possible Combinations I am trying to create a unique combination of all elements from two vectors of different size in r. Generate all combinations of the elements of x taken m at a time. It is paired with nesting() and crossing() helpers. If x is a positive integer, returns all combinations of the elements of seq (x) taken m. Combinations enumerates the. R Make All Possible Combinations.
From www.youtube.com
R R all possible combinations from a vector of elements with 2 R Make All Possible Combinations Generate all combinations of the elements of x taken m at a time. There exist six possible permutations of the values 1, 2, and 3. I am trying to create a unique combination of all elements from two vectors of different size in r. If x is a positive integer, returns all combinations of the elements of seq(x) taken m.. R Make All Possible Combinations.
From tutorialcup.com
Print all possible combinations of r elements in a given array of size n R Make All Possible Combinations Combinations enumerates the possible combinations of a specified size from the elements of a vector. If x is a positive integer, returns all combinations of the elements of seq(x) taken m. Generate all combinations of the elements of x taken m at a time. For example, the first vector is. In some situations you want to generate all combinations of. R Make All Possible Combinations.
From klathutqx.blob.core.windows.net
How To Calculate All Combinations at Angela Price blog R Make All Possible Combinations Combinations enumerates the possible combinations of a specified size from the elements of a vector. If x is a positive integer, returns all combinations of the elements of seq(x) taken m. In some situations you want to generate all combinations of distinct elements from a given set. Generate all combinations of the elements of x taken m at a time.. R Make All Possible Combinations.
From www.youtube.com
Print combinations of r elements in an array of size n YouTube R Make All Possible Combinations If x is a positive integer, returns all combinations of the elements of seq (x) taken m. As an example you might want to generate all pairs of elements in a, b, c without (a,a),. I am trying to create a unique combination of all elements from two vectors of different size in r. Expand() generates all combination of variables. R Make All Possible Combinations.
From exceloffthegrid.com
How to list all possible combinations from multiple lists (2 ways) R Make All Possible Combinations Generate all combinations of the elements of x taken m at a time. I am trying to create a unique combination of all elements from two vectors of different size in r. Expand() generates all combination of variables found in a dataset. In example 3, i’ll illustrate how to create a matrix of all possible combinations with a particular length. R Make All Possible Combinations.
From slidetodoc.com
Permutations and Combinations Objectives apply fundamental counting R Make All Possible Combinations As an example you might want to generate all pairs of elements in a, b, c without (a,a),. If x is a positive integer, returns all combinations of the elements of seq (x) taken m. Generate all combinations of the elements of x taken m at a time. In example 3, i’ll illustrate how to create a matrix of all. R Make All Possible Combinations.
From stackoverflow.com
java Print all possible combinations of r elements using string R Make All Possible Combinations If x is a positive integer, returns all combinations of the elements of seq (x) taken m. Crossing() is a wrapper around. For example, the first vector is. Generate all combinations of the elements of x taken m at a time. Combinations enumerates the possible combinations of a specified size from the elements of a vector. It is paired with. R Make All Possible Combinations.
From www.youtube.com
R Faster way to achieve filtering for all possible combinations YouTube R Make All Possible Combinations Generate all combinations of the elements of x taken m at a time. Expand() generates all combination of variables found in a dataset. For example, the first vector is. It is paired with nesting() and crossing() helpers. Generate all combinations of the elements of x taken m at a time. I am trying to create a unique combination of all. R Make All Possible Combinations.
From read.cholonautas.edu.pe
How To Generate A List Of All Possible 4 Digit Combinations In Excel R Make All Possible Combinations As an example you might want to generate all pairs of elements in a, b, c without (a,a),. Expand() generates all combination of variables found in a dataset. I am trying to create a unique combination of all elements from two vectors of different size in r. Combinations enumerates the possible combinations of a specified size from the elements of. R Make All Possible Combinations.
From xandrosan.blogspot.com
All Possible Combinations Generator How to list or generate all R Make All Possible Combinations I am trying to create a unique combination of all elements from two vectors of different size in r. If x is a positive integer, returns all combinations of the elements of seq(x) taken m. Crossing() is a wrapper around. Generate all combinations of the elements of x taken m at a time. Combinations enumerates the possible combinations of a. R Make All Possible Combinations.
From www.youtube.com
How To Generate All Possible Combination Of Items From Two Lists YouTube R Make All Possible Combinations In example 3, i’ll illustrate how to create a matrix of all possible combinations with a particular length of a vector of values. For example, the first vector is. Generate all combinations of the elements of x taken m at a time. Generate all combinations of the elements of x taken m at a time. As an example you might. R Make All Possible Combinations.
From crosspointe.net
How do you generate all possible combinations of one list? CrossPointe R Make All Possible Combinations If x is a positive integer, returns all combinations of the elements of seq (x) taken m. In example 3, i’ll illustrate how to create a matrix of all possible combinations with a particular length of a vector of values. Generate all combinations of the elements of x taken m at a time. I am trying to create a unique. R Make All Possible Combinations.
From www.reddit.com
Tutorial on how to calculate all possible combinations & permutations R Make All Possible Combinations As an example you might want to generate all pairs of elements in a, b, c without (a,a),. Generate all combinations of the elements of x taken m at a time. Crossing() is a wrapper around. I am trying to create a unique combination of all elements from two vectors of different size in r. In example 3, i’ll illustrate. R Make All Possible Combinations.
From dongtienvietnam.com
Generate All Combinations In Python A Comprehensive Guide R Make All Possible Combinations There exist six possible permutations of the values 1, 2, and 3. Expand() generates all combination of variables found in a dataset. Generate all combinations of the elements of x taken m at a time. In example 3, i’ll illustrate how to create a matrix of all possible combinations with a particular length of a vector of values. If x. R Make All Possible Combinations.
From reviewmotors.co
Free Word Unscrambler All Possible Combinations Generator Reviewmotors.co R Make All Possible Combinations If x is a positive integer, returns all combinations of the elements of seq(x) taken m. It is paired with nesting() and crossing() helpers. Generate all combinations of the elements of x taken m at a time. In some situations you want to generate all combinations of distinct elements from a given set. If x is a positive integer, returns. R Make All Possible Combinations.
From statisticsglobe.com
Calculate Combinations & Permutations in R permn & combn Functions R Make All Possible Combinations In some situations you want to generate all combinations of distinct elements from a given set. If x is a positive integer, returns all combinations of the elements of seq (x) taken m. For example, the first vector is. As an example you might want to generate all pairs of elements in a, b, c without (a,a),. Crossing() is a. R Make All Possible Combinations.
From www.w3resource.com
C Find all possible combinations of r elements in an array R Make All Possible Combinations If x is a positive integer, returns all combinations of the elements of seq (x) taken m. There exist six possible permutations of the values 1, 2, and 3. In example 3, i’ll illustrate how to create a matrix of all possible combinations with a particular length of a vector of values. Generate all combinations of the elements of x. R Make All Possible Combinations.
From 9to5answer.com
[Solved] Generate list of all possible combinations of 9to5Answer R Make All Possible Combinations Generate all combinations of the elements of x taken m at a time. If x is a positive integer, returns all combinations of the elements of seq(x) taken m. Crossing() is a wrapper around. There exist six possible permutations of the values 1, 2, and 3. In some situations you want to generate all combinations of distinct elements from a. R Make All Possible Combinations.
From cebfpjyd.blob.core.windows.net
Easy Way To Find Combinations In Math at Khadijah Wilkie blog R Make All Possible Combinations Combinations enumerates the possible combinations of a specified size from the elements of a vector. If x is a positive integer, returns all combinations of the elements of seq(x) taken m. In example 3, i’ll illustrate how to create a matrix of all possible combinations with a particular length of a vector of values. There exist six possible permutations of. R Make All Possible Combinations.
From www.youtube.com
Generate or Create all Possible Combinations Permutation from Single R Make All Possible Combinations In some situations you want to generate all combinations of distinct elements from a given set. Combinations enumerates the possible combinations of a specified size from the elements of a vector. In example 3, i’ll illustrate how to create a matrix of all possible combinations with a particular length of a vector of values. Expand() generates all combination of variables. R Make All Possible Combinations.
From www.youtube.com
How to make Excel list all possible combinations YouTube R Make All Possible Combinations Generate all combinations of the elements of x taken m at a time. If x is a positive integer, returns all combinations of the elements of seq(x) taken m. I am trying to create a unique combination of all elements from two vectors of different size in r. If x is a positive integer, returns all combinations of the elements. R Make All Possible Combinations.
From www.geeksforgeeks.org
Iterative approach to print all combinations of an Array R Make All Possible Combinations In some situations you want to generate all combinations of distinct elements from a given set. Generate all combinations of the elements of x taken m at a time. For example, the first vector is. Generate all combinations of the elements of x taken m at a time. In example 3, i’ll illustrate how to create a matrix of all. R Make All Possible Combinations.