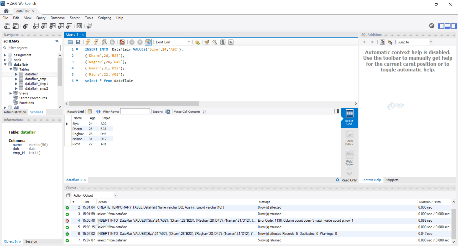
Insert Table Data Into Temp Table . It is created and used within a single database session and is. We covered the syntax for both the insert into and select into. Insert into #tempstudents (studentid, firstname, lastname,. Create temporary tables using select into statement. Presence of a blob or text column in the table. In this article, we discussed how to insert data into a temporary table in sql. This approach includes 2 steps, first create a temporary table with specified data type, next insert the value from the existing. In postgresql, a temporary table is a table that exists only during a database session. Sql server provided two ways to create temporary tables via select into and create table statements. I have an existing query that outputs current data, and i would like to insert it into a temp table, but am having some issues doing so. For instance, to insert data into the #tempstudents table, run the following command:
from z-cm.blogspot.com
We covered the syntax for both the insert into and select into. Create temporary tables using select into statement. Presence of a blob or text column in the table. I have an existing query that outputs current data, and i would like to insert it into a temp table, but am having some issues doing so. For instance, to insert data into the #tempstudents table, run the following command: Insert into #tempstudents (studentid, firstname, lastname,. It is created and used within a single database session and is. Sql server provided two ways to create temporary tables via select into and create table statements. This approach includes 2 steps, first create a temporary table with specified data type, next insert the value from the existing. In this article, we discussed how to insert data into a temporary table in sql.
Insert Into Temp Table Decoration Examples
Insert Table Data Into Temp Table Insert into #tempstudents (studentid, firstname, lastname,. It is created and used within a single database session and is. In this article, we discussed how to insert data into a temporary table in sql. Insert into #tempstudents (studentid, firstname, lastname,. I have an existing query that outputs current data, and i would like to insert it into a temp table, but am having some issues doing so. Create temporary tables using select into statement. Presence of a blob or text column in the table. For instance, to insert data into the #tempstudents table, run the following command: In postgresql, a temporary table is a table that exists only during a database session. We covered the syntax for both the insert into and select into. This approach includes 2 steps, first create a temporary table with specified data type, next insert the value from the existing. Sql server provided two ways to create temporary tables via select into and create table statements.
From help.nintex.com
Microsoft Excel Insert table data Insert Table Data Into Temp Table I have an existing query that outputs current data, and i would like to insert it into a temp table, but am having some issues doing so. It is created and used within a single database session and is. Presence of a blob or text column in the table. We covered the syntax for both the insert into and select. Insert Table Data Into Temp Table.
From elchoroukhost.net
How To Insert Data Into Temp Table Using Select Statement In Sql Server Insert Table Data Into Temp Table Create temporary tables using select into statement. Insert into #tempstudents (studentid, firstname, lastname,. This approach includes 2 steps, first create a temporary table with specified data type, next insert the value from the existing. It is created and used within a single database session and is. Sql server provided two ways to create temporary tables via select into and create. Insert Table Data Into Temp Table.
From stackoverflow.com
sql Insert data into temp table from multiple tables Stack Overflow Insert Table Data Into Temp Table Insert into #tempstudents (studentid, firstname, lastname,. For instance, to insert data into the #tempstudents table, run the following command: This approach includes 2 steps, first create a temporary table with specified data type, next insert the value from the existing. Create temporary tables using select into statement. Sql server provided two ways to create temporary tables via select into and. Insert Table Data Into Temp Table.
From brokeasshome.com
Create Temporary Table Mysql Select Into Temp Sql Insert Table Data Into Temp Table In this article, we discussed how to insert data into a temporary table in sql. Insert into #tempstudents (studentid, firstname, lastname,. In postgresql, a temporary table is a table that exists only during a database session. Presence of a blob or text column in the table. Sql server provided two ways to create temporary tables via select into and create. Insert Table Data Into Temp Table.
From www.youtube.com
How to insert numerous data into temporary table? (2 Solutions!!) YouTube Insert Table Data Into Temp Table In this article, we discussed how to insert data into a temporary table in sql. Insert into #tempstudents (studentid, firstname, lastname,. Create temporary tables using select into statement. Sql server provided two ways to create temporary tables via select into and create table statements. Presence of a blob or text column in the table. For instance, to insert data into. Insert Table Data Into Temp Table.
From www.youtube.com
SQL Insert stored procedure results into temp table YouTube Insert Table Data Into Temp Table Sql server provided two ways to create temporary tables via select into and create table statements. Presence of a blob or text column in the table. Insert into #tempstudents (studentid, firstname, lastname,. In this article, we discussed how to insert data into a temporary table in sql. We covered the syntax for both the insert into and select into. I. Insert Table Data Into Temp Table.
From www.youtube.com
SQL MySQL How to INSERT INTO [temp table] FROM [Stored Procedure Insert Table Data Into Temp Table This approach includes 2 steps, first create a temporary table with specified data type, next insert the value from the existing. Insert into #tempstudents (studentid, firstname, lastname,. It is created and used within a single database session and is. We covered the syntax for both the insert into and select into. Presence of a blob or text column in the. Insert Table Data Into Temp Table.
From cabinet.matttroy.net
Sql Insert Into Temp Table Without Defining Columns Matttroy Insert Table Data Into Temp Table Create temporary tables using select into statement. For instance, to insert data into the #tempstudents table, run the following command: This approach includes 2 steps, first create a temporary table with specified data type, next insert the value from the existing. I have an existing query that outputs current data, and i would like to insert it into a temp. Insert Table Data Into Temp Table.
From grionic.com
How to Insert Stored Procedure Results into a Temporary Table in SQL Insert Table Data Into Temp Table It is created and used within a single database session and is. Sql server provided two ways to create temporary tables via select into and create table statements. In postgresql, a temporary table is a table that exists only during a database session. Presence of a blob or text column in the table. This approach includes 2 steps, first create. Insert Table Data Into Temp Table.
From www.tpsearchtool.com
How To Insert Data Into Temp Table Using Select Statement In Sql Server Insert Table Data Into Temp Table For instance, to insert data into the #tempstudents table, run the following command: This approach includes 2 steps, first create a temporary table with specified data type, next insert the value from the existing. I have an existing query that outputs current data, and i would like to insert it into a temp table, but am having some issues doing. Insert Table Data Into Temp Table.
From cabinet.matttroy.net
Sql Insert Into Temp Table Without Defining Columns Matttroy Insert Table Data Into Temp Table It is created and used within a single database session and is. Create temporary tables using select into statement. In this article, we discussed how to insert data into a temporary table in sql. Sql server provided two ways to create temporary tables via select into and create table statements. I have an existing query that outputs current data, and. Insert Table Data Into Temp Table.
From decanet.net
Sql Server Insert Into Temp Table Exec Insert Table Data Into Temp Table Insert into #tempstudents (studentid, firstname, lastname,. Sql server provided two ways to create temporary tables via select into and create table statements. I have an existing query that outputs current data, and i would like to insert it into a temp table, but am having some issues doing so. For instance, to insert data into the #tempstudents table, run the. Insert Table Data Into Temp Table.
From www.youtube.com
SQL How to insert result of Stored Procedure into Temp Table without Insert Table Data Into Temp Table In postgresql, a temporary table is a table that exists only during a database session. Presence of a blob or text column in the table. For instance, to insert data into the #tempstudents table, run the following command: Create temporary tables using select into statement. This approach includes 2 steps, first create a temporary table with specified data type, next. Insert Table Data Into Temp Table.
From www.tpsearchtool.com
04 How To Insert Data Into A Table In Sql Server Inserting Data Into Insert Table Data Into Temp Table Insert into #tempstudents (studentid, firstname, lastname,. This approach includes 2 steps, first create a temporary table with specified data type, next insert the value from the existing. In postgresql, a temporary table is a table that exists only during a database session. We covered the syntax for both the insert into and select into. Presence of a blob or text. Insert Table Data Into Temp Table.
From www.exceldemy.com
How to Insert Table in Excel (2 Easy and Quick Methods) ExcelDemy Insert Table Data Into Temp Table Sql server provided two ways to create temporary tables via select into and create table statements. We covered the syntax for both the insert into and select into. I have an existing query that outputs current data, and i would like to insert it into a temp table, but am having some issues doing so. Create temporary tables using select. Insert Table Data Into Temp Table.
From brokeasshome.com
Create Temporary Table Mysql Select Into Temp Sql Insert Table Data Into Temp Table In postgresql, a temporary table is a table that exists only during a database session. This approach includes 2 steps, first create a temporary table with specified data type, next insert the value from the existing. I have an existing query that outputs current data, and i would like to insert it into a temp table, but am having some. Insert Table Data Into Temp Table.
From brokeasshome.com
Sql Server Insert Into Temp Table From Excel Insert Table Data Into Temp Table This approach includes 2 steps, first create a temporary table with specified data type, next insert the value from the existing. For instance, to insert data into the #tempstudents table, run the following command: Create temporary tables using select into statement. In postgresql, a temporary table is a table that exists only during a database session. Presence of a blob. Insert Table Data Into Temp Table.
From elchoroukhost.net
Create Temp Table Syntax In Sql Server Elcho Table Insert Table Data Into Temp Table In postgresql, a temporary table is a table that exists only during a database session. This approach includes 2 steps, first create a temporary table with specified data type, next insert the value from the existing. It is created and used within a single database session and is. I have an existing query that outputs current data, and i would. Insert Table Data Into Temp Table.
From sharetechnotes.com
Sql Insert Multiple Rows Into Temp Table With SQL Server 2012 Share Insert Table Data Into Temp Table This approach includes 2 steps, first create a temporary table with specified data type, next insert the value from the existing. Presence of a blob or text column in the table. Insert into #tempstudents (studentid, firstname, lastname,. I have an existing query that outputs current data, and i would like to insert it into a temp table, but am having. Insert Table Data Into Temp Table.
From z-cm.blogspot.com
Insert Into Temp Table Decoration Examples Insert Table Data Into Temp Table In postgresql, a temporary table is a table that exists only during a database session. Create temporary tables using select into statement. I have an existing query that outputs current data, and i would like to insert it into a temp table, but am having some issues doing so. For instance, to insert data into the #tempstudents table, run the. Insert Table Data Into Temp Table.
From exymylluf.blob.core.windows.net
How To Create Temp Tables In Sql Server at Edwin Dillon blog Insert Table Data Into Temp Table In postgresql, a temporary table is a table that exists only during a database session. In this article, we discussed how to insert data into a temporary table in sql. Presence of a blob or text column in the table. Create temporary tables using select into statement. This approach includes 2 steps, first create a temporary table with specified data. Insert Table Data Into Temp Table.
From www.tpsearchtool.com
How To Insert Data Into Temp Table Using Select Statement In Sql Server Insert Table Data Into Temp Table Sql server provided two ways to create temporary tables via select into and create table statements. In this article, we discussed how to insert data into a temporary table in sql. This approach includes 2 steps, first create a temporary table with specified data type, next insert the value from the existing. Create temporary tables using select into statement. I. Insert Table Data Into Temp Table.
From brokeasshome.com
How To Insert A Data Into Temp Table Insert Table Data Into Temp Table For instance, to insert data into the #tempstudents table, run the following command: This approach includes 2 steps, first create a temporary table with specified data type, next insert the value from the existing. In postgresql, a temporary table is a table that exists only during a database session. Sql server provided two ways to create temporary tables via select. Insert Table Data Into Temp Table.
From brokeasshome.com
Insert Data Into Temporary Table Oracle Sql Insert Table Data Into Temp Table Create temporary tables using select into statement. We covered the syntax for both the insert into and select into. Insert into #tempstudents (studentid, firstname, lastname,. Sql server provided two ways to create temporary tables via select into and create table statements. Presence of a blob or text column in the table. In postgresql, a temporary table is a table that. Insert Table Data Into Temp Table.
From www.freecodecamp.org
SQL Temp Table How to Create a Temporary SQL Table Insert Table Data Into Temp Table I have an existing query that outputs current data, and i would like to insert it into a temp table, but am having some issues doing so. This approach includes 2 steps, first create a temporary table with specified data type, next insert the value from the existing. Sql server provided two ways to create temporary tables via select into. Insert Table Data Into Temp Table.
From www.tpsearchtool.com
How To Insert Data Into Temp Table Using Select Statement In Sql Server Insert Table Data Into Temp Table I have an existing query that outputs current data, and i would like to insert it into a temp table, but am having some issues doing so. Insert into #tempstudents (studentid, firstname, lastname,. For instance, to insert data into the #tempstudents table, run the following command: Sql server provided two ways to create temporary tables via select into and create. Insert Table Data Into Temp Table.
From www.commandprompt.com
How to Use Temporary Table in PostgreSQL CommandPrompt Inc. Insert Table Data Into Temp Table For instance, to insert data into the #tempstudents table, run the following command: Insert into #tempstudents (studentid, firstname, lastname,. I have an existing query that outputs current data, and i would like to insert it into a temp table, but am having some issues doing so. We covered the syntax for both the insert into and select into. In postgresql,. Insert Table Data Into Temp Table.
From www.tpsearchtool.com
How To Insert Data Into Temp Table Using Select Statement In Sql Server Insert Table Data Into Temp Table Create temporary tables using select into statement. This approach includes 2 steps, first create a temporary table with specified data type, next insert the value from the existing. Presence of a blob or text column in the table. For instance, to insert data into the #tempstudents table, run the following command: In this article, we discussed how to insert data. Insert Table Data Into Temp Table.
From z-cm.blogspot.com
Insert Into Temp Table Decoration Examples Insert Table Data Into Temp Table Presence of a blob or text column in the table. Sql server provided two ways to create temporary tables via select into and create table statements. We covered the syntax for both the insert into and select into. Insert into #tempstudents (studentid, firstname, lastname,. This approach includes 2 steps, first create a temporary table with specified data type, next insert. Insert Table Data Into Temp Table.
From brokeasshome.com
Sql Server Insert Into Temp Table From Excel Insert Table Data Into Temp Table In postgresql, a temporary table is a table that exists only during a database session. In this article, we discussed how to insert data into a temporary table in sql. For instance, to insert data into the #tempstudents table, run the following command: Sql server provided two ways to create temporary tables via select into and create table statements. I. Insert Table Data Into Temp Table.
From www.youtube.com
SQL SQL Insert Into Temp Table in both If and Else Blocks YouTube Insert Table Data Into Temp Table We covered the syntax for both the insert into and select into. In postgresql, a temporary table is a table that exists only during a database session. For instance, to insert data into the #tempstudents table, run the following command: I have an existing query that outputs current data, and i would like to insert it into a temp table,. Insert Table Data Into Temp Table.
From stackoverflow.com
sql Insert data into temporary Table Stack Overflow Insert Table Data Into Temp Table Sql server provided two ways to create temporary tables via select into and create table statements. It is created and used within a single database session and is. Presence of a blob or text column in the table. For instance, to insert data into the #tempstudents table, run the following command: In postgresql, a temporary table is a table that. Insert Table Data Into Temp Table.
From www.howtoexcel.org
8 Ways to Insert a Pivot Table in Microsoft Excel How To Excel Insert Table Data Into Temp Table In postgresql, a temporary table is a table that exists only during a database session. Create temporary tables using select into statement. In this article, we discussed how to insert data into a temporary table in sql. I have an existing query that outputs current data, and i would like to insert it into a temp table, but am having. Insert Table Data Into Temp Table.
From elchoroukhost.net
Select Into Temp Table Syntax Sql Server Elcho Table Insert Table Data Into Temp Table Insert into #tempstudents (studentid, firstname, lastname,. It is created and used within a single database session and is. We covered the syntax for both the insert into and select into. Create temporary tables using select into statement. This approach includes 2 steps, first create a temporary table with specified data type, next insert the value from the existing. I have. Insert Table Data Into Temp Table.
From brokeasshome.com
How To Insert A Data Into Temp Table Insert Table Data Into Temp Table Presence of a blob or text column in the table. Create temporary tables using select into statement. It is created and used within a single database session and is. In this article, we discussed how to insert data into a temporary table in sql. This approach includes 2 steps, first create a temporary table with specified data type, next insert. Insert Table Data Into Temp Table.