Rollback Script . For each db change you create a. You can restore a backup to a separate database and then use tsql queries to restore the rows that were negatively impacted. In this tutorial, we’ll teach you everything you need to know about the rollback statement. Queries can be automatically or manually rolled back via transactions. A more efficient approach is to register the changes as they happen like ror migrations do. There are 2 ways to roll back a database—both of which will likely result in data loss: Learn how to rollback transactions in sql server databases by using the implicit transactions functionality. We’ll learn a few tricks and tools we can use to help identity problems in a transaction that would trigger a rollback to occur, so that our data remains consistent. The article explains how to rollback sql queries using transactions. Rollback in sql is a transactional control language that is used to undo the transactions that have not been saved in the.
from docs.devart.com
You can restore a backup to a separate database and then use tsql queries to restore the rows that were negatively impacted. A more efficient approach is to register the changes as they happen like ror migrations do. The article explains how to rollback sql queries using transactions. Queries can be automatically or manually rolled back via transactions. Learn how to rollback transactions in sql server databases by using the implicit transactions functionality. In this tutorial, we’ll teach you everything you need to know about the rollback statement. For each db change you create a. We’ll learn a few tricks and tools we can use to help identity problems in a transaction that would trigger a rollback to occur, so that our data remains consistent. There are 2 ways to roll back a database—both of which will likely result in data loss: Rollback in sql is a transactional control language that is used to undo the transactions that have not been saved in the.
Create rollback scripts
Rollback Script The article explains how to rollback sql queries using transactions. We’ll learn a few tricks and tools we can use to help identity problems in a transaction that would trigger a rollback to occur, so that our data remains consistent. In this tutorial, we’ll teach you everything you need to know about the rollback statement. The article explains how to rollback sql queries using transactions. There are 2 ways to roll back a database—both of which will likely result in data loss: Learn how to rollback transactions in sql server databases by using the implicit transactions functionality. Queries can be automatically or manually rolled back via transactions. For each db change you create a. Rollback in sql is a transactional control language that is used to undo the transactions that have not been saved in the. A more efficient approach is to register the changes as they happen like ror migrations do. You can restore a backup to a separate database and then use tsql queries to restore the rows that were negatively impacted.
From www.youtube.com
HOW TO Install Rollback Flatbed Script 1.5 Tutorial GTAV YouTube Rollback Script A more efficient approach is to register the changes as they happen like ror migrations do. There are 2 ways to roll back a database—both of which will likely result in data loss: Learn how to rollback transactions in sql server databases by using the implicit transactions functionality. The article explains how to rollback sql queries using transactions. We’ll learn. Rollback Script.
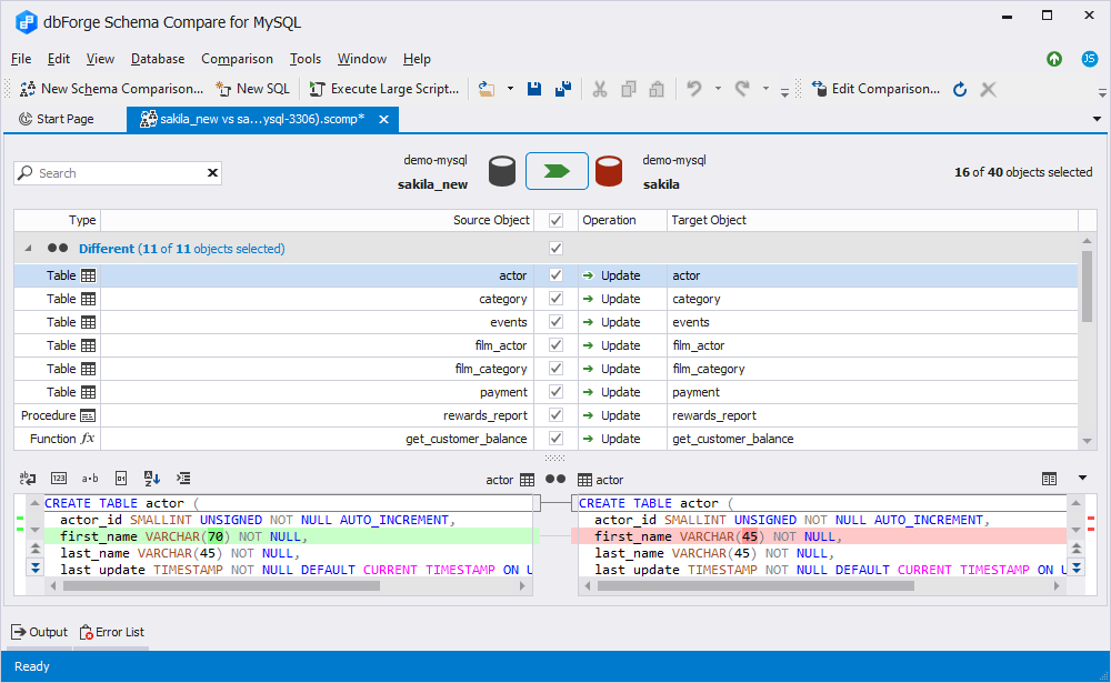
From docs.devart.com
Create rollback scripts Rollback Script Queries can be automatically or manually rolled back via transactions. For each db change you create a. Rollback in sql is a transactional control language that is used to undo the transactions that have not been saved in the. The article explains how to rollback sql queries using transactions. There are 2 ways to roll back a database—both of which. Rollback Script.
From www.scribd.com
Rollback Script Cgnat Sur PDF Rollback Script We’ll learn a few tricks and tools we can use to help identity problems in a transaction that would trigger a rollback to occur, so that our data remains consistent. The article explains how to rollback sql queries using transactions. You can restore a backup to a separate database and then use tsql queries to restore the rows that were. Rollback Script.
From docs.devart.com
Create rollback scripts Rollback Script In this tutorial, we’ll teach you everything you need to know about the rollback statement. The article explains how to rollback sql queries using transactions. For each db change you create a. Queries can be automatically or manually rolled back via transactions. Learn how to rollback transactions in sql server databases by using the implicit transactions functionality. There are 2. Rollback Script.
From docs.devart.com
Create rollback scripts Rollback Script For each db change you create a. Learn how to rollback transactions in sql server databases by using the implicit transactions functionality. Rollback in sql is a transactional control language that is used to undo the transactions that have not been saved in the. A more efficient approach is to register the changes as they happen like ror migrations do.. Rollback Script.
From plantbasedsql.com
Creating rollback scripts automatically with SQL Compare and SQL Data Compare in Azure DevOps Rollback Script Rollback in sql is a transactional control language that is used to undo the transactions that have not been saved in the. In this tutorial, we’ll teach you everything you need to know about the rollback statement. The article explains how to rollback sql queries using transactions. A more efficient approach is to register the changes as they happen like. Rollback Script.
From github.com
GitHub jrabinow/snapperrollback Script for rolling back to a previous snappermanaged BTRFS Rollback Script In this tutorial, we’ll teach you everything you need to know about the rollback statement. Rollback in sql is a transactional control language that is used to undo the transactions that have not been saved in the. The article explains how to rollback sql queries using transactions. Queries can be automatically or manually rolled back via transactions. There are 2. Rollback Script.
From www.scribd.com
Rollback SCRIPT CMTS PDF Rollback Script A more efficient approach is to register the changes as they happen like ror migrations do. There are 2 ways to roll back a database—both of which will likely result in data loss: Learn how to rollback transactions in sql server databases by using the implicit transactions functionality. Rollback in sql is a transactional control language that is used to. Rollback Script.
From pipecd.dev
Script Run stage PipeCD Rollback Script For each db change you create a. There are 2 ways to roll back a database—both of which will likely result in data loss: In this tutorial, we’ll teach you everything you need to know about the rollback statement. You can restore a backup to a separate database and then use tsql queries to restore the rows that were negatively. Rollback Script.
From plantbasedsql.com
Creating rollback scripts automatically with SQL Compare and SQL Data Compare in Azure DevOps Rollback Script Rollback in sql is a transactional control language that is used to undo the transactions that have not been saved in the. We’ll learn a few tricks and tools we can use to help identity problems in a transaction that would trigger a rollback to occur, so that our data remains consistent. For each db change you create a. There. Rollback Script.
From plantbasedsql.com
Creating rollback scripts automatically with SQL Compare and SQL Data Compare in Azure DevOps Rollback Script You can restore a backup to a separate database and then use tsql queries to restore the rows that were negatively impacted. A more efficient approach is to register the changes as they happen like ror migrations do. There are 2 ways to roll back a database—both of which will likely result in data loss: The article explains how to. Rollback Script.
From quyasoft.com
What Is Rollback In Sql Server With Example QuyaSoft Rollback Script You can restore a backup to a separate database and then use tsql queries to restore the rows that were negatively impacted. Rollback in sql is a transactional control language that is used to undo the transactions that have not been saved in the. Queries can be automatically or manually rolled back via transactions. Learn how to rollback transactions in. Rollback Script.
From docs.devart.com
Create rollback scripts Rollback Script We’ll learn a few tricks and tools we can use to help identity problems in a transaction that would trigger a rollback to occur, so that our data remains consistent. Rollback in sql is a transactional control language that is used to undo the transactions that have not been saved in the. In this tutorial, we’ll teach you everything you. Rollback Script.
From docs.devart.com
Create rollback scripts Rollback Script There are 2 ways to roll back a database—both of which will likely result in data loss: We’ll learn a few tricks and tools we can use to help identity problems in a transaction that would trigger a rollback to occur, so that our data remains consistent. In this tutorial, we’ll teach you everything you need to know about the. Rollback Script.
From www.youtube.com
SQL Database Modification Scripts Rollout / Rollback Best Practice? YouTube Rollback Script A more efficient approach is to register the changes as they happen like ror migrations do. We’ll learn a few tricks and tools we can use to help identity problems in a transaction that would trigger a rollback to occur, so that our data remains consistent. For each db change you create a. In this tutorial, we’ll teach you everything. Rollback Script.
From 9to5answer.com
[Solved] Best way to create a SQL Server rollback script? 9to5Answer Rollback Script A more efficient approach is to register the changes as they happen like ror migrations do. Queries can be automatically or manually rolled back via transactions. Rollback in sql is a transactional control language that is used to undo the transactions that have not been saved in the. You can restore a backup to a separate database and then use. Rollback Script.
From docs.devart.com
Create rollback scripts Rollback Script We’ll learn a few tricks and tools we can use to help identity problems in a transaction that would trigger a rollback to occur, so that our data remains consistent. Rollback in sql is a transactional control language that is used to undo the transactions that have not been saved in the. In this tutorial, we’ll teach you everything you. Rollback Script.
From www.youtube.com
Roll with Control How to Install the Rollback Flatbed Script for GTA V Towing Adventures YouTube Rollback Script For each db change you create a. In this tutorial, we’ll teach you everything you need to know about the rollback statement. Rollback in sql is a transactional control language that is used to undo the transactions that have not been saved in the. We’ll learn a few tricks and tools we can use to help identity problems in a. Rollback Script.
From docs.devart.com
Create rollback scripts Rollback Script We’ll learn a few tricks and tools we can use to help identity problems in a transaction that would trigger a rollback to occur, so that our data remains consistent. Queries can be automatically or manually rolled back via transactions. You can restore a backup to a separate database and then use tsql queries to restore the rows that were. Rollback Script.
From www.youtube.com
Commit and Rollback in Python MySQL Insert Records into MySQL Table Using Python Script Rollback Script We’ll learn a few tricks and tools we can use to help identity problems in a transaction that would trigger a rollback to occur, so that our data remains consistent. The article explains how to rollback sql queries using transactions. Queries can be automatically or manually rolled back via transactions. There are 2 ways to roll back a database—both of. Rollback Script.
From github.com
Rollback script only looks at most recent 10 versions of the frontend image · Issue 1623 Rollback Script A more efficient approach is to register the changes as they happen like ror migrations do. In this tutorial, we’ll teach you everything you need to know about the rollback statement. Rollback in sql is a transactional control language that is used to undo the transactions that have not been saved in the. Queries can be automatically or manually rolled. Rollback Script.
From docs.devart.com
Create rollback scripts Rollback Script We’ll learn a few tricks and tools we can use to help identity problems in a transaction that would trigger a rollback to occur, so that our data remains consistent. For each db change you create a. Queries can be automatically or manually rolled back via transactions. A more efficient approach is to register the changes as they happen like. Rollback Script.
From blog.sqlauthority.com
Rollback TRUNCATE Script SQL in Sixty Seconds 105 SQL Authority with Pinal Dave Rollback Script We’ll learn a few tricks and tools we can use to help identity problems in a transaction that would trigger a rollback to occur, so that our data remains consistent. Rollback in sql is a transactional control language that is used to undo the transactions that have not been saved in the. There are 2 ways to roll back a. Rollback Script.
From www.youtube.com
Automating Version Control, Continuous Build and Deploy with Oracle including rollback scripts Rollback Script In this tutorial, we’ll teach you everything you need to know about the rollback statement. There are 2 ways to roll back a database—both of which will likely result in data loss: A more efficient approach is to register the changes as they happen like ror migrations do. You can restore a backup to a separate database and then use. Rollback Script.
From freeaptitude.altervista.org
FreeAptitude Rollback a package installation under openSUSE Rollback Script Learn how to rollback transactions in sql server databases by using the implicit transactions functionality. You can restore a backup to a separate database and then use tsql queries to restore the rows that were negatively impacted. For each db change you create a. We’ll learn a few tricks and tools we can use to help identity problems in a. Rollback Script.
From docs.devart.com
Create rollback scripts Rollback Script Queries can be automatically or manually rolled back via transactions. The article explains how to rollback sql queries using transactions. Learn how to rollback transactions in sql server databases by using the implicit transactions functionality. In this tutorial, we’ll teach you everything you need to know about the rollback statement. You can restore a backup to a separate database and. Rollback Script.
From docs.devart.com
Create rollback scripts Rollback Script Rollback in sql is a transactional control language that is used to undo the transactions that have not been saved in the. The article explains how to rollback sql queries using transactions. A more efficient approach is to register the changes as they happen like ror migrations do. In this tutorial, we’ll teach you everything you need to know about. Rollback Script.
From docs.devart.com
Create rollback scripts Rollback Script Rollback in sql is a transactional control language that is used to undo the transactions that have not been saved in the. Queries can be automatically or manually rolled back via transactions. In this tutorial, we’ll teach you everything you need to know about the rollback statement. The article explains how to rollback sql queries using transactions. A more efficient. Rollback Script.
From blog.knoldus.com
How to Create a Rollback automation for Proxies Revision Rollback Script The article explains how to rollback sql queries using transactions. Rollback in sql is a transactional control language that is used to undo the transactions that have not been saved in the. We’ll learn a few tricks and tools we can use to help identity problems in a transaction that would trigger a rollback to occur, so that our data. Rollback Script.
From www.youtube.com
Rollback Flatbed Script MTL Flatbed Tow Truck GTA 5 YouTube Rollback Script Queries can be automatically or manually rolled back via transactions. We’ll learn a few tricks and tools we can use to help identity problems in a transaction that would trigger a rollback to occur, so that our data remains consistent. In this tutorial, we’ll teach you everything you need to know about the rollback statement. The article explains how to. Rollback Script.
From www.youtube.com
Complex use case of Fix Script (Rollback) YouTube Rollback Script The article explains how to rollback sql queries using transactions. Rollback in sql is a transactional control language that is used to undo the transactions that have not been saved in the. A more efficient approach is to register the changes as they happen like ror migrations do. We’ll learn a few tricks and tools we can use to help. Rollback Script.
From www.youtube.com
SCRIPT ROLLBACK INVENTORY GTPS YouTube Rollback Script You can restore a backup to a separate database and then use tsql queries to restore the rows that were negatively impacted. A more efficient approach is to register the changes as they happen like ror migrations do. For each db change you create a. In this tutorial, we’ll teach you everything you need to know about the rollback statement.. Rollback Script.
From plantbasedsql.com
Creating rollback scripts automatically with SQL Compare and SQL Data Compare in Azure DevOps Rollback Script A more efficient approach is to register the changes as they happen like ror migrations do. Rollback in sql is a transactional control language that is used to undo the transactions that have not been saved in the. The article explains how to rollback sql queries using transactions. Queries can be automatically or manually rolled back via transactions. You can. Rollback Script.
From docs.devart.com
Create rollback scripts Rollback Script For each db change you create a. In this tutorial, we’ll teach you everything you need to know about the rollback statement. Learn how to rollback transactions in sql server databases by using the implicit transactions functionality. We’ll learn a few tricks and tools we can use to help identity problems in a transaction that would trigger a rollback to. Rollback Script.
From de.gta5-mods.com
Rollback Flatbed Script Rollback Script Learn how to rollback transactions in sql server databases by using the implicit transactions functionality. In this tutorial, we’ll teach you everything you need to know about the rollback statement. For each db change you create a. The article explains how to rollback sql queries using transactions. There are 2 ways to roll back a database—both of which will likely. Rollback Script.