Python Find Nearest Number In List . Find the closest value to a given number in a sorted python list. Welcome to our tutorial on finding the nearest value in a list using python. This is a common programming task, and there are. Python find nearest value in list: Given a list of numbers and a variable k, where k is also a number, write a python program to find the number in a list which is closest to the. Here’s a snippet to illustrate how we can leverage the min() and max() functions to locate the nearest value in a list: This guide will help you locate the value in a list that is closest to a given input value. Here's a simple example that demonstrates how to find the closest number in a list of integers: Given a list of numbers and a variable k, where k is also a number, write a python program to find the number in a list which is closest to the. >>> mylist = [4, 1, 88, 44, 3] >>> mynumber. Given a list of integers, i want to find which number is the closest to a number i give in input:
from brittanyrengers1978.blogspot.com
Here's a simple example that demonstrates how to find the closest number in a list of integers: Given a list of integers, i want to find which number is the closest to a number i give in input: This is a common programming task, and there are. Given a list of numbers and a variable k, where k is also a number, write a python program to find the number in a list which is closest to the. Given a list of numbers and a variable k, where k is also a number, write a python program to find the number in a list which is closest to the. This guide will help you locate the value in a list that is closest to a given input value. Python find nearest value in list: Welcome to our tutorial on finding the nearest value in a list using python. Here’s a snippet to illustrate how we can leverage the min() and max() functions to locate the nearest value in a list: Find the closest value to a given number in a sorted python list.
Brittany Rengers How To Find Permutation Of Three Numbers In Python List
Python Find Nearest Number In List This is a common programming task, and there are. Here's a simple example that demonstrates how to find the closest number in a list of integers: Welcome to our tutorial on finding the nearest value in a list using python. Given a list of integers, i want to find which number is the closest to a number i give in input: Here’s a snippet to illustrate how we can leverage the min() and max() functions to locate the nearest value in a list: Python find nearest value in list: Given a list of numbers and a variable k, where k is also a number, write a python program to find the number in a list which is closest to the. Find the closest value to a given number in a sorted python list. This guide will help you locate the value in a list that is closest to a given input value. >>> mylist = [4, 1, 88, 44, 3] >>> mynumber. Given a list of numbers and a variable k, where k is also a number, write a python program to find the number in a list which is closest to the. This is a common programming task, and there are.
From sylviapratt.blogspot.com
Write A Program To Find The Longest Word In The List Python Sylvia Python Find Nearest Number In List Find the closest value to a given number in a sorted python list. Given a list of numbers and a variable k, where k is also a number, write a python program to find the number in a list which is closest to the. Python find nearest value in list: This guide will help you locate the value in a. Python Find Nearest Number In List.
From www.youtube.com
random numbers in python YouTube Python Find Nearest Number In List Python find nearest value in list: This guide will help you locate the value in a list that is closest to a given input value. Given a list of numbers and a variable k, where k is also a number, write a python program to find the number in a list which is closest to the. Given a list of. Python Find Nearest Number In List.
From stackoverflow.com
python Find nearest value in dataframe? Stack Overflow Python Find Nearest Number In List Welcome to our tutorial on finding the nearest value in a list using python. Here's a simple example that demonstrates how to find the closest number in a list of integers: Given a list of numbers and a variable k, where k is also a number, write a python program to find the number in a list which is closest. Python Find Nearest Number In List.
From 198.211.115.131
Python Find the indices of the closest pair from given a list of Python Find Nearest Number In List Given a list of integers, i want to find which number is the closest to a number i give in input: This is a common programming task, and there are. Here's a simple example that demonstrates how to find the closest number in a list of integers: Here’s a snippet to illustrate how we can leverage the min() and max(). Python Find Nearest Number In List.
From tutorialsinhand.com
Python program to find largest of three numbers Python Find Nearest Number In List Here’s a snippet to illustrate how we can leverage the min() and max() functions to locate the nearest value in a list: Welcome to our tutorial on finding the nearest value in a list using python. Python find nearest value in list: Here's a simple example that demonstrates how to find the closest number in a list of integers: >>>. Python Find Nearest Number In List.
From jsmithmoore.com
Self dividing numbers python Python Find Nearest Number In List Find the closest value to a given number in a sorted python list. Given a list of numbers and a variable k, where k is also a number, write a python program to find the number in a list which is closest to the. Here’s a snippet to illustrate how we can leverage the min() and max() functions to locate. Python Find Nearest Number In List.
From www.youtube.com
PYTHON Python find closest key in a dictionary from the given input Python Find Nearest Number In List Given a list of numbers and a variable k, where k is also a number, write a python program to find the number in a list which is closest to the. Welcome to our tutorial on finding the nearest value in a list using python. This guide will help you locate the value in a list that is closest to. Python Find Nearest Number In List.
From www.youtube.com
Python Find nearest value in numpy array(5solution) YouTube Python Find Nearest Number In List This is a common programming task, and there are. Find the closest value to a given number in a sorted python list. Welcome to our tutorial on finding the nearest value in a list using python. Given a list of numbers and a variable k, where k is also a number, write a python program to find the number in. Python Find Nearest Number In List.
From 198.211.115.131
Python Closest Palindrome number of a given integer w3resource Python Find Nearest Number In List This is a common programming task, and there are. Here’s a snippet to illustrate how we can leverage the min() and max() functions to locate the nearest value in a list: Given a list of numbers and a variable k, where k is also a number, write a python program to find the number in a list which is closest. Python Find Nearest Number In List.
From copyassignment.com
Sum Of List Elements In Python CopyAssignment Python Find Nearest Number In List Python find nearest value in list: >>> mylist = [4, 1, 88, 44, 3] >>> mynumber. Find the closest value to a given number in a sorted python list. Given a list of numbers and a variable k, where k is also a number, write a python program to find the number in a list which is closest to the.. Python Find Nearest Number In List.
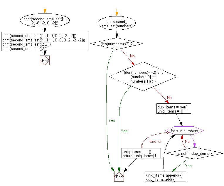
From 198.211.115.131
Python Find the second smallest number in a list w3resource Python Find Nearest Number In List Given a list of numbers and a variable k, where k is also a number, write a python program to find the number in a list which is closest to the. Here’s a snippet to illustrate how we can leverage the min() and max() functions to locate the nearest value in a list: Here's a simple example that demonstrates how. Python Find Nearest Number In List.
From reviewhomedecor.co
Python Math Floor Vs Int Review Home Decor Python Find Nearest Number In List Given a list of integers, i want to find which number is the closest to a number i give in input: >>> mylist = [4, 1, 88, 44, 3] >>> mynumber. Python find nearest value in list: Here’s a snippet to illustrate how we can leverage the min() and max() functions to locate the nearest value in a list: Welcome. Python Find Nearest Number In List.
From mavink.com
What Is A List In Python Python Find Nearest Number In List Here’s a snippet to illustrate how we can leverage the min() and max() functions to locate the nearest value in a list: This is a common programming task, and there are. >>> mylist = [4, 1, 88, 44, 3] >>> mynumber. This guide will help you locate the value in a list that is closest to a given input value.. Python Find Nearest Number In List.
From www.youtube.com
Binary Search in Python Find Closest Number YouTube Python Find Nearest Number In List Python find nearest value in list: Here’s a snippet to illustrate how we can leverage the min() and max() functions to locate the nearest value in a list: This guide will help you locate the value in a list that is closest to a given input value. >>> mylist = [4, 1, 88, 44, 3] >>> mynumber. Given a list. Python Find Nearest Number In List.
From tedloves.blogspot.com
How To Check If A Number Is An Integer In Python This method of Python Find Nearest Number In List This is a common programming task, and there are. Given a list of numbers and a variable k, where k is also a number, write a python program to find the number in a list which is closest to the. Find the closest value to a given number in a sorted python list. Python find nearest value in list: Given. Python Find Nearest Number In List.
From templates.udlvirtual.edu.pe
How To Add Numbers In Python Using While Loop Printable Templates Python Find Nearest Number In List Given a list of numbers and a variable k, where k is also a number, write a python program to find the number in a list which is closest to the. >>> mylist = [4, 1, 88, 44, 3] >>> mynumber. Welcome to our tutorial on finding the nearest value in a list using python. This guide will help you. Python Find Nearest Number In List.
From brittanyrengers1978.blogspot.com
Brittany Rengers How To Find Permutation Of Three Numbers In Python List Python Find Nearest Number In List Given a list of numbers and a variable k, where k is also a number, write a python program to find the number in a list which is closest to the. Find the closest value to a given number in a sorted python list. Given a list of numbers and a variable k, where k is also a number, write. Python Find Nearest Number In List.
From www.youtube.com
PYTHON Find nearest value in numpy array YouTube Python Find Nearest Number In List Welcome to our tutorial on finding the nearest value in a list using python. Python find nearest value in list: This guide will help you locate the value in a list that is closest to a given input value. >>> mylist = [4, 1, 88, 44, 3] >>> mynumber. Find the closest value to a given number in a sorted. Python Find Nearest Number In List.
From stackoverflow.com
python Find nearest value in dataframe? Stack Overflow Python Find Nearest Number In List Given a list of numbers and a variable k, where k is also a number, write a python program to find the number in a list which is closest to the. Find the closest value to a given number in a sorted python list. Given a list of integers, i want to find which number is the closest to a. Python Find Nearest Number In List.
From www.aiophotoz.com
Python Program To Print Even Numbers In A List Images and Photos finder Python Find Nearest Number In List Given a list of numbers and a variable k, where k is also a number, write a python program to find the number in a list which is closest to the. This guide will help you locate the value in a list that is closest to a given input value. >>> mylist = [4, 1, 88, 44, 3] >>> mynumber.. Python Find Nearest Number In List.
From www.pinterest.com
How to find number of elements in a list in Python? Python, Numbers Python Find Nearest Number In List This guide will help you locate the value in a list that is closest to a given input value. Here's a simple example that demonstrates how to find the closest number in a list of integers: Find the closest value to a given number in a sorted python list. This is a common programming task, and there are. Welcome to. Python Find Nearest Number In List.
From barkmanoil.com
Python Round To Nearest 10? Trust The Answer Python Find Nearest Number In List Python find nearest value in list: Find the closest value to a given number in a sorted python list. Here’s a snippet to illustrate how we can leverage the min() and max() functions to locate the nearest value in a list: Given a list of numbers and a variable k, where k is also a number, write a python program. Python Find Nearest Number In List.
From datagy.io
Python Count Number of Occurrences in List (6 Ways) • datagy Python Find Nearest Number In List Given a list of numbers and a variable k, where k is also a number, write a python program to find the number in a list which is closest to the. Given a list of integers, i want to find which number is the closest to a number i give in input: >>> mylist = [4, 1, 88, 44, 3]. Python Find Nearest Number In List.
From datagy.io
Round Number to the Nearest Multiple in Python (2, 5, 10, etc.) • datagy Python Find Nearest Number In List Given a list of numbers and a variable k, where k is also a number, write a python program to find the number in a list which is closest to the. Find the closest value to a given number in a sorted python list. Given a list of integers, i want to find which number is the closest to a. Python Find Nearest Number In List.
From brainly.in
Python recursion function to find largest number in a list without Python Find Nearest Number In List This guide will help you locate the value in a list that is closest to a given input value. >>> mylist = [4, 1, 88, 44, 3] >>> mynumber. Given a list of numbers and a variable k, where k is also a number, write a python program to find the number in a list which is closest to the.. Python Find Nearest Number In List.
From www.vivaitorre.com
How to print odd numbers in python Python Find Nearest Number In List Here's a simple example that demonstrates how to find the closest number in a list of integers: This is a common programming task, and there are. Welcome to our tutorial on finding the nearest value in a list using python. This guide will help you locate the value in a list that is closest to a given input value. Find. Python Find Nearest Number In List.
From tutorialsinhand.com
program to print odd and even numbers from the list of integers in Python Python Find Nearest Number In List Given a list of integers, i want to find which number is the closest to a number i give in input: Given a list of numbers and a variable k, where k is also a number, write a python program to find the number in a list which is closest to the. This guide will help you locate the value. Python Find Nearest Number In List.
From datagy.io
Python Multiply Lists (6 Different Ways) • datagy Python Find Nearest Number In List Here’s a snippet to illustrate how we can leverage the min() and max() functions to locate the nearest value in a list: Welcome to our tutorial on finding the nearest value in a list using python. Find the closest value to a given number in a sorted python list. Given a list of integers, i want to find which number. Python Find Nearest Number In List.
From www.tutorialgateway.org
Python Program to Put Even and Odd Numbers in Separate List Python Find Nearest Number In List Here’s a snippet to illustrate how we can leverage the min() and max() functions to locate the nearest value in a list: This guide will help you locate the value in a list that is closest to a given input value. Here's a simple example that demonstrates how to find the closest number in a list of integers: Given a. Python Find Nearest Number In List.
From stackoverflow.com
input derive highest and lowest numbers without a list in python Python Find Nearest Number In List Given a list of numbers and a variable k, where k is also a number, write a python program to find the number in a list which is closest to the. Given a list of integers, i want to find which number is the closest to a number i give in input: This is a common programming task, and there. Python Find Nearest Number In List.
From blog.finxter.com
How to Round a Number Down in Python? 6 Easy Ways Be on the Right Python Find Nearest Number In List This guide will help you locate the value in a list that is closest to a given input value. Given a list of integers, i want to find which number is the closest to a number i give in input: This is a common programming task, and there are. Here’s a snippet to illustrate how we can leverage the min(). Python Find Nearest Number In List.
From www.youtube.com
Python Program for Finding the Largest Number in a List... D YouTube Python Find Nearest Number In List >>> mylist = [4, 1, 88, 44, 3] >>> mynumber. Python find nearest value in list: Given a list of numbers and a variable k, where k is also a number, write a python program to find the number in a list which is closest to the. This is a common programming task, and there are. Welcome to our tutorial. Python Find Nearest Number In List.
From datagy.io
Round Number to the Nearest Multiple in Python (2, 5, 10, etc.) • datagy Python Find Nearest Number In List >>> mylist = [4, 1, 88, 44, 3] >>> mynumber. This guide will help you locate the value in a list that is closest to a given input value. Welcome to our tutorial on finding the nearest value in a list using python. This is a common programming task, and there are. Given a list of numbers and a variable. Python Find Nearest Number In List.
From www.aiophotoz.com
How To Check If A Number Is An Integer In Python Prime Numbers In Python Find Nearest Number In List Python find nearest value in list: Given a list of numbers and a variable k, where k is also a number, write a python program to find the number in a list which is closest to the. Given a list of integers, i want to find which number is the closest to a number i give in input: This guide. Python Find Nearest Number In List.
From www.youtube.com
How to Round the Floating Point Number to the nearest integer in Python Python Find Nearest Number In List Given a list of integers, i want to find which number is the closest to a number i give in input: >>> mylist = [4, 1, 88, 44, 3] >>> mynumber. This guide will help you locate the value in a list that is closest to a given input value. Given a list of numbers and a variable k, where. Python Find Nearest Number In List.