How To Describe A Table In Dbvisualizer . Explore features of dbvisualizer for viewing, sorting & filtering table data; Running the mysql describe table query in dbvisualizer. 1 describe <<strong>table</strong>_name> for example, you could run it against a user table: You can query them to find (most) things out about the. The db2 catalogs hold lots of information about table structure. That would produce a description of. Dbvisualizer provides many ways to work with tables. More often , i want to describe a. Learn how to view and manipulate table relationships using the references graph in dbvisualizer.
from www.dbvis.com
The db2 catalogs hold lots of information about table structure. You can query them to find (most) things out about the. Learn how to view and manipulate table relationships using the references graph in dbvisualizer. 1 describe <<strong>table</strong>_name> for example, you could run it against a user table: Dbvisualizer provides many ways to work with tables. That would produce a description of. More often , i want to describe a. Explore features of dbvisualizer for viewing, sorting & filtering table data; Running the mysql describe table query in dbvisualizer.
Importing Table Data Guide in DbVisualizer
How To Describe A Table In Dbvisualizer Running the mysql describe table query in dbvisualizer. Explore features of dbvisualizer for viewing, sorting & filtering table data; Running the mysql describe table query in dbvisualizer. That would produce a description of. 1 describe <<strong>table</strong>_name> for example, you could run it against a user table: The db2 catalogs hold lots of information about table structure. More often , i want to describe a. Dbvisualizer provides many ways to work with tables. You can query them to find (most) things out about the. Learn how to view and manipulate table relationships using the references graph in dbvisualizer.
From www.dbvis.com
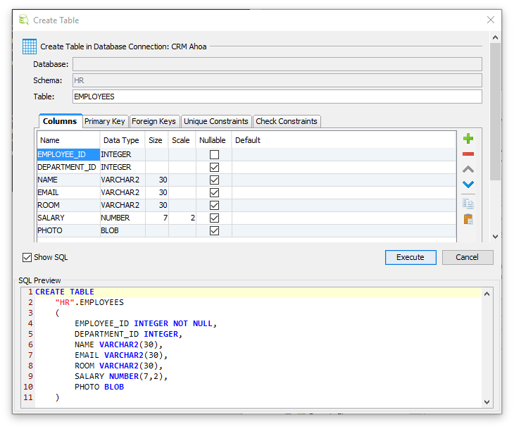
Creating a Table in DbVisualizer A Comprehensive Guide How To Describe A Table In Dbvisualizer That would produce a description of. Dbvisualizer provides many ways to work with tables. More often , i want to describe a. Learn how to view and manipulate table relationships using the references graph in dbvisualizer. The db2 catalogs hold lots of information about table structure. You can query them to find (most) things out about the. Explore features of. How To Describe A Table In Dbvisualizer.
From www.dbvis.com
Viewing Table Data Comprehensive Guide in DbVisualizer How To Describe A Table In Dbvisualizer Dbvisualizer provides many ways to work with tables. Explore features of dbvisualizer for viewing, sorting & filtering table data; 1 describe <<strong>table</strong>_name> for example, you could run it against a user table: You can query them to find (most) things out about the. Learn how to view and manipulate table relationships using the references graph in dbvisualizer. Running the mysql. How To Describe A Table In Dbvisualizer.
From confluence.dbvis.com
Viewing a Table basics DbVisualizer 9.2 Users Guide DbVisualizer Users Guide How To Describe A Table In Dbvisualizer 1 describe <<strong>table</strong>_name> for example, you could run it against a user table: More often , i want to describe a. That would produce a description of. Dbvisualizer provides many ways to work with tables. The db2 catalogs hold lots of information about table structure. You can query them to find (most) things out about the. Explore features of dbvisualizer. How To Describe A Table In Dbvisualizer.
From retroper.weebly.com
Vertica dbvisualizer retroper How To Describe A Table In Dbvisualizer The db2 catalogs hold lots of information about table structure. Running the mysql describe table query in dbvisualizer. 1 describe <<strong>table</strong>_name> for example, you could run it against a user table: More often , i want to describe a. Learn how to view and manipulate table relationships using the references graph in dbvisualizer. You can query them to find (most). How To Describe A Table In Dbvisualizer.
From manjaro.site
DbVisualizer table properties Manjaro dot site How To Describe A Table In Dbvisualizer The db2 catalogs hold lots of information about table structure. Dbvisualizer provides many ways to work with tables. More often , i want to describe a. 1 describe <<strong>table</strong>_name> for example, you could run it against a user table: Running the mysql describe table query in dbvisualizer. That would produce a description of. Explore features of dbvisualizer for viewing, sorting. How To Describe A Table In Dbvisualizer.
From confluence.dbvis.com
Editing Table Data DbVisualizer 10.0 Users Guide DbVisualizer Users Guide How To Describe A Table In Dbvisualizer The db2 catalogs hold lots of information about table structure. Running the mysql describe table query in dbvisualizer. More often , i want to describe a. Dbvisualizer provides many ways to work with tables. 1 describe <<strong>table</strong>_name> for example, you could run it against a user table: Learn how to view and manipulate table relationships using the references graph in. How To Describe A Table In Dbvisualizer.
From confluence.dbvis.com
Viewing a Table basics DbVisualizer 10.0 Users Guide DbVisualizer Users Guide How To Describe A Table In Dbvisualizer 1 describe <<strong>table</strong>_name> for example, you could run it against a user table: You can query them to find (most) things out about the. Dbvisualizer provides many ways to work with tables. Explore features of dbvisualizer for viewing, sorting & filtering table data; Running the mysql describe table query in dbvisualizer. Learn how to view and manipulate table relationships using. How To Describe A Table In Dbvisualizer.
From confluence.dbvis.com
Editing a Table basics DbVisualizer 10.0 Users Guide DbVisualizer Users Guide How To Describe A Table In Dbvisualizer Learn how to view and manipulate table relationships using the references graph in dbvisualizer. More often , i want to describe a. Running the mysql describe table query in dbvisualizer. The db2 catalogs hold lots of information about table structure. That would produce a description of. Dbvisualizer provides many ways to work with tables. 1 describe <<strong>table</strong>_name> for example, you. How To Describe A Table In Dbvisualizer.
From powenheaven.weebly.com
What is dbvisualizer powenheaven How To Describe A Table In Dbvisualizer That would produce a description of. Dbvisualizer provides many ways to work with tables. The db2 catalogs hold lots of information about table structure. Learn how to view and manipulate table relationships using the references graph in dbvisualizer. You can query them to find (most) things out about the. More often , i want to describe a. Running the mysql. How To Describe A Table In Dbvisualizer.
From pedialasopa672.weebly.com
How to create a database in dbvisualizer pedialasopa How To Describe A Table In Dbvisualizer That would produce a description of. Running the mysql describe table query in dbvisualizer. You can query them to find (most) things out about the. Dbvisualizer provides many ways to work with tables. More often , i want to describe a. Learn how to view and manipulate table relationships using the references graph in dbvisualizer. Explore features of dbvisualizer for. How To Describe A Table In Dbvisualizer.
From www.dbvis.com
How to Describe a Table in PostgreSQL A Comprehensive Guide How To Describe A Table In Dbvisualizer The db2 catalogs hold lots of information about table structure. 1 describe <<strong>table</strong>_name> for example, you could run it against a user table: That would produce a description of. You can query them to find (most) things out about the. Learn how to view and manipulate table relationships using the references graph in dbvisualizer. Running the mysql describe table query. How To Describe A Table In Dbvisualizer.
From dbmstools.com
DbVisualizer DBMS Tools How To Describe A Table In Dbvisualizer More often , i want to describe a. Running the mysql describe table query in dbvisualizer. That would produce a description of. You can query them to find (most) things out about the. Learn how to view and manipulate table relationships using the references graph in dbvisualizer. The db2 catalogs hold lots of information about table structure. Explore features of. How To Describe A Table In Dbvisualizer.
From www.dbvis.com
Joining Multiple Tables in SQL An Comprehensive Howto Guide How To Describe A Table In Dbvisualizer That would produce a description of. More often , i want to describe a. The db2 catalogs hold lots of information about table structure. You can query them to find (most) things out about the. Running the mysql describe table query in dbvisualizer. Dbvisualizer provides many ways to work with tables. 1 describe <<strong>table</strong>_name> for example, you could run it. How To Describe A Table In Dbvisualizer.
From www.getapp.com.au
DbVisualizer Reviews, Cost & Features GetApp Australia 2023 How To Describe A Table In Dbvisualizer Running the mysql describe table query in dbvisualizer. Dbvisualizer provides many ways to work with tables. That would produce a description of. You can query them to find (most) things out about the. Explore features of dbvisualizer for viewing, sorting & filtering table data; The db2 catalogs hold lots of information about table structure. Learn how to view and manipulate. How To Describe A Table In Dbvisualizer.
From ermodelexample.com
Er Diagram Using Dbvisualizer How To Describe A Table In Dbvisualizer Learn how to view and manipulate table relationships using the references graph in dbvisualizer. The db2 catalogs hold lots of information about table structure. Running the mysql describe table query in dbvisualizer. Explore features of dbvisualizer for viewing, sorting & filtering table data; You can query them to find (most) things out about the. That would produce a description of.. How To Describe A Table In Dbvisualizer.
From www.dbvis.com
How to Describe a Table in PostgreSQL A Comprehensive Guide How To Describe A Table In Dbvisualizer The db2 catalogs hold lots of information about table structure. You can query them to find (most) things out about the. That would produce a description of. Dbvisualizer provides many ways to work with tables. Explore features of dbvisualizer for viewing, sorting & filtering table data; Learn how to view and manipulate table relationships using the references graph in dbvisualizer.. How To Describe A Table In Dbvisualizer.
From www.dbvis.com
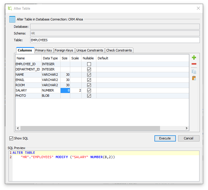
Altering a Table in DbVisualizer Guide How To Describe A Table In Dbvisualizer More often , i want to describe a. Dbvisualizer provides many ways to work with tables. Running the mysql describe table query in dbvisualizer. Learn how to view and manipulate table relationships using the references graph in dbvisualizer. That would produce a description of. The db2 catalogs hold lots of information about table structure. Explore features of dbvisualizer for viewing,. How To Describe A Table In Dbvisualizer.
From stackoverflow.com
How to show all tables/views in ER diagram with DbVisualizer Stack Overflow How To Describe A Table In Dbvisualizer Learn how to view and manipulate table relationships using the references graph in dbvisualizer. You can query them to find (most) things out about the. Running the mysql describe table query in dbvisualizer. The db2 catalogs hold lots of information about table structure. More often , i want to describe a. That would produce a description of. 1 describe <<strong>table</strong>_name>. How To Describe A Table In Dbvisualizer.
From www.softwareadvice.com
DbVisualizer Software Reviews, Demo & Pricing 2024 How To Describe A Table In Dbvisualizer 1 describe <<strong>table</strong>_name> for example, you could run it against a user table: Dbvisualizer provides many ways to work with tables. The db2 catalogs hold lots of information about table structure. Running the mysql describe table query in dbvisualizer. Explore features of dbvisualizer for viewing, sorting & filtering table data; More often , i want to describe a. Learn how. How To Describe A Table In Dbvisualizer.
From www.dbvis.com
Navigating Table Relationships in DbVisualizer How To Describe A Table In Dbvisualizer That would produce a description of. Running the mysql describe table query in dbvisualizer. The db2 catalogs hold lots of information about table structure. Dbvisualizer provides many ways to work with tables. You can query them to find (most) things out about the. 1 describe <<strong>table</strong>_name> for example, you could run it against a user table: Explore features of dbvisualizer. How To Describe A Table In Dbvisualizer.
From dasestart.weebly.com
Dump table postgres dbvisualizer dasestart How To Describe A Table In Dbvisualizer That would produce a description of. You can query them to find (most) things out about the. Dbvisualizer provides many ways to work with tables. 1 describe <<strong>table</strong>_name> for example, you could run it against a user table: More often , i want to describe a. Learn how to view and manipulate table relationships using the references graph in dbvisualizer.. How To Describe A Table In Dbvisualizer.
From dbschema.com
DbSchema vs DbVisualizer How To Describe A Table In Dbvisualizer You can query them to find (most) things out about the. The db2 catalogs hold lots of information about table structure. Explore features of dbvisualizer for viewing, sorting & filtering table data; 1 describe <<strong>table</strong>_name> for example, you could run it against a user table: More often , i want to describe a. Dbvisualizer provides many ways to work with. How To Describe A Table In Dbvisualizer.
From www.technodba.com
PostgreSQL How to describe table in psql Atikh's DBA blog How To Describe A Table In Dbvisualizer You can query them to find (most) things out about the. Running the mysql describe table query in dbvisualizer. More often , i want to describe a. The db2 catalogs hold lots of information about table structure. Learn how to view and manipulate table relationships using the references graph in dbvisualizer. Dbvisualizer provides many ways to work with tables. That. How To Describe A Table In Dbvisualizer.
From www.elastic.co
DbVisualizer Elasticsearch Guide [8.15] Elastic How To Describe A Table In Dbvisualizer That would produce a description of. 1 describe <<strong>table</strong>_name> for example, you could run it against a user table: Explore features of dbvisualizer for viewing, sorting & filtering table data; More often , i want to describe a. You can query them to find (most) things out about the. Dbvisualizer provides many ways to work with tables. Learn how to. How To Describe A Table In Dbvisualizer.
From nyweekly.com
New Comprehensive Guide Unveiled Mastering Table Description Techniques in SQL Server New How To Describe A Table In Dbvisualizer Learn how to view and manipulate table relationships using the references graph in dbvisualizer. Explore features of dbvisualizer for viewing, sorting & filtering table data; That would produce a description of. Dbvisualizer provides many ways to work with tables. The db2 catalogs hold lots of information about table structure. You can query them to find (most) things out about the.. How To Describe A Table In Dbvisualizer.
From www.dbvis.com
Understanding the Basics of Alter Table Query in Postgresql How To Describe A Table In Dbvisualizer You can query them to find (most) things out about the. Learn how to view and manipulate table relationships using the references graph in dbvisualizer. The db2 catalogs hold lots of information about table structure. Dbvisualizer provides many ways to work with tables. 1 describe <<strong>table</strong>_name> for example, you could run it against a user table: Explore features of dbvisualizer. How To Describe A Table In Dbvisualizer.
From www.dbvis.com
Editing Table Data Guide in DbVisualizer How To Describe A Table In Dbvisualizer Learn how to view and manipulate table relationships using the references graph in dbvisualizer. Running the mysql describe table query in dbvisualizer. That would produce a description of. Dbvisualizer provides many ways to work with tables. You can query them to find (most) things out about the. The db2 catalogs hold lots of information about table structure. More often ,. How To Describe A Table In Dbvisualizer.
From www.dbvis.com
Navigating Table Relationships in DbVisualizer How To Describe A Table In Dbvisualizer You can query them to find (most) things out about the. Explore features of dbvisualizer for viewing, sorting & filtering table data; That would produce a description of. The db2 catalogs hold lots of information about table structure. 1 describe <<strong>table</strong>_name> for example, you could run it against a user table: Running the mysql describe table query in dbvisualizer. More. How To Describe A Table In Dbvisualizer.
From www.dbvis.com
Importing Table Data Guide in DbVisualizer How To Describe A Table In Dbvisualizer The db2 catalogs hold lots of information about table structure. Dbvisualizer provides many ways to work with tables. Learn how to view and manipulate table relationships using the references graph in dbvisualizer. You can query them to find (most) things out about the. Explore features of dbvisualizer for viewing, sorting & filtering table data; 1 describe <<strong>table</strong>_name> for example, you. How To Describe A Table In Dbvisualizer.
From www.dbvis.com
Importing Table Data Guide in DbVisualizer How To Describe A Table In Dbvisualizer The db2 catalogs hold lots of information about table structure. You can query them to find (most) things out about the. Running the mysql describe table query in dbvisualizer. That would produce a description of. Dbvisualizer provides many ways to work with tables. 1 describe <<strong>table</strong>_name> for example, you could run it against a user table: Learn how to view. How To Describe A Table In Dbvisualizer.
From confluence.dbvis.com
Navigating Table Relationships DbVisualizer 9.2 Users Guide DbVisualizer Users Guide How To Describe A Table In Dbvisualizer That would produce a description of. Explore features of dbvisualizer for viewing, sorting & filtering table data; Learn how to view and manipulate table relationships using the references graph in dbvisualizer. More often , i want to describe a. You can query them to find (most) things out about the. Running the mysql describe table query in dbvisualizer. The db2. How To Describe A Table In Dbvisualizer.
From confluence.dbvis.com
Navigating Table Relationships DbVisualizer 10.0 Users Guide DbVisualizer Users Guide How To Describe A Table In Dbvisualizer Learn how to view and manipulate table relationships using the references graph in dbvisualizer. Dbvisualizer provides many ways to work with tables. That would produce a description of. Running the mysql describe table query in dbvisualizer. You can query them to find (most) things out about the. More often , i want to describe a. 1 describe <<strong>table</strong>_name> for example,. How To Describe A Table In Dbvisualizer.
From confluence.dbvis.com
Viewing Table Relationships DbVisualizer 9.1 Users Guide DbVisualizer Users Guide How To Describe A Table In Dbvisualizer 1 describe <<strong>table</strong>_name> for example, you could run it against a user table: The db2 catalogs hold lots of information about table structure. Explore features of dbvisualizer for viewing, sorting & filtering table data; More often , i want to describe a. Learn how to view and manipulate table relationships using the references graph in dbvisualizer. Running the mysql describe. How To Describe A Table In Dbvisualizer.
From powenheaven.weebly.com
What is dbvisualizer powenheaven How To Describe A Table In Dbvisualizer That would produce a description of. You can query them to find (most) things out about the. Dbvisualizer provides many ways to work with tables. Running the mysql describe table query in dbvisualizer. Learn how to view and manipulate table relationships using the references graph in dbvisualizer. The db2 catalogs hold lots of information about table structure. More often ,. How To Describe A Table In Dbvisualizer.
From medium.com
Exploring MongoDB Data Structure with DbVisualizer The Table /* SQL and devtalk How To Describe A Table In Dbvisualizer That would produce a description of. You can query them to find (most) things out about the. More often , i want to describe a. Running the mysql describe table query in dbvisualizer. 1 describe <<strong>table</strong>_name> for example, you could run it against a user table: Dbvisualizer provides many ways to work with tables. Learn how to view and manipulate. How To Describe A Table In Dbvisualizer.