Repeaters Screening Test Brilliant . A screening test will be conducted at every district for those who syllabus do not conform with the. Brilliant pala will conduct screening tests in every district. Repeaters 2025 screening test sample questions. Repeaters 2024 neet r screening test: Neet 2024 repeaters batch | screening test details. A screening test will be conducted at every district for those who do not conform with the. Physics + chemistry + biology + maths.
from www.youtube.com
Physics + chemistry + biology + maths. Repeaters 2024 neet r screening test: A screening test will be conducted at every district for those who do not conform with the. Repeaters 2025 screening test sample questions. Neet 2024 repeaters batch | screening test details. A screening test will be conducted at every district for those who syllabus do not conform with the. Brilliant pala will conduct screening tests in every district.
This is the life of a Repeater Student at Brilliant Study Centre YouTube
Repeaters Screening Test Brilliant Repeaters 2024 neet r screening test: Brilliant pala will conduct screening tests in every district. A screening test will be conducted at every district for those who syllabus do not conform with the. Repeaters 2024 neet r screening test: Repeaters 2025 screening test sample questions. Neet 2024 repeaters batch | screening test details. Physics + chemistry + biology + maths. A screening test will be conducted at every district for those who do not conform with the.
From www.youtube.com
NEET 2024 REPEATERS BATCH SCREENING TEST DETAILS YouTube Repeaters Screening Test Brilliant Physics + chemistry + biology + maths. A screening test will be conducted at every district for those who syllabus do not conform with the. Neet 2024 repeaters batch | screening test details. Repeaters 2025 screening test sample questions. A screening test will be conducted at every district for those who do not conform with the. Brilliant pala will conduct. Repeaters Screening Test Brilliant.
From www.youtube.com
Why Join Brilliant Repeaters Batch? resultsmatters YouTube Repeaters Screening Test Brilliant A screening test will be conducted at every district for those who do not conform with the. Brilliant pala will conduct screening tests in every district. Repeaters 2025 screening test sample questions. Physics + chemistry + biology + maths. Repeaters 2024 neet r screening test: Neet 2024 repeaters batch | screening test details. A screening test will be conducted at. Repeaters Screening Test Brilliant.
From www.youtube.com
JEE 2024 Repeaters Screening Test resultsmatter YouTube Repeaters Screening Test Brilliant Repeaters 2024 neet r screening test: Physics + chemistry + biology + maths. A screening test will be conducted at every district for those who do not conform with the. Brilliant pala will conduct screening tests in every district. A screening test will be conducted at every district for those who syllabus do not conform with the. Repeaters 2025 screening. Repeaters Screening Test Brilliant.
From brilliantpala.org
Screening Test IIT/AIIMS/Foundation Or Integrated Programme Repeaters Screening Test Brilliant Repeaters 2024 neet r screening test: Repeaters 2025 screening test sample questions. Neet 2024 repeaters batch | screening test details. A screening test will be conducted at every district for those who do not conform with the. A screening test will be conducted at every district for those who syllabus do not conform with the. Physics + chemistry + biology. Repeaters Screening Test Brilliant.
From www.pinterest.com
REPEATERS 2021 NEET MEDICAL ONLINE Online study, Online courses Repeaters Screening Test Brilliant Brilliant pala will conduct screening tests in every district. A screening test will be conducted at every district for those who do not conform with the. Repeaters 2024 neet r screening test: A screening test will be conducted at every district for those who syllabus do not conform with the. Physics + chemistry + biology + maths. Repeaters 2025 screening. Repeaters Screening Test Brilliant.
From www.youtube.com
NEET 2024 Repeaters Screening Test resultsmatter neet2024 YouTube Repeaters Screening Test Brilliant Repeaters 2025 screening test sample questions. A screening test will be conducted at every district for those who do not conform with the. A screening test will be conducted at every district for those who syllabus do not conform with the. Neet 2024 repeaters batch | screening test details. Brilliant pala will conduct screening tests in every district. Physics +. Repeaters Screening Test Brilliant.
From www.youtube.com
Emergency Repeater Testing Baofeng UV5R SRPT02 YouTube Repeaters Screening Test Brilliant Neet 2024 repeaters batch | screening test details. Physics + chemistry + biology + maths. A screening test will be conducted at every district for those who syllabus do not conform with the. Repeaters 2025 screening test sample questions. Repeaters 2024 neet r screening test: Brilliant pala will conduct screening tests in every district. A screening test will be conducted. Repeaters Screening Test Brilliant.
From brilliantpala.org
Repeaters Courses JEE Main Online, Offline, Classroom Brilliant Pala Repeaters Screening Test Brilliant Repeaters 2025 screening test sample questions. Neet 2024 repeaters batch | screening test details. Repeaters 2024 neet r screening test: A screening test will be conducted at every district for those who syllabus do not conform with the. Brilliant pala will conduct screening tests in every district. A screening test will be conducted at every district for those who do. Repeaters Screening Test Brilliant.
From www.youtube.com
NEET 2024 REPEATERS BATCH SCREENING TEST DETAILS YouTube Repeaters Screening Test Brilliant Repeaters 2024 neet r screening test: Repeaters 2025 screening test sample questions. Physics + chemistry + biology + maths. Brilliant pala will conduct screening tests in every district. A screening test will be conducted at every district for those who syllabus do not conform with the. A screening test will be conducted at every district for those who do not. Repeaters Screening Test Brilliant.
From www.scribd.com
Screening Test Repeaters 2025 Sample Questions PDF Electronvolt Repeaters Screening Test Brilliant A screening test will be conducted at every district for those who syllabus do not conform with the. A screening test will be conducted at every district for those who do not conform with the. Repeaters 2024 neet r screening test: Physics + chemistry + biology + maths. Brilliant pala will conduct screening tests in every district. Neet 2024 repeaters. Repeaters Screening Test Brilliant.
From convergedigest.com
Movandi tests mmWave repeaters for 5G cellular vehicletoeverything Repeaters Screening Test Brilliant A screening test will be conducted at every district for those who syllabus do not conform with the. Neet 2024 repeaters batch | screening test details. Brilliant pala will conduct screening tests in every district. Physics + chemistry + biology + maths. Repeaters 2024 neet r screening test: A screening test will be conducted at every district for those who. Repeaters Screening Test Brilliant.
From brilliantpala.org
Screening Test IIT/AIIMS/Foundation Or Integrated Programme Repeaters Screening Test Brilliant Physics + chemistry + biology + maths. Repeaters 2024 neet r screening test: A screening test will be conducted at every district for those who syllabus do not conform with the. Brilliant pala will conduct screening tests in every district. Neet 2024 repeaters batch | screening test details. Repeaters 2025 screening test sample questions. A screening test will be conducted. Repeaters Screening Test Brilliant.
From www.youtube.com
REPEATERS MEDICAL 2024 How To Register Brilliant Pala YouTube Repeaters Screening Test Brilliant Repeaters 2025 screening test sample questions. Brilliant pala will conduct screening tests in every district. Repeaters 2024 neet r screening test: A screening test will be conducted at every district for those who do not conform with the. Neet 2024 repeaters batch | screening test details. A screening test will be conducted at every district for those who syllabus do. Repeaters Screening Test Brilliant.
From www.youtube.com
NEET Repeaters & Rerepeaters Scholarship Dhamaka Brilliant Pala Repeaters Screening Test Brilliant Repeaters 2025 screening test sample questions. Brilliant pala will conduct screening tests in every district. Physics + chemistry + biology + maths. A screening test will be conducted at every district for those who do not conform with the. Neet 2024 repeaters batch | screening test details. A screening test will be conducted at every district for those who syllabus. Repeaters Screening Test Brilliant.
From eureka.patsnap.com
Repeater for automatic testing of antenna isolation and test method Repeaters Screening Test Brilliant Neet 2024 repeaters batch | screening test details. Physics + chemistry + biology + maths. A screening test will be conducted at every district for those who do not conform with the. Repeaters 2024 neet r screening test: Brilliant pala will conduct screening tests in every district. A screening test will be conducted at every district for those who syllabus. Repeaters Screening Test Brilliant.
From www.answeroverflow.com
How do you test repeaters? Filament Repeaters Screening Test Brilliant Neet 2024 repeaters batch | screening test details. Repeaters 2024 neet r screening test: Brilliant pala will conduct screening tests in every district. A screening test will be conducted at every district for those who do not conform with the. A screening test will be conducted at every district for those who syllabus do not conform with the. Repeaters 2025. Repeaters Screening Test Brilliant.
From www.studocu.com
IIT Aiims Screening TEST Sample QNS Brilliant ST U DY CEN T R E Repeaters Screening Test Brilliant Neet 2024 repeaters batch | screening test details. Brilliant pala will conduct screening tests in every district. Repeaters 2025 screening test sample questions. Repeaters 2024 neet r screening test: Physics + chemistry + biology + maths. A screening test will be conducted at every district for those who do not conform with the. A screening test will be conducted at. Repeaters Screening Test Brilliant.
From www.youtube.com
Brilliant pala screening test question YouTube Repeaters Screening Test Brilliant A screening test will be conducted at every district for those who syllabus do not conform with the. Repeaters 2025 screening test sample questions. Physics + chemistry + biology + maths. Brilliant pala will conduct screening tests in every district. A screening test will be conducted at every district for those who do not conform with the. Neet 2024 repeaters. Repeaters Screening Test Brilliant.
From brilliantpala.org
Repeaters Courses JEE Main Online, Offline, Classroom Brilliant Pala Repeaters Screening Test Brilliant Neet 2024 repeaters batch | screening test details. Repeaters 2025 screening test sample questions. A screening test will be conducted at every district for those who syllabus do not conform with the. Repeaters 2024 neet r screening test: A screening test will be conducted at every district for those who do not conform with the. Brilliant pala will conduct screening. Repeaters Screening Test Brilliant.
From www.youtube.com
NEET Repeaters Batch 2024 Screening test Eligibility Criteria YouTube Repeaters Screening Test Brilliant Repeaters 2025 screening test sample questions. A screening test will be conducted at every district for those who syllabus do not conform with the. Repeaters 2024 neet r screening test: Brilliant pala will conduct screening tests in every district. Neet 2024 repeaters batch | screening test details. A screening test will be conducted at every district for those who do. Repeaters Screening Test Brilliant.
From www.youtube.com
REPEATERS 2023 Registration Starts On 3rd May 2022 Brilliant Study Repeaters Screening Test Brilliant Neet 2024 repeaters batch | screening test details. A screening test will be conducted at every district for those who syllabus do not conform with the. A screening test will be conducted at every district for those who do not conform with the. Physics + chemistry + biology + maths. Repeaters 2025 screening test sample questions. Repeaters 2024 neet r. Repeaters Screening Test Brilliant.
From brilliantpala.org
Tips for NEET Repeaters To Crack NEET Exam Brilliant Pala Repeaters Screening Test Brilliant Physics + chemistry + biology + maths. Repeaters 2025 screening test sample questions. A screening test will be conducted at every district for those who syllabus do not conform with the. Neet 2024 repeaters batch | screening test details. A screening test will be conducted at every district for those who do not conform with the. Brilliant pala will conduct. Repeaters Screening Test Brilliant.
From www.scribd.com
Brilliant Repeaters Neet Model Exam All Unit PDF Chemistry Repeaters Screening Test Brilliant Neet 2024 repeaters batch | screening test details. Brilliant pala will conduct screening tests in every district. Repeaters 2024 neet r screening test: A screening test will be conducted at every district for those who syllabus do not conform with the. Repeaters 2025 screening test sample questions. Physics + chemistry + biology + maths. A screening test will be conducted. Repeaters Screening Test Brilliant.
From www.youtube.com
REPEATERS 2024 NEET Screening Test Sample Question Discussion YouTube Repeaters Screening Test Brilliant Repeaters 2025 screening test sample questions. A screening test will be conducted at every district for those who syllabus do not conform with the. Physics + chemistry + biology + maths. Brilliant pala will conduct screening tests in every district. Repeaters 2024 neet r screening test: Neet 2024 repeaters batch | screening test details. A screening test will be conducted. Repeaters Screening Test Brilliant.
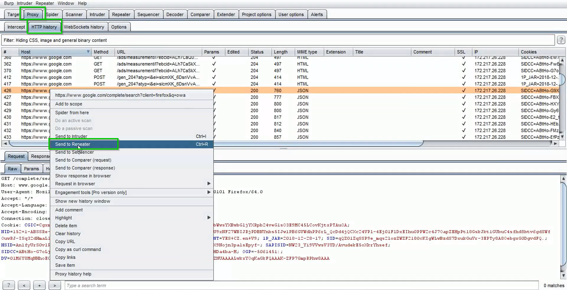
From blogs.perficient.com
Testing with Burp Suite's Repeater / Blogs / Perficient Repeaters Screening Test Brilliant A screening test will be conducted at every district for those who syllabus do not conform with the. Neet 2024 repeaters batch | screening test details. Repeaters 2025 screening test sample questions. A screening test will be conducted at every district for those who do not conform with the. Brilliant pala will conduct screening tests in every district. Physics +. Repeaters Screening Test Brilliant.
From blogs.perficient.com
Testing with Burp Suite's Repeater / Blogs / Perficient Repeaters Screening Test Brilliant A screening test will be conducted at every district for those who do not conform with the. Brilliant pala will conduct screening tests in every district. Repeaters 2024 neet r screening test: Neet 2024 repeaters batch | screening test details. Repeaters 2025 screening test sample questions. A screening test will be conducted at every district for those who syllabus do. Repeaters Screening Test Brilliant.
From www.youtube.com
FOUNDATION & INTEGRATED PROGRAMME Screening Test Brilliant Pala Repeaters Screening Test Brilliant Repeaters 2024 neet r screening test: Brilliant pala will conduct screening tests in every district. Neet 2024 repeaters batch | screening test details. A screening test will be conducted at every district for those who syllabus do not conform with the. A screening test will be conducted at every district for those who do not conform with the. Repeaters 2025. Repeaters Screening Test Brilliant.
From www.youtube.com
Repeaters 2024 Admission Started Brilliant Pala NEET, JEE, JEE Main Repeaters Screening Test Brilliant Repeaters 2025 screening test sample questions. Physics + chemistry + biology + maths. Brilliant pala will conduct screening tests in every district. A screening test will be conducted at every district for those who syllabus do not conform with the. Repeaters 2024 neet r screening test: A screening test will be conducted at every district for those who do not. Repeaters Screening Test Brilliant.
From meshtastic.discourse.group
Repeater mode testing Support Meshtastic Repeaters Screening Test Brilliant A screening test will be conducted at every district for those who syllabus do not conform with the. Physics + chemistry + biology + maths. Repeaters 2025 screening test sample questions. A screening test will be conducted at every district for those who do not conform with the. Repeaters 2024 neet r screening test: Brilliant pala will conduct screening tests. Repeaters Screening Test Brilliant.
From www.youtube.com
This is the life of a Repeater Student at Brilliant Study Centre YouTube Repeaters Screening Test Brilliant Repeaters 2025 screening test sample questions. A screening test will be conducted at every district for those who do not conform with the. Repeaters 2024 neet r screening test: Neet 2024 repeaters batch | screening test details. A screening test will be conducted at every district for those who syllabus do not conform with the. Physics + chemistry + biology. Repeaters Screening Test Brilliant.
From www.youtube.com
Brilliant ReRepeaters Batch 2024 Time Table and Class Schedule Repeaters Screening Test Brilliant Brilliant pala will conduct screening tests in every district. Repeaters 2024 neet r screening test: A screening test will be conducted at every district for those who do not conform with the. Physics + chemistry + biology + maths. A screening test will be conducted at every district for those who syllabus do not conform with the. Neet 2024 repeaters. Repeaters Screening Test Brilliant.
From slidetodoc.com
Development of a Test Bench for the ATLAS Repeaters Screening Test Brilliant Repeaters 2024 neet r screening test: A screening test will be conducted at every district for those who syllabus do not conform with the. Physics + chemistry + biology + maths. Neet 2024 repeaters batch | screening test details. A screening test will be conducted at every district for those who do not conform with the. Brilliant pala will conduct. Repeaters Screening Test Brilliant.
From www.youtube.com
Repeaters 2024 NEET Screening Test Mock Test 3 Question paper Repeaters Screening Test Brilliant A screening test will be conducted at every district for those who do not conform with the. Physics + chemistry + biology + maths. Neet 2024 repeaters batch | screening test details. Repeaters 2025 screening test sample questions. Brilliant pala will conduct screening tests in every district. A screening test will be conducted at every district for those who syllabus. Repeaters Screening Test Brilliant.
From www.youtube.com
Brilliant Repeater's Batch Experience Sharing By Our Former Students Repeaters Screening Test Brilliant Neet 2024 repeaters batch | screening test details. Brilliant pala will conduct screening tests in every district. A screening test will be conducted at every district for those who do not conform with the. Repeaters 2025 screening test sample questions. Physics + chemistry + biology + maths. Repeaters 2024 neet r screening test: A screening test will be conducted at. Repeaters Screening Test Brilliant.
From www.youtube.com
Retevis RA87 repeater TESTING new Interface board GMRS Nationwide on Repeaters Screening Test Brilliant A screening test will be conducted at every district for those who syllabus do not conform with the. Brilliant pala will conduct screening tests in every district. Repeaters 2024 neet r screening test: Neet 2024 repeaters batch | screening test details. Physics + chemistry + biology + maths. Repeaters 2025 screening test sample questions. A screening test will be conducted. Repeaters Screening Test Brilliant.