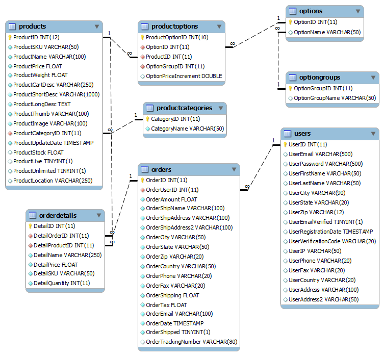
Best Ecommerce Database Design . Ecommerce database design refers to the process of structuring and organizing the data that powers an online store. Learn about the key components,. Optimize database queries and indexing for efficient data retrieval. An ecommerce database allows you to organize data in a coherent structure to keep track of your inventories, update your product catalog, and manage transactions. Design the database schema for scalability to accommodate growth in data volume and user traffic. Learn what features your ecommerce database should include. Learn the steps to build an er diagram for online shopping, from creating the conceptual model to converting it into a working database.
from www.princeton.edu
Learn what features your ecommerce database should include. Design the database schema for scalability to accommodate growth in data volume and user traffic. An ecommerce database allows you to organize data in a coherent structure to keep track of your inventories, update your product catalog, and manage transactions. Ecommerce database design refers to the process of structuring and organizing the data that powers an online store. Learn about the key components,. Learn the steps to build an er diagram for online shopping, from creating the conceptual model to converting it into a working database. Optimize database queries and indexing for efficient data retrieval.
Extreme UltraDev Database Design Part 1
Best Ecommerce Database Design Ecommerce database design refers to the process of structuring and organizing the data that powers an online store. Learn about the key components,. Ecommerce database design refers to the process of structuring and organizing the data that powers an online store. Learn the steps to build an er diagram for online shopping, from creating the conceptual model to converting it into a working database. Learn what features your ecommerce database should include. An ecommerce database allows you to organize data in a coherent structure to keep track of your inventories, update your product catalog, and manage transactions. Optimize database queries and indexing for efficient data retrieval. Design the database schema for scalability to accommodate growth in data volume and user traffic.
From spandanavigyl.blogspot.com
SpandanAvigyl Best Ecommerce Database Design Learn what features your ecommerce database should include. Design the database schema for scalability to accommodate growth in data volume and user traffic. An ecommerce database allows you to organize data in a coherent structure to keep track of your inventories, update your product catalog, and manage transactions. Learn the steps to build an er diagram for online shopping, from. Best Ecommerce Database Design.
From nhanvietluanvan.com
Complete Guide To Product Attributes Database Design Best Ecommerce Database Design An ecommerce database allows you to organize data in a coherent structure to keep track of your inventories, update your product catalog, and manage transactions. Design the database schema for scalability to accommodate growth in data volume and user traffic. Ecommerce database design refers to the process of structuring and organizing the data that powers an online store. Optimize database. Best Ecommerce Database Design.
From sitebuilderresource.com
Key Aspects of Database Design SiteBuilderResource Best Ecommerce Database Design Learn about the key components,. Ecommerce database design refers to the process of structuring and organizing the data that powers an online store. Optimize database queries and indexing for efficient data retrieval. An ecommerce database allows you to organize data in a coherent structure to keep track of your inventories, update your product catalog, and manage transactions. Design the database. Best Ecommerce Database Design.
From nhanvietluanvan.com
Complete Guide To Product Attributes Database Design Best Ecommerce Database Design Design the database schema for scalability to accommodate growth in data volume and user traffic. Learn about the key components,. Ecommerce database design refers to the process of structuring and organizing the data that powers an online store. Learn the steps to build an er diagram for online shopping, from creating the conceptual model to converting it into a working. Best Ecommerce Database Design.
From www.codeproject.com
Product Management Database Model with Coder's and DBA Best Ecommerce Database Design Optimize database queries and indexing for efficient data retrieval. An ecommerce database allows you to organize data in a coherent structure to keep track of your inventories, update your product catalog, and manage transactions. Learn what features your ecommerce database should include. Ecommerce database design refers to the process of structuring and organizing the data that powers an online store.. Best Ecommerce Database Design.
From www.alibaba.com
Best Database Design & site Development Buy Best Ecommerce Database Design Optimize database queries and indexing for efficient data retrieval. Learn the steps to build an er diagram for online shopping, from creating the conceptual model to converting it into a working database. Learn about the key components,. Design the database schema for scalability to accommodate growth in data volume and user traffic. Learn what features your ecommerce database should include.. Best Ecommerce Database Design.
From azimutt.app
database schema · Azimutt Best Ecommerce Database Design An ecommerce database allows you to organize data in a coherent structure to keep track of your inventories, update your product catalog, and manage transactions. Learn about the key components,. Learn the steps to build an er diagram for online shopping, from creating the conceptual model to converting it into a working database. Design the database schema for scalability to. Best Ecommerce Database Design.
From nhanvietluanvan.com
Complete Guide To Product Attributes Database Design Best Ecommerce Database Design Learn the steps to build an er diagram for online shopping, from creating the conceptual model to converting it into a working database. Optimize database queries and indexing for efficient data retrieval. Learn about the key components,. Design the database schema for scalability to accommodate growth in data volume and user traffic. An ecommerce database allows you to organize data. Best Ecommerce Database Design.
From www.princeton.edu
Extreme UltraDev Database Design Part 1 Best Ecommerce Database Design Optimize database queries and indexing for efficient data retrieval. Design the database schema for scalability to accommodate growth in data volume and user traffic. Learn about the key components,. An ecommerce database allows you to organize data in a coherent structure to keep track of your inventories, update your product catalog, and manage transactions. Learn what features your ecommerce database. Best Ecommerce Database Design.
From shopsmith.dev
How to Build The Best Database Design? I Guide 2023 ShopSmith Best Ecommerce Database Design Optimize database queries and indexing for efficient data retrieval. An ecommerce database allows you to organize data in a coherent structure to keep track of your inventories, update your product catalog, and manage transactions. Learn about the key components,. Ecommerce database design refers to the process of structuring and organizing the data that powers an online store. Learn what features. Best Ecommerce Database Design.
From www.youtube.com
03. Database design, product combinations (part 2) Laravel Best Ecommerce Database Design Optimize database queries and indexing for efficient data retrieval. Learn the steps to build an er diagram for online shopping, from creating the conceptual model to converting it into a working database. Ecommerce database design refers to the process of structuring and organizing the data that powers an online store. Learn what features your ecommerce database should include. An ecommerce. Best Ecommerce Database Design.
From www.vrogue.co
Database Design vrogue.co Best Ecommerce Database Design Ecommerce database design refers to the process of structuring and organizing the data that powers an online store. Learn the steps to build an er diagram for online shopping, from creating the conceptual model to converting it into a working database. Optimize database queries and indexing for efficient data retrieval. An ecommerce database allows you to organize data in a. Best Ecommerce Database Design.
From www.c-sharpcorner.com
Database Design Best Ecommerce Database Design Learn the steps to build an er diagram for online shopping, from creating the conceptual model to converting it into a working database. Learn what features your ecommerce database should include. An ecommerce database allows you to organize data in a coherent structure to keep track of your inventories, update your product catalog, and manage transactions. Optimize database queries and. Best Ecommerce Database Design.
From www.ezzdinatef.com
Database Design Ezzdin Atef Best Ecommerce Database Design Design the database schema for scalability to accommodate growth in data volume and user traffic. An ecommerce database allows you to organize data in a coherent structure to keep track of your inventories, update your product catalog, and manage transactions. Learn about the key components,. Learn what features your ecommerce database should include. Ecommerce database design refers to the process. Best Ecommerce Database Design.
From nhanvietluanvan.com
Complete Guide To Product Attributes Database Design Best Ecommerce Database Design Learn what features your ecommerce database should include. Learn the steps to build an er diagram for online shopping, from creating the conceptual model to converting it into a working database. Ecommerce database design refers to the process of structuring and organizing the data that powers an online store. Learn about the key components,. Design the database schema for scalability. Best Ecommerce Database Design.
From resources.fabric.inc
What’s an Example of Good Database Design? Best Ecommerce Database Design Learn what features your ecommerce database should include. Learn the steps to build an er diagram for online shopping, from creating the conceptual model to converting it into a working database. Learn about the key components,. Ecommerce database design refers to the process of structuring and organizing the data that powers an online store. Design the database schema for scalability. Best Ecommerce Database Design.
From shopsmith.dev
How to Build The Best Database Design? I Guide 2023 ShopSmith Best Ecommerce Database Design Ecommerce database design refers to the process of structuring and organizing the data that powers an online store. Learn the steps to build an er diagram for online shopping, from creating the conceptual model to converting it into a working database. An ecommerce database allows you to organize data in a coherent structure to keep track of your inventories, update. Best Ecommerce Database Design.
From laracasts.com
SQL Table Best Ecommerce Database Design An ecommerce database allows you to organize data in a coherent structure to keep track of your inventories, update your product catalog, and manage transactions. Learn about the key components,. Design the database schema for scalability to accommodate growth in data volume and user traffic. Learn the steps to build an er diagram for online shopping, from creating the conceptual. Best Ecommerce Database Design.
From dallaswebsitedesign.com
Database Design in 2018 5 Essential Tips Dallas site Design Best Ecommerce Database Design Design the database schema for scalability to accommodate growth in data volume and user traffic. Optimize database queries and indexing for efficient data retrieval. Learn about the key components,. An ecommerce database allows you to organize data in a coherent structure to keep track of your inventories, update your product catalog, and manage transactions. Learn the steps to build an. Best Ecommerce Database Design.
From fabric.inc
What’s an Example of Good Database Design? Best Ecommerce Database Design Learn about the key components,. Learn the steps to build an er diagram for online shopping, from creating the conceptual model to converting it into a working database. Optimize database queries and indexing for efficient data retrieval. Ecommerce database design refers to the process of structuring and organizing the data that powers an online store. An ecommerce database allows you. Best Ecommerce Database Design.
From resources.fabric.inc
What’s an Example of Good Database Design? Best Ecommerce Database Design Learn the steps to build an er diagram for online shopping, from creating the conceptual model to converting it into a working database. Design the database schema for scalability to accommodate growth in data volume and user traffic. Learn about the key components,. Ecommerce database design refers to the process of structuring and organizing the data that powers an online. Best Ecommerce Database Design.
From laracasts.com
Sql Table Best Ecommerce Database Design An ecommerce database allows you to organize data in a coherent structure to keep track of your inventories, update your product catalog, and manage transactions. Learn what features your ecommerce database should include. Design the database schema for scalability to accommodate growth in data volume and user traffic. Ecommerce database design refers to the process of structuring and organizing the. Best Ecommerce Database Design.
From dallaswebsitedesign.com
Database Design in 2018 5 Essential Tips Dallas site Design Best Ecommerce Database Design Learn what features your ecommerce database should include. Learn the steps to build an er diagram for online shopping, from creating the conceptual model to converting it into a working database. Design the database schema for scalability to accommodate growth in data volume and user traffic. Learn about the key components,. An ecommerce database allows you to organize data in. Best Ecommerce Database Design.
From fabric.inc
What’s an Example of Good Database Design? Best Ecommerce Database Design Learn the steps to build an er diagram for online shopping, from creating the conceptual model to converting it into a working database. Optimize database queries and indexing for efficient data retrieval. Learn what features your ecommerce database should include. Design the database schema for scalability to accommodate growth in data volume and user traffic. Ecommerce database design refers to. Best Ecommerce Database Design.
From nhanvietluanvan.com
Complete Guide To Product Attributes Database Design Best Ecommerce Database Design Learn what features your ecommerce database should include. Learn the steps to build an er diagram for online shopping, from creating the conceptual model to converting it into a working database. Ecommerce database design refers to the process of structuring and organizing the data that powers an online store. An ecommerce database allows you to organize data in a coherent. Best Ecommerce Database Design.
From www.c-sharpcorner.com
Database Design Best Ecommerce Database Design Learn the steps to build an er diagram for online shopping, from creating the conceptual model to converting it into a working database. Learn about the key components,. Learn what features your ecommerce database should include. An ecommerce database allows you to organize data in a coherent structure to keep track of your inventories, update your product catalog, and manage. Best Ecommerce Database Design.
From www.vrogue.co
Database Design Database Design Database De vrogue.co Best Ecommerce Database Design Ecommerce database design refers to the process of structuring and organizing the data that powers an online store. Optimize database queries and indexing for efficient data retrieval. Learn what features your ecommerce database should include. Design the database schema for scalability to accommodate growth in data volume and user traffic. Learn the steps to build an er diagram for online. Best Ecommerce Database Design.
From fabric.inc
What’s an Example of Good Database Design? Best Ecommerce Database Design Optimize database queries and indexing for efficient data retrieval. Ecommerce database design refers to the process of structuring and organizing the data that powers an online store. Learn what features your ecommerce database should include. Learn about the key components,. An ecommerce database allows you to organize data in a coherent structure to keep track of your inventories, update your. Best Ecommerce Database Design.
From nhanvietluanvan.com
Complete Guide To Product Attributes Database Design Best Ecommerce Database Design Learn the steps to build an er diagram for online shopping, from creating the conceptual model to converting it into a working database. Ecommerce database design refers to the process of structuring and organizing the data that powers an online store. Design the database schema for scalability to accommodate growth in data volume and user traffic. An ecommerce database allows. Best Ecommerce Database Design.
From www.youtube.com
Database Design Diagram & Explanation YouTube Best Ecommerce Database Design Learn what features your ecommerce database should include. An ecommerce database allows you to organize data in a coherent structure to keep track of your inventories, update your product catalog, and manage transactions. Optimize database queries and indexing for efficient data retrieval. Learn the steps to build an er diagram for online shopping, from creating the conceptual model to converting. Best Ecommerce Database Design.
From www.yaguara.co
17+ Best site Design To Use In 2023 (Top Picks) Best Ecommerce Database Design Optimize database queries and indexing for efficient data retrieval. Learn what features your ecommerce database should include. Ecommerce database design refers to the process of structuring and organizing the data that powers an online store. An ecommerce database allows you to organize data in a coherent structure to keep track of your inventories, update your product catalog, and manage transactions.. Best Ecommerce Database Design.
From shopsmith.dev
How to Build The Best Database Design? I Guide 2023 ShopSmith Best Ecommerce Database Design Optimize database queries and indexing for efficient data retrieval. Ecommerce database design refers to the process of structuring and organizing the data that powers an online store. An ecommerce database allows you to organize data in a coherent structure to keep track of your inventories, update your product catalog, and manage transactions. Learn what features your ecommerce database should include.. Best Ecommerce Database Design.
From stackoverflow.com
sql database design and data selection Stack Overflow Best Ecommerce Database Design Optimize database queries and indexing for efficient data retrieval. Design the database schema for scalability to accommodate growth in data volume and user traffic. Learn the steps to build an er diagram for online shopping, from creating the conceptual model to converting it into a working database. An ecommerce database allows you to organize data in a coherent structure to. Best Ecommerce Database Design.
From nhanvietluanvan.com
Complete Guide To Product Attributes Database Design Best Ecommerce Database Design An ecommerce database allows you to organize data in a coherent structure to keep track of your inventories, update your product catalog, and manage transactions. Design the database schema for scalability to accommodate growth in data volume and user traffic. Learn what features your ecommerce database should include. Learn the steps to build an er diagram for online shopping, from. Best Ecommerce Database Design.
From www.vrogue.co
Database Design Database Design Home Automa vrogue.co Best Ecommerce Database Design Optimize database queries and indexing for efficient data retrieval. Ecommerce database design refers to the process of structuring and organizing the data that powers an online store. Learn about the key components,. Learn the steps to build an er diagram for online shopping, from creating the conceptual model to converting it into a working database. Learn what features your ecommerce. Best Ecommerce Database Design.