Convert File To Org Springframework Core Io Resource . I need to load this file and then use it in a service like org.springframework.core.io.resource. Next, we’ll look at the resource interface and some. We’ll begin with a brief introduction about resources. Simply put, we can use message converters to marshall and unmarshall java objects to and. Package is meant to be a more capable interface for abstracting access. Spring’s resource loader provides a very generic getresource () method to get the resources like (text file, media file, image file…). With this in mind, you can declare your target bean with a setter that accepts an org.springframework.core.io.resource. Resource, resourceloader, and resourceloaderaware are fundamental components in spring for managing and accessing resources such as files, urls,. Spring’s resource interface located in the org.springframework.core.io. In this post, i’ll explain how to work with resources in spring using resourceloader. Interface for a resource descriptor that abstracts from the actual type of underlying resource, such as a file or class path resource.
from blog.csdn.net
Spring’s resource interface located in the org.springframework.core.io. We’ll begin with a brief introduction about resources. In this post, i’ll explain how to work with resources in spring using resourceloader. Simply put, we can use message converters to marshall and unmarshall java objects to and. Resource, resourceloader, and resourceloaderaware are fundamental components in spring for managing and accessing resources such as files, urls,. Package is meant to be a more capable interface for abstracting access. I need to load this file and then use it in a service like org.springframework.core.io.resource. With this in mind, you can declare your target bean with a setter that accepts an org.springframework.core.io.resource. Spring’s resource loader provides a very generic getresource () method to get the resources like (text file, media file, image file…). Next, we’ll look at the resource interface and some.
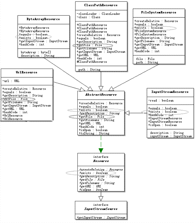
org.springframework.core.io包的类图CSDN博客
Convert File To Org Springframework Core Io Resource Resource, resourceloader, and resourceloaderaware are fundamental components in spring for managing and accessing resources such as files, urls,. With this in mind, you can declare your target bean with a setter that accepts an org.springframework.core.io.resource. Resource, resourceloader, and resourceloaderaware are fundamental components in spring for managing and accessing resources such as files, urls,. I need to load this file and then use it in a service like org.springframework.core.io.resource. Spring’s resource loader provides a very generic getresource () method to get the resources like (text file, media file, image file…). Spring’s resource interface located in the org.springframework.core.io. Simply put, we can use message converters to marshall and unmarshall java objects to and. Interface for a resource descriptor that abstracts from the actual type of underlying resource, such as a file or class path resource. Package is meant to be a more capable interface for abstracting access. We’ll begin with a brief introduction about resources. Next, we’ll look at the resource interface and some. In this post, i’ll explain how to work with resources in spring using resourceloader.
From blog.csdn.net
版本CSDN博客 Convert File To Org Springframework Core Io Resource Interface for a resource descriptor that abstracts from the actual type of underlying resource, such as a file or class path resource. Next, we’ll look at the resource interface and some. Package is meant to be a more capable interface for abstracting access. In this post, i’ll explain how to work with resources in spring using resourceloader. Simply put, we. Convert File To Org Springframework Core Io Resource.
From github.com
Registering converter from class org.springframework.data.couchbase Convert File To Org Springframework Core Io Resource I need to load this file and then use it in a service like org.springframework.core.io.resource. Resource, resourceloader, and resourceloaderaware are fundamental components in spring for managing and accessing resources such as files, urls,. In this post, i’ll explain how to work with resources in spring using resourceloader. We’ll begin with a brief introduction about resources. Spring’s resource interface located in. Convert File To Org Springframework Core Io Resource.
From dxoeifupl.blob.core.windows.net
Convert File To Org Springframework Core Io Resource at Christina Convert File To Org Springframework Core Io Resource Spring’s resource loader provides a very generic getresource () method to get the resources like (text file, media file, image file…). With this in mind, you can declare your target bean with a setter that accepts an org.springframework.core.io.resource. I need to load this file and then use it in a service like org.springframework.core.io.resource. In this post, i’ll explain how to. Convert File To Org Springframework Core Io Resource.
From stackoverflow.com
spring springframework.core.io.Resource always throw java.io Convert File To Org Springframework Core Io Resource In this post, i’ll explain how to work with resources in spring using resourceloader. Spring’s resource loader provides a very generic getresource () method to get the resources like (text file, media file, image file…). Next, we’ll look at the resource interface and some. We’ll begin with a brief introduction about resources. With this in mind, you can declare your. Convert File To Org Springframework Core Io Resource.
From blog.csdn.net
Caused by org.springframework.core.NestedIOException ASM ClassReader Convert File To Org Springframework Core Io Resource I need to load this file and then use it in a service like org.springframework.core.io.resource. Spring’s resource interface located in the org.springframework.core.io. Simply put, we can use message converters to marshall and unmarshall java objects to and. We’ll begin with a brief introduction about resources. With this in mind, you can declare your target bean with a setter that accepts. Convert File To Org Springframework Core Io Resource.
From blog.csdn.net
java.lang.NoSuchMethodError org.springframework.core.convert.support Convert File To Org Springframework Core Io Resource We’ll begin with a brief introduction about resources. I need to load this file and then use it in a service like org.springframework.core.io.resource. Next, we’ll look at the resource interface and some. Spring’s resource interface located in the org.springframework.core.io. With this in mind, you can declare your target bean with a setter that accepts an org.springframework.core.io.resource. Spring’s resource loader provides. Convert File To Org Springframework Core Io Resource.
From blog.csdn.net
SpringBoot自动装配原理、条件注解及封装Starter_spring自动装配starterCSDN博客 Convert File To Org Springframework Core Io Resource In this post, i’ll explain how to work with resources in spring using resourceloader. We’ll begin with a brief introduction about resources. Simply put, we can use message converters to marshall and unmarshall java objects to and. With this in mind, you can declare your target bean with a setter that accepts an org.springframework.core.io.resource. Interface for a resource descriptor that. Convert File To Org Springframework Core Io Resource.
From blog.csdn.net
org.springframework.core.io包的类图CSDN博客 Convert File To Org Springframework Core Io Resource In this post, i’ll explain how to work with resources in spring using resourceloader. I need to load this file and then use it in a service like org.springframework.core.io.resource. Next, we’ll look at the resource interface and some. Package is meant to be a more capable interface for abstracting access. With this in mind, you can declare your target bean. Convert File To Org Springframework Core Io Resource.
From blog.csdn.net
Convert File To Org Springframework Core Io Resource Spring’s resource interface located in the org.springframework.core.io. Next, we’ll look at the resource interface and some. Resource, resourceloader, and resourceloaderaware are fundamental components in spring for managing and accessing resources such as files, urls,. Interface for a resource descriptor that abstracts from the actual type of underlying resource, such as a file or class path resource. Simply put, we can. Convert File To Org Springframework Core Io Resource.
From www.programmersought.com
java.lang.ClassNotFoundException org.springframework.core.io.Resource Convert File To Org Springframework Core Io Resource Package is meant to be a more capable interface for abstracting access. Resource, resourceloader, and resourceloaderaware are fundamental components in spring for managing and accessing resources such as files, urls,. Simply put, we can use message converters to marshall and unmarshall java objects to and. I need to load this file and then use it in a service like org.springframework.core.io.resource.. Convert File To Org Springframework Core Io Resource.
From blog.csdn.net
解决RabbitMQ Caused by org.springframework.amqp.AmqpIOException java.io Convert File To Org Springframework Core Io Resource Interface for a resource descriptor that abstracts from the actual type of underlying resource, such as a file or class path resource. Next, we’ll look at the resource interface and some. Spring’s resource interface located in the org.springframework.core.io. We’ll begin with a brief introduction about resources. With this in mind, you can declare your target bean with a setter that. Convert File To Org Springframework Core Io Resource.
From blog.csdn.net
No qualifying bean of type Convert File To Org Springframework Core Io Resource We’ll begin with a brief introduction about resources. With this in mind, you can declare your target bean with a setter that accepts an org.springframework.core.io.resource. Package is meant to be a more capable interface for abstracting access. Spring’s resource interface located in the org.springframework.core.io. Simply put, we can use message converters to marshall and unmarshall java objects to and. Interface. Convert File To Org Springframework Core Io Resource.
From blog.csdn.net
Failed to bind properties under spring.servlet.multipart.maxfilesize Convert File To Org Springframework Core Io Resource I need to load this file and then use it in a service like org.springframework.core.io.resource. Spring’s resource interface located in the org.springframework.core.io. In this post, i’ll explain how to work with resources in spring using resourceloader. Resource, resourceloader, and resourceloaderaware are fundamental components in spring for managing and accessing resources such as files, urls,. Package is meant to be a. Convert File To Org Springframework Core Io Resource.
From blog.csdn.net
解决bug:No qualifying bean of type Convert File To Org Springframework Core Io Resource Resource, resourceloader, and resourceloaderaware are fundamental components in spring for managing and accessing resources such as files, urls,. Package is meant to be a more capable interface for abstracting access. Interface for a resource descriptor that abstracts from the actual type of underlying resource, such as a file or class path resource. Spring’s resource loader provides a very generic getresource. Convert File To Org Springframework Core Io Resource.
From www.youtube.com
Caused by java.lang.NoClassDefFoundError org/springframework/core/io Convert File To Org Springframework Core Io Resource Spring’s resource loader provides a very generic getresource () method to get the resources like (text file, media file, image file…). Simply put, we can use message converters to marshall and unmarshall java objects to and. With this in mind, you can declare your target bean with a setter that accepts an org.springframework.core.io.resource. Interface for a resource descriptor that abstracts. Convert File To Org Springframework Core Io Resource.
From www.cnblogs.com
SpringBoot获取指定Resource下的文件内容 陈彦斌 博客园 Convert File To Org Springframework Core Io Resource Spring’s resource loader provides a very generic getresource () method to get the resources like (text file, media file, image file…). I need to load this file and then use it in a service like org.springframework.core.io.resource. Interface for a resource descriptor that abstracts from the actual type of underlying resource, such as a file or class path resource. We’ll begin. Convert File To Org Springframework Core Io Resource.
From blog.csdn.net
org.springframework.core.io.buffer.DefaultDataBufferFactory cannot be Convert File To Org Springframework Core Io Resource Next, we’ll look at the resource interface and some. Spring’s resource loader provides a very generic getresource () method to get the resources like (text file, media file, image file…). Simply put, we can use message converters to marshall and unmarshall java objects to and. Interface for a resource descriptor that abstracts from the actual type of underlying resource, such. Convert File To Org Springframework Core Io Resource.
From blog.csdn.net
tried to access method org.springframework.core.convert.TypeDescriptor Convert File To Org Springframework Core Io Resource I need to load this file and then use it in a service like org.springframework.core.io.resource. We’ll begin with a brief introduction about resources. Spring’s resource loader provides a very generic getresource () method to get the resources like (text file, media file, image file…). Package is meant to be a more capable interface for abstracting access. Spring’s resource interface located. Convert File To Org Springframework Core Io Resource.
From blog.csdn.net
org.springframework.core.io.buffer.DefaultDataBufferFactory cannot be Convert File To Org Springframework Core Io Resource Resource, resourceloader, and resourceloaderaware are fundamental components in spring for managing and accessing resources such as files, urls,. Spring’s resource loader provides a very generic getresource () method to get the resources like (text file, media file, image file…). Interface for a resource descriptor that abstracts from the actual type of underlying resource, such as a file or class path. Convert File To Org Springframework Core Io Resource.
From blog.csdn.net
springboot JPA Convert File To Org Springframework Core Io Resource Resource, resourceloader, and resourceloaderaware are fundamental components in spring for managing and accessing resources such as files, urls,. In this post, i’ll explain how to work with resources in spring using resourceloader. Spring’s resource interface located in the org.springframework.core.io. With this in mind, you can declare your target bean with a setter that accepts an org.springframework.core.io.resource. Package is meant to. Convert File To Org Springframework Core Io Resource.
From blog.csdn.net
org.springframework.core.io.buffer.DefaultDataBufferFactory cannot be Convert File To Org Springframework Core Io Resource With this in mind, you can declare your target bean with a setter that accepts an org.springframework.core.io.resource. Next, we’ll look at the resource interface and some. In this post, i’ll explain how to work with resources in spring using resourceloader. Simply put, we can use message converters to marshall and unmarshall java objects to and. Resource, resourceloader, and resourceloaderaware are. Convert File To Org Springframework Core Io Resource.
From blog.csdn.net
使用MultipartFile Convert File To Org Springframework Core Io Resource Package is meant to be a more capable interface for abstracting access. We’ll begin with a brief introduction about resources. I need to load this file and then use it in a service like org.springframework.core.io.resource. Spring’s resource loader provides a very generic getresource () method to get the resources like (text file, media file, image file…). Spring’s resource interface located. Convert File To Org Springframework Core Io Resource.
From blog.csdn.net
org.springframework.core.io.buffer.DefaultDataBufferFactory cannot be Convert File To Org Springframework Core Io Resource Spring’s resource loader provides a very generic getresource () method to get the resources like (text file, media file, image file…). Simply put, we can use message converters to marshall and unmarshall java objects to and. Interface for a resource descriptor that abstracts from the actual type of underlying resource, such as a file or class path resource. Spring’s resource. Convert File To Org Springframework Core Io Resource.
From dxoeifupl.blob.core.windows.net
Convert File To Org Springframework Core Io Resource at Christina Convert File To Org Springframework Core Io Resource Spring’s resource loader provides a very generic getresource () method to get the resources like (text file, media file, image file…). In this post, i’ll explain how to work with resources in spring using resourceloader. Resource, resourceloader, and resourceloaderaware are fundamental components in spring for managing and accessing resources such as files, urls,. Next, we’ll look at the resource interface. Convert File To Org Springframework Core Io Resource.
From blog.csdn.net
Convert File To Org Springframework Core Io Resource We’ll begin with a brief introduction about resources. Next, we’ll look at the resource interface and some. I need to load this file and then use it in a service like org.springframework.core.io.resource. Spring’s resource loader provides a very generic getresource () method to get the resources like (text file, media file, image file…). Resource, resourceloader, and resourceloaderaware are fundamental components. Convert File To Org Springframework Core Io Resource.
From blog.csdn.net
spring 之资源操作:Resources_spring resourceCSDN博客 Convert File To Org Springframework Core Io Resource Next, we’ll look at the resource interface and some. Simply put, we can use message converters to marshall and unmarshall java objects to and. Interface for a resource descriptor that abstracts from the actual type of underlying resource, such as a file or class path resource. Package is meant to be a more capable interface for abstracting access. Spring’s resource. Convert File To Org Springframework Core Io Resource.
From blog.csdn.net
org.springframework.core.io.buffer.DefaultDataBufferFactory cannot be Convert File To Org Springframework Core Io Resource We’ll begin with a brief introduction about resources. Resource, resourceloader, and resourceloaderaware are fundamental components in spring for managing and accessing resources such as files, urls,. Next, we’ll look at the resource interface and some. With this in mind, you can declare your target bean with a setter that accepts an org.springframework.core.io.resource. Simply put, we can use message converters to. Convert File To Org Springframework Core Io Resource.
From stackoverflow.com
spring java.lang.ClassNotFoundException org.springframework.core.io Convert File To Org Springframework Core Io Resource Next, we’ll look at the resource interface and some. In this post, i’ll explain how to work with resources in spring using resourceloader. Package is meant to be a more capable interface for abstracting access. Resource, resourceloader, and resourceloaderaware are fundamental components in spring for managing and accessing resources such as files, urls,. We’ll begin with a brief introduction about. Convert File To Org Springframework Core Io Resource.
From blog.csdn.net
springcore io包Resource接口和WritableResource接口源码解析_possible solutions Convert File To Org Springframework Core Io Resource Simply put, we can use message converters to marshall and unmarshall java objects to and. With this in mind, you can declare your target bean with a setter that accepts an org.springframework.core.io.resource. Package is meant to be a more capable interface for abstracting access. We’ll begin with a brief introduction about resources. Spring’s resource loader provides a very generic getresource. Convert File To Org Springframework Core Io Resource.
From blog.csdn.net
spring boot Convert File To Org Springframework Core Io Resource With this in mind, you can declare your target bean with a setter that accepts an org.springframework.core.io.resource. Package is meant to be a more capable interface for abstracting access. Interface for a resource descriptor that abstracts from the actual type of underlying resource, such as a file or class path resource. Spring’s resource loader provides a very generic getresource (). Convert File To Org Springframework Core Io Resource.
From blog.csdn.net
Cannot access org.springframework.core.io.InputStreamSourceCSDN博客 Convert File To Org Springframework Core Io Resource Spring’s resource interface located in the org.springframework.core.io. Next, we’ll look at the resource interface and some. With this in mind, you can declare your target bean with a setter that accepts an org.springframework.core.io.resource. I need to load this file and then use it in a service like org.springframework.core.io.resource. In this post, i’ll explain how to work with resources in spring. Convert File To Org Springframework Core Io Resource.
From blog.csdn.net
Cannot access org.springframework.core.io.InputStreamSourceCSDN博客 Convert File To Org Springframework Core Io Resource Spring’s resource loader provides a very generic getresource () method to get the resources like (text file, media file, image file…). I need to load this file and then use it in a service like org.springframework.core.io.resource. In this post, i’ll explain how to work with resources in spring using resourceloader. Interface for a resource descriptor that abstracts from the actual. Convert File To Org Springframework Core Io Resource.
From github.com
[JAVA] Spring RestTemplate Client should Use Convert File To Org Springframework Core Io Resource Interface for a resource descriptor that abstracts from the actual type of underlying resource, such as a file or class path resource. I need to load this file and then use it in a service like org.springframework.core.io.resource. Resource, resourceloader, and resourceloaderaware are fundamental components in spring for managing and accessing resources such as files, urls,. Next, we’ll look at the. Convert File To Org Springframework Core Io Resource.
From dxoeifupl.blob.core.windows.net
Convert File To Org Springframework Core Io Resource at Christina Convert File To Org Springframework Core Io Resource I need to load this file and then use it in a service like org.springframework.core.io.resource. With this in mind, you can declare your target bean with a setter that accepts an org.springframework.core.io.resource. In this post, i’ll explain how to work with resources in spring using resourceloader. Resource, resourceloader, and resourceloaderaware are fundamental components in spring for managing and accessing resources. Convert File To Org Springframework Core Io Resource.
From velog.io
[Spring] The type org.springframework.core.io.Resource cannot be Convert File To Org Springframework Core Io Resource We’ll begin with a brief introduction about resources. Simply put, we can use message converters to marshall and unmarshall java objects to and. In this post, i’ll explain how to work with resources in spring using resourceloader. Next, we’ll look at the resource interface and some. I need to load this file and then use it in a service like. Convert File To Org Springframework Core Io Resource.