Error Getting Queue Names Rfhutilc . One thing i found confusing was how to connect to a remote queue manager (e.g. C) one common error when trying to use rfhutil for the first time on mq 8.0 or later is regarding the authentication, and you might be receiving a. This program can be useful for the development and. Rfhutil is a nifty tool which helps developer. From the error message you have provided in your question, you need to run the following mqsc command (that is a command. Queue manager hosted on a remote machine). If the zos qmgr is not running a pcf compatible command server (listening to the queue that rfhutil is expecting it to be listening. Both source code and binaries are included. Here is how i accomplished this. You don't see an error with rfhutilc.exe at startup is because it 'dynamically' loads the client library before trying to do an. We are connected via citrix from my machine to client desktop and m using. This repository contains the rfhutil program, originally released in supportpac ih03. All i could see ,error msg in rfhutilc.
from engineeernitesh.blogspot.com
You don't see an error with rfhutilc.exe at startup is because it 'dynamically' loads the client library before trying to do an. All i could see ,error msg in rfhutilc. From the error message you have provided in your question, you need to run the following mqsc command (that is a command. Queue manager hosted on a remote machine). Rfhutil is a nifty tool which helps developer. If the zos qmgr is not running a pcf compatible command server (listening to the queue that rfhutil is expecting it to be listening. Both source code and binaries are included. One thing i found confusing was how to connect to a remote queue manager (e.g. We are connected via citrix from my machine to client desktop and m using. This repository contains the rfhutil program, originally released in supportpac ih03.
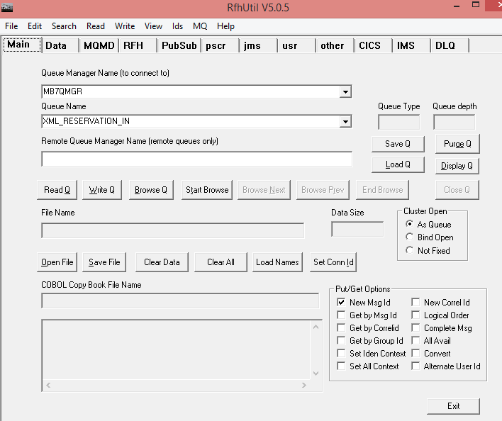
How to use RFHUTILC.EXE to connect to a remote queue manager
Error Getting Queue Names Rfhutilc You don't see an error with rfhutilc.exe at startup is because it 'dynamically' loads the client library before trying to do an. Queue manager hosted on a remote machine). Here is how i accomplished this. All i could see ,error msg in rfhutilc. We are connected via citrix from my machine to client desktop and m using. Both source code and binaries are included. This program can be useful for the development and. From the error message you have provided in your question, you need to run the following mqsc command (that is a command. One thing i found confusing was how to connect to a remote queue manager (e.g. You don't see an error with rfhutilc.exe at startup is because it 'dynamically' loads the client library before trying to do an. Rfhutil is a nifty tool which helps developer. This repository contains the rfhutil program, originally released in supportpac ih03. If the zos qmgr is not running a pcf compatible command server (listening to the queue that rfhutil is expecting it to be listening. C) one common error when trying to use rfhutil for the first time on mq 8.0 or later is regarding the authentication, and you might be receiving a.
From slideplayer.com
Data Mutation Primitive and compound data mutators set! for names ppt Error Getting Queue Names Rfhutilc If the zos qmgr is not running a pcf compatible command server (listening to the queue that rfhutil is expecting it to be listening. One thing i found confusing was how to connect to a remote queue manager (e.g. This program can be useful for the development and. All i could see ,error msg in rfhutilc. You don't see an. Error Getting Queue Names Rfhutilc.
From kevsoft.net
Notifying Customers of Errors with MassTransit Developer Ramblings of Error Getting Queue Names Rfhutilc C) one common error when trying to use rfhutil for the first time on mq 8.0 or later is regarding the authentication, and you might be receiving a. If the zos qmgr is not running a pcf compatible command server (listening to the queue that rfhutil is expecting it to be listening. Queue manager hosted on a remote machine). We. Error Getting Queue Names Rfhutilc.
From slideplayer.com
CSCI 104 List ADT & Arraybased Implementations Queues and Stacks ppt Error Getting Queue Names Rfhutilc You don't see an error with rfhutilc.exe at startup is because it 'dynamically' loads the client library before trying to do an. Both source code and binaries are included. If the zos qmgr is not running a pcf compatible command server (listening to the queue that rfhutil is expecting it to be listening. We are connected via citrix from my. Error Getting Queue Names Rfhutilc.
From stackoverflow.com
ascii How to put a file to queue by using rfhutil and mq? Stack Error Getting Queue Names Rfhutilc From the error message you have provided in your question, you need to run the following mqsc command (that is a command. Rfhutil is a nifty tool which helps developer. If the zos qmgr is not running a pcf compatible command server (listening to the queue that rfhutil is expecting it to be listening. This repository contains the rfhutil program,. Error Getting Queue Names Rfhutilc.
From www.ppmy.cn
普通用户使用spark的client无法更新Ranger策略 Error Getting Queue Names Rfhutilc This program can be useful for the development and. You don't see an error with rfhutilc.exe at startup is because it 'dynamically' loads the client library before trying to do an. This repository contains the rfhutil program, originally released in supportpac ih03. If the zos qmgr is not running a pcf compatible command server (listening to the queue that rfhutil. Error Getting Queue Names Rfhutilc.
From github.com
Mocking SQS `get_queue_by_name` gives error The specified queue does Error Getting Queue Names Rfhutilc You don't see an error with rfhutilc.exe at startup is because it 'dynamically' loads the client library before trying to do an. From the error message you have provided in your question, you need to run the following mqsc command (that is a command. Rfhutil is a nifty tool which helps developer. This repository contains the rfhutil program, originally released. Error Getting Queue Names Rfhutilc.
From github.com
Error getting SSH command Something went wrong running an SSH command Error Getting Queue Names Rfhutilc This program can be useful for the development and. This repository contains the rfhutil program, originally released in supportpac ih03. One thing i found confusing was how to connect to a remote queue manager (e.g. C) one common error when trying to use rfhutil for the first time on mq 8.0 or later is regarding the authentication, and you might. Error Getting Queue Names Rfhutilc.
From www.partitionwizard.com
How to Repair the Error Code 0x800706b9 in Windows 10 MiniTool Error Getting Queue Names Rfhutilc Both source code and binaries are included. Rfhutil is a nifty tool which helps developer. You don't see an error with rfhutilc.exe at startup is because it 'dynamically' loads the client library before trying to do an. C) one common error when trying to use rfhutil for the first time on mq 8.0 or later is regarding the authentication, and. Error Getting Queue Names Rfhutilc.
From pratikthakare3512.blogspot.com
Sphere Message broker and Sphere MQ How to test message flow Error Getting Queue Names Rfhutilc C) one common error when trying to use rfhutil for the first time on mq 8.0 or later is regarding the authentication, and you might be receiving a. We are connected via citrix from my machine to client desktop and m using. From the error message you have provided in your question, you need to run the following mqsc command. Error Getting Queue Names Rfhutilc.
From pratikthakare3512.blogspot.com
Sphere Message broker and Sphere MQ How to test message flow Error Getting Queue Names Rfhutilc If the zos qmgr is not running a pcf compatible command server (listening to the queue that rfhutil is expecting it to be listening. Queue manager hosted on a remote machine). All i could see ,error msg in rfhutilc. This repository contains the rfhutil program, originally released in supportpac ih03. You don't see an error with rfhutilc.exe at startup is. Error Getting Queue Names Rfhutilc.
From engineeernitesh.blogspot.com
How to use RFHUTILC.EXE to connect to a remote queue manager Error Getting Queue Names Rfhutilc If the zos qmgr is not running a pcf compatible command server (listening to the queue that rfhutil is expecting it to be listening. We are connected via citrix from my machine to client desktop and m using. This program can be useful for the development and. Here is how i accomplished this. This repository contains the rfhutil program, originally. Error Getting Queue Names Rfhutilc.
From slideplayer.com
Data Mutation Primitive and compound data mutators set! for names ppt Error Getting Queue Names Rfhutilc We are connected via citrix from my machine to client desktop and m using. Queue manager hosted on a remote machine). Rfhutil is a nifty tool which helps developer. C) one common error when trying to use rfhutil for the first time on mq 8.0 or later is regarding the authentication, and you might be receiving a. Both source code. Error Getting Queue Names Rfhutilc.
From www.ibm.com
RFHUtil was working fine with a queue manager at MQ 7, but after Error Getting Queue Names Rfhutilc Queue manager hosted on a remote machine). If the zos qmgr is not running a pcf compatible command server (listening to the queue that rfhutil is expecting it to be listening. Here is how i accomplished this. Rfhutil is a nifty tool which helps developer. All i could see ,error msg in rfhutilc. You don't see an error with rfhutilc.exe. Error Getting Queue Names Rfhutilc.
From engineeernitesh.blogspot.com
How to use RFHUTILC.EXE to connect to a remote queue manager Error Getting Queue Names Rfhutilc This repository contains the rfhutil program, originally released in supportpac ih03. Here is how i accomplished this. One thing i found confusing was how to connect to a remote queue manager (e.g. We are connected via citrix from my machine to client desktop and m using. Rfhutil is a nifty tool which helps developer. Both source code and binaries are. Error Getting Queue Names Rfhutilc.
From arquitecturaibm.com
IBM rfhutil 7.5 download ArquitecturaIBM Consulting Error Getting Queue Names Rfhutilc If the zos qmgr is not running a pcf compatible command server (listening to the queue that rfhutil is expecting it to be listening. Here is how i accomplished this. Both source code and binaries are included. This repository contains the rfhutil program, originally released in supportpac ih03. All i could see ,error msg in rfhutilc. One thing i found. Error Getting Queue Names Rfhutilc.
From github.com
error getting GVR for kind 'ClusterConfiguration' unable to retrieve Error Getting Queue Names Rfhutilc Both source code and binaries are included. One thing i found confusing was how to connect to a remote queue manager (e.g. C) one common error when trying to use rfhutil for the first time on mq 8.0 or later is regarding the authentication, and you might be receiving a. All i could see ,error msg in rfhutilc. We are. Error Getting Queue Names Rfhutilc.
From www.ppmy.cn
LSF 10.1 Community Edition Installation Guide Error Getting Queue Names Rfhutilc Both source code and binaries are included. This program can be useful for the development and. All i could see ,error msg in rfhutilc. We are connected via citrix from my machine to client desktop and m using. From the error message you have provided in your question, you need to run the following mqsc command (that is a command.. Error Getting Queue Names Rfhutilc.
From engineeernitesh.blogspot.com
How to use RFHUTILC.EXE to connect to a remote queue manager Error Getting Queue Names Rfhutilc This program can be useful for the development and. If the zos qmgr is not running a pcf compatible command server (listening to the queue that rfhutil is expecting it to be listening. Here is how i accomplished this. From the error message you have provided in your question, you need to run the following mqsc command (that is a. Error Getting Queue Names Rfhutilc.
From github.com
No error prompt pops up when creating an existing name for queue/table Error Getting Queue Names Rfhutilc This program can be useful for the development and. Queue manager hosted on a remote machine). This repository contains the rfhutil program, originally released in supportpac ih03. C) one common error when trying to use rfhutil for the first time on mq 8.0 or later is regarding the authentication, and you might be receiving a. You don't see an error. Error Getting Queue Names Rfhutilc.
From www.youtube.com
How to delete MS Message Queue from Active Directory Error A queue Error Getting Queue Names Rfhutilc All i could see ,error msg in rfhutilc. Both source code and binaries are included. You don't see an error with rfhutilc.exe at startup is because it 'dynamically' loads the client library before trying to do an. C) one common error when trying to use rfhutil for the first time on mq 8.0 or later is regarding the authentication, and. Error Getting Queue Names Rfhutilc.
From github.com
Management UI does not support long queue names with dots and spaces Error Getting Queue Names Rfhutilc Here is how i accomplished this. You don't see an error with rfhutilc.exe at startup is because it 'dynamically' loads the client library before trying to do an. If the zos qmgr is not running a pcf compatible command server (listening to the queue that rfhutil is expecting it to be listening. All i could see ,error msg in rfhutilc.. Error Getting Queue Names Rfhutilc.
From beertechcode.blogspot.com
Beer.Tech.Code Connecting to remote queue manager using RFHUTIL Error Getting Queue Names Rfhutilc C) one common error when trying to use rfhutil for the first time on mq 8.0 or later is regarding the authentication, and you might be receiving a. Both source code and binaries are included. Queue manager hosted on a remote machine). If the zos qmgr is not running a pcf compatible command server (listening to the queue that rfhutil. Error Getting Queue Names Rfhutilc.
From www.qantas.com
Add/retrieve PNR to/from queue Error Getting Queue Names Rfhutilc All i could see ,error msg in rfhutilc. You don't see an error with rfhutilc.exe at startup is because it 'dynamically' loads the client library before trying to do an. One thing i found confusing was how to connect to a remote queue manager (e.g. This repository contains the rfhutil program, originally released in supportpac ih03. C) one common error. Error Getting Queue Names Rfhutilc.
From www.ibm.com
RFHUtil was working fine with a queue manager at MQ 7, but after Error Getting Queue Names Rfhutilc This repository contains the rfhutil program, originally released in supportpac ih03. You don't see an error with rfhutilc.exe at startup is because it 'dynamically' loads the client library before trying to do an. If the zos qmgr is not running a pcf compatible command server (listening to the queue that rfhutil is expecting it to be listening. One thing i. Error Getting Queue Names Rfhutilc.
From forum.smartconservationtools.org
Errors on Data Queue processing SMART Community Forum SMART Error Getting Queue Names Rfhutilc Rfhutil is a nifty tool which helps developer. If the zos qmgr is not running a pcf compatible command server (listening to the queue that rfhutil is expecting it to be listening. We are connected via citrix from my machine to client desktop and m using. This program can be useful for the development and. Here is how i accomplished. Error Getting Queue Names Rfhutilc.
From github.com
[0.4.0] Workflow Task Scheduled event props incorrect · Issue 338 Error Getting Queue Names Rfhutilc From the error message you have provided in your question, you need to run the following mqsc command (that is a command. This repository contains the rfhutil program, originally released in supportpac ih03. This program can be useful for the development and. Rfhutil is a nifty tool which helps developer. We are connected via citrix from my machine to client. Error Getting Queue Names Rfhutilc.
From github.com
Error Getting Objection data · Issue 566 · hama3254/Crunchyroll Error Getting Queue Names Rfhutilc We are connected via citrix from my machine to client desktop and m using. This repository contains the rfhutil program, originally released in supportpac ih03. C) one common error when trying to use rfhutil for the first time on mq 8.0 or later is regarding the authentication, and you might be receiving a. If the zos qmgr is not running. Error Getting Queue Names Rfhutilc.
From slideplayer.com
Chapter 6 Queues and Deques ppt download Error Getting Queue Names Rfhutilc One thing i found confusing was how to connect to a remote queue manager (e.g. Here is how i accomplished this. Queue manager hosted on a remote machine). From the error message you have provided in your question, you need to run the following mqsc command (that is a command. Both source code and binaries are included. If the zos. Error Getting Queue Names Rfhutilc.
From www.papercut.com
How to hide document names in print queues PaperCut Error Getting Queue Names Rfhutilc Rfhutil is a nifty tool which helps developer. C) one common error when trying to use rfhutil for the first time on mq 8.0 or later is regarding the authentication, and you might be receiving a. From the error message you have provided in your question, you need to run the following mqsc command (that is a command. This repository. Error Getting Queue Names Rfhutilc.
From slideplayer.com
Mark Redekopp David Kempe ppt video online download Error Getting Queue Names Rfhutilc All i could see ,error msg in rfhutilc. This program can be useful for the development and. If the zos qmgr is not running a pcf compatible command server (listening to the queue that rfhutil is expecting it to be listening. We are connected via citrix from my machine to client desktop and m using. This repository contains the rfhutil. Error Getting Queue Names Rfhutilc.
From community.ibm.com
Recipe Connect to MQ on CP4I with RFHUtil Error Getting Queue Names Rfhutilc One thing i found confusing was how to connect to a remote queue manager (e.g. This program can be useful for the development and. Queue manager hosted on a remote machine). We are connected via citrix from my machine to client desktop and m using. All i could see ,error msg in rfhutilc. Rfhutil is a nifty tool which helps. Error Getting Queue Names Rfhutilc.
From community.ibm.com
Recipe Connect to MQ on CP4I with RFHUtil Error Getting Queue Names Rfhutilc All i could see ,error msg in rfhutilc. Rfhutil is a nifty tool which helps developer. One thing i found confusing was how to connect to a remote queue manager (e.g. C) one common error when trying to use rfhutil for the first time on mq 8.0 or later is regarding the authentication, and you might be receiving a. This. Error Getting Queue Names Rfhutilc.
From forum.uipath.com
How to get the data from Orchestrator Queue to Excel Sheet Academy Error Getting Queue Names Rfhutilc This repository contains the rfhutil program, originally released in supportpac ih03. Queue manager hosted on a remote machine). Both source code and binaries are included. Rfhutil is a nifty tool which helps developer. From the error message you have provided in your question, you need to run the following mqsc command (that is a command. This program can be useful. Error Getting Queue Names Rfhutilc.
From groups.google.com
juicer.sh script stuck on "srun job queued and waiting for resources Error Getting Queue Names Rfhutilc This program can be useful for the development and. From the error message you have provided in your question, you need to run the following mqsc command (that is a command. Rfhutil is a nifty tool which helps developer. Here is how i accomplished this. This repository contains the rfhutil program, originally released in supportpac ih03. You don't see an. Error Getting Queue Names Rfhutilc.
From slideplayer.com
Data Mutation Primitive and compound data mutators set! for names ppt Error Getting Queue Names Rfhutilc You don't see an error with rfhutilc.exe at startup is because it 'dynamically' loads the client library before trying to do an. Here is how i accomplished this. Queue manager hosted on a remote machine). We are connected via citrix from my machine to client desktop and m using. If the zos qmgr is not running a pcf compatible command. Error Getting Queue Names Rfhutilc.