Python Single Threaded Or Multi Threaded . If the caller’s thread of control. However, unlike many languages, python's multithreading isn't capable of fully harnessing the potential of the system it operates in. Jruby is multithreaded and can be run in tomcat like other java code. Despite the gil, libraries that perform computationally heavy tasks like. The thread and threading modules provide useful. Python processes typically use a single thread because of the gil. Python threading allows you to have different parts of your program run concurrently and can simplify your design. If you’ve got some experience in python and want to speed up your program using. Return the current thread object, corresponding to the caller’s thread of control. Mri (default ruby) and python both have a gil (global interpreter lock). In this post, i will explain why this is the case.
from docs.ultralytics.com
In this post, i will explain why this is the case. If the caller’s thread of control. The thread and threading modules provide useful. If you’ve got some experience in python and want to speed up your program using. Return the current thread object, corresponding to the caller’s thread of control. Mri (default ruby) and python both have a gil (global interpreter lock). Despite the gil, libraries that perform computationally heavy tasks like. Python threading allows you to have different parts of your program run concurrently and can simplify your design. Jruby is multithreaded and can be run in tomcat like other java code. Python processes typically use a single thread because of the gil.
YOLO ThreadSafe Inference Ultralytics YOLO Docs
Python Single Threaded Or Multi Threaded Python processes typically use a single thread because of the gil. In this post, i will explain why this is the case. Mri (default ruby) and python both have a gil (global interpreter lock). Return the current thread object, corresponding to the caller’s thread of control. Jruby is multithreaded and can be run in tomcat like other java code. If the caller’s thread of control. Despite the gil, libraries that perform computationally heavy tasks like. Python processes typically use a single thread because of the gil. Python threading allows you to have different parts of your program run concurrently and can simplify your design. The thread and threading modules provide useful. However, unlike many languages, python's multithreading isn't capable of fully harnessing the potential of the system it operates in. If you’ve got some experience in python and want to speed up your program using.
From www.becomebetterprogrammer.com
Is Node.js SingleThreaded or MultiThreaded? and Why? A Python Single Threaded Or Multi Threaded Python processes typically use a single thread because of the gil. Return the current thread object, corresponding to the caller’s thread of control. If the caller’s thread of control. Python threading allows you to have different parts of your program run concurrently and can simplify your design. If you’ve got some experience in python and want to speed up your. Python Single Threaded Or Multi Threaded.
From realpython.com
An Intro to Threading in Python Real Python Python Single Threaded Or Multi Threaded The thread and threading modules provide useful. In this post, i will explain why this is the case. Despite the gil, libraries that perform computationally heavy tasks like. Return the current thread object, corresponding to the caller’s thread of control. However, unlike many languages, python's multithreading isn't capable of fully harnessing the potential of the system it operates in. Jruby. Python Single Threaded Or Multi Threaded.
From www.askpython.com
Threading With Classes In Python A Brief Guide AskPython Python Single Threaded Or Multi Threaded Python processes typically use a single thread because of the gil. In this post, i will explain why this is the case. If you’ve got some experience in python and want to speed up your program using. If the caller’s thread of control. Python threading allows you to have different parts of your program run concurrently and can simplify your. Python Single Threaded Or Multi Threaded.
From www.w3resource.com
Concurrent HTTP requests with threads in Python Python Single Threaded Or Multi Threaded Python threading allows you to have different parts of your program run concurrently and can simplify your design. The thread and threading modules provide useful. Jruby is multithreaded and can be run in tomcat like other java code. In this post, i will explain why this is the case. Mri (default ruby) and python both have a gil (global interpreter. Python Single Threaded Or Multi Threaded.
From stackoverflow.com
python Is this multithreaded function asynchronous Stack Overflow Python Single Threaded Or Multi Threaded In this post, i will explain why this is the case. Return the current thread object, corresponding to the caller’s thread of control. Mri (default ruby) and python both have a gil (global interpreter lock). If you’ve got some experience in python and want to speed up your program using. If the caller’s thread of control. The thread and threading. Python Single Threaded Or Multi Threaded.
From www.freecodecamp.org
How JavaScript’s Asynchronous Operations Work in the Browser Python Single Threaded Or Multi Threaded However, unlike many languages, python's multithreading isn't capable of fully harnessing the potential of the system it operates in. Python threading allows you to have different parts of your program run concurrently and can simplify your design. Jruby is multithreaded and can be run in tomcat like other java code. The thread and threading modules provide useful. Despite the gil,. Python Single Threaded Or Multi Threaded.
From flyingsalmon.net
Multithreading in Python Musings Python Single Threaded Or Multi Threaded If the caller’s thread of control. In this post, i will explain why this is the case. Python threading allows you to have different parts of your program run concurrently and can simplify your design. Despite the gil, libraries that perform computationally heavy tasks like. However, unlike many languages, python's multithreading isn't capable of fully harnessing the potential of the. Python Single Threaded Or Multi Threaded.
From www.youtube.com
Python Single Threaded YouTube Python Single Threaded Or Multi Threaded If you’ve got some experience in python and want to speed up your program using. Python threading allows you to have different parts of your program run concurrently and can simplify your design. Jruby is multithreaded and can be run in tomcat like other java code. Python processes typically use a single thread because of the gil. In this post,. Python Single Threaded Or Multi Threaded.
From medium.com
Is Python single threaded or multithreaded and What is GIL? by Python Single Threaded Or Multi Threaded Jruby is multithreaded and can be run in tomcat like other java code. Python threading allows you to have different parts of your program run concurrently and can simplify your design. The thread and threading modules provide useful. Python processes typically use a single thread because of the gil. In this post, i will explain why this is the case.. Python Single Threaded Or Multi Threaded.
From superfastpython.com
Python Threading The Complete Guide Super Fast Python Python Single Threaded Or Multi Threaded In this post, i will explain why this is the case. Mri (default ruby) and python both have a gil (global interpreter lock). Return the current thread object, corresponding to the caller’s thread of control. If the caller’s thread of control. If you’ve got some experience in python and want to speed up your program using. The thread and threading. Python Single Threaded Or Multi Threaded.
From medium.com
Event loop in Python The master scheduler by Krishan Sharma Medium Python Single Threaded Or Multi Threaded If you’ve got some experience in python and want to speed up your program using. The thread and threading modules provide useful. If the caller’s thread of control. Jruby is multithreaded and can be run in tomcat like other java code. Return the current thread object, corresponding to the caller’s thread of control. Python processes typically use a single thread. Python Single Threaded Or Multi Threaded.
From medium.com
Is Python single threaded or multithreaded and What is GIL? by Python Single Threaded Or Multi Threaded However, unlike many languages, python's multithreading isn't capable of fully harnessing the potential of the system it operates in. If the caller’s thread of control. Jruby is multithreaded and can be run in tomcat like other java code. Mri (default ruby) and python both have a gil (global interpreter lock). Python processes typically use a single thread because of the. Python Single Threaded Or Multi Threaded.
From medium.com
Understanding Condition Variables in Python for Thread Synchronization Python Single Threaded Or Multi Threaded If you’ve got some experience in python and want to speed up your program using. However, unlike many languages, python's multithreading isn't capable of fully harnessing the potential of the system it operates in. The thread and threading modules provide useful. Mri (default ruby) and python both have a gil (global interpreter lock). Return the current thread object, corresponding to. Python Single Threaded Or Multi Threaded.
From klacktccv.blob.core.windows.net
Python Single Threaded Vs Multi Threaded at Geraldine Giles blog Python Single Threaded Or Multi Threaded If you’ve got some experience in python and want to speed up your program using. In this post, i will explain why this is the case. Despite the gil, libraries that perform computationally heavy tasks like. Python processes typically use a single thread because of the gil. Jruby is multithreaded and can be run in tomcat like other java code.. Python Single Threaded Or Multi Threaded.
From chenishi.github.io
Peek through python twisted an asynchronize event handling Python Single Threaded Or Multi Threaded Mri (default ruby) and python both have a gil (global interpreter lock). Return the current thread object, corresponding to the caller’s thread of control. However, unlike many languages, python's multithreading isn't capable of fully harnessing the potential of the system it operates in. If you’ve got some experience in python and want to speed up your program using. Python threading. Python Single Threaded Or Multi Threaded.
From www.learnsteps.com
Why python is single threaded and GIL(Global Interpreter Lock) Learn Python Single Threaded Or Multi Threaded Despite the gil, libraries that perform computationally heavy tasks like. Python processes typically use a single thread because of the gil. Mri (default ruby) and python both have a gil (global interpreter lock). If you’ve got some experience in python and want to speed up your program using. In this post, i will explain why this is the case. However,. Python Single Threaded Or Multi Threaded.
From www.youtube.com
Is javascript single threaded or multi threaded? YouTube Python Single Threaded Or Multi Threaded Jruby is multithreaded and can be run in tomcat like other java code. In this post, i will explain why this is the case. Despite the gil, libraries that perform computationally heavy tasks like. The thread and threading modules provide useful. Python processes typically use a single thread because of the gil. However, unlike many languages, python's multithreading isn't capable. Python Single Threaded Or Multi Threaded.
From klacktccv.blob.core.windows.net
Python Single Threaded Vs Multi Threaded at Geraldine Giles blog Python Single Threaded Or Multi Threaded If the caller’s thread of control. The thread and threading modules provide useful. Return the current thread object, corresponding to the caller’s thread of control. However, unlike many languages, python's multithreading isn't capable of fully harnessing the potential of the system it operates in. Python processes typically use a single thread because of the gil. Python threading allows you to. Python Single Threaded Or Multi Threaded.
From karobben.github.io
PythonThreading Threadbased parallelism for beginner Karobben Python Single Threaded Or Multi Threaded In this post, i will explain why this is the case. Mri (default ruby) and python both have a gil (global interpreter lock). Python threading allows you to have different parts of your program run concurrently and can simplify your design. Return the current thread object, corresponding to the caller’s thread of control. Python processes typically use a single thread. Python Single Threaded Or Multi Threaded.
From dxohgbezw.blob.core.windows.net
Python Parallel Processing Vs Threading at Miguel Baer blog Python Single Threaded Or Multi Threaded If the caller’s thread of control. Python processes typically use a single thread because of the gil. Python threading allows you to have different parts of your program run concurrently and can simplify your design. Return the current thread object, corresponding to the caller’s thread of control. Jruby is multithreaded and can be run in tomcat like other java code.. Python Single Threaded Or Multi Threaded.
From www.scaler.com
Threads in Operating System (OS) Scaler Topics Python Single Threaded Or Multi Threaded Return the current thread object, corresponding to the caller’s thread of control. Python processes typically use a single thread because of the gil. Despite the gil, libraries that perform computationally heavy tasks like. Mri (default ruby) and python both have a gil (global interpreter lock). In this post, i will explain why this is the case. However, unlike many languages,. Python Single Threaded Or Multi Threaded.
From www.youtube.com
Multithreading in Python 05 Creating Threads for Methods Threading Python Single Threaded Or Multi Threaded Jruby is multithreaded and can be run in tomcat like other java code. Python threading allows you to have different parts of your program run concurrently and can simplify your design. Despite the gil, libraries that perform computationally heavy tasks like. However, unlike many languages, python's multithreading isn't capable of fully harnessing the potential of the system it operates in.. Python Single Threaded Or Multi Threaded.
From medium.com
Optimizing Performance Exploring Synchronous and Asynchronous Calls in Python Single Threaded Or Multi Threaded If the caller’s thread of control. However, unlike many languages, python's multithreading isn't capable of fully harnessing the potential of the system it operates in. Jruby is multithreaded and can be run in tomcat like other java code. Mri (default ruby) and python both have a gil (global interpreter lock). Return the current thread object, corresponding to the caller’s thread. Python Single Threaded Or Multi Threaded.
From www.youtube.com
Python Multithreading Tutorial 2 How to Create New Threads YouTube Python Single Threaded Or Multi Threaded The thread and threading modules provide useful. Mri (default ruby) and python both have a gil (global interpreter lock). If you’ve got some experience in python and want to speed up your program using. Return the current thread object, corresponding to the caller’s thread of control. Despite the gil, libraries that perform computationally heavy tasks like. Python processes typically use. Python Single Threaded Or Multi Threaded.
From morioh.com
Python is NOT Single Threaded (and how to bypass the GIL) Python Single Threaded Or Multi Threaded Despite the gil, libraries that perform computationally heavy tasks like. Return the current thread object, corresponding to the caller’s thread of control. Python threading allows you to have different parts of your program run concurrently and can simplify your design. In this post, i will explain why this is the case. The thread and threading modules provide useful. If you’ve. Python Single Threaded Or Multi Threaded.
From www.youtube.com
Is NodeJS Single threaded or Multithreaded ? YouTube Python Single Threaded Or Multi Threaded In this post, i will explain why this is the case. However, unlike many languages, python's multithreading isn't capable of fully harnessing the potential of the system it operates in. Mri (default ruby) and python both have a gil (global interpreter lock). The thread and threading modules provide useful. Return the current thread object, corresponding to the caller’s thread of. Python Single Threaded Or Multi Threaded.
From medium.com
Windows User Process Initial Thread Creation — Part 3 by Faheem Ijaz Python Single Threaded Or Multi Threaded However, unlike many languages, python's multithreading isn't capable of fully harnessing the potential of the system it operates in. In this post, i will explain why this is the case. If you’ve got some experience in python and want to speed up your program using. Mri (default ruby) and python both have a gil (global interpreter lock). Return the current. Python Single Threaded Or Multi Threaded.
From phicygni.com
Why is multithreaded Python so slow? by Emile Rossouw Phi Cygni Python Single Threaded Or Multi Threaded The thread and threading modules provide useful. Python threading allows you to have different parts of your program run concurrently and can simplify your design. However, unlike many languages, python's multithreading isn't capable of fully harnessing the potential of the system it operates in. Despite the gil, libraries that perform computationally heavy tasks like. Mri (default ruby) and python both. Python Single Threaded Or Multi Threaded.
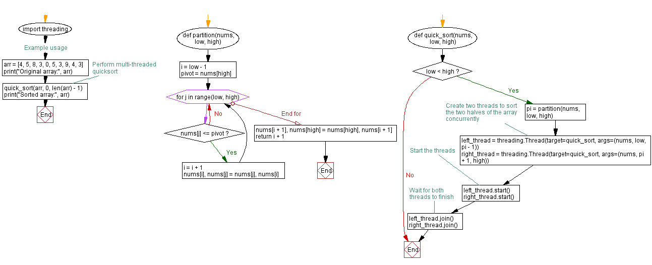
From www.w3resource.com
Multithreaded quicksort in Python Python Single Threaded Or Multi Threaded However, unlike many languages, python's multithreading isn't capable of fully harnessing the potential of the system it operates in. If you’ve got some experience in python and want to speed up your program using. Python threading allows you to have different parts of your program run concurrently and can simplify your design. Return the current thread object, corresponding to the. Python Single Threaded Or Multi Threaded.
From www.becomebetterprogrammer.com
Is Node.js SingleThreaded or MultiThreaded? and Why? A Python Single Threaded Or Multi Threaded The thread and threading modules provide useful. Jruby is multithreaded and can be run in tomcat like other java code. Despite the gil, libraries that perform computationally heavy tasks like. However, unlike many languages, python's multithreading isn't capable of fully harnessing the potential of the system it operates in. Return the current thread object, corresponding to the caller’s thread of. Python Single Threaded Or Multi Threaded.
From klacktccv.blob.core.windows.net
Python Single Threaded Vs Multi Threaded at Geraldine Giles blog Python Single Threaded Or Multi Threaded Return the current thread object, corresponding to the caller’s thread of control. The thread and threading modules provide useful. In this post, i will explain why this is the case. If the caller’s thread of control. Python processes typically use a single thread because of the gil. Python threading allows you to have different parts of your program run concurrently. Python Single Threaded Or Multi Threaded.
From www.slideshare.net
Python Performance Singlethreaded, multithreaded, and Gevent Python Single Threaded Or Multi Threaded Return the current thread object, corresponding to the caller’s thread of control. Mri (default ruby) and python both have a gil (global interpreter lock). If you’ve got some experience in python and want to speed up your program using. However, unlike many languages, python's multithreading isn't capable of fully harnessing the potential of the system it operates in. Jruby is. Python Single Threaded Or Multi Threaded.
From www.youtube.com
Threading Tutorial 2 Implementing Threading in Python 3 (Examples Python Single Threaded Or Multi Threaded Python processes typically use a single thread because of the gil. The thread and threading modules provide useful. Python threading allows you to have different parts of your program run concurrently and can simplify your design. However, unlike many languages, python's multithreading isn't capable of fully harnessing the potential of the system it operates in. If you’ve got some experience. Python Single Threaded Or Multi Threaded.
From sehun.me
Multiprocessing & Multithreading in Python by Park Sehun Medium Python Single Threaded Or Multi Threaded Mri (default ruby) and python both have a gil (global interpreter lock). If you’ve got some experience in python and want to speed up your program using. Despite the gil, libraries that perform computationally heavy tasks like. The thread and threading modules provide useful. Python threading allows you to have different parts of your program run concurrently and can simplify. Python Single Threaded Or Multi Threaded.
From docs.ultralytics.com
YOLO ThreadSafe Inference Ultralytics YOLO Docs Python Single Threaded Or Multi Threaded Return the current thread object, corresponding to the caller’s thread of control. In this post, i will explain why this is the case. Python processes typically use a single thread because of the gil. Jruby is multithreaded and can be run in tomcat like other java code. If the caller’s thread of control. Mri (default ruby) and python both have. Python Single Threaded Or Multi Threaded.