How To Replace Element In A List Java . This method accepts two parameters an. Methods to replace an element in a list. Use the set method to replace the old value with a new one. Learn to update or replace existing element in arraylist with a given new element or value, using set (int index, object element) method. You can replace an element of an arraylist using the set() method of the collections class. There are 3 ways to replace an element in the list as listed which will be later revealed as. The most common way to replace an element in java arraylist is to use the set (int index, object element) method. The arraylist data structure in java allows programmers to store and manage components in a resizable array dynamically and flexibly. To replace an element from an arraylist, the set() method of listiterator interface can be used.
from gioymatlm.blob.core.windows.net
There are 3 ways to replace an element in the list as listed which will be later revealed as. Learn to update or replace existing element in arraylist with a given new element or value, using set (int index, object element) method. You can replace an element of an arraylist using the set() method of the collections class. Use the set method to replace the old value with a new one. This method accepts two parameters an. The arraylist data structure in java allows programmers to store and manage components in a resizable array dynamically and flexibly. Methods to replace an element in a list. The most common way to replace an element in java arraylist is to use the set (int index, object element) method. To replace an element from an arraylist, the set() method of listiterator interface can be used.
How To Replace Element In A List Java at Martha Neal blog
How To Replace Element In A List Java Learn to update or replace existing element in arraylist with a given new element or value, using set (int index, object element) method. Learn to update or replace existing element in arraylist with a given new element or value, using set (int index, object element) method. There are 3 ways to replace an element in the list as listed which will be later revealed as. Methods to replace an element in a list. The arraylist data structure in java allows programmers to store and manage components in a resizable array dynamically and flexibly. Use the set method to replace the old value with a new one. To replace an element from an arraylist, the set() method of listiterator interface can be used. The most common way to replace an element in java arraylist is to use the set (int index, object element) method. You can replace an element of an arraylist using the set() method of the collections class. This method accepts two parameters an.
From www.youtube.com
How to Remove Duplicate Elements From an ArrayList in Java YouTube How To Replace Element In A List Java You can replace an element of an arraylist using the set() method of the collections class. To replace an element from an arraylist, the set() method of listiterator interface can be used. This method accepts two parameters an. The most common way to replace an element in java arraylist is to use the set (int index, object element) method. There. How To Replace Element In A List Java.
From linuxhint.com
How to Print a List in Java How To Replace Element In A List Java You can replace an element of an arraylist using the set() method of the collections class. Use the set method to replace the old value with a new one. The arraylist data structure in java allows programmers to store and manage components in a resizable array dynamically and flexibly. Methods to replace an element in a list. There are 3. How To Replace Element In A List Java.
From javadeveloperzone.com
Java Remove Element from List Java Developer Zone How To Replace Element In A List Java The most common way to replace an element in java arraylist is to use the set (int index, object element) method. Use the set method to replace the old value with a new one. Methods to replace an element in a list. You can replace an element of an arraylist using the set() method of the collections class. The arraylist. How To Replace Element In A List Java.
From www.youtube.com
ArrayList Part 3 Remove (JAVA) YouTube How To Replace Element In A List Java There are 3 ways to replace an element in the list as listed which will be later revealed as. You can replace an element of an arraylist using the set() method of the collections class. To replace an element from an arraylist, the set() method of listiterator interface can be used. The most common way to replace an element in. How To Replace Element In A List Java.
From www.btechsmartclass.com
Java Tutorials ArrayList Class Collection Framework How To Replace Element In A List Java Learn to update or replace existing element in arraylist with a given new element or value, using set (int index, object element) method. You can replace an element of an arraylist using the set() method of the collections class. To replace an element from an arraylist, the set() method of listiterator interface can be used. Methods to replace an element. How To Replace Element In A List Java.
From gioymatlm.blob.core.windows.net
How To Replace Element In A List Java at Martha Neal blog How To Replace Element In A List Java To replace an element from an arraylist, the set() method of listiterator interface can be used. There are 3 ways to replace an element in the list as listed which will be later revealed as. You can replace an element of an arraylist using the set() method of the collections class. Methods to replace an element in a list. The. How To Replace Element In A List Java.
From dongtienvietnam.com
Removing Common Elements From Two Python Lists How To Replace Element In A List Java This method accepts two parameters an. Methods to replace an element in a list. Learn to update or replace existing element in arraylist with a given new element or value, using set (int index, object element) method. To replace an element from an arraylist, the set() method of listiterator interface can be used. There are 3 ways to replace an. How To Replace Element In A List Java.
From linuxhint.com
Java List Tutorial How To Replace Element In A List Java Learn to update or replace existing element in arraylist with a given new element or value, using set (int index, object element) method. The most common way to replace an element in java arraylist is to use the set (int index, object element) method. To replace an element from an arraylist, the set() method of listiterator interface can be used.. How To Replace Element In A List Java.
From java67.blogspot.com
How to get first and last elements form ArrayList in Java Java67 How To Replace Element In A List Java You can replace an element of an arraylist using the set() method of the collections class. Learn to update or replace existing element in arraylist with a given new element or value, using set (int index, object element) method. This method accepts two parameters an. Use the set method to replace the old value with a new one. The most. How To Replace Element In A List Java.
From www.geeksforgeeks.org
Java Program to Remove an Element from ArrayList using ListIterator How To Replace Element In A List Java Use the set method to replace the old value with a new one. Learn to update or replace existing element in arraylist with a given new element or value, using set (int index, object element) method. There are 3 ways to replace an element in the list as listed which will be later revealed as. The most common way to. How To Replace Element In A List Java.
From gioymatlm.blob.core.windows.net
How To Replace Element In A List Java at Martha Neal blog How To Replace Element In A List Java Use the set method to replace the old value with a new one. The arraylist data structure in java allows programmers to store and manage components in a resizable array dynamically and flexibly. To replace an element from an arraylist, the set() method of listiterator interface can be used. You can replace an element of an arraylist using the set(). How To Replace Element In A List Java.
From proeveryday.ru
Replace Java как работает How To Replace Element In A List Java Use the set method to replace the old value with a new one. Learn to update or replace existing element in arraylist with a given new element or value, using set (int index, object element) method. There are 3 ways to replace an element in the list as listed which will be later revealed as. Methods to replace an element. How To Replace Element In A List Java.
From stackoverflow.com
How to remove specific object from ArrayList in Java? Stack Overflow How To Replace Element In A List Java Use the set method to replace the old value with a new one. Learn to update or replace existing element in arraylist with a given new element or value, using set (int index, object element) method. The arraylist data structure in java allows programmers to store and manage components in a resizable array dynamically and flexibly. To replace an element. How To Replace Element In A List Java.
From devhubby.com
How to replace existing value in Java Arraylist? How To Replace Element In A List Java The arraylist data structure in java allows programmers to store and manage components in a resizable array dynamically and flexibly. There are 3 ways to replace an element in the list as listed which will be later revealed as. To replace an element from an arraylist, the set() method of listiterator interface can be used. Methods to replace an element. How To Replace Element In A List Java.
From beginnersbook.com
Java String replace(), replaceFirst() and replaceAll() methods How To Replace Element In A List Java There are 3 ways to replace an element in the list as listed which will be later revealed as. The arraylist data structure in java allows programmers to store and manage components in a resizable array dynamically and flexibly. The most common way to replace an element in java arraylist is to use the set (int index, object element) method.. How To Replace Element In A List Java.
From www.youtube.com
How to add elements to linked list in java? YouTube How To Replace Element In A List Java Use the set method to replace the old value with a new one. There are 3 ways to replace an element in the list as listed which will be later revealed as. To replace an element from an arraylist, the set() method of listiterator interface can be used. Learn to update or replace existing element in arraylist with a given. How To Replace Element In A List Java.
From www.digitalocean.com
How to Sort a List in Java DigitalOcean How To Replace Element In A List Java This method accepts two parameters an. There are 3 ways to replace an element in the list as listed which will be later revealed as. Use the set method to replace the old value with a new one. You can replace an element of an arraylist using the set() method of the collections class. Methods to replace an element in. How To Replace Element In A List Java.
From morioh.com
Java String replaceAll Example replaceAll() Function In Java How To Replace Element In A List Java There are 3 ways to replace an element in the list as listed which will be later revealed as. Learn to update or replace existing element in arraylist with a given new element or value, using set (int index, object element) method. The arraylist data structure in java allows programmers to store and manage components in a resizable array dynamically. How To Replace Element In A List Java.
From blog.enterprisedna.co
How to Replace an Element in List Python StepbyStep Guide Master How To Replace Element In A List Java Learn to update or replace existing element in arraylist with a given new element or value, using set (int index, object element) method. The arraylist data structure in java allows programmers to store and manage components in a resizable array dynamically and flexibly. You can replace an element of an arraylist using the set() method of the collections class. To. How To Replace Element In A List Java.
From crunchify.com
In Java How to Get Random Element from ArrayList and ThreadLocalRandom How To Replace Element In A List Java You can replace an element of an arraylist using the set() method of the collections class. Methods to replace an element in a list. The arraylist data structure in java allows programmers to store and manage components in a resizable array dynamically and flexibly. To replace an element from an arraylist, the set() method of listiterator interface can be used.. How To Replace Element In A List Java.
From www.youtube.com
How to add or replace an element in the ArrayList using ListIterator How To Replace Element In A List Java This method accepts two parameters an. You can replace an element of an arraylist using the set() method of the collections class. Use the set method to replace the old value with a new one. The arraylist data structure in java allows programmers to store and manage components in a resizable array dynamically and flexibly. Methods to replace an element. How To Replace Element In A List Java.
From blog.enterprisedna.co
How to Replace an Element in List Python StepbyStep Guide Master How To Replace Element In A List Java To replace an element from an arraylist, the set() method of listiterator interface can be used. There are 3 ways to replace an element in the list as listed which will be later revealed as. The most common way to replace an element in java arraylist is to use the set (int index, object element) method. Learn to update or. How To Replace Element In A List Java.
From www.tutorialgateway.org
Java String Replace Function How To Replace Element In A List Java The most common way to replace an element in java arraylist is to use the set (int index, object element) method. Learn to update or replace existing element in arraylist with a given new element or value, using set (int index, object element) method. There are 3 ways to replace an element in the list as listed which will be. How To Replace Element In A List Java.
From www.codevscolor.com
Java String.replace() method explanation with example CodeVsColor How To Replace Element In A List Java The arraylist data structure in java allows programmers to store and manage components in a resizable array dynamically and flexibly. Methods to replace an element in a list. There are 3 ways to replace an element in the list as listed which will be later revealed as. You can replace an element of an arraylist using the set() method of. How To Replace Element In A List Java.
From www.youtube.com
How to Find common elements between two lists in Java YouTube How To Replace Element In A List Java The arraylist data structure in java allows programmers to store and manage components in a resizable array dynamically and flexibly. Learn to update or replace existing element in arraylist with a given new element or value, using set (int index, object element) method. Methods to replace an element in a list. The most common way to replace an element in. How To Replace Element In A List Java.
From laptopprocessors.ru
How to add an element in list in java How To Replace Element In A List Java The most common way to replace an element in java arraylist is to use the set (int index, object element) method. Methods to replace an element in a list. There are 3 ways to replace an element in the list as listed which will be later revealed as. This method accepts two parameters an. Learn to update or replace existing. How To Replace Element In A List Java.
From www.youtube.com
7 How to replace the element of an array YouTube How To Replace Element In A List Java The most common way to replace an element in java arraylist is to use the set (int index, object element) method. This method accepts two parameters an. There are 3 ways to replace an element in the list as listed which will be later revealed as. You can replace an element of an arraylist using the set() method of the. How To Replace Element In A List Java.
From www.youtube.com
ArrayList Iterator example in java YouTube How To Replace Element In A List Java Learn to update or replace existing element in arraylist with a given new element or value, using set (int index, object element) method. The most common way to replace an element in java arraylist is to use the set (int index, object element) method. Methods to replace an element in a list. The arraylist data structure in java allows programmers. How To Replace Element In A List Java.
From www.w3resource.com
Java Remove the third element from a array list How To Replace Element In A List Java The arraylist data structure in java allows programmers to store and manage components in a resizable array dynamically and flexibly. This method accepts two parameters an. Methods to replace an element in a list. To replace an element from an arraylist, the set() method of listiterator interface can be used. The most common way to replace an element in java. How To Replace Element In A List Java.
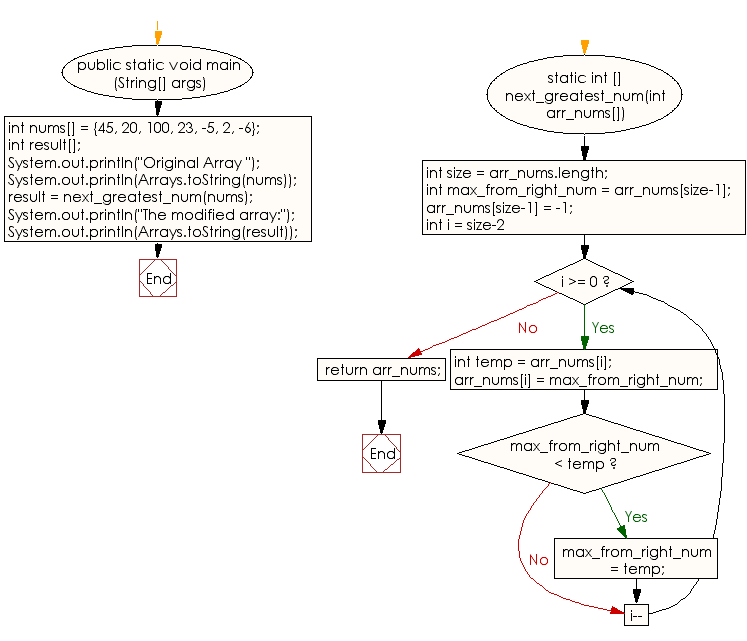
From www.w3resource.com
Java Elements of array is replaced with the next largest How To Replace Element In A List Java The most common way to replace an element in java arraylist is to use the set (int index, object element) method. Methods to replace an element in a list. You can replace an element of an arraylist using the set() method of the collections class. To replace an element from an arraylist, the set() method of listiterator interface can be. How To Replace Element In A List Java.
From gioymatlm.blob.core.windows.net
How To Replace Element In A List Java at Martha Neal blog How To Replace Element In A List Java You can replace an element of an arraylist using the set() method of the collections class. This method accepts two parameters an. The most common way to replace an element in java arraylist is to use the set (int index, object element) method. Learn to update or replace existing element in arraylist with a given new element or value, using. How To Replace Element In A List Java.
From javatutorialhq.com
Java StringBuilder replace() method example How To Replace Element In A List Java The most common way to replace an element in java arraylist is to use the set (int index, object element) method. Learn to update or replace existing element in arraylist with a given new element or value, using set (int index, object element) method. To replace an element from an arraylist, the set() method of listiterator interface can be used.. How To Replace Element In A List Java.
From www.holadevs.com
java How to replace correctly the elements of an array in How To Replace Element In A List Java You can replace an element of an arraylist using the set() method of the collections class. There are 3 ways to replace an element in the list as listed which will be later revealed as. Use the set method to replace the old value with a new one. Methods to replace an element in a list. To replace an element. How To Replace Element In A List Java.
From btechgeeks.com
Java Program to Replace Each Element of the Array with Product of All How To Replace Element In A List Java Use the set method to replace the old value with a new one. The most common way to replace an element in java arraylist is to use the set (int index, object element) method. You can replace an element of an arraylist using the set() method of the collections class. To replace an element from an arraylist, the set() method. How To Replace Element In A List Java.
From blog.enterprisedna.co
How to Replace an Element in List Python StepbyStep Guide Master How To Replace Element In A List Java There are 3 ways to replace an element in the list as listed which will be later revealed as. Methods to replace an element in a list. The arraylist data structure in java allows programmers to store and manage components in a resizable array dynamically and flexibly. Learn to update or replace existing element in arraylist with a given new. How To Replace Element In A List Java.