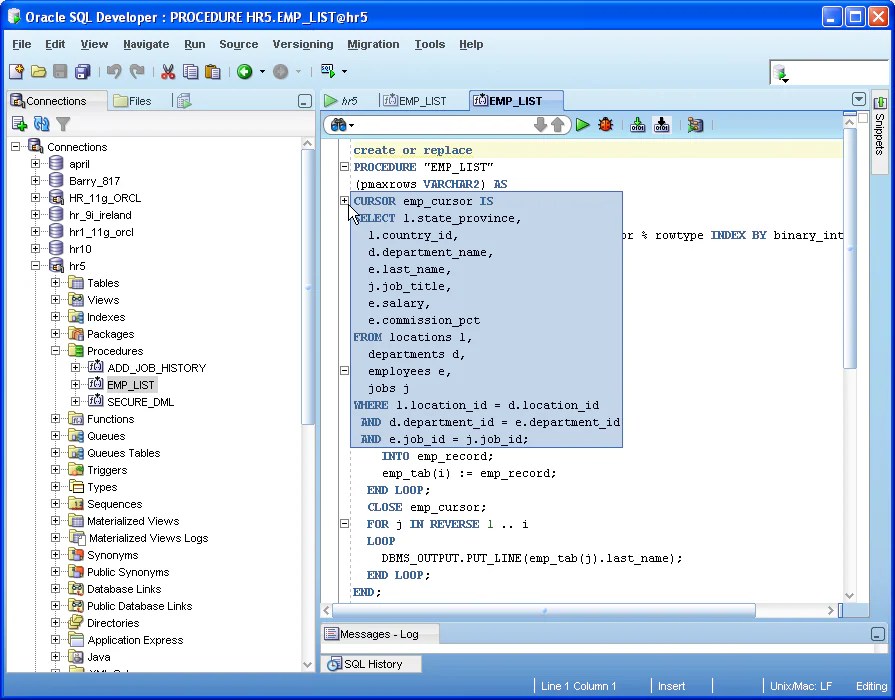
How To Check The History In Sql Developer . How sql history and recall works in oracle sql developer. No worries, check your history. The dba_hist_active_sess_history data dictionary view can be used to find queries executed in the oracle database. The sql history opens up at. In case if it is deleted intentionally, it is it possible to retrieve? As oracle has documented, there is a sql history folder and it is larger (has more sql queries that go back about a year) than the sql. How to find the update query from the history of sql developer. Enables users to run, edit, or delete previously used sql*plus, sql, or pl/sql commands from the history list in the current session. With sql history the database tracks and reports details of your sql history of queries in your current session. Each history entry shows the time the command was last executed, the first characters of the command, and the schema in which it was. Execute a query yesterday and forget to save it?
        	
		 
	 
    
         
         
        from opmcore.weebly.com 
     
        
        How to find the update query from the history of sql developer. In case if it is deleted intentionally, it is it possible to retrieve? No worries, check your history. Execute a query yesterday and forget to save it? As oracle has documented, there is a sql history folder and it is larger (has more sql queries that go back about a year) than the sql. The sql history opens up at. Each history entry shows the time the command was last executed, the first characters of the command, and the schema in which it was. How sql history and recall works in oracle sql developer. The dba_hist_active_sess_history data dictionary view can be used to find queries executed in the oracle database. With sql history the database tracks and reports details of your sql history of queries in your current session.
    
    	
		 
	 
    Pl sql developer tool tutorial opmcore 
    How To Check The History In Sql Developer  No worries, check your history. As oracle has documented, there is a sql history folder and it is larger (has more sql queries that go back about a year) than the sql. The dba_hist_active_sess_history data dictionary view can be used to find queries executed in the oracle database. Execute a query yesterday and forget to save it? No worries, check your history. Enables users to run, edit, or delete previously used sql*plus, sql, or pl/sql commands from the history list in the current session. Each history entry shows the time the command was last executed, the first characters of the command, and the schema in which it was. How to find the update query from the history of sql developer. With sql history the database tracks and reports details of your sql history of queries in your current session. In case if it is deleted intentionally, it is it possible to retrieve? The sql history opens up at. How sql history and recall works in oracle sql developer.
 
    
         
        From opmcore.weebly.com 
                    Pl sql developer tool tutorial opmcore How To Check The History In Sql Developer  How to find the update query from the history of sql developer. With sql history the database tracks and reports details of your sql history of queries in your current session. How sql history and recall works in oracle sql developer. No worries, check your history. Execute a query yesterday and forget to save it? The dba_hist_active_sess_history data dictionary view. How To Check The History In Sql Developer.
     
    
         
        From syntaxfix.com 
                    [database] how to set auto increment column with sql developer SyntaxFix How To Check The History In Sql Developer  How sql history and recall works in oracle sql developer. The sql history opens up at. The dba_hist_active_sess_history data dictionary view can be used to find queries executed in the oracle database. How to find the update query from the history of sql developer. With sql history the database tracks and reports details of your sql history of queries in. How To Check The History In Sql Developer.
     
    
         
        From www.youtube.com 
                    Find Location of Data Files and Log Files in SQL Server YouTube How To Check The History In Sql Developer  The dba_hist_active_sess_history data dictionary view can be used to find queries executed in the oracle database. No worries, check your history. Enables users to run, edit, or delete previously used sql*plus, sql, or pl/sql commands from the history list in the current session. Each history entry shows the time the command was last executed, the first characters of the command,. How To Check The History In Sql Developer.
     
    
         
        From www.sqlshack.com 
                    SQL Server Developer Edition a FAQ article How To Check The History In Sql Developer  How sql history and recall works in oracle sql developer. Execute a query yesterday and forget to save it? The sql history opens up at. As oracle has documented, there is a sql history folder and it is larger (has more sql queries that go back about a year) than the sql. The dba_hist_active_sess_history data dictionary view can be used. How To Check The History In Sql Developer.
     
    
         
        From clarusway.com 
                    What Is SQL? Beginner Guide To The SQL Language Clarusway How To Check The History In Sql Developer  Enables users to run, edit, or delete previously used sql*plus, sql, or pl/sql commands from the history list in the current session. With sql history the database tracks and reports details of your sql history of queries in your current session. As oracle has documented, there is a sql history folder and it is larger (has more sql queries that. How To Check The History In Sql Developer.
     
    
         
        From newbedev.com 
                    Old SQL History in Oracle SQL Developer Newbedev How To Check The History In Sql Developer  The sql history opens up at. How sql history and recall works in oracle sql developer. With sql history the database tracks and reports details of your sql history of queries in your current session. Each history entry shows the time the command was last executed, the first characters of the command, and the schema in which it was. No. How To Check The History In Sql Developer.
     
    
         
        From www.thatjeffsmith.com 
                    30 SQL Developer Posts in 30 Days, Day 29 Preferences Revisited How To Check The History In Sql Developer  With sql history the database tracks and reports details of your sql history of queries in your current session. How sql history and recall works in oracle sql developer. As oracle has documented, there is a sql history folder and it is larger (has more sql queries that go back about a year) than the sql. The dba_hist_active_sess_history data dictionary. How To Check The History In Sql Developer.
     
    
         
        From www.oracle.com 
                    What is SQL Developer? How To Check The History In Sql Developer  No worries, check your history. The dba_hist_active_sess_history data dictionary view can be used to find queries executed in the oracle database. How sql history and recall works in oracle sql developer. Execute a query yesterday and forget to save it? As oracle has documented, there is a sql history folder and it is larger (has more sql queries that go. How To Check The History In Sql Developer.
     
    
         
        From copyprogramming.com 
                    How to see query history in SQL Server Management Studio Sqlserver How To Check The History In Sql Developer  The dba_hist_active_sess_history data dictionary view can be used to find queries executed in the oracle database. How to find the update query from the history of sql developer. The sql history opens up at. How sql history and recall works in oracle sql developer. Each history entry shows the time the command was last executed, the first characters of the. How To Check The History In Sql Developer.
     
    
         
        From database.guide 
                    Create a SQL Server Agent Job using SSMS How To Check The History In Sql Developer  As oracle has documented, there is a sql history folder and it is larger (has more sql queries that go back about a year) than the sql. In case if it is deleted intentionally, it is it possible to retrieve? Enables users to run, edit, or delete previously used sql*plus, sql, or pl/sql commands from the history list in the. How To Check The History In Sql Developer.
     
    
         
        From www.kodyaz.com 
                    Check SQL Server Database TrustWorthy Property for CLR Creation How To Check The History In Sql Developer  Enables users to run, edit, or delete previously used sql*plus, sql, or pl/sql commands from the history list in the current session. No worries, check your history. The sql history opens up at. In case if it is deleted intentionally, it is it possible to retrieve? How sql history and recall works in oracle sql developer. Each history entry shows. How To Check The History In Sql Developer.
     
    
         
        From plorajj.weebly.com 
                    Oracle sql developer view tables plorajj How To Check The History In Sql Developer  The dba_hist_active_sess_history data dictionary view can be used to find queries executed in the oracle database. Execute a query yesterday and forget to save it? How sql history and recall works in oracle sql developer. How to find the update query from the history of sql developer. The sql history opens up at. With sql history the database tracks and. How To Check The History In Sql Developer.
     
    
         
        From enesi.no 
                    Search and history in SQL Developer · A Blog on Oracle and Stuff How To Check The History In Sql Developer  In case if it is deleted intentionally, it is it possible to retrieve? Each history entry shows the time the command was last executed, the first characters of the command, and the schema in which it was. How to find the update query from the history of sql developer. As oracle has documented, there is a sql history folder and. How To Check The History In Sql Developer.
     
    
         
        From www.oracle.com 
                    What is SQL Developer? How To Check The History In Sql Developer  How sql history and recall works in oracle sql developer. No worries, check your history. Enables users to run, edit, or delete previously used sql*plus, sql, or pl/sql commands from the history list in the current session. The dba_hist_active_sess_history data dictionary view can be used to find queries executed in the oracle database. With sql history the database tracks and. How To Check The History In Sql Developer.
     
    
         
        From thomaslarock.com 
                    Audit SQL Server Jobs Thomas LaRock How To Check The History In Sql Developer  Each history entry shows the time the command was last executed, the first characters of the command, and the schema in which it was. Enables users to run, edit, or delete previously used sql*plus, sql, or pl/sql commands from the history list in the current session. Execute a query yesterday and forget to save it? No worries, check your history.. How To Check The History In Sql Developer.
     
    
         
        From www.vrogue.co 
                    Membuat Database Menggunakan Sql Management Studio vrogue.co How To Check The History In Sql Developer  Each history entry shows the time the command was last executed, the first characters of the command, and the schema in which it was. Execute a query yesterday and forget to save it? No worries, check your history. How sql history and recall works in oracle sql developer. The sql history opens up at. Enables users to run, edit, or. How To Check The History In Sql Developer.
     
    
         
        From lasemsiam.weebly.com 
                    Pl sql developer key lasemsiam How To Check The History In Sql Developer  In case if it is deleted intentionally, it is it possible to retrieve? The dba_hist_active_sess_history data dictionary view can be used to find queries executed in the oracle database. No worries, check your history. How sql history and recall works in oracle sql developer. As oracle has documented, there is a sql history folder and it is larger (has more. How To Check The History In Sql Developer.
     
    
         
        From soft.ware.pl 
                    PL/SQL Developer Bezposrednia dystrybucja oprogramowania Sklep How To Check The History In Sql Developer  Execute a query yesterday and forget to save it? How sql history and recall works in oracle sql developer. No worries, check your history. As oracle has documented, there is a sql history folder and it is larger (has more sql queries that go back about a year) than the sql. How to find the update query from the history. How To Check The History In Sql Developer.
     
    
         
        From dbmstools.com 
                    Oracle SQL Developer DBMS Tools How To Check The History In Sql Developer  The sql history opens up at. As oracle has documented, there is a sql history folder and it is larger (has more sql queries that go back about a year) than the sql. No worries, check your history. With sql history the database tracks and reports details of your sql history of queries in your current session. Each history entry. How To Check The History In Sql Developer.
     
    
         
        From ecampus.egerton.ac.ke 
                    What Is A Brief History Of SQL? Why Was Its Standardization How To Check The History In Sql Developer  The dba_hist_active_sess_history data dictionary view can be used to find queries executed in the oracle database. No worries, check your history. With sql history the database tracks and reports details of your sql history of queries in your current session. In case if it is deleted intentionally, it is it possible to retrieve? As oracle has documented, there is a. How To Check The History In Sql Developer.
     
    
         
        From www.youtube.com 
                    History Of SQL YouTube How To Check The History In Sql Developer  With sql history the database tracks and reports details of your sql history of queries in your current session. How sql history and recall works in oracle sql developer. Each history entry shows the time the command was last executed, the first characters of the command, and the schema in which it was. Enables users to run, edit, or delete. How To Check The History In Sql Developer.
     
    
         
        From database.guide 
                    7 Ways to Check your Oracle Version How To Check The History In Sql Developer  Enables users to run, edit, or delete previously used sql*plus, sql, or pl/sql commands from the history list in the current session. Each history entry shows the time the command was last executed, the first characters of the command, and the schema in which it was. As oracle has documented, there is a sql history folder and it is larger. How To Check The History In Sql Developer.
     
    
         
        From logingn.com 
                    Sql Server Login History Table Login GN How To Check The History In Sql Developer  The dba_hist_active_sess_history data dictionary view can be used to find queries executed in the oracle database. Enables users to run, edit, or delete previously used sql*plus, sql, or pl/sql commands from the history list in the current session. How to find the update query from the history of sql developer. How sql history and recall works in oracle sql developer.. How To Check The History In Sql Developer.
     
    
         
        From www.imagezap.org 
                    Sql Developer Version History The Best Developer Images How To Check The History In Sql Developer  As oracle has documented, there is a sql history folder and it is larger (has more sql queries that go back about a year) than the sql. In case if it is deleted intentionally, it is it possible to retrieve? Each history entry shows the time the command was last executed, the first characters of the command, and the schema. How To Check The History In Sql Developer.
     
    
         
        From www.sqlshack.com 
                    How to collect performance and system information in SQL Server How To Check The History In Sql Developer  The sql history opens up at. How to find the update query from the history of sql developer. With sql history the database tracks and reports details of your sql history of queries in your current session. As oracle has documented, there is a sql history folder and it is larger (has more sql queries that go back about a. How To Check The History In Sql Developer.
     
    
         
        From www.thatjeffsmith.com 
                    Configuring Your Generated DDL in SQL Developer and SQLcl How To Check The History In Sql Developer  In case if it is deleted intentionally, it is it possible to retrieve? How sql history and recall works in oracle sql developer. Enables users to run, edit, or delete previously used sql*plus, sql, or pl/sql commands from the history list in the current session. As oracle has documented, there is a sql history folder and it is larger (has. How To Check The History In Sql Developer.
     
    
         
        From www.thatjeffsmith.com 
                    What the SQL? (History) ThatJeffSmith How To Check The History In Sql Developer  As oracle has documented, there is a sql history folder and it is larger (has more sql queries that go back about a year) than the sql. Enables users to run, edit, or delete previously used sql*plus, sql, or pl/sql commands from the history list in the current session. No worries, check your history. The dba_hist_active_sess_history data dictionary view can. How To Check The History In Sql Developer.
     
    
         
        From www.dunebook.com 
                    12 SQL IDE and Tools Dunebook How To Check The History In Sql Developer  Enables users to run, edit, or delete previously used sql*plus, sql, or pl/sql commands from the history list in the current session. Each history entry shows the time the command was last executed, the first characters of the command, and the schema in which it was. How sql history and recall works in oracle sql developer. Execute a query yesterday. How To Check The History In Sql Developer.
     
    
         
        From database.guide 
                    4 Ways to Get SQL Server Job History How To Check The History In Sql Developer  In case if it is deleted intentionally, it is it possible to retrieve? The dba_hist_active_sess_history data dictionary view can be used to find queries executed in the oracle database. Execute a query yesterday and forget to save it? How to find the update query from the history of sql developer. Enables users to run, edit, or delete previously used sql*plus,. How To Check The History In Sql Developer.
     
    
         
        From learnsql.com 
                    How to an SQL Developer How To Check The History In Sql Developer  Each history entry shows the time the command was last executed, the first characters of the command, and the schema in which it was. The dba_hist_active_sess_history data dictionary view can be used to find queries executed in the oracle database. How sql history and recall works in oracle sql developer. How to find the update query from the history of. How To Check The History In Sql Developer.
     
    
         
        From blog.devart.com 
                    How to Check SQL Server Query History Devart Blog How To Check The History In Sql Developer  Execute a query yesterday and forget to save it? In case if it is deleted intentionally, it is it possible to retrieve? How sql history and recall works in oracle sql developer. The sql history opens up at. The dba_hist_active_sess_history data dictionary view can be used to find queries executed in the oracle database. How to find the update query. How To Check The History In Sql Developer.
     
    
         
        From www.softpedia.com 
                    Download Oracle SQL Developer How To Check The History In Sql Developer  In case if it is deleted intentionally, it is it possible to retrieve? How sql history and recall works in oracle sql developer. Enables users to run, edit, or delete previously used sql*plus, sql, or pl/sql commands from the history list in the current session. No worries, check your history. How to find the update query from the history of. How To Check The History In Sql Developer.
     
    
         
        From srinisboulevard.blogspot.com 
                    Srini's Boulevard SQL Developer History How To Check The History In Sql Developer  The dba_hist_active_sess_history data dictionary view can be used to find queries executed in the oracle database. With sql history the database tracks and reports details of your sql history of queries in your current session. In case if it is deleted intentionally, it is it possible to retrieve? No worries, check your history. Enables users to run, edit, or delete. How To Check The History In Sql Developer.
     
    
         
        From database.guide 
                    4 Ways to Get SQL Server Job History How To Check The History In Sql Developer  Enables users to run, edit, or delete previously used sql*plus, sql, or pl/sql commands from the history list in the current session. The sql history opens up at. Execute a query yesterday and forget to save it? With sql history the database tracks and reports details of your sql history of queries in your current session. As oracle has documented,. How To Check The History In Sql Developer.
     
    
         
        From www.lisbonlx.com 
                    Oracle Sql Developer Tutorial Examples and Forms How To Check The History In Sql Developer  The sql history opens up at. In case if it is deleted intentionally, it is it possible to retrieve? No worries, check your history. Execute a query yesterday and forget to save it? The dba_hist_active_sess_history data dictionary view can be used to find queries executed in the oracle database. How sql history and recall works in oracle sql developer. With. How To Check The History In Sql Developer.