What Is Thread Safe Class In Java . Thread safety means ensuring that shared resources (like variables, objects, or methods) are accessed. When a thread is already working on an object and preventing another thread on working on the same object, this process is called thread. In java, thread safety indicates to the assets of a given program or class that permits it to be thoroughly used by a couple of threads.
from www.geeksforgeeks.org
Thread safety means ensuring that shared resources (like variables, objects, or methods) are accessed. In java, thread safety indicates to the assets of a given program or class that permits it to be thoroughly used by a couple of threads. When a thread is already working on an object and preventing another thread on working on the same object, this process is called thread.
Main thread in Java
What Is Thread Safe Class In Java In java, thread safety indicates to the assets of a given program or class that permits it to be thoroughly used by a couple of threads. Thread safety means ensuring that shared resources (like variables, objects, or methods) are accessed. In java, thread safety indicates to the assets of a given program or class that permits it to be thoroughly used by a couple of threads. When a thread is already working on an object and preventing another thread on working on the same object, this process is called thread.
From javarevisited.blogspot.com
How to write ThreadSafe Code in Java What Is Thread Safe Class In Java In java, thread safety indicates to the assets of a given program or class that permits it to be thoroughly used by a couple of threads. Thread safety means ensuring that shared resources (like variables, objects, or methods) are accessed. When a thread is already working on an object and preventing another thread on working on the same object, this. What Is Thread Safe Class In Java.
From getlearntech.com
Top 7 Different ways to make code thread safe in Java What Is Thread Safe Class In Java When a thread is already working on an object and preventing another thread on working on the same object, this process is called thread. In java, thread safety indicates to the assets of a given program or class that permits it to be thoroughly used by a couple of threads. Thread safety means ensuring that shared resources (like variables, objects,. What Is Thread Safe Class In Java.
From www.youtube.com
Handling Interrupted Exceptions in Java Threads Java thread interrupt What Is Thread Safe Class In Java When a thread is already working on an object and preventing another thread on working on the same object, this process is called thread. In java, thread safety indicates to the assets of a given program or class that permits it to be thoroughly used by a couple of threads. Thread safety means ensuring that shared resources (like variables, objects,. What Is Thread Safe Class In Java.
From www.youtube.com
Thread Safety and code synchronization in java Multithreading in Java What Is Thread Safe Class In Java In java, thread safety indicates to the assets of a given program or class that permits it to be thoroughly used by a couple of threads. When a thread is already working on an object and preventing another thread on working on the same object, this process is called thread. Thread safety means ensuring that shared resources (like variables, objects,. What Is Thread Safe Class In Java.
From crunchify.com
What is ThreadSafe BlockingQueue in Java? When should you use it What Is Thread Safe Class In Java In java, thread safety indicates to the assets of a given program or class that permits it to be thoroughly used by a couple of threads. Thread safety means ensuring that shared resources (like variables, objects, or methods) are accessed. When a thread is already working on an object and preventing another thread on working on the same object, this. What Is Thread Safe Class In Java.
From www.studocu.com
Thread Safety and how to achieve it in Java Thread Safety and how to What Is Thread Safe Class In Java In java, thread safety indicates to the assets of a given program or class that permits it to be thoroughly used by a couple of threads. When a thread is already working on an object and preventing another thread on working on the same object, this process is called thread. Thread safety means ensuring that shared resources (like variables, objects,. What Is Thread Safe Class In Java.
From morioh.com
Java Concurrency Thread Safety What Is Thread Safe Class In Java Thread safety means ensuring that shared resources (like variables, objects, or methods) are accessed. In java, thread safety indicates to the assets of a given program or class that permits it to be thoroughly used by a couple of threads. When a thread is already working on an object and preventing another thread on working on the same object, this. What Is Thread Safe Class In Java.
From www.delftstack.com
ThreadSafe Collections in Java Delft Stack What Is Thread Safe Class In Java Thread safety means ensuring that shared resources (like variables, objects, or methods) are accessed. In java, thread safety indicates to the assets of a given program or class that permits it to be thoroughly used by a couple of threads. When a thread is already working on an object and preventing another thread on working on the same object, this. What Is Thread Safe Class In Java.
From www.geeksforgeeks.org
Main thread in Java What Is Thread Safe Class In Java In java, thread safety indicates to the assets of a given program or class that permits it to be thoroughly used by a couple of threads. When a thread is already working on an object and preventing another thread on working on the same object, this process is called thread. Thread safety means ensuring that shared resources (like variables, objects,. What Is Thread Safe Class In Java.
From morioh.com
Understanding of Thread Safety in Java What Is Thread Safe Class In Java When a thread is already working on an object and preventing another thread on working on the same object, this process is called thread. In java, thread safety indicates to the assets of a given program or class that permits it to be thoroughly used by a couple of threads. Thread safety means ensuring that shared resources (like variables, objects,. What Is Thread Safe Class In Java.
From www.youtube.com
Thread Safety in Java YouTube What Is Thread Safe Class In Java Thread safety means ensuring that shared resources (like variables, objects, or methods) are accessed. In java, thread safety indicates to the assets of a given program or class that permits it to be thoroughly used by a couple of threads. When a thread is already working on an object and preventing another thread on working on the same object, this. What Is Thread Safe Class In Java.
From www.youtube.com
Design ThreadSafe Classes Immutable Objects in Java YouTube What Is Thread Safe Class In Java When a thread is already working on an object and preventing another thread on working on the same object, this process is called thread. Thread safety means ensuring that shared resources (like variables, objects, or methods) are accessed. In java, thread safety indicates to the assets of a given program or class that permits it to be thoroughly used by. What Is Thread Safe Class In Java.
From www.youtube.com
Java Thread Group Hierarchy Explained Thread group in Java Java What Is Thread Safe Class In Java Thread safety means ensuring that shared resources (like variables, objects, or methods) are accessed. When a thread is already working on an object and preventing another thread on working on the same object, this process is called thread. In java, thread safety indicates to the assets of a given program or class that permits it to be thoroughly used by. What Is Thread Safe Class In Java.
From crunchify.com
Singleton Design Pattern in java ThreadSafe, Fast Singleton What Is Thread Safe Class In Java In java, thread safety indicates to the assets of a given program or class that permits it to be thoroughly used by a couple of threads. When a thread is already working on an object and preventing another thread on working on the same object, this process is called thread. Thread safety means ensuring that shared resources (like variables, objects,. What Is Thread Safe Class In Java.
From www.w3resource.com
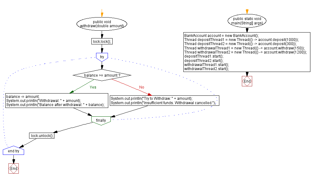
Concurrent Bank Account in Java ThreadSafe Deposits and Withdrawals What Is Thread Safe Class In Java Thread safety means ensuring that shared resources (like variables, objects, or methods) are accessed. In java, thread safety indicates to the assets of a given program or class that permits it to be thoroughly used by a couple of threads. When a thread is already working on an object and preventing another thread on working on the same object, this. What Is Thread Safe Class In Java.
From www.youtube.com
Threadsafe singleton implementation in Java YouTube What Is Thread Safe Class In Java When a thread is already working on an object and preventing another thread on working on the same object, this process is called thread. Thread safety means ensuring that shared resources (like variables, objects, or methods) are accessed. In java, thread safety indicates to the assets of a given program or class that permits it to be thoroughly used by. What Is Thread Safe Class In Java.
From www.youtube.com
Understanding Thread Groups in Java Java Thread Group Java Threads What Is Thread Safe Class In Java In java, thread safety indicates to the assets of a given program or class that permits it to be thoroughly used by a couple of threads. When a thread is already working on an object and preventing another thread on working on the same object, this process is called thread. Thread safety means ensuring that shared resources (like variables, objects,. What Is Thread Safe Class In Java.
From www.w3resource.com
Concurrent Bank Account in Java ThreadSafe Deposits and Withdrawals What Is Thread Safe Class In Java In java, thread safety indicates to the assets of a given program or class that permits it to be thoroughly used by a couple of threads. When a thread is already working on an object and preventing another thread on working on the same object, this process is called thread. Thread safety means ensuring that shared resources (like variables, objects,. What Is Thread Safe Class In Java.
From www.scaler.com
ThreadSafe Code in Java Scaler Topics What Is Thread Safe Class In Java In java, thread safety indicates to the assets of a given program or class that permits it to be thoroughly used by a couple of threads. Thread safety means ensuring that shared resources (like variables, objects, or methods) are accessed. When a thread is already working on an object and preventing another thread on working on the same object, this. What Is Thread Safe Class In Java.
From www.youtube.com
Thread Priority in Java with Practical Java Multithreading3 Rakesh What Is Thread Safe Class In Java When a thread is already working on an object and preventing another thread on working on the same object, this process is called thread. Thread safety means ensuring that shared resources (like variables, objects, or methods) are accessed. In java, thread safety indicates to the assets of a given program or class that permits it to be thoroughly used by. What Is Thread Safe Class In Java.
From www.scaler.com
ThreadSafe Code in Java Scaler Topics What Is Thread Safe Class In Java In java, thread safety indicates to the assets of a given program or class that permits it to be thoroughly used by a couple of threads. When a thread is already working on an object and preventing another thread on working on the same object, this process is called thread. Thread safety means ensuring that shared resources (like variables, objects,. What Is Thread Safe Class In Java.
From www.youtube.com
Array Is there a Java data structure that is threadsafe for parallel What Is Thread Safe Class In Java When a thread is already working on an object and preventing another thread on working on the same object, this process is called thread. In java, thread safety indicates to the assets of a given program or class that permits it to be thoroughly used by a couple of threads. Thread safety means ensuring that shared resources (like variables, objects,. What Is Thread Safe Class In Java.
From www.youtube.com
How to create Thread Safe Singleton ? Creating Thread Safe Singleton What Is Thread Safe Class In Java When a thread is already working on an object and preventing another thread on working on the same object, this process is called thread. In java, thread safety indicates to the assets of a given program or class that permits it to be thoroughly used by a couple of threads. Thread safety means ensuring that shared resources (like variables, objects,. What Is Thread Safe Class In Java.
From 9to5answer.com
[Solved] What does ThreadSafe mean in java or when do we 9to5Answer What Is Thread Safe Class In Java When a thread is already working on an object and preventing another thread on working on the same object, this process is called thread. In java, thread safety indicates to the assets of a given program or class that permits it to be thoroughly used by a couple of threads. Thread safety means ensuring that shared resources (like variables, objects,. What Is Thread Safe Class In Java.
From www.turing.com
What is Thread Safety in Java and How to Implement It What Is Thread Safe Class In Java When a thread is already working on an object and preventing another thread on working on the same object, this process is called thread. Thread safety means ensuring that shared resources (like variables, objects, or methods) are accessed. In java, thread safety indicates to the assets of a given program or class that permits it to be thoroughly used by. What Is Thread Safe Class In Java.
From www.btechsmartclass.com
Java Tutorials Creating Threads Thread Class Runnable Interface What Is Thread Safe Class In Java In java, thread safety indicates to the assets of a given program or class that permits it to be thoroughly used by a couple of threads. Thread safety means ensuring that shared resources (like variables, objects, or methods) are accessed. When a thread is already working on an object and preventing another thread on working on the same object, this. What Is Thread Safe Class In Java.
From www.youtube.com
Java Synchronization Understanding Thread Safety Synchronization in What Is Thread Safe Class In Java In java, thread safety indicates to the assets of a given program or class that permits it to be thoroughly used by a couple of threads. When a thread is already working on an object and preventing another thread on working on the same object, this process is called thread. Thread safety means ensuring that shared resources (like variables, objects,. What Is Thread Safe Class In Java.
From www.youtube.com
What is Interthread communication in java? Java Threads YouTube What Is Thread Safe Class In Java In java, thread safety indicates to the assets of a given program or class that permits it to be thoroughly used by a couple of threads. Thread safety means ensuring that shared resources (like variables, objects, or methods) are accessed. When a thread is already working on an object and preventing another thread on working on the same object, this. What Is Thread Safe Class In Java.
From www.youtube.com
Thread Safety in Java YouTube What Is Thread Safe Class In Java When a thread is already working on an object and preventing another thread on working on the same object, this process is called thread. In java, thread safety indicates to the assets of a given program or class that permits it to be thoroughly used by a couple of threads. Thread safety means ensuring that shared resources (like variables, objects,. What Is Thread Safe Class In Java.
From 9to5answer.com
[Solved] Are arrays threadsafe in Java? 9to5Answer What Is Thread Safe Class In Java When a thread is already working on an object and preventing another thread on working on the same object, this process is called thread. In java, thread safety indicates to the assets of a given program or class that permits it to be thoroughly used by a couple of threads. Thread safety means ensuring that shared resources (like variables, objects,. What Is Thread Safe Class In Java.
From www.slideserve.com
PPT Section 7 Thread Safety , issues and guidelines PowerPoint What Is Thread Safe Class In Java Thread safety means ensuring that shared resources (like variables, objects, or methods) are accessed. In java, thread safety indicates to the assets of a given program or class that permits it to be thoroughly used by a couple of threads. When a thread is already working on an object and preventing another thread on working on the same object, this. What Is Thread Safe Class In Java.
From www.youtube.com
Java Training Session 79 Multithreading Concurrency Thread Life Cycle What Is Thread Safe Class In Java Thread safety means ensuring that shared resources (like variables, objects, or methods) are accessed. When a thread is already working on an object and preventing another thread on working on the same object, this process is called thread. In java, thread safety indicates to the assets of a given program or class that permits it to be thoroughly used by. What Is Thread Safe Class In Java.
From www.scaler.com
ThreadSafe Code in Java Scaler Topics What Is Thread Safe Class In Java In java, thread safety indicates to the assets of a given program or class that permits it to be thoroughly used by a couple of threads. Thread safety means ensuring that shared resources (like variables, objects, or methods) are accessed. When a thread is already working on an object and preventing another thread on working on the same object, this. What Is Thread Safe Class In Java.
From www.youtube.com
Thread Safety with Collections in Java YouTube What Is Thread Safe Class In Java In java, thread safety indicates to the assets of a given program or class that permits it to be thoroughly used by a couple of threads. When a thread is already working on an object and preventing another thread on working on the same object, this process is called thread. Thread safety means ensuring that shared resources (like variables, objects,. What Is Thread Safe Class In Java.
From www.linkedin.com
Exploring Thread Safety with AtomicInteger in Java What Is Thread Safe Class In Java Thread safety means ensuring that shared resources (like variables, objects, or methods) are accessed. When a thread is already working on an object and preventing another thread on working on the same object, this process is called thread. In java, thread safety indicates to the assets of a given program or class that permits it to be thoroughly used by. What Is Thread Safe Class In Java.