What Is A Hyperlink Target Frame . Then, it's a matter of pointing your links at that frame using the id as the value of the target attribute:. The first step is to give your iframe a unique name with the name attribute. However, when it is converted to pdf,. Again, the link targets the topmost/outermost frame) if any of these frames has a link with. If frame 2 has a link with target=_top, the link also targets the initial webpage (i.e. Word's hyperlink field has a \t option that lets you specify, for example, \t _blank to open the link in a new window or. The target attribute specifies where to open the linked document: There is a button on the hyperlink dialogue box that says target frame and you can choose a new window.
from slideplayer.com
The target attribute specifies where to open the linked document: However, when it is converted to pdf,. Then, it's a matter of pointing your links at that frame using the id as the value of the target attribute:. There is a button on the hyperlink dialogue box that says target frame and you can choose a new window. If frame 2 has a link with target=_top, the link also targets the initial webpage (i.e. Again, the link targets the topmost/outermost frame) if any of these frames has a link with. The first step is to give your iframe a unique name with the name attribute. Word's hyperlink field has a \t option that lets you specify, for example, \t _blank to open the link in a new window or.
Inserting and Working with Links ppt download
What Is A Hyperlink Target Frame Word's hyperlink field has a \t option that lets you specify, for example, \t _blank to open the link in a new window or. Word's hyperlink field has a \t option that lets you specify, for example, \t _blank to open the link in a new window or. Then, it's a matter of pointing your links at that frame using the id as the value of the target attribute:. There is a button on the hyperlink dialogue box that says target frame and you can choose a new window. However, when it is converted to pdf,. Again, the link targets the topmost/outermost frame) if any of these frames has a link with. If frame 2 has a link with target=_top, the link also targets the initial webpage (i.e. The target attribute specifies where to open the linked document: The first step is to give your iframe a unique name with the name attribute.
From slideplayer.com
Engineering Hyperlinks, Tables, Frames Lecture ppt download What Is A Hyperlink Target Frame There is a button on the hyperlink dialogue box that says target frame and you can choose a new window. If frame 2 has a link with target=_top, the link also targets the initial webpage (i.e. Then, it's a matter of pointing your links at that frame using the id as the value of the target attribute:. The first step. What Is A Hyperlink Target Frame.
From slideplayer.com
CSC317/318 PROGRAMING / DYNAMIC WEB APPLICATION DEVELOPMENT What Is A Hyperlink Target Frame There is a button on the hyperlink dialogue box that says target frame and you can choose a new window. Word's hyperlink field has a \t option that lets you specify, for example, \t _blank to open the link in a new window or. Then, it's a matter of pointing your links at that frame using the id as the. What Is A Hyperlink Target Frame.
From study.com
What is a Hyperlink? Definition & Explanation Video & Lesson What Is A Hyperlink Target Frame If frame 2 has a link with target=_top, the link also targets the initial webpage (i.e. Word's hyperlink field has a \t option that lets you specify, for example, \t _blank to open the link in a new window or. The first step is to give your iframe a unique name with the name attribute. However, when it is converted. What Is A Hyperlink Target Frame.
From slideplayer.com
Inserting and Working with Links ppt download What Is A Hyperlink Target Frame Then, it's a matter of pointing your links at that frame using the id as the value of the target attribute:. If frame 2 has a link with target=_top, the link also targets the initial webpage (i.e. Again, the link targets the topmost/outermost frame) if any of these frames has a link with. The first step is to give your. What Is A Hyperlink Target Frame.
From www.slideserve.com
PPT LIST HYPERLINK IMAGES PowerPoint Presentation, free download What Is A Hyperlink Target Frame The first step is to give your iframe a unique name with the name attribute. Word's hyperlink field has a \t option that lets you specify, for example, \t _blank to open the link in a new window or. However, when it is converted to pdf,. Again, the link targets the topmost/outermost frame) if any of these frames has a. What Is A Hyperlink Target Frame.
From 9to5answer.com
[Solved] What does _top in the hyperlink target do? 9to5Answer What Is A Hyperlink Target Frame The first step is to give your iframe a unique name with the name attribute. The target attribute specifies where to open the linked document: Word's hyperlink field has a \t option that lets you specify, for example, \t _blank to open the link in a new window or. However, when it is converted to pdf,. Then, it's a matter. What Is A Hyperlink Target Frame.
From linkbuilding.com
What are Hyperlinks and How do They Relate to Link Building What Is A Hyperlink Target Frame Word's hyperlink field has a \t option that lets you specify, for example, \t _blank to open the link in a new window or. However, when it is converted to pdf,. The target attribute specifies where to open the linked document: Again, the link targets the topmost/outermost frame) if any of these frames has a link with. If frame 2. What Is A Hyperlink Target Frame.
From project-innovations.de
Target Attribute In Hyperlinks Html What Is A Hyperlink Target Frame However, when it is converted to pdf,. If frame 2 has a link with target=_top, the link also targets the initial webpage (i.e. Then, it's a matter of pointing your links at that frame using the id as the value of the target attribute:. Word's hyperlink field has a \t option that lets you specify, for example, \t _blank to. What Is A Hyperlink Target Frame.
From www.researchgate.net
Hyperlink connections between source and target objects the single What Is A Hyperlink Target Frame The target attribute specifies where to open the linked document: Then, it's a matter of pointing your links at that frame using the id as the value of the target attribute:. The first step is to give your iframe a unique name with the name attribute. Again, the link targets the topmost/outermost frame) if any of these frames has a. What Is A Hyperlink Target Frame.
From slideplayer.com
Frames Authoring. ppt download What Is A Hyperlink Target Frame The target attribute specifies where to open the linked document: Again, the link targets the topmost/outermost frame) if any of these frames has a link with. Word's hyperlink field has a \t option that lets you specify, for example, \t _blank to open the link in a new window or. Then, it's a matter of pointing your links at that. What Is A Hyperlink Target Frame.
From www.slideserve.com
PPT Tutorial 5 Using Frames in a Site PowerPoint Presentation What Is A Hyperlink Target Frame The target attribute specifies where to open the linked document: However, when it is converted to pdf,. There is a button on the hyperlink dialogue box that says target frame and you can choose a new window. The first step is to give your iframe a unique name with the name attribute. If frame 2 has a link with target=_top,. What Is A Hyperlink Target Frame.
From www.slideserve.com
PPT Frames PowerPoint Presentation, free download ID4847676 What Is A Hyperlink Target Frame If frame 2 has a link with target=_top, the link also targets the initial webpage (i.e. The first step is to give your iframe a unique name with the name attribute. Word's hyperlink field has a \t option that lets you specify, for example, \t _blank to open the link in a new window or. Then, it's a matter of. What Is A Hyperlink Target Frame.
From www.slideserve.com
PPT LIST HYPERLINK IMAGES PowerPoint Presentation, free download What Is A Hyperlink Target Frame Then, it's a matter of pointing your links at that frame using the id as the value of the target attribute:. Again, the link targets the topmost/outermost frame) if any of these frames has a link with. The target attribute specifies where to open the linked document: There is a button on the hyperlink dialogue box that says target frame. What Is A Hyperlink Target Frame.
From www.slideserve.com
PPT Tutorial 5 Using Frames in a Site PowerPoint Presentation What Is A Hyperlink Target Frame Word's hyperlink field has a \t option that lets you specify, for example, \t _blank to open the link in a new window or. The target attribute specifies where to open the linked document: There is a button on the hyperlink dialogue box that says target frame and you can choose a new window. However, when it is converted to. What Is A Hyperlink Target Frame.
From www.geeksforgeeks.org
How can a particular frame be targeted, from a hyperlink, in JavaScript What Is A Hyperlink Target Frame Word's hyperlink field has a \t option that lets you specify, for example, \t _blank to open the link in a new window or. The target attribute specifies where to open the linked document: The first step is to give your iframe a unique name with the name attribute. If frame 2 has a link with target=_top, the link also. What Is A Hyperlink Target Frame.
From webframes.org
How To Make A Frame In Html Code What Is A Hyperlink Target Frame There is a button on the hyperlink dialogue box that says target frame and you can choose a new window. The target attribute specifies where to open the linked document: Again, the link targets the topmost/outermost frame) if any of these frames has a link with. Then, it's a matter of pointing your links at that frame using the id. What Is A Hyperlink Target Frame.
From huntbiz.com
What is a Hyperlink? It's Uses and various technologies What Is A Hyperlink Target Frame Then, it's a matter of pointing your links at that frame using the id as the value of the target attribute:. The target attribute specifies where to open the linked document: However, when it is converted to pdf,. Word's hyperlink field has a \t option that lets you specify, for example, \t _blank to open the link in a new. What Is A Hyperlink Target Frame.
From www.slideserve.com
PPT New Perspectives on Creating Pages with HTML PowerPoint What Is A Hyperlink Target Frame Word's hyperlink field has a \t option that lets you specify, for example, \t _blank to open the link in a new window or. The target attribute specifies where to open the linked document: Then, it's a matter of pointing your links at that frame using the id as the value of the target attribute:. There is a button on. What Is A Hyperlink Target Frame.
From itstraining.wichita.edu
Word 5 Things You Should Know About Hyperlinks Office Bytes What Is A Hyperlink Target Frame The target attribute specifies where to open the linked document: Then, it's a matter of pointing your links at that frame using the id as the value of the target attribute:. The first step is to give your iframe a unique name with the name attribute. However, when it is converted to pdf,. Again, the link targets the topmost/outermost frame). What Is A Hyperlink Target Frame.
From www.youtube.com
frame tag with hyperlink target in html frame to frame link YouTube What Is A Hyperlink Target Frame The target attribute specifies where to open the linked document: Word's hyperlink field has a \t option that lets you specify, for example, \t _blank to open the link in a new window or. There is a button on the hyperlink dialogue box that says target frame and you can choose a new window. If frame 2 has a link. What Is A Hyperlink Target Frame.
From slideplayer.com
Images & Hyperlinks. ppt download What Is A Hyperlink Target Frame Word's hyperlink field has a \t option that lets you specify, for example, \t _blank to open the link in a new window or. Then, it's a matter of pointing your links at that frame using the id as the value of the target attribute:. However, when it is converted to pdf,. If frame 2 has a link with target=_top,. What Is A Hyperlink Target Frame.
From www.slideserve.com
PPT LIST HYPERLINK IMAGES PowerPoint Presentation, free download What Is A Hyperlink Target Frame Word's hyperlink field has a \t option that lets you specify, for example, \t _blank to open the link in a new window or. If frame 2 has a link with target=_top, the link also targets the initial webpage (i.e. There is a button on the hyperlink dialogue box that says target frame and you can choose a new window.. What Is A Hyperlink Target Frame.
From www.youtube.com
What is Hyperlinks? What is Target Attributes?How many types of Target What Is A Hyperlink Target Frame The target attribute specifies where to open the linked document: Then, it's a matter of pointing your links at that frame using the id as the value of the target attribute:. The first step is to give your iframe a unique name with the name attribute. However, when it is converted to pdf,. Again, the link targets the topmost/outermost frame). What Is A Hyperlink Target Frame.
From www.youtube.com
Html Tutorial 9 Hyperlinks Or The Target Attribute YouTube What Is A Hyperlink Target Frame Again, the link targets the topmost/outermost frame) if any of these frames has a link with. Word's hyperlink field has a \t option that lets you specify, for example, \t _blank to open the link in a new window or. There is a button on the hyperlink dialogue box that says target frame and you can choose a new window.. What Is A Hyperlink Target Frame.
From edu.gcfglobal.org
Basics Understanding Hyperlinks What Is A Hyperlink Target Frame There is a button on the hyperlink dialogue box that says target frame and you can choose a new window. If frame 2 has a link with target=_top, the link also targets the initial webpage (i.e. The target attribute specifies where to open the linked document: Word's hyperlink field has a \t option that lets you specify, for example, \t. What Is A Hyperlink Target Frame.
From www.youtube.com
What is a hyperlink? YouTube What Is A Hyperlink Target Frame The first step is to give your iframe a unique name with the name attribute. Then, it's a matter of pointing your links at that frame using the id as the value of the target attribute:. Again, the link targets the topmost/outermost frame) if any of these frames has a link with. Word's hyperlink field has a \t option that. What Is A Hyperlink Target Frame.
From www.znanje.org
Dodavanje hiperlinka Izbor ciljnog okvira /CREATE HYPERLINK TARGET What Is A Hyperlink Target Frame The first step is to give your iframe a unique name with the name attribute. Then, it's a matter of pointing your links at that frame using the id as the value of the target attribute:. Word's hyperlink field has a \t option that lets you specify, for example, \t _blank to open the link in a new window or.. What Is A Hyperlink Target Frame.
From www.youtube.com
Frames & framesets how to create three HTML frames & hyperlinks What Is A Hyperlink Target Frame The target attribute specifies where to open the linked document: The first step is to give your iframe a unique name with the name attribute. Then, it's a matter of pointing your links at that frame using the id as the value of the target attribute:. If frame 2 has a link with target=_top, the link also targets the initial. What Is A Hyperlink Target Frame.
From www.slideserve.com
PPT Lesson 9 HTML Frames PowerPoint Presentation, free download ID What Is A Hyperlink Target Frame If frame 2 has a link with target=_top, the link also targets the initial webpage (i.e. Again, the link targets the topmost/outermost frame) if any of these frames has a link with. Then, it's a matter of pointing your links at that frame using the id as the value of the target attribute:. The target attribute specifies where to open. What Is A Hyperlink Target Frame.
From www.youtube.com
34 HTML Frames with Hyperlink target attribute YouTube What Is A Hyperlink Target Frame There is a button on the hyperlink dialogue box that says target frame and you can choose a new window. Again, the link targets the topmost/outermost frame) if any of these frames has a link with. However, when it is converted to pdf,. If frame 2 has a link with target=_top, the link also targets the initial webpage (i.e. Then,. What Is A Hyperlink Target Frame.
From www.slideserve.com
PPT Frames PowerPoint Presentation, free download ID4847676 What Is A Hyperlink Target Frame If frame 2 has a link with target=_top, the link also targets the initial webpage (i.e. The target attribute specifies where to open the linked document: However, when it is converted to pdf,. Again, the link targets the topmost/outermost frame) if any of these frames has a link with. There is a button on the hyperlink dialogue box that says. What Is A Hyperlink Target Frame.
From slideplayer.com
New Perspectives on Creating Pages with HTML ppt download What Is A Hyperlink Target Frame The first step is to give your iframe a unique name with the name attribute. Again, the link targets the topmost/outermost frame) if any of these frames has a link with. Then, it's a matter of pointing your links at that frame using the id as the value of the target attribute:. Word's hyperlink field has a \t option that. What Is A Hyperlink Target Frame.
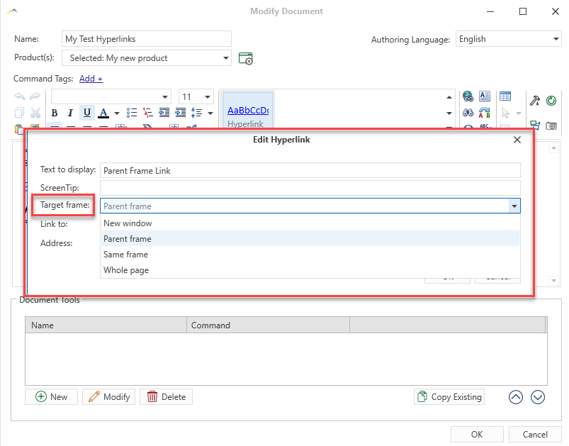
From support.eaglepoint.com
Target Frame Options for Document Hyperlinks Eagle Point Software What Is A Hyperlink Target Frame Again, the link targets the topmost/outermost frame) if any of these frames has a link with. There is a button on the hyperlink dialogue box that says target frame and you can choose a new window. Then, it's a matter of pointing your links at that frame using the id as the value of the target attribute:. The first step. What Is A Hyperlink Target Frame.
From www.youtube.com
HTML5 and CSS3 Tutorial Using an Iframe for a Link Target Training What Is A Hyperlink Target Frame The first step is to give your iframe a unique name with the name attribute. The target attribute specifies where to open the linked document: However, when it is converted to pdf,. Word's hyperlink field has a \t option that lets you specify, for example, \t _blank to open the link in a new window or. There is a button. What Is A Hyperlink Target Frame.
From support.eaglepoint.com
Target Frame Options for Document Hyperlinks Eagle Point Software What Is A Hyperlink Target Frame Word's hyperlink field has a \t option that lets you specify, for example, \t _blank to open the link in a new window or. Then, it's a matter of pointing your links at that frame using the id as the value of the target attribute:. However, when it is converted to pdf,. If frame 2 has a link with target=_top,. What Is A Hyperlink Target Frame.