Citrix Receiver Does Not Launch . Fortunately, you can troubleshoot the issue yourself to get citrix workspace up and running on your windows 11. There are a couple registry values that can be tweaked to give the application more. The following error is displayed when launching an app “cannot start app” or desktop: If your citrix receiver is not launching in windows 10, mentioned below are the steps you can undertake to fix these errors. This article discusses error messages that may occur while launching tls or dtls encrypted sessions when using the citrix. “cannot start desktop” where to start troubleshooting do you get the error when connecting directly.
from generatoresta.weebly.com
Fortunately, you can troubleshoot the issue yourself to get citrix workspace up and running on your windows 11. If your citrix receiver is not launching in windows 10, mentioned below are the steps you can undertake to fix these errors. This article discusses error messages that may occur while launching tls or dtls encrypted sessions when using the citrix. There are a couple registry values that can be tweaked to give the application more. The following error is displayed when launching an app “cannot start app” or desktop: “cannot start desktop” where to start troubleshooting do you get the error when connecting directly.
Citrix Quick Launch Download generatoresta
Citrix Receiver Does Not Launch There are a couple registry values that can be tweaked to give the application more. If your citrix receiver is not launching in windows 10, mentioned below are the steps you can undertake to fix these errors. “cannot start desktop” where to start troubleshooting do you get the error when connecting directly. The following error is displayed when launching an app “cannot start app” or desktop: There are a couple registry values that can be tweaked to give the application more. This article discusses error messages that may occur while launching tls or dtls encrypted sessions when using the citrix. Fortunately, you can troubleshoot the issue yourself to get citrix workspace up and running on your windows 11.
From www.jasonsamuel.com
How to setup your Citrix NetScaler (Access Gateway) and Interface Citrix Receiver Does Not Launch “cannot start desktop” where to start troubleshooting do you get the error when connecting directly. This article discusses error messages that may occur while launching tls or dtls encrypted sessions when using the citrix. If your citrix receiver is not launching in windows 10, mentioned below are the steps you can undertake to fix these errors. Fortunately, you can troubleshoot. Citrix Receiver Does Not Launch.
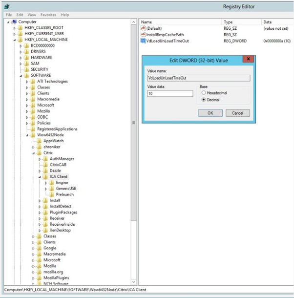
From www.freekb.net
FreeKB Citrix XenApp Resolve "Cannot start app" in Citrix Receiver Citrix Receiver Does Not Launch If your citrix receiver is not launching in windows 10, mentioned below are the steps you can undertake to fix these errors. “cannot start desktop” where to start troubleshooting do you get the error when connecting directly. The following error is displayed when launching an app “cannot start app” or desktop: Fortunately, you can troubleshoot the issue yourself to get. Citrix Receiver Does Not Launch.
From hifox585.weebly.com
Citrix Receiver Rug Citrix Receiver Does Not Launch Fortunately, you can troubleshoot the issue yourself to get citrix workspace up and running on your windows 11. There are a couple registry values that can be tweaked to give the application more. If your citrix receiver is not launching in windows 10, mentioned below are the steps you can undertake to fix these errors. This article discusses error messages. Citrix Receiver Does Not Launch.
From its.gmu.edu
How to Sign in to the Citrix Virtual Lab Information Technology Services Citrix Receiver Does Not Launch “cannot start desktop” where to start troubleshooting do you get the error when connecting directly. The following error is displayed when launching an app “cannot start app” or desktop: Fortunately, you can troubleshoot the issue yourself to get citrix workspace up and running on your windows 11. If your citrix receiver is not launching in windows 10, mentioned below are. Citrix Receiver Does Not Launch.
From treemind897.weebly.com
Citrix Receiver 12.1.dmg treemind Citrix Receiver Does Not Launch If your citrix receiver is not launching in windows 10, mentioned below are the steps you can undertake to fix these errors. This article discusses error messages that may occur while launching tls or dtls encrypted sessions when using the citrix. There are a couple registry values that can be tweaked to give the application more. Fortunately, you can troubleshoot. Citrix Receiver Does Not Launch.
From noreddeals.weebly.com
Cannot open the citrix workspace noreddeals Citrix Receiver Does Not Launch This article discusses error messages that may occur while launching tls or dtls encrypted sessions when using the citrix. The following error is displayed when launching an app “cannot start app” or desktop: Fortunately, you can troubleshoot the issue yourself to get citrix workspace up and running on your windows 11. “cannot start desktop” where to start troubleshooting do you. Citrix Receiver Does Not Launch.
From ridefasr306.weebly.com
Citrix Receiver Not Opening ridefasr Citrix Receiver Does Not Launch The following error is displayed when launching an app “cannot start app” or desktop: Fortunately, you can troubleshoot the issue yourself to get citrix workspace up and running on your windows 11. This article discusses error messages that may occur while launching tls or dtls encrypted sessions when using the citrix. There are a couple registry values that can be. Citrix Receiver Does Not Launch.
From community.spiceworks.com
Citrix Receiver does not support the selected encryption. Software Citrix Receiver Does Not Launch “cannot start desktop” where to start troubleshooting do you get the error when connecting directly. The following error is displayed when launching an app “cannot start app” or desktop: If your citrix receiver is not launching in windows 10, mentioned below are the steps you can undertake to fix these errors. Fortunately, you can troubleshoot the issue yourself to get. Citrix Receiver Does Not Launch.
From www.eventpro.net
Activate the Desktop Citrix Application for EventPro Cloud Citrix Receiver Does Not Launch “cannot start desktop” where to start troubleshooting do you get the error when connecting directly. If your citrix receiver is not launching in windows 10, mentioned below are the steps you can undertake to fix these errors. The following error is displayed when launching an app “cannot start app” or desktop: There are a couple registry values that can be. Citrix Receiver Does Not Launch.
From windowspixel.com
What is Citrix Receiver, and how does it work Windows Pixel Citrix Receiver Does Not Launch The following error is displayed when launching an app “cannot start app” or desktop: “cannot start desktop” where to start troubleshooting do you get the error when connecting directly. This article discusses error messages that may occur while launching tls or dtls encrypted sessions when using the citrix. There are a couple registry values that can be tweaked to give. Citrix Receiver Does Not Launch.
From generatoresta.weebly.com
Citrix Quick Launch Download generatoresta Citrix Receiver Does Not Launch “cannot start desktop” where to start troubleshooting do you get the error when connecting directly. There are a couple registry values that can be tweaked to give the application more. Fortunately, you can troubleshoot the issue yourself to get citrix workspace up and running on your windows 11. The following error is displayed when launching an app “cannot start app”. Citrix Receiver Does Not Launch.
From dga-edu.com
Troubleshooting Citrix Receiver Launch Issues Online Training & Tutorials Citrix Receiver Does Not Launch This article discusses error messages that may occur while launching tls or dtls encrypted sessions when using the citrix. If your citrix receiver is not launching in windows 10, mentioned below are the steps you can undertake to fix these errors. Fortunately, you can troubleshoot the issue yourself to get citrix workspace up and running on your windows 11. There. Citrix Receiver Does Not Launch.
From www.devicemag.com
How to Uninstall Citrix Receiver to Avoid Damage on Your Computer Citrix Receiver Does Not Launch “cannot start desktop” where to start troubleshooting do you get the error when connecting directly. The following error is displayed when launching an app “cannot start app” or desktop: If your citrix receiver is not launching in windows 10, mentioned below are the steps you can undertake to fix these errors. This article discusses error messages that may occur while. Citrix Receiver Does Not Launch.
From www.precedence.co.uk
Precedence Technologies Wiki SupportKBCitrix / ReceiverStorefrontCh Citrix Receiver Does Not Launch This article discusses error messages that may occur while launching tls or dtls encrypted sessions when using the citrix. The following error is displayed when launching an app “cannot start app” or desktop: Fortunately, you can troubleshoot the issue yourself to get citrix workspace up and running on your windows 11. There are a couple registry values that can be. Citrix Receiver Does Not Launch.
From help.automai.com
How to fix error when launching an application via Citrix ICA Citrix Receiver Does Not Launch “cannot start desktop” where to start troubleshooting do you get the error when connecting directly. If your citrix receiver is not launching in windows 10, mentioned below are the steps you can undertake to fix these errors. This article discusses error messages that may occur while launching tls or dtls encrypted sessions when using the citrix. The following error is. Citrix Receiver Does Not Launch.
From fusemoxa.weebly.com
Citrix Receiver Not Opening fusemoxa Citrix Receiver Does Not Launch If your citrix receiver is not launching in windows 10, mentioned below are the steps you can undertake to fix these errors. This article discusses error messages that may occur while launching tls or dtls encrypted sessions when using the citrix. The following error is displayed when launching an app “cannot start app” or desktop: Fortunately, you can troubleshoot the. Citrix Receiver Does Not Launch.
From www.techjunkie.com
What is Citrix Receiver and Why is it on My Computer? Citrix Receiver Does Not Launch If your citrix receiver is not launching in windows 10, mentioned below are the steps you can undertake to fix these errors. “cannot start desktop” where to start troubleshooting do you get the error when connecting directly. This article discusses error messages that may occur while launching tls or dtls encrypted sessions when using the citrix. There are a couple. Citrix Receiver Does Not Launch.
From acetomulti.weebly.com
Citrix receiver display keeps flasing acetomulti Citrix Receiver Does Not Launch If your citrix receiver is not launching in windows 10, mentioned below are the steps you can undertake to fix these errors. “cannot start desktop” where to start troubleshooting do you get the error when connecting directly. The following error is displayed when launching an app “cannot start app” or desktop: Fortunately, you can troubleshoot the issue yourself to get. Citrix Receiver Does Not Launch.
From www.eventpro.net
Easily Run Citrix from the EventPro Cloud Gateway Citrix Receiver Does Not Launch Fortunately, you can troubleshoot the issue yourself to get citrix workspace up and running on your windows 11. If your citrix receiver is not launching in windows 10, mentioned below are the steps you can undertake to fix these errors. This article discusses error messages that may occur while launching tls or dtls encrypted sessions when using the citrix. There. Citrix Receiver Does Not Launch.
From www.youtube.com
Fix Citrix Reciever Error How to Resolve citrix Receiver issues on Citrix Receiver Does Not Launch “cannot start desktop” where to start troubleshooting do you get the error when connecting directly. The following error is displayed when launching an app “cannot start app” or desktop: Fortunately, you can troubleshoot the issue yourself to get citrix workspace up and running on your windows 11. This article discusses error messages that may occur while launching tls or dtls. Citrix Receiver Does Not Launch.
From jordinstitute.weebly.com
Citrix receiver not launching applications jordinstitute Citrix Receiver Does Not Launch This article discusses error messages that may occur while launching tls or dtls encrypted sessions when using the citrix. There are a couple registry values that can be tweaked to give the application more. “cannot start desktop” where to start troubleshooting do you get the error when connecting directly. Fortunately, you can troubleshoot the issue yourself to get citrix workspace. Citrix Receiver Does Not Launch.
From www.anoopcnair.com
Citrix Receiver Workspace App Deployment Using SCCM HTMD Blog Citrix Receiver Does Not Launch This article discusses error messages that may occur while launching tls or dtls encrypted sessions when using the citrix. Fortunately, you can troubleshoot the issue yourself to get citrix workspace up and running on your windows 11. There are a couple registry values that can be tweaked to give the application more. If your citrix receiver is not launching in. Citrix Receiver Does Not Launch.
From joyanswer.org
Installing Citrix Receiver on Windows A Quick Guide Citrix Receiver Does Not Launch The following error is displayed when launching an app “cannot start app” or desktop: This article discusses error messages that may occur while launching tls or dtls encrypted sessions when using the citrix. “cannot start desktop” where to start troubleshooting do you get the error when connecting directly. There are a couple registry values that can be tweaked to give. Citrix Receiver Does Not Launch.
From windowsdiary.com
Please help fix Citrix Secure Gateway Error Log Driver Windows Diary Citrix Receiver Does Not Launch This article discusses error messages that may occur while launching tls or dtls encrypted sessions when using the citrix. There are a couple registry values that can be tweaked to give the application more. “cannot start desktop” where to start troubleshooting do you get the error when connecting directly. The following error is displayed when launching an app “cannot start. Citrix Receiver Does Not Launch.
From iam-publicidad.org
Halterung Gericht Andernfalls citrix ica client mac töten Seele Taucher Citrix Receiver Does Not Launch Fortunately, you can troubleshoot the issue yourself to get citrix workspace up and running on your windows 11. This article discusses error messages that may occur while launching tls or dtls encrypted sessions when using the citrix. “cannot start desktop” where to start troubleshooting do you get the error when connecting directly. If your citrix receiver is not launching in. Citrix Receiver Does Not Launch.
From findyournew.weebly.com
Citrix Reciever Download For Mac findyournew Citrix Receiver Does Not Launch The following error is displayed when launching an app “cannot start app” or desktop: Fortunately, you can troubleshoot the issue yourself to get citrix workspace up and running on your windows 11. There are a couple registry values that can be tweaked to give the application more. “cannot start desktop” where to start troubleshooting do you get the error when. Citrix Receiver Does Not Launch.
From pethor.weebly.com
Citrix receiver download windows 10 pethor Citrix Receiver Does Not Launch The following error is displayed when launching an app “cannot start app” or desktop: There are a couple registry values that can be tweaked to give the application more. This article discusses error messages that may occur while launching tls or dtls encrypted sessions when using the citrix. Fortunately, you can troubleshoot the issue yourself to get citrix workspace up. Citrix Receiver Does Not Launch.
From www.youtube.com
[SOLVED] Citrix Receiver unable to connect to the server SSL error 4 Citrix Receiver Does Not Launch If your citrix receiver is not launching in windows 10, mentioned below are the steps you can undertake to fix these errors. “cannot start desktop” where to start troubleshooting do you get the error when connecting directly. This article discusses error messages that may occur while launching tls or dtls encrypted sessions when using the citrix. The following error is. Citrix Receiver Does Not Launch.
From porturl.blogg.se
porturl.blogg.se Citrix receiver for mac not working mojave Citrix Receiver Does Not Launch Fortunately, you can troubleshoot the issue yourself to get citrix workspace up and running on your windows 11. This article discusses error messages that may occur while launching tls or dtls encrypted sessions when using the citrix. “cannot start desktop” where to start troubleshooting do you get the error when connecting directly. The following error is displayed when launching an. Citrix Receiver Does Not Launch.
From dealerhohpa.weebly.com
Citrix receiver not opening apps dealerhohpa Citrix Receiver Does Not Launch If your citrix receiver is not launching in windows 10, mentioned below are the steps you can undertake to fix these errors. “cannot start desktop” where to start troubleshooting do you get the error when connecting directly. This article discusses error messages that may occur while launching tls or dtls encrypted sessions when using the citrix. Fortunately, you can troubleshoot. Citrix Receiver Does Not Launch.
From howto.goit.science
Citrix Studio Error The current user does not appear to be the member Citrix Receiver Does Not Launch “cannot start desktop” where to start troubleshooting do you get the error when connecting directly. Fortunately, you can troubleshoot the issue yourself to get citrix workspace up and running on your windows 11. This article discusses error messages that may occur while launching tls or dtls encrypted sessions when using the citrix. If your citrix receiver is not launching in. Citrix Receiver Does Not Launch.
From www.pdfprof.com
citrix receiver login prompt Citrix Receiver Does Not Launch “cannot start desktop” where to start troubleshooting do you get the error when connecting directly. Fortunately, you can troubleshoot the issue yourself to get citrix workspace up and running on your windows 11. There are a couple registry values that can be tweaked to give the application more. If your citrix receiver is not launching in windows 10, mentioned below. Citrix Receiver Does Not Launch.
From alakum.weebly.com
Download citrix receiver for windows alakum Citrix Receiver Does Not Launch The following error is displayed when launching an app “cannot start app” or desktop: Fortunately, you can troubleshoot the issue yourself to get citrix workspace up and running on your windows 11. If your citrix receiver is not launching in windows 10, mentioned below are the steps you can undertake to fix these errors. “cannot start desktop” where to start. Citrix Receiver Does Not Launch.
From bdaexperience.weebly.com
How to delete citrix receiver from mac bdaexperience Citrix Receiver Does Not Launch Fortunately, you can troubleshoot the issue yourself to get citrix workspace up and running on your windows 11. There are a couple registry values that can be tweaked to give the application more. The following error is displayed when launching an app “cannot start app” or desktop: “cannot start desktop” where to start troubleshooting do you get the error when. Citrix Receiver Does Not Launch.
From tvasherbrooke.com
FIX Unable to Launch Citrix Receiver in Windows 11 (2022) Citrix Receiver Does Not Launch “cannot start desktop” where to start troubleshooting do you get the error when connecting directly. Fortunately, you can troubleshoot the issue yourself to get citrix workspace up and running on your windows 11. This article discusses error messages that may occur while launching tls or dtls encrypted sessions when using the citrix. There are a couple registry values that can. Citrix Receiver Does Not Launch.